博途编程进阶 获得UDT 长度 用到:AR
| 谈谈 |
| 获取任意数据结构的长度。。比如INT, STRUCT等等等。。 |
| 函数调用 |
![]() |
| FB配置,这样才能进行指针程序 |
![]() |
| 变量表 |
![]() |
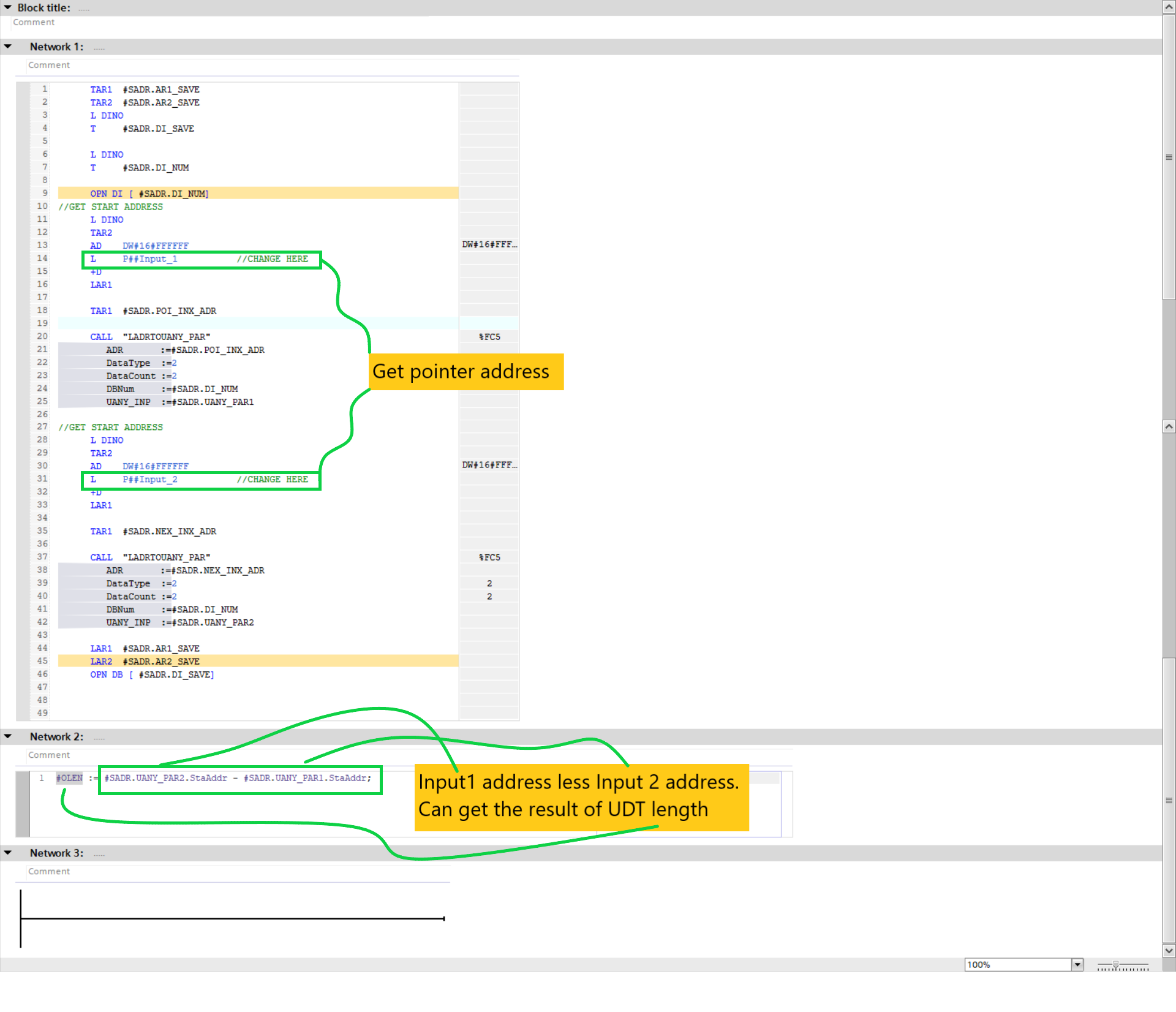
| 程序 |
![]() |
| 数据结构 |
![]() |
| 指针转换函数 |
![]() |
| 谢谢 |
![]() |
| 视频 |
我很笨。多努力一点。
| 谈谈 |
| 获取任意数据结构的长度。。比如INT, STRUCT等等等。。 |
| 函数调用 |
![]() |
| FB配置,这样才能进行指针程序 |
![]() |
| 变量表 |
![]() |
| 程序 |
![]() |
| 数据结构 |
![]() |
| 指针转换函数 |
![]() |
| 谢谢 |
![]() |
| 视频 |