Dict.CN 在线词典, 英语学习, 在线翻译 ------------- MyGitee My腾云code

Happy_EveryDay

可以平凡 不可以平庸 无爱则无忧,无欲则无求,无怒而无敌,无怨才是佛。所有烦恼,都是放不下的执著 开源技群 328035181 MyGitee

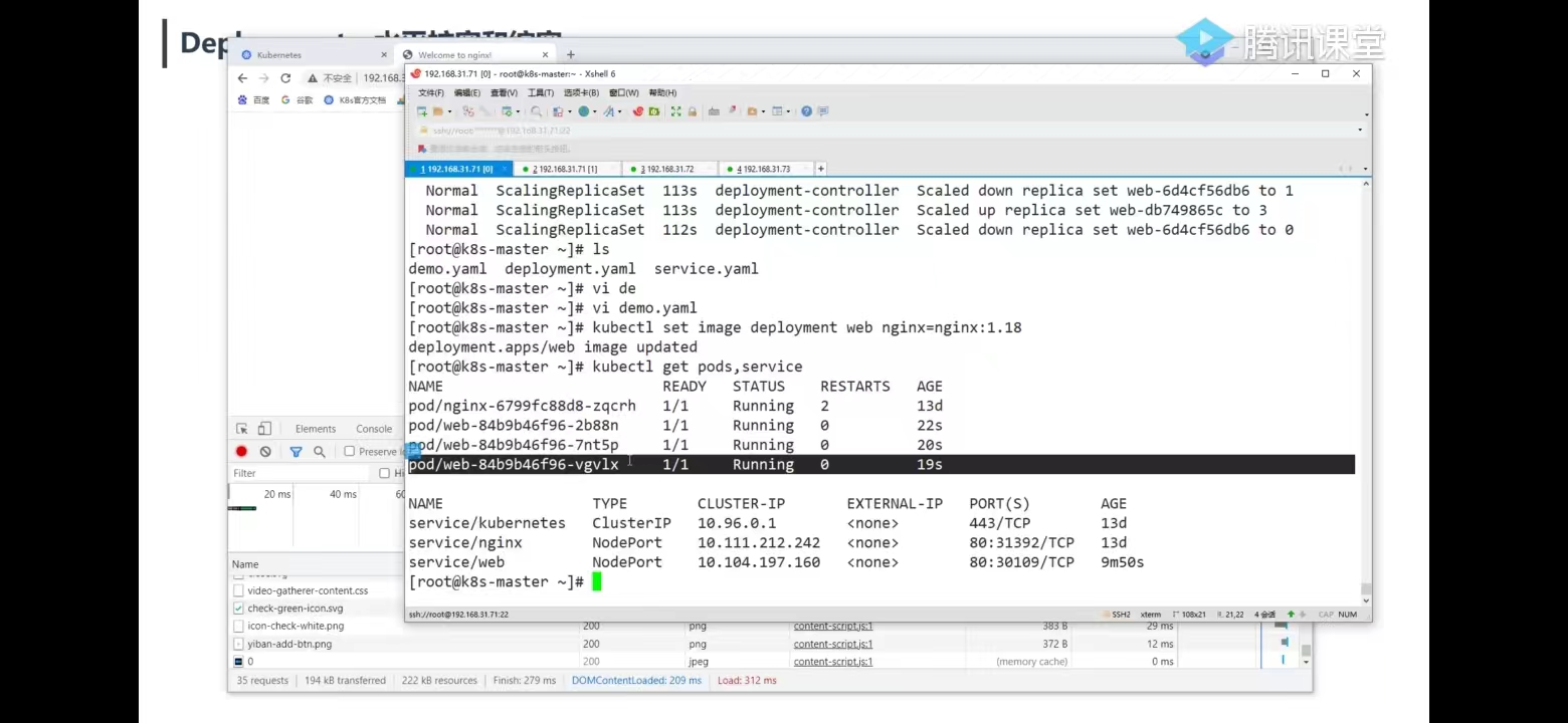
k8s 20220411笔记09 Deployment扩容

 

 

 

 

 

 

 

 

 

 

 

 

 

 

 

 

 

 

 

 

 

 

 

 

 

 

 

 

 

posted on 2022-04-12 09:37  cn2025  阅读(38)  评论(0)    收藏  举报

导航