实用指南:完全免费部署属于你自己的n8n服务(包含免费apikey)
在学校军训期间躺在床上码的字(文章跨度时间有点小长
文章原文:https://blog.x-z-z.com/article/2025-09-19-10-31
获取GeminiAPI
生成api密钥
在海外打开Google AI Studio网站(https://aistudio.google.com/)
使用谷歌账户登录,点击"Get API Key"

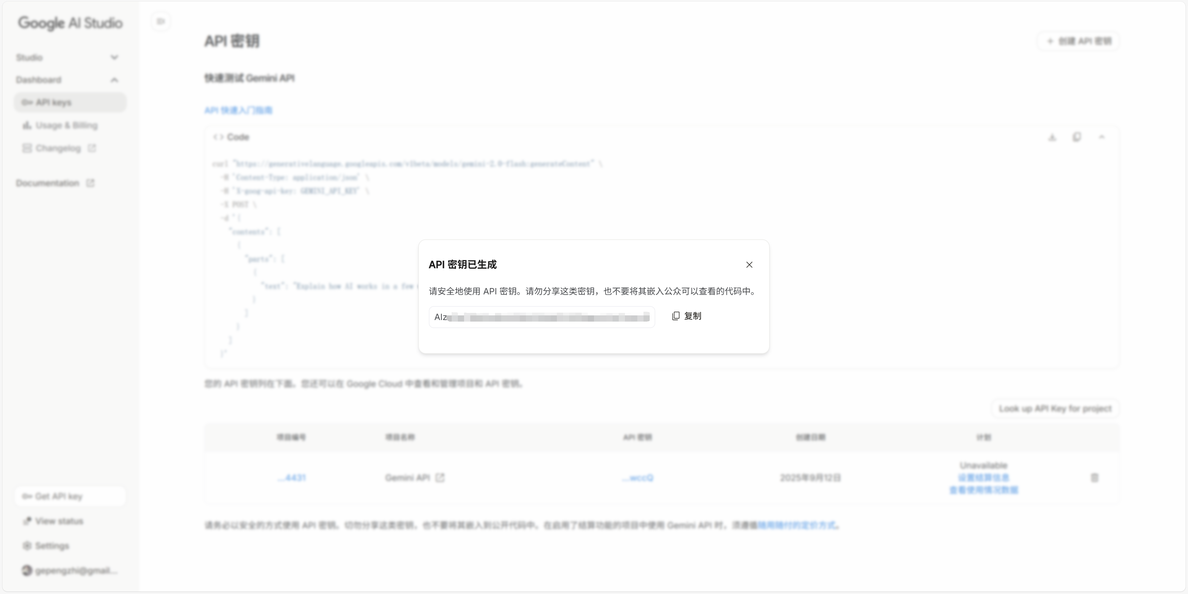
进入后在右上角选择"创建API密钥"。

选择在新项目中创建密钥

密钥生成成功

显示计划为free即可(这里尽量不要升级账户,免费版不存在爆账单的可能性)

免费计划
截至2025年9月12日,免费版的使用限制如下: https://ai.google.dev/gemini-api/docs/rate-limits?hl=zh-cn#free-tier
| 型号 | 每千次展示收入 | TPM(每分钟token数) | RPD(请求数) |
|---|---|---|---|
| Text-out 模型 | |||
| Gemini 2.5 Pro | 5 | 250000 | 100 |
| Gemini 2.5 Flash | 10 | 250000 | 250 |
| Gemini 2.5 Flash-Lite | 15 | 250000 | 1000 |
| Gemini 2.0 Flash | 15 | 100 万 | 200 |
| Gemini 2.0 Flash-Lite | 30 | 100 万 | 200 |
| Live API | |||
| Gemini 2.5 Flash Live | 3 次会话 | 100 万 | * |
| Gemini 2.5 Flash 预览版原生音频对话框 | 1 节课 | 25000 | 5 |
| Gemini 2.5 Flash Experimental 原生音频思考对话框 | 1 节课 | 10000 | 5 |
| Gemini 2.0 Flash Live | 3 次会话 | 100 万 | * |
| 多模态生成模型 | |||
| Gemini 2.5 Flash 预览版 TTS | 3 | 10000 | 15 |
| Gemini 2.0 Flash 预览版图片生成 | 10 | 200000 | 100 |
| 其他模型 | |||
| Gemma 3 和 3n | 30 | 15000 | 14,400 |
| Gemini Embedding | 100 | 30000 | 1000 |
| 已弃用的模型 | |||
| Gemini 1.5 Flash(已弃用) | 15 | 250000 | 50 |
| Gemini 1.5 Flash-8B(已弃用) | 15 | 250000 | 50 |
获取Supabase PostgreSQL 数据库
因后续HuggingFace的存储是非持久的(重启数据就重置),使用外部数据库可以解决这个问题。
前置条件
打开Supabase官网(https://supabase.com/) 点击 Sign in

注册好账户之后创建一个组织

创建数据库
这里设置一下数据库密码以及地区

点击 Connect

点击View parameters

复制下来 以后会用到
host: aws-1-us-east-2.pooler.supabase.com
port: 6543
database: postgres
user: postgres.oioyoafmrufhwgxfwewm
pool_mode: transaction
HuggingFace搭建n8n服务
前置条件
在海外打开Hugging Face官网(https://huggingface.co/) 选择 Sign Up(注册账户)

注册成功登录后,点击顶部的Spaces

部署服务
搜索n8n 点击对应的模板部署
嫌麻烦也可以直接来复制我的:https://huggingface.co/spaces/AmbitionSight/n8n

点开它,点击右上角三个点,选择Duplicate(复制此空间)

先配置 Space secrets
要看好Owner的值,注意一下自己的ID对不对,后续要用到(我前几天部署成功之后一直不能使用网页访问就是因为URL命名不对,排查之后发现是自己ID一开始注册的时候打错了绷不住了)
DB_POSTGRESDB_PASSWORD = 你设置的数据库密码
DB_POSTGRESDB_USER = 刚刚拿到的user名
N8N_ENCRYPTION_KEY = 自己定义Key

再配置以下参数
设置时区
GENERIC_TIMEZONE = Asia/Shanghai
TZ = Asia/Shanghai
修改为自己数据库host地址
DB_POSTGRESDB_HOST = aws-1-us-east-2.pooler.supabase.com
修改为自己账户的地址 将“AmbitionSight” 改为你自己账户名
N8N_EDITOR_BASE_URL = https://[您的用户名]-n8n.hf.space
WEBHOOK_URL = https://[您的用户名]-n8n.hf.space
N8N_HOST = [您的用户名]-n8n.hf.space

点击Duplicate Space开始部署,等待Building,顶部显示Running,日志显示网址时部署成功!

n8n服务配置
前置条件
打开日志回显的站点(我测试发现不用在海外就能打开这个域名),注册账户。

社区许可证
发送邮件开启免费许可证

依次点击右下角三个点 --> Settings

点击Enter activation key

将邮件中的key复制进去然后点击确认

显示注册成功社区版即可

做一个简单的AI实例叭
打开页面,点击Start from scratch

点击"Start from scratch"

添加"On chat message"触发器

点击Back to canvas

点击“+”号 添加AI

再点击AI

选择Google Gemini

选择Message a model

添加apikey

将google给的api keys填入进去 点击Save

推荐选择Gemini 2.5 Pro模型

回到主页面 测试一下

正常回显即测试成功

浙公网安备 33010602011771号