基于YOLOv8/YOLOv7/YOLOv6/YOLOv5的木材表面缺陷检测系统(深度学习+Python代码+UI界面+训练数据集)
摘要:开发高效的木材表面缺陷检测系统对于提升木材加工行业的质量控制和生产效率至关重要。本篇博客详细介绍了如何运用深度学习技术构建一个木材表面缺陷检测系统,并提供了完整的实现代码。该系统采用了强大的YOLOv8算法,并对YOLOv7、YOLOv6、YOLOv5进行了性能对比,分析了不同模型的mAP、F1 Score等关键性能指标。文章深入阐述了YOLOv8算法的原理,提供了相应的Python代码和训练数据集,并集成了一个基于PySide6的用户友好UI界面。
该系统能够精准地检测和识别木材表面的各种缺陷,如裂纹、结疤、虫孔等,支持从图片、文件夹、视频或实时摄像头输入进行检测。它包括热力图分析、标记框、类别统计、可调Conf和IOU参数、结果可视化等功能。此外,系统还设计了一个基于SQLite数据库的用户注册登录管理界面,允许通过点击按钮切换不同模型和自定义UI界面。本文旨在为深度学习入门者提供一份实用的指导和参考,文章末尾提供了代码和数据集的下载链接,以便读者下载和应用。本文结构如下:
演示与介绍视频:https://www.bilibili.com/video/BV1T6421c7yL/
YOLOv8/v7/v6/v5项目合集:https://mbd.pub/o/bread/ZZualZdx
YOLOv8/v5项目完整资源:https://mbd.pub/o/bread/ZZualZZy
YOLOv7项目完整资源:https://mbd.pub/o/bread/ZZualZdp
YOLOv6项目完整资源:https://mbd.pub/o/bread/ZZualZdq
前言
在当今社会,木材作为一种不可再生资源,在建筑、家具制造及装饰行业中扮演着举足轻重的角色。随着经济的发展和人们生活水平的提高,对木材产品的质量要求也越来越高。然而,木材在生长和加工过程中易产生各种缺陷,如节疤、裂纹、虫孔等,这些缺陷严重影响了木材的美观和使用性能。因此,高效、准确地进行木材表面缺陷检测对于提高木材利用率、降低成本、保证产品质量具有重要的研究意义和应用价值。传统的木材表面缺陷检测主要依赖于人工视觉,不仅效率低下、成本高昂,而且受到操作者主观判断的影响,难以保证检测的一致性和准确性。因此,研究并开发基于计算机视觉的自动化木材表面缺陷检测系统成为了该领域的研究热点。
随着计算机视觉和深度学习技术的快速发展,木材表面缺陷检测领域近年来取得了显著的进步。特别是基于深度学习的目标检测算法,如YOLO(You Only Look Once)系列,已被广泛应用于自动化木材缺陷检测系统中,实现了高效率和高准确度的检测性能。YOLOv5作为该系列中较早的版本之一,以其出色的速度和准确性平衡在实际应用中获得了好评[1]。随后推出的YOLOv6、YOLOv7和最新的YOLOv8,通过不断的结构优化和算法改进,进一步提升了检测的准确度和速度,尤其在处理复杂背景和多样化缺陷类型时表现出更强的鲁棒性[2]。
除了YOLO系列,还有其他深度学习模型在木材缺陷检测领域中得到了应用。例如,基于卷积神经网络(CNN)的改进算法,通过引入注意力机制或深度残差网络等技术,有效提高了模型对木材表面细微缺陷的识别能力[3]。此外,Transformer模型,原本在自然语言处理领域取得突破性进展,近年来其在图像处理领域的应用也展现出了巨大的潜力,通过全局信息的捕捉能力,显著提高了模型对复杂木材缺陷的识别精度[4]。
数据集的质量和多样性对深度学习模型的训练至关重要。近年来,研究者们构建了更大、更全面的木材缺陷数据集,这些数据集不仅包括了更多种类的缺陷类型,还涵盖了不同的木材种类和加工状态,为深度学习模型提供了丰富的训练样本,从而有效提升了模型的泛化能力和实际应用性能[5]。
尽管深度学习技术在木材表面缺陷检测领域取得了显著的成果,但仍存在一系列挑战,如模型的泛化能力、对小尺寸缺陷的检测能力以及在不同光照和背景条件下的稳定性等问题。未来的研究需要继续探索更加高效和准确的算法,同时,构建更大、更全面的数据集,以及开发更为高效的训练策略,以进一步提升木材表面缺陷检测的性能。
在探索木材表面缺陷检测领域的最新技术和方法中,本文通过采用前沿的YOLOv8算法,构建了一个高效、准确的木材表面缺陷检测系统。通过对比YOLO系列先前版本的性能,本文展示了YOLOv8在木材表面缺陷检测任务上的显著优势。此外,本文还重点介绍了系统开发过程中的关键技术和创新点,包括采用PySide6设计的用户友好界面、登录管理功能的实现,以及对YOLOv8算法原理和性能的深入分析。以下是本文的主要贡献:
- 采用最先进的YOLOv8算法进行木材表面缺陷检测:本文不仅采用了YOLOv8算法,还详细介绍了其在木材表面缺陷检测中的应用方法,通过与YOLOv7、YOLOv6、YOLOv5等版本的性能对比,展示了YOLOv8在效率和精确度上的优势。这为木材表面缺陷检测领域的研究者和从业者提供了新的研究思路和实践手段。
- 利用PySide6实现木材表面缺陷检测系统的界面设计:通过采用PySide6库,本文成功开发了一个界面友好、操作直观的木材表面缺陷检测系统。这种设计不仅使得检测过程更加便捷和直观,而且极大地促进了YOLOv8算法的应用,推动了木材表面缺陷检测技术的实际应用发展。
- 集成登录管理功能,提升系统安全性和个性化:本文设计并实现了一个系统登录管理功能,提高了系统的安全性,并为将来添加更多个性化功能奠定了基础。这一功能的加入,不仅保障了用户数据的安全,还提升了用户使用体验。
- 对YOLOv8模型进行深入研究和性能评估:本文不仅应用了YOLOv8算法进行木材表面缺陷的检测,还对算法的原理进行了详细介绍,并对其性能进行了全面评估。通过评估模型在不同环境和条件下的表现,为YOLOv8算法的优化和改进提供了宝贵的数据支持。
- 提供完整的数据集和代码资源包:为了促进YOLOv8算法在木材表面缺陷检测领域的应用和研究,本文提供了完整的数据集和代码资源包。这些资源不仅包括用于训练和测试的详细数据集,还有实现检测系统的完整代码,使读者能够轻松复现实验结果,并在此基础上进行进一步的研究和开发。
1.数据集介绍
在当前的机器学习领域,数据集的构建和分析对于训练高效、准确的模型至关重要。本博客介绍的木材表面缺陷检测数据集是一个专门为深度学习模型训练而设计的图像库,总计包含8249张图像,其中7124张用于训练,752张用于模型验证,以及373张用于最终测试。这样细致的数据集划分确保了在模型训练的不同阶段,都有足够的数据来优化和评估模型的性能。
数据集的深度分析揭示了一些关键的特征。首先,所有图像均标注为单一类别“木材缺陷”,集中研究的是木材表面的缺陷识别问题。缺陷大小的分布图表明,虽然多数缺陷大小集中在特定区间,但也存在一定数量的较小或较大缺陷,这对于模型的泛化能力是一个重要的考验。此外,缺陷主要分布在图像的中心区域,这可能反映了木材加工过程中缺陷出现的自然规律或数据采集时的偏好。最后,缺陷宽度和高度的分布表明,数据集中的大部分缺陷都比较小,这增加了检测任务的难度,需要模型对小尺寸目标具有较高的敏感性。
本数据集为木材表面缺陷检测的自动化和算法开发提供了坚实的基础。由于缺陷的多样性和位置的特定分布,模型训练时需要采取策略,确保不同尺寸和位置的缺陷都能被有效识别。数据集的这些特点不仅为检测技术的发展提供了丰富的训练材料,而且也为研究人员提供了宝贵的信息来优化和调整目标检测模型。总的来说,这个数据集的深入分析有助于我们理解和应对在实际木材加工和质量检测中面临的挑战,进而推动相关领域技术的进步。
我们的数据集不仅具有多样的图像,还提供了详细的类别标签。每张图片都经过了仔细的标注,确保了模型能够在准确性和分类能力上达到较高标准。这些标签对于训练阶段的损失函数计算以及模型评估阶段的性能指标计算都至关重要。博主使用的类别代码如下:
Chinese_name = {'Wood Defect': "木材缺陷"}
综上所述,我们的数据集设计考虑了多种因素,以确保模型训练的有效性和最终应用的准确性。通过均衡的类别分布、统一的图像处理和增强,以及对缺陷分布和尺寸的深入分析,我们有信心能够培养出一个强大的模型,这个模型将在自动PCB检测中发挥关键作用,显著提高生产效率和产品质量。
2. 系统界面效果
系统以PySide6作为GUI库,提供了一套直观且友好的用户界面。下面,我将详细介绍各个主要界面的功能和设计。
(1)系统提供了基于SQLite的注册登录管理功能。用户在首次使用时需要通过注册界面进行注册,输入用户名和密码后,系统会将这些信息存储在SQLite数据库中。注册成功后,用户可以通过登录界面输入用户名和密码进行登录。这个设计可以确保系统的安全性,也为后续添加更多个性化功能提供了可能性。
(2)在主界面上,系统提供了支持图片、视频、实时摄像头和批量文件输入的功能。用户可以通过点击相应的按钮,选择要进行木材表面缺陷检测的图片或视频,或者启动摄像头进行实时检测。在进行木材表面缺陷检测时,系统会实时显示检测结果,并将检测记录存储在数据库中。
(3)此外,系统还提供了一键更换YOLOv8/v5模型的功能。用户可以通过点击界面上的"更换模型"按钮,选择不同的YOLOv8模型进行检测。与此同时,系统附带的数据集也可以用于重新训练模型,以满足用户在不同场景下的检测需求。
(4)为了提供更个性化的使用体验,这里系统支持界面修改,用户可以自定义图标、文字等界面元素。例如,用户可以根据自己的喜好,选择不同风格的图标,也可以修改界面的文字描述。
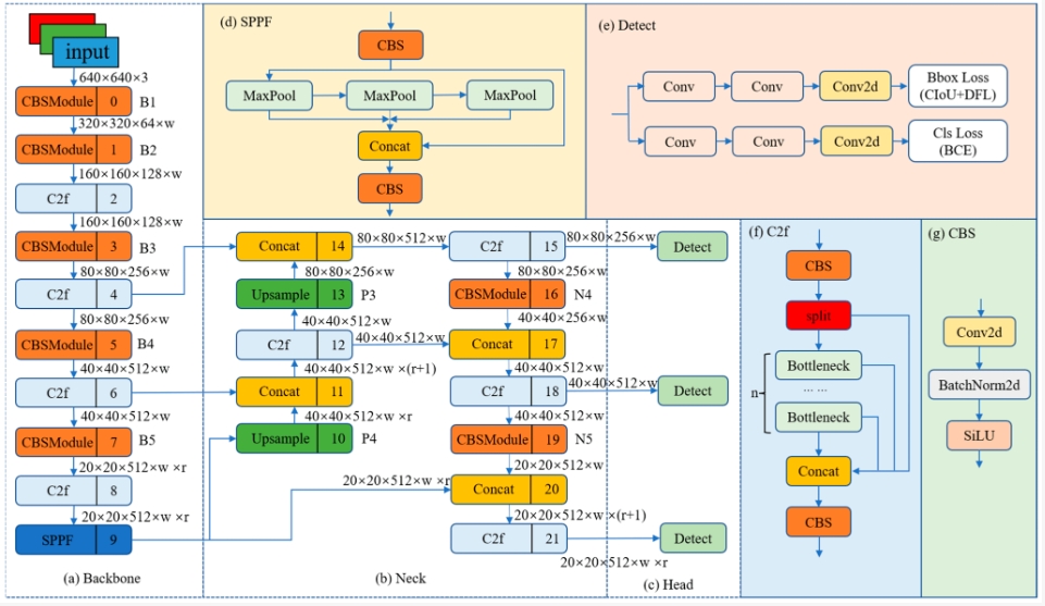
3. YOLOv8算法原理
YOLOv8是目前最新一代的实时对象检测算法,其在前几代YOLO算法的基础上进行了显著的改进和创新。YOLOv8继承了YOLOv3使用的Darknet53作为主干网络,这个网络结构已经证明在对象检测任务中效率和效果俱佳。YOLOv8则在此基础上进一步优化,它引入了从YOLOv5中借鉴的C3模块,并且借鉴了YOLOv7中的有效层级聚合(Efficient Layer Aggregation networks, ELAN)技术,以改善特征提取和增强网络的表征能力。
在YOLOv8中,C3模块由Bottleneck构成,这些Bottleneck模块在提取特征的同时,通过引入残差连接来避免潜在的梯度消失问题,确保了即使在网络较深的情况下,信息也可以有效地传播。这种设计不仅使网络在提取特征时更为高效,而且也有助于网络学习到更复杂的特征表示,这对于提高模型的准确性和鲁棒性至关重要。
YOLOv8还采用了路径聚合网络(Path Aggregation Network, PANet)来进一步增强特征金字塔的连接。这种结构通过增强不同尺度特征之间的连接,以提升模型在检测不同尺度对象时的性能。特别是对于小目标的检测,这种层级的特征聚合可以显著提高检测的准确度。
最后,YOLOv8在锚定机制上也做出了创新,它采用了无锚(None-anchor)机制,这是一种不依赖预设锚点的检测方法。传统的YOLO算法会使用多个预设的锚点来预测对象的位置和尺寸,但这种方法需要大量的手工调整和优化。无锚机制的引入使得模型不再依赖于这些预设的锚点,而是通过网络直接预测对象的边界框,这种方法简化了训练流程,同时有助于提高模型对各种尺寸对象的检测能力。
综上所述,YOLOv8通过引入先进的模块化设计、增强的特征聚合以及创新的无锚检测机制,提供了更为精确和高效的实时对象检测能力。这些技术的结合不仅提升了模型在标准数据集上的表现,更重要的是,它们使模型能够更好地适应实际应用中的多变环境和挑战,为实时对象检测领域带来了新的突破。
4. 代码简介
在本节中,我们将详细介绍如何使用YOLOv8进行木材表面缺陷检测的代码实现。代码主要分为两部分:模型预测和模型训练。
4.1 模型预测
在模型预测部分,首先导入了OpenCV库和YOLO模型。OpenCV库是一个开源的计算机视觉和机器学习软件库,包含了众多的视觉处理函数,使用它来读取和处理图像。YOLO模型则是要用到的目标检测模型。
import cv2
from ultralytics import YOLO
接着,加载自行训练好的YOLO模型。这个模型是在大量的图像上预训练得到的,可以直接用于目标检测任务。
model.load_model(abs_path("weights/best-yolov8n.pt", path_type="current"))
然后,使用OpenCV读取了一个图像文件,这个图像文件作为要进行目标检测的图像输入。
img_path = abs_path("test_media/test.png")
image = cv_imread(img_path)
在读取了图像文件之后,就可以使用加载的模型对图像进行预测了。下图为预测结果。
pred, superimposed_img = model.predict(pre_img)
4.2 模型训练
这里我们开始训练和测试自己的数据集,在cmd终端或pycharm中运行run_train_model.py进行训练,以下是训练过程中的结果截图。YOLOv8的损失函数是其性能的关键部分,它指导模型学习如何准确地检测和分类对象。
以下表格详细介绍了YOLOv8模型训练中使用的一些重要超参数及其设置:
| 超参数 | 设置 | 说明 |
|---|---|---|
学习率(lr0) |
0.01 | 决定了模型权重调整的步长大小,在训练初期有助于快速收敛。 |
学习率衰减(lrf) |
0.01 | 控制训练过程中学习率的降低速度,有助于模型在训练后期细致调整。 |
动量(momentum) |
0.937 | 加速模型在正确方向上的学习,并减少震荡,加快收敛速度。 |
权重衰减(weight_decay) |
0.0005 | 防止过拟合,通过在损失函数中添加正则项减少模型复杂度。 |
热身训练周期(warmup_epochs) |
3.0 | 初始几个周期内以较低的学习率开始训练,逐渐增加到预定学习率。 |
批量大小(batch) |
16 | 每次迭代训练中输入模型的样本数,影响GPU内存使用和模型性能。 |
输入图像大小(imgsz) |
640 | 模型接受的输入图像的尺寸,影响模型的识别能力和计算负担。 |
在模型训练部分,首先导入YOLO模型,并加载了预训练的YOLOv8模型。
from ultralytics import YOLO
model = YOLO('./weights/yolov8s.pt', task='detect')
接着开始训练模型。其中指定了训练数据的配置文件路径,使用GPU进行训练,使用2个工作进程加载数据,输入图像的大小为640x640,训练120个epoch,每个批次的大小为8。
results2 = model.train(
data=data_path,
device='0',
workers=workers,
imgsz=640,
epochs=120,
batch=batch,
name='train_v8_' + data_name
)
首先,训练损失(train/box_loss, train/cls_loss, train/obj_loss)和验证损失(val/box_loss, val/cls_loss, val/obj_loss)的曲线显示了模型在训练过程中的学习进度。这些损失值随着迭代次数的增加而减小,显示出模型正逐渐学习到从输入数据中识别目标的能力。在训练初期,损失曲线下降较快,随着迭代次数增加,损失下降速度减缓,趋于平稳,表明模型逐渐接近最优状态。值得注意的是,验证损失在一开始出现了一些波动,这可能是由于模型在初始阶段对数据的适应性不足造成的,但随着时间的推移,验证损失也逐渐稳定下来。
在模型性能的评估方面,我们主要关注精确度(precision)和召回率(recall)这两个指标。精确度指的是模型正确检测到的目标数量占所有检测到的目标数量的比例,而召回率则是模型正确检测到的目标数量占所有实际目标数量的比例。从图表中我们可以看到,精确度和召回率随着训练的进行都有所提升,这表明模型在识别木材缺陷方面的能力越来越强。另外,平均精度(mAP)是评估目标检测模型性能的常用指标,mAP的值越高,表示模型的性能越好。在这里,mAP的两个指标(metrics/mAP50(B)和metrics/mAP50-95(B))均显示出随着训练的进行,模型的平均精度在稳步提升。
特别是在mAP50-95的指标上,模型性能的提升尤为显著。mAP50-95是在不同IoU(Intersection over Union)阈值下计算的mAP的平均值,这个指标能够全面反映模型在各种严格程度的条件下的性能表现。这个指标的稳步上升表明YOLOv8模型不仅在识别明显的目标上表现出色,而且在处理边界条件不明确或重叠较多的目标时也有很好的表现。
在目标检测系统中,F1分数是精确度和召回率的调和平均,它是评价分类模型性能的重要指标,特别适合于类别分布不平衡的情况。F1分数的范围从0到1,1代表完美的精确度和召回率,而0代表最差的性能。
从曲线上可以看出,在置信度阈值较低时,F1分数迅速上升,达到一个峰值,然后随着置信度阈值的增加而急剧下降。这个峰值表示模型在该特定置信度阈值下取得了最佳的精确度和召回率平衡。在曲线图中,我们可以看到最大F1分数为0.87,出现在置信度阈值为0.379的位置。这个F1分数是非常好的,表明模型在检测木材缺陷时具有很高的精确度和召回率。
在F1分数达到峰值之前,随着置信度阈值的增加,F1分数的上升意味着模型在提高其判断一个检测为正类(即有缺陷)的置信度阈值时,能够保持一个较高的精确度和召回率。这个区间通常表示模型对于正类的预测较为保守,但同时保持了较高的正确率。然而,一旦超过最优阈值,F1分数的下降则表明随着模型变得更加严格,许多实际正类开始被错误地判定为负类(即无缺陷),导致召回率的下降。在实际应用中,这意味着随着阈值的提高,我们可能会错过一些真正的缺陷。
此外,F1分数的最大值和对应的置信度阈值提供了在实际应用中设置阈值的重要依据。在实际操作中,我们可能会根据实际应用的需要来调整阈值,以便在减少误检(false positives)和避漏检(false negatives)之间取得平衡。例如,如果在某个应用中漏检的代价远高于误检,我们可能会选择一个较低的置信度阈值,以确保更高的召回率。
综合分析,该F1-Confidence曲线图为我们提供了模型性能的直观展示,并帮助我们理解在不同置信度阈值下模型表现的变化。在这个案例中,模型在置信度阈值为0.379时达到0.87的F1分数,这是一个优秀的结果,表明模型在这个阈值下对木材缺陷的检测既准确又可靠。然而,为了适应不同的实际应用场景,我们可能需要根据具体情况来调整置信度阈值,以达到最佳的检测效果。
4.3 YOLOv5、YOLOv6、YOLOv7和YOLOv8对比
(1)实验设计:
本实验旨在评估和比较YOLOv5、YOLOv6、YOLOv7和YOLOv8几种模型在木材表面缺陷目标检测任务上的性能。为了实现这一目标,博主分别使用使用相同的数据集训练和测试了这四个模型,从而可以进行直接的性能比较。该数据集包含木材表面缺陷的图像。本文将比较分析四种模型,旨在揭示每种模型的优缺点,探讨它们在工业环境中实际应用的场景选择。
| 模型 | 图像大小 (像素) | mAPval 50-95 | CPU ONNX 速度 (毫秒) | A100 TensorRT 速度 (毫秒) | 参数数量 (百万) | FLOPs (十亿) |
|---|---|---|---|---|---|---|
| YOLOv5nu | 640 | 34.3 | 73.6 | 1.06 | 2.6 | 7.7 |
| YOLOv8n | 640 | 37.3 | 80.4 | 0.99 | 3.2 | 8.7 |
| YOLOv6N | 640 | 37.5 | - | - | 4.7 | 11.4 |
| YOLOv7-tiny | 640 | 37.4 | - | - | 6.01 | 13.1 |
(2)度量指标:
- F1-Score:F1-Score是精确率(Precision)和召回率(Recall)的调和平均值。精确率是指模型正确识别的正例与所有识别为正例的案例之比,而召回率是指模型正确识别的正例与所有实际正例之比。F1-Score对于不平衡的数据集或者需要同时考虑精确率和召回率的任务特别重要。
- mAP(Mean Average Precision):mAP是衡量模型在多个类别上平均检测准确度的指标。它计算了模型在所有类别上的平均精度,是目标检测领域中常用的性能度量。
| 名称 | YOLOv5nu | YOLOv6n | YOLOv7-tiny | YOLOv8n |
|---|---|---|---|---|
| mAP | 0.894 | 0.889 | 0.882 | 0.889 |
| F1-Score | 0.87 | 0.88 | 0.87 | 0.87 |
(3)实验结果分析:
从实验结果来看,我们可以观察到YOLOv5nu在mAP上得分最高,达到了0.894,这表明它在准确性上略胜一筹。相比之下,YOLOv6n和YOLOv8n的mAP略低,为0.889,而YOLOv7-tiny的表现稍微逊色,其mAP为0.882。尽管如此,所有模型在mAP上的表现都非常接近,这意味着它们在检测准确性上的表现具有一定的竞争力。
在F1-Score方面,YOLOv6n以0.88的得分领先,这意味着它在识别木材缺陷时,找到了精确度与召回率之间较好的平衡。YOLOv5nu、YOLOv7-tiny和YOLOv8n的F1-Score相同,都为0.87,表明它们在准确识别和避免漏检方面的能力相当。
需要注意的是,尽管mAP和F1-Score是衡量模型性能的关键指标,但它们并不是唯一的考量因素。在实际应用中,模型的运行速度、资源消耗、以及在不同场景下的适应性等也是非常重要的。例如,在对实时性要求较高的应用场景中,YOLOv7-tiny可能由于其较小的模型大小而更受青睐,尽管它在mAP上的得分略低。
4.4 代码实现
在本篇博客中,我们将深入探索一个基于Python和QtFusion框架的实时物体检测应用程序的构建过程。这个应用程序使用了YOLOv8,这是一种最新的深度学习模型,专门用于图像中物体的检测。我们将一步步了解如何通过代码实现从图像采集、预处理、模型推理到结果显示的完整流程。
在实时木材表面缺陷检测系统中,需要结合YOLOv8模型和一系列开源库,如OpenCV、QtFusion和PySide6等,来实现主窗口的展示、摄像头帧的处理以及木材表面缺陷的检测和标注等功能。
(1)导入必要的模块和配置
本项目的代码首先导入了必要的Python库,包括sys和time用于处理系统级操作和时间计算,cv2(OpenCV)用于图像处理。接着,使用PySide6创建了用户界面,并从QtFusion库中引入了用于媒体处理的工具。这个系统的核心是YOLOv8Detector类,它负责执行物体检测任务。
import sys # 导入sys模块,用于访问与Python解释器相关的变量和函数
import time # 导入time模块,用于获取当前时间
import cv2 # 导入OpenCV库,用于图像处理
from QtFusion.widgets import QMainWindow # 从QtFusion库导入FBaseWindow类,用于创建主窗口
from QtFusion.handlers import MediaHandler # 从QtFusion库导入MediaHandler类,用于处理媒体流
from QtFusion.utils import drawRectBox, get_cls_color # 从QtFusion库导入drawRectBox函数,用于在图像上绘制矩形框
from PySide6 import QtWidgets, QtCore # 导入PySide6库的QtWidgets和QtCore模块,用于创建GUI
from QtFusion.path import abs_path
from QtFusion.config import QF_Config
from YOLOv8Model import YOLOv8Detector # 从YOLOv8Model模块导入YOLOv8Detector类,用于物体检测
from datasets.WoodDefect.label_name import Label_list
QF_Config.set_verbose(False)
在导入这些模块之后,我们设置QF_Config.set_verbose(False)来关闭冗余日志信息,以便让我们更专注于应用程序的输出。
(2)定义frame_process函数
物体检测的核心功能在frame_process函数中实现。这个函数首先调整图像的尺寸以适应界面,然后使用YOLOv8Detector模型的preprocess方法对输入图像进行预处理。之后,我们记录模型推理的起始时间,执行预测,并记录结束时间,从而计算出整个推理过程所需的时间。如果检测到物体,我们会使用drawRectBox函数在图像上绘制边界框并显示类别名称和置信度。
def frame_process(image): # 定义frame_process函数,用于处理每一帧图像
image = cv2.resize(image, (850, 500)) # 调整图像的大小
pre_img = model.preprocess(image) # 对图像进行预处理
t1 = time.time() # 获取当前时间
pred, superimposed_img = model.predict(pre_img) # 使用模型进行预测
t2 = time.time() # 获取当前时间
use_time = t2 - t1 # 计算预测所用的时间
print("推理时间: %.2f" % use_time) # 打印预测所用的时间
det = pred[0] # 获取预测结果
# 如果有检测信息则进入
if det is not None and len(det):
det_info = model.postprocess(pred) # 对预测结果进行后处理
for info in det_info: # 遍历检测信息
name, bbox, conf, cls_id = info['class_name'], info['bbox'], info['score'], info[
'class_id'] # 获取类名、边界框、置信度和类别ID
label = '%s %.0f%%' % (name, conf * 100) # 创建标签,包含类名和置信度
# 画出检测到的目标物
image = drawRectBox(image, bbox, alpha=0.2, addText=label, color=colors[cls_id]) # 在图像上绘制矩形框,并添加标签和颜色
window.dispImage(window.label, image) # 在窗口的label控件上显示图像
(3)创建主窗口
接着,我们定义了MainWindow类,它是我们应用程序的主窗口。这个类扩展了QMainWindow,设置了窗口的尺寸,并且内部包含了一个QLabel对象用于展示图像。此外,我们还定义了keyPressEvent方法,这样用户可以通过按下“Q”键来退出应用程序。
class MainWindow(QMainWindow): # 定义MainWindow类,继承自FBaseWindow类
def __init__(self): # 定义构造函数
super().__init__() # 调用父类的构造函数
self.resize(850, 500) # 设置窗口的大小
self.label = QtWidgets.QLabel(self) # 创建一个QLabel对象,用于显示图像
self.label.setGeometry(0, 0, 850, 500) # 设置QLabel对象的几何形状
def keyPressEvent(self, event): # 定义keyPressEvent函数,用于处理键盘事件
if event.key() == QtCore.Qt.Key.Key_Q: # 如果按下的键是Q键
self.close() # 关闭窗口
(4)主程序流程
在主函数中,我们初始化了Qt应用程序,创建了主窗口实例,并设置了媒体处理器MediaHandler来处理帧率为30帧每秒的视频流。我们连接了frame_process函数到媒体处理器的frameReady信号,这样每当有新的帧准备好时,就会自动调用frame_process函数。通过设置设备为0,我们默认使用了系统的第一个摄像头。最后,我们启动了媒体流处理,并显示了主窗口。
cls_name = Label_list # 定义类名列表
model = YOLOv8Detector() # 创建YOLOv8Detector对象
model.load_model(abs_path("weights/best-yolov8n.pt", path_type="current")) # 加载预训练的YOLOv8模型
colors = get_cls_color(model.names) # 获取类别颜色
app = QtWidgets.QApplication(sys.argv) # 创建QApplication对象
window = MainWindow() # 创建MainWindow对象
videoHandler = MediaHandler(fps=30) # 创建MediaHandler对象,设置帧率为30
videoHandler.frameReady.connect(frame_process) # 当有新的帧准备好时,调用frame_process函数
videoHandler.setDevice(device=0) # 设置设备为0,即默认的摄像头
videoHandler.startMedia() # 开始处理媒体流
# 显示窗口
window.show()
# 进入 Qt 应用程序的主循环
sys.exit(app.exec())
整个应用程序展示了如何将深度学习模型与桌面应用程序接口相结合,实现了一个可以实时检测和识别图像中物体的系统。通过这个例子,开发者可以学习到如何利用Python中的各种库来构建复杂的应用程序,并在实际项目中将人工智能技术应用到实际问题中去。
5. 木材表面缺陷检测系统实现
在设计交互式木材表面缺陷检测与识别系统的过程中,我们的目标是构建一个既能实时识别缺陷,又能提供良好用户体验的应用程序。为了实现这一目标,我们采用了一种模块化的设计思路,将界面设计、媒体处理、以及模型推理这三个关键方面紧密集成在一起。
5.1 系统设计思路
在我们的系统设计中,我们的主要目标是创建一个交互式的木材表面缺陷检测与识别系统,它不仅能够实时处理图像并进行目标检测,而且还能提供直观的用户交互界面。我们的系统是围绕MainWindow类构建的,它集成了用户界面、媒体处理和深度学习模型,使得用户可以轻松地加载图像、执行目标检测,并查看结果。
(1)架构设计
我们的系统设计思路基于几个核心原则。首先是模块化:通过将应用程序划分为独立的功能块,我们可以在不影响其他部分的情况下,单独开发和优化每个模块。其次是可扩展性:随着技术的发展,新的检测模型和算法可能会出现,因此设计一个易于集成新模块的系统是至关重要的。最后是用户交互:一个直观且响应迅速的用户界面对于提升用户满意度非常关键。
- 处理层(Processing Layer):这一层是系统的技术核心。我们采用了YOLOv8Detector类,这是一个基于YOLOv8算法的预训练模型,它能够快速准确地检测图像中的缺陷。模型通过实时处理视频流,对木材表面的缺陷进行识别和定位。这一层的设计充分考虑了检测精度和处理速度,以确保系统能够在实际应用中高效运行。
- 界面层(UI Layer):用户体验是我们设计中的另一个关键点。我们利用了Qt框架来构建一个直观的用户界面,通过Ui_MainWindow类生成,该界面包含了各种用户交互元素,如按钮、标签和显示图像的画布等。界面不仅需要直观易用,还需要响应用户的操作并即时展示检测结果,这对于提升用户的操作效率和满意度至关重要。
- 控制层(Control Layer):为了将用户的交互行为与系统的处理逻辑有效连接,我们在MainWindow类中实现了一系列槽函数和控制方法。这些函数响应用户的输入,如开始或停止视频流、调整设置等,并控制媒体处理器和模型的行为。通过这种方式,系统可以灵活地根据用户需求调整其行为,同时保持处理过程的稳定性和可靠性。
此外,我们还引入了信号和槽机制,这是Qt框架的一个强大特性,它允许不同的组件之间以松耦合的方式进行通信。例如,当检测到新的视频帧时,媒体处理器就会发出一个信号,而MainWindow中的槽函数会接收这个信号并更新界面上的图像显示。这种机制不仅使得系统架构更加清晰,也提高了代码的可维护性和扩展性。
在整体的设计中,我们致力于实现一个既能满足专业木材表面缺陷检测需求,又能提供流畅用户体验的系统。通过上述的架构设计,我们相信这个系统能够帮助用户更有效地识别和分析木材缺陷,从而提高木材加工和质量控制的效率。
(2)系统流程
在本篇博客中,我们将探讨构建一个高效木材表面缺陷检测系统的流程。这一系统集成了YOLOv8模型,旨在通过实时分析来识别和标记木材表面上的缺陷,提高制造流程的自动化水平和质量控制的精准度。
- 启动应用程序后,系统首先实例化MainWindow类,它是整个应用程序的核心。此实例不仅初始化用户界面,设置窗口大小和布局,还负责准备所有必要的参数和配置。用户界面作为与用户交云的桥梁,不仅美观直观,还允许用户以最小的学习成本开始工作。在用户界面上,提供了选择输入源的选项。这些输入源包括实时捕捉的图像、预录制的视频文件,甚至是单个的静态图像。这种灵活性意味着,无论用户的具体需求如何,系统都能够适应。
- 一旦输入源被选定,系统将立即调用媒体处理器开始处理输入的数据。这个处理过程可能包括配置摄像头,读取视频文件或加载图像文件等一系列操作。这些操作是自动的,确保了用户可以无缝地进入下一阶段。
- 进入帧处理循环后,系统首先对每帧图像进行预处理,包括调整大小、转换色彩空间和归一化等,以保证图像数据满足YOLOv8模型的输入要求。接着,这些图像被送入预先加载的YOLOv8模型中,模型会准确地识别出图像中的木材缺陷,并输出缺陷的具体位置。
- 随着检测结果的产生,界面会被实时更新以展示结果。检测框在缺陷位置绘制,缺陷类型则以文本形式标注,为用户提供即时的反馈。同时,为了进一步的分析,系统还能够在界面上显示检测统计数据,如缺陷出现的频率和种类。
- 用户交互也是我们系统设计的关键部分。用户可以通过界面的按钮来保存结果、查询系统信息,甚至通过筛选功能来分析特定类型的缺陷。这些交互操作简单直观,确保了用户可以轻松地掌握应用程序的所有功能。
- 最后,媒体控制为用户提供了对检测过程的完整控制权。用户可以根据需要开始或停止视频捕捉,控制视频播放,或者暂停和继续图像分析。这一功能尤其重要,因为它允许用户根据自己的检测节奏来操作程序。
综上所述,整个系统的设计都围绕着用户需求和操作便捷性展开,从直观的界面设计到后台的高效算法处理,每一步都旨在为用户提供一个无缝、高效和准确的木材缺陷检测工具。通过这种设计,我们希望能够帮助用户更好地理解和利用深度学习在实际工业检测中的应用,从而提高工作效率和产品质量。
5.2 登录与账户管理
在开发这个先进的木材表面缺陷检测系统时,我们不仅注重其技术能力,也深刻理解到用户体验的重要性。正因为如此,系统被赋予了一个全面的账户管理功能,该功能基于PySide6构建,后端则采用了SQLite数据库,为用户提供了一套完整的个人账户管理解决方案。
在本系统中,木材表面缺陷检测系统的用户管理功能基于强大的PySide6框架和SQLite数据库构建,这使得系统能够为每个用户提供一个安全且独立的操作空间。通过这个空间,用户可以管理自己的个人信息、检测结果和偏好设置。在实际应用中,用户首先会遇到的就是我们精心设计的登录界面。这里,用户可以进行账户注册,创建属于自己的账号。注册过程简洁直观,只需要填写基本信息,即可完成账户的创建。
一旦注册成功,用户就可以使用自己的用户名和密码登录系统。登录后,用户将进入系统的主界面,开始进行木材表面缺陷检测的工作。在检测的过程中,用户的所有操作都会与其账户关联,保证了检测结果和设置的私密性和连续性。系统还允许用户在登录状态下修改密码,以确保账户安全。除此之外,用户还可以自定义个人头像,增加账户的个性化特征。
此外,本系统还专注于核心的木材表面缺陷检测功能。系统支持多种输入方式,包括图片、视频、实时摄像头捕捉以及批量文件处理。这些输入选项确保了系统能够适应各种不同的检测场景。用户可以在主界面中实时查看包括检测框、类别和置信度在内的详细信息。系统背后是我们采用的先进YOLOv8算法,它为实时目标检测提供了强大的支持。
综上所述,我们的木材表面缺陷检测系统不仅在技术上实现了多物体的精准识别和检测,还在用户体验上提供了一系列贴心的个性化功能。通过用户登录与账户管理的设计,我们使用户能够更安全、更方便地使用系统,从而更专注于木材缺陷的检测和分析工作。这些细致的设计使得我们的系统不仅是一个技术工具,更是一个用户友好的解决方案,满足了用户在现代工业检测环境中的多样化需求。
下载链接
若您想获得博文中涉及的实现完整全部资源文件(包括测试图片、视频,py, UI文件,训练数据集、训练代码、界面代码等),这里已打包上传至博主的面包多平台,见可参考博客与视频,已将所有涉及的文件同时打包到里面,点击即可运行,完整文件截图如下:
完整资源中包含数据集及训练代码,环境配置与界面中文字、图片、logo等的修改方法请见视频,项目完整文件下载请见演示与介绍视频的简介处给出:➷➷➷
演示与介绍视频:https://www.bilibili.com/video/BV1T6421c7yL/
YOLOv8/v7/v6/v5项目合集:https://mbd.pub/o/bread/ZZualZdx
YOLOv8/v5项目完整资源:https://mbd.pub/o/bread/ZZualZZy
YOLOv7项目完整资源:https://mbd.pub/o/bread/ZZualZdp
YOLOv6项目完整资源:https://mbd.pub/o/bread/ZZualZdq
在文件夹下的资源显示如下,下面的链接中也给出了Python的离线依赖包,读者可在正确安装Anaconda和Pycharm软件后,复制离线依赖包至项目目录下进行安装,另外有详细安装教程:(1)Pycharm软件安装教程;(2)Anaconda软件安装教程;(3)Python环境配置教程;
离线依赖安装教程:https://www.bilibili.com/video/BV1hv421C7g8/
离线依赖库下载链接:https://pan.baidu.com/s/1y6vqa9CtRmC72SQYPh1ZCg?pwd=33z5 (提取码:33z5)
6. 总结与展望
在本博客中,我们详细介绍了一个基于YOLOv8模型的木材表面缺陷检测系统,还实验了YOLOv7、YOLOv6、YOLOv5等模型。系统以模块化的方式设计,充分采用了合理的架构设计,带来良好的可维护性和可扩展性。其用户界面友好,能够提供实时的木材表面缺陷检测和识别结果展示,同时支持用户账户管理,以便于保存和管理检测结果和设置。
该系统支持摄像头、视频、图像和批量文件等多种输入源,能够满足用户在不同场景下的需求。在后面可以添加更多预训练模型,增加检测和识别的种类;优化用户界面,增强个性化设置;并积极聆听用户反馈,以期不断改进系统,以更好地满足用户的需求。
结束语
由于博主能力有限,博文中提及的方法即使经过试验,也难免会有疏漏之处。希望您能热心指出其中的错误,以便下次修改时能以一个更完美更严谨的样子,呈现在大家面前。同时如果有更好的实现方法也请您不吝赐教。
Talaat F M, ZainEldin H. An improved fire detection approach based on YOLO-v8 for smart cities[J]. Neural Computing and Applications, 2023, 35(28): 20939-20954. ↩︎
Bochkovskiy, A., Wang, C.-Y., & Liao, H.-Y. M. "YOLOv7: Optimal Speed and Accuracy of Object Detection." arXiv preprint arXiv:2004.10934 (2020). ↩︎
Dosovitskiy, A., et al. "An Image is Worth 16x16 Words: Transformers for Image Recognition at Scale." Proceedings of the International Conference on Learning Representations (ICLR), 2021. ↩︎
Shorten, C., & Khoshgoftaar, T. M. "A survey on Image Data Augmentation for Deep Learning." Journal of Big Data, vol. 6, no. 1, 2019. ↩︎
Hinton, G., Vinyals, O., & Dean, J. "Distilling the Knowledge in a Neural Network." arXiv preprint arXiv:1503.02531 (2015). ↩︎

开发高效的木材表面缺陷检测系统对于提升木材加工行业的质量控制和生产效率至关重要。本篇博客详细介绍了如何运用深度学习技术构建一个木材表面缺陷检测系统,并提供了完整的实现代码。该系统采用了强大的YOLOv8算法,并对YOLOv7、YOLOv6、YOLOv5进行了性能对比,分析了不同模型的mAP、F1 Score等关键性能指标。文章深入阐述了YOLOv8算法的原理,提供了相应的Python代码和训练数据集,并集成了一个基于PySide6的用户友好UI界面。该系统能够精准地检测和识别木材表面的各种缺陷,如裂纹、结疤、虫孔等,支持从图片、文件夹、视频或实时摄像头输入进行检测。它包括热力图分析、标记框、类别统计、可调Conf和IOU参数、结果可视化等功能。此外,系统还设计了一个基于SQLite数据库的用户注册登录管理界面,允许通过点击按钮切换不同模型和自定义UI界面。本文旨在为深度学习入门者提供一份实用的指导和参考,文章末尾提供了代码和数据集的下载链接,以便读者下载和应用。
浙公网安备 33010602011771号