一次不引用包跑外部依赖的实践(二)类加载器选择
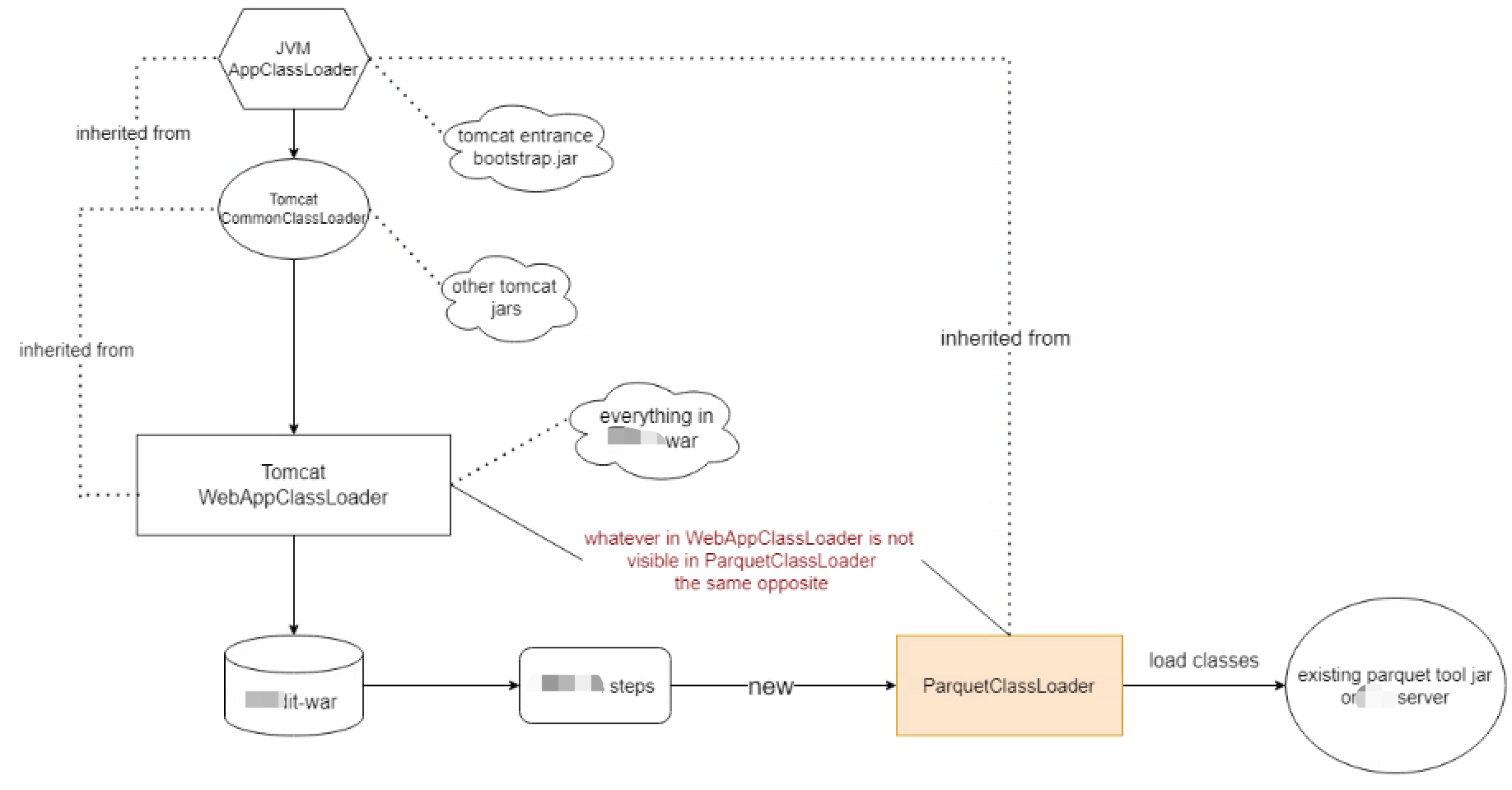
1 完全独立


2 继承tomcat

3 第一点自己处理
因为用到的线程池在tomcat类加载器中static形式存在
因此如果findclass遇到相应的类,让他走到tomcat类加载器的类,实践下来不稳定

资源也自己处理,因为有些配置要走主加载器

1 完全独立


2 继承tomcat

3 第一点自己处理
因为用到的线程池在tomcat类加载器中static形式存在
因此如果findclass遇到相应的类,让他走到tomcat类加载器的类,实践下来不稳定

资源也自己处理,因为有些配置要走主加载器
