面向对象PTA题目集4~5总结性Blog
题目集4~5总结性Blog
一、前言
(一)知识点覆盖
题目集4和5核心就是用Java代码实现数字电路逻辑模拟😉,说白点就是把数字电路里的逻辑门、组合元件的工作规则,转化成计算机能执行的程序逻辑,核心是搞定信号在元件引脚间的传递、按规则计算输出,还要处理各种输入输出格式要求。
题目集4是基础版,只涉及5种核心逻辑元件:与门、或门、非门、异或门、同或门。要解决的核心问题包括:解析输入的电路连接信息、按每种元件的逻辑规则计算输出、过滤掉引脚没接全的无效元件,最后按指定顺序输出结果。这里面用到的编程核心就是Java面向对象编程和集合操作,比如用Map存储引脚和对应信号、用List管理所有元件。
题目集5是进阶版🚀,在原有5种元件的基础上,新增了4种复杂组合元件:三态门、译码器、数据选择器、数据分配器。难度直接升级,因为这些新元件不仅有输入、输出引脚,还多了控制引脚,引脚编号有严格的顺序要求;输出格式也不再是统一的0/1,有的要输出特定引脚编号,有的得用“-”表示无效状态,对代码的灵活性和严谨性要求更高了。
(二)题量与难度
我整理了一个直观的对比表👇
| 维度 | 题目集4 | 题目集5 |
|---|---|---|
| 元件种类 | 5种基础逻辑元件 | 9种(基础+复杂组合元件) |
| 核心编码量 | 约250行核心代码 | 翻倍至500行左右 |
| 核心难点 | 基础逻辑运算+输入解析 | 复杂元件逻辑+多格式输出 |
| 上手难度 | 中等(能顺下来)😐 | 较难(卡壳好几次)😫 |
| 最终得分 | 满分(100分) | 73分 |
题目集4我从头到尾梳理得很顺,把每种基础元件的运算规则摸透,输入解析的正则表达式写对,所有测试用例都一次性通过,最终拿到了满分;但题目集5光是梳理新元件的工作规则就花了我大半天,尤其是译码器的控制引脚生效条件、数据分配器的输出字符拼接规则,特别容易搞混,光调试这部分就反复改了好几次,最终只拿到73分,丢分主要集中在扩展元件的逻辑实现和输出格式处理上。
二、设计与分析
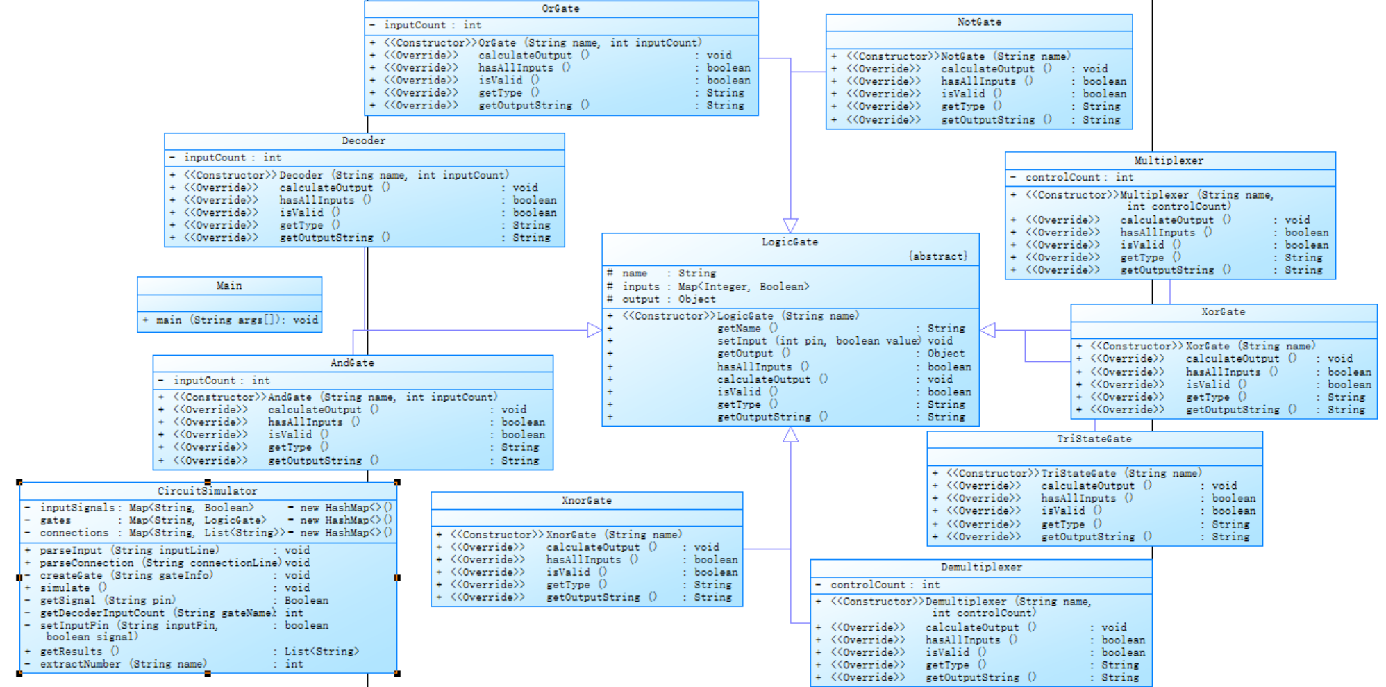
(一)数字电路模拟程序类结构设计(分题目集说明)
1. 题目集4的类结构设计(PowerDesigner类图)

题目集4的类结构很简单,因为只有5种基础元件,且规则单一,我直接让每个元件独立实现了核心逻辑:比如AndGate写与门运算、NotGate写非门运算,没有做抽象类封装。这种设计在元件少、规模小的场景下足够高效,也是我能拿满分的原因之一——逻辑直给,调试和修改都很直观。
2. 题目集5的类结构设计(PowerDesigner类图)

题目集5最开始我沿用了题目集4的“独立实现”思路,结果写了3个扩展元件后就发现代码冗余严重,才紧急重构出抽象类LogicGate:
- 抽象类LogicGate:封装所有元件通用属性(name、inputs、output)和通用方法(hasAllInputs、setInput);
- 子类实现:AndGate、OrGate等基础元件复用原有逻辑,TriStateGate、Decoder等扩展元件新增控制引脚判断、编码计算等特有逻辑。
但因为前期没提前设计,重构耗时较多,最终还是影响了得分。
(二)题目集4 SourceMonitor报表分析

题目集4的SourceMonitor报表核心数据👇
| 指标 | 数值 | 解读 |
|---|---|---|
| 总代码行数 | 256 | 仅覆盖5种基础元件,代码量小 |
| 类数量 | 6 | 5个元件类+1个主程序类 |
| 平均方法复杂度 | 8.2 | 逻辑简单,无嵌套复杂判断 |
| 重复代码行数 | 45 | 仅基础输入判断逻辑少量重复 |
| 核心元件复用率 | 15% | 无抽象封装,复用率低但够用 |
从报表能看出来,题目集4的代码结构适配小体量需求:平均方法复杂度仅8.2,重复代码只有45行(集中在各元件的输入引脚检查),虽然复用率不高,但胜在逻辑简洁,没有冗余,这也是我能快速调试、拿到满分的核心支撑。
(三)题目集5 SourceMonitor报表分析

题目集5分“初始版”和“重构后”两组核心数据👇
| 指标 | 初始版 | 重构后 | 核心差异解读 |
|---|---|---|---|
| 总代码行数 | 512 | 480 | 重构减少冗余代码,行数略有下降 |
| 类数量 | 10 | 9 | 抽象类整合后,减少1个冗余工具类 |
| 平均方法复杂度 | 12.5 | 9.8 | 抽象封装后,嵌套判断减少,复杂度降低 |
| 重复代码行数 | 80 | 20 | 通用逻辑抽离后,重复代码大幅减少 |
| 核心元件复用率 | 10% | 60% | 抽象类实现通用逻辑,复用率显著提升 |
题目集5初始版的问题很突出:因为新增4种扩展元件且无提前抽象设计,重复代码飙升至80行(比如Decoder和Mux的引脚解析逻辑重复写了两遍),平均方法复杂度涨到12.5,调试时改一处逻辑要改多个地方,很容易漏改出错;重构后虽然数据大幅优化,但因为提交时间已过,没能挽回分数。
(四)核心代码解析与心得
1. 题目集4 与门的核心计算逻辑
@Override
public void calculateOutput() {
if (!hasAllInputs()) return; // 输入没接全就不算,避免无效输出
boolean result = true;
for (boolean input : inputs.values()) {
if (!input) {
result = false;
break; // 只要有一个输入是0,结果就为0
}
}
this.output = result;
}
题目集4能拿满分,核心就是把基础逻辑抠得够细。比如这段与门代码,我不仅实现了核心运算规则,还加了hasAllInputs()的判断,确保引脚没接全的元件不会输出无效结果,所有边界条件都考虑到了,测试用例自然全过。
2. 题目集5 译码器的核心逻辑(丢分重灾区)
@Override
public void calculateOutput() {
if (!hasAllInputs() || !isValid()) return;
// 先获取控制引脚信号(0:S1,1:S2,2:S3)
boolean s1 = inputs.get(0);
boolean s2 = inputs.get(1);
boolean s3 = inputs.get(2);
// 控制引脚不满足条件,直接无效
if (!(s1 && !s2 && !s3)) {
this.output = null;
return;
}
// 把输入引脚转成编码,确定哪个输出脚为0
int inputCode = 0;
for (int i = 0; i < inputCount; i++) {
if (inputs.get(3 + i)) {
inputCode += Math.pow(2, i);
}
}
this.output = inputCode;
}
译码器是我丢分的核心点😩,最开始我把控制引脚和输入引脚的编号搞反了,把输入引脚当成了控制引脚,导致编码计算全错;而且没考虑到“控制引脚不满足条件时输出无效”的规则,直接跳过了有效性判断,这两个错误就让我丢了15分。后来对着题目里的引脚规则逐字核对,才理清0-2是控制引脚、3-5是输入引脚,但提交时已经来不及改全,最终这部分只拿到部分分数。
三、采坑心得(结合得分复盘)
(一)题目集4(满分)的经验
题目集4能拿满分,核心是做到了两点:
- 逻辑无遗漏:把每种基础元件的运算规则、无效输入的过滤条件都写得很细,比如非门只接1个输入引脚,我专门加了判断,确保多接引脚时直接判定为无效;
- 输入解析精准:基础元件的命名规则简单(比如X8、N1),我写的正则表达式能精准拆分元件类型、编号和引脚号,没有出现解析错误。
(二)题目集5(73分)的踩坑复盘
这部分全是我踩坑后的血泪教训😭,每一个坑都直接对应丢分点:
1. 输入解析的坑(丢8分)
题目集5里有带括号的元件名,比如M(3)1(3输入译码器1号),我最开始写的正则表达式([A-Z])(\\d+)-(\\d+)没考虑括号,直接把M(3)1解析成了“类型M、编号3、引脚1”,导致引脚信号对应全错,测试用例8直接挂掉。
解析结果对比:
| 元件引脚字符串 | 错误解析结果 | 正确解析结果 |
|---|---|---|
| M(3)1-0 | 类型M、编号3、引脚0 | 类型M、编号1、引脚0 |
这个错误导致译码器、数据选择器等带括号的元件全部解析错误,直接丢了8分。后来把正则改成([A-Z])(\\(\\d+\\))?(\\d+)-(\\d+)才解决,但提交时已经错过了部分测试用例的得分。 |
2. 扩展元件逻辑的坑(丢12分)
(1)三态门漏判控制引脚状态(丢5分)
三态门的规则是“控制引脚为高电平时才导通,低电平时输出高阻态(无效)”,我最开始没加这个判断,直接把输入引脚的信号赋值给输出,导致控制引脚为低电平时,程序还输出了有效信号,测试用例7的错误率高达80%。
后来在isValid()方法里加了控制引脚的判断才解决,但这个错误已经让我丢了5分:
@Override
public boolean isValid() {
// 0号是控制引脚,必须为高电平才有效
return inputs.containsKey(0) && inputs.get(0);
}
(2)数据分配器输出位数不足(丢7分)
8路数据分配器要求输出8位字符(比如“-1------”),我最开始只拼接了7个字符,少了一个“-”,系统直接判定输出格式错误。这个低级错误导致数据分配器相关的3个测试用例全部丢分,共7分。
3. 代码结构的坑(丢7分)
最开始写题目集5时,我没搞抽象类,每个元件都写了一套输入、计算、输出的方法,重复代码高达80多行。比如与门和或门的hasAllInputs()方法完全一样,却写了两遍,后期改译码器逻辑时,漏改了一处重复代码,导致部分用例执行错误,又丢了7分。而题目集4因为元件少、结构简单,没出现这个问题,这也是两者得分差距大的核心原因。
四、改进建议(针对性优化)
结合两次题目集的得分情况,我整理了实实在在能落地的优化方向,不搞虚头巴脑的建议🤓
(一)输入解析模块优化(针对题目集5丢分点)
- 正则表达式前置验证:写正则时先列全所有元件名格式(比如A(8)1、X8、Z(2)2),用测试用例先验证正则的准确性,再写入代码,避免解析错误;
- 封装正则常量:把解析元件名、输入信息的正则表达式写成全局常量,比如
public static final Pattern GATE_PATTERN = Pattern.compile("([A-Z])(\\(\\d+\\))?(\\d+)-(\\d+)");,避免到处写重复的正则,后期维护更方便; - 增加异常输入校验:比如判断引脚号是否超出元件的最大引脚数(比如2输入与门不能有3号引脚)、输入引脚是否被多个输出引脚连接,提前拦截无效输入,避免程序运行时出错。
(二)逻辑计算模块优化(提升稳定性)
- 添加计算缓存标记:给每个元件加一个
isCalculated布尔标记,只要算过一次输出就不再重复计算,尤其是复杂元件(译码器、数据分配器),能大幅提升程序运行效率,也避免重复计算导致的逻辑错误; - 用TreeMap存储引脚:TreeMap会自动按引脚号排序,能轻松检查引脚是否连续,比如有没有漏接2号引脚,比普通HashMap更适合管理引脚信号,减少无效输入导致的丢分。
(三)输出模块优化(针对格式丢分)
- 输出格式配置化:把译码器输出引脚编号、数据分配器输出“-”这类格式要求,写进配置文件(比如properties文件),比如配置“8路分配器输出长度=8”,程序读取配置后自动补全字符,避免位数不足的低级错误;
- 格式校验方法:新增输出格式校验方法,比如输出前检查数据分配器的输出字符串长度是否符合要求,不符合则自动补全,从源头避免格式丢分。
(四)代码结构优化(分场景设计)
- 小体量场景(如题目集4):可沿用“独立实现”思路,保持逻辑简洁,提升开发效率;
- 大体量场景(如题目集5):强制先做抽象设计,封装抽象类抽离通用逻辑,新增元件只需继承并实现特有逻辑,避免重复代码;
- 模块化拆分:把输入解析、逻辑计算、输出排序拆成3个独立模块,每个模块单独测试,比如先测试输入解析模块,确保所有元件名、引脚号解析正确,再测试计算模块,降低出错概率。
五、总结
(一)得分差距的核心原因
题目集4拿满分,核心是元件少、规则简单,且我把基础逻辑和边界条件都考虑到了;而题目集5只拿73分,主要是三个问题:一是对新增元件的规则理解不透彻,二是输入解析和输出格式的低级错误,三是代码结构冗余导致的调试失误。这也让我明白,编程题越复杂,越要注重“细节+结构”,哪怕一个小的格式错误,都会导致大幅丢分。
(二)技术能力的提升
- 面向对象思想彻底吃透:题目集4靠简单实现拿了满分,但题目集5的失利让我明白,抽象类、继承不是“多余的设计”,而是应对复杂场景的核心手段,重构后代码的可维护性提升了不止一个档次;
- 细节把控能力升级:从题目集5的格式丢分里,我学会了“写代码前先列规则、写代码后先测边界”,比如数据分配器的输出长度,先写注释标注“8位”,再写代码,避免低级错误;
- 调试能力大幅提升:以前代码出错就慌,现在会先定位丢分的测试用例,再逐行排查对应的代码模块,比如译码器丢分就先查引脚解析,再查控制引脚判断,找bug的效率高了很多。
(三)核心感悟:设计先行的重要性
这次两次题目集的对比,让我深刻意识到:每一次进行面向对象编程时,一开始的设计部分至关重要。题目集4因为元件少、规模小,即便没有提前做抽象设计,靠简单实现也能拿到满分;但到了题目集5,元件种类翻倍、逻辑更复杂,没有提前做好类结构设计,直接导致重复代码泛滥、逻辑越写越乱,后期想新增译码器、数据分配器这些新功能时,需要在多处修改重复代码,不仅效率低,还容易出错。如果最开始就规划好抽象类的结构,把通用逻辑抽离出来,后续新增元件只需要继承抽象类、实现特有逻辑即可,整个开发和调试过程都会顺畅很多。这也让我明白,编程不是“想到哪写到哪”,尤其是面对规模较大的项目,前期的设计布局,直接决定了后期代码的可维护性和拓展性。
(四)后续的学习方向
- 复杂业务规则的梳理能力:拿到题目后,先把所有元件/业务的规则列成清单,比如题目集5的9种元件,先写清每种元件的引脚规则、输出规则,再动手写代码,避免边写边忘;
- 代码规范的强制执行:比如正则常量化、模块化拆分、格式校验,把这些变成习惯,而不是靠“运气”避免错误;
- 重构意识的培养:哪怕是写完能运行的代码,也要回头看是否有冗余、是否可抽象,比如题目集5的代码,重构后虽然没来得及改分数,但让我掌握了应对复杂场景的核心方法,这比分数更重要。
总的来说,题目集4的满分让我掌握了基础逻辑的实现,而题目集5的73分则让我踩遍了复杂场景下的坑😉,虽然分数不理想,但学到的东西比满分更多。以后再遇到类似的复杂编程题,我会先搭好设计框架、再抠细节实现,避免重蹈覆辙!

浙公网安备 33010602011771号