使用Python+OpenCV+FaceNet 实现亚马逊门铃系统上的人脸识别
以下文章来源于深度学习与计算机视觉 ,作者磐怼怼
深度学习与计算机视觉
深度学习与计算机视觉碰撞出了新的火花,本公众号将坚持分享原创计算机视觉技术相关文章。主要分为实战教程、视觉领域最新咨询、国内外最新论文翻译三类。欢迎志同道合的朋友关注。
- https://github.com/dude123studios/SmarterRingV2
tensorflow==2.4.1让我们来分析一下发生了什么。通过输入用户名和密码作为环境变量,Ring API就能够连接到你的帐户。该API允许用户访问python特性。这里(https://github.com/tchellomello/python-ring-doorbell)有API存储库和简短的文档。这是Ring.py的一个片段,它实例化了一个与你的门铃的连接:
opencv-python==4.5.1.48
mtcnn==0.1.0
ring_doorbell==0.7.0
oauthlib~=3.1.0
numpy~=1.19.5
scipy~=1.6.1
scikit-learn==0.24.1
gtts==2.2.2
playsound~=1.2.2
import oswait_for_update方法持续运行并实例化一个正在等待客户端的处理程序。它会继续刷新,直到发现Ring的存储历史记录有更新。一旦发生这种情况,它检查门铃是否被按了。如果是这样,它会把整个视频下载到你的设备上。为了加快这一过程,请使用智能手机上的ring应用程序缩小视频录制的大小。你的门铃响了,最后一段视频就会传到你的电脑上。从那里,我们截取了那段视频的多个帧,以确保一个人的脸都不会被遮住。我在utils.py中定义了这个方法。它将在稍后显示。下面是ring.py的另一个片段。用于处理主线程:
import json
from pathlib import Path
from ring_doorbell import Ring, Auth
from oauthlib.oauth2 import MissingTokenError
cache_file = Path("test_token.cache")
def token_updated(token):
cache_file.write_text(json.dumps(token))
def otp_callback():
auth_code = input("[INPUT] 2FA code: ")
return auth_code
def main(download_only=False):
if cache_file.is_file():
auth = Auth("MyProject/1.0", json.loads(cache_file.read_text()), token_updated)
else:
username = os.environ.get('USERNAME')
password = os.environ.get('PASSWORD')
auth = Auth("MyProject/1.0", None, token_updated)
try:
auth.fetch_token(username, password)
except MissingTokenError:
auth.fetch_token(username, password, otp_callback())
ring = Ring(auth)
ring.update_data()
wait_for_update(ring, download_only=download_only)
import time如果你对identify、get_first_frame和text_to_speech方法调用有点困惑,不要担心!我们就要谈到这个了!现在我们的处理程序已经就位,让我们开始面部识别吧!
def wait_for_update(ring, download_only=False):
id = -1
start = time.time()
while True:
try:
ring.update_data()
except:
time.sleep(1)
continue
doorbell = ring.devices()['authorized_doorbots'][0]
for event in doorbell.history(limit=20, kind='ding'):
current_id = event['id']
break
if current_id != id:
id = current_id
print('[INFO] finished search in:', str(time.time() - start))
start = time.time()
if download_only:
handle_video(ring, True)
return
handle = handle_video(ring)
if handle:
text_to_speech(handle)
else:
text_to_speech('The person at the door is not very clear')
time.sleep(1)
FaceNet
FaceNet是谷歌在2015年开发的一个模型。FaceNet使用一种称为聚类的过程FaceNet架构
FaceNet类似于ResNet和InceptionV3。架构如下所示。输入图像经过1x1Conv层和2x2Pooling层,然后沿着深度ResNet下行,由成对的Inception层和残差连接层组成。最后的层包含多个3x3Conv、Concat和2x2Pooling层。from tensorflow.keras.models import load_model开发一个模型来概括它以前从未见过的面孔是很困难的。FaceNet模型是在MS-Celeb-1M数据集上训练的,该数据集包含100万张不同名人的照片。通过对同一个人的图像组进行L2归一化,以及余弦相似函数,FaceNet能够产生令人难以置信的高识别精度。我发明了一种方便的方法来登记你家人的面孔,运行submit_face.py,并传递参数“name”(要注册的人的名字)。另外,为了提高准确性和匹配照明条件,你可以使用布尔参数“from_door”,如果为真,将直接从你的门铃的最后录制的视频中保存图像。这些图像被存储在目录data/faces/中。用MTCNN人脸检测对它们进行预裁剪。检测方法将在稍后显示,它是face_recognition.py的一部分。对于拍到的视频,我抓取了视频的特定帧,并测试哪些帧可以工作。我们将需要做一些图像预处理,以及其他小的函数,我将在utils.py中定义:
model = load_model('model/facenet_keras.h5')
import cv2一旦你想要识别的每个人的图像都在目录data/faces/中,我们就可以将其转换为编码。我们把这作为单独的一步,因为我们L2标准化了每个人对应的所有图像。
def normalize(img):
mean, std = img.mean(), img.std()
return (img - mean) / (std + 1e-7)
def preprocess(cv2_img):
cv2_img = normalize(cv2_img)
cv2_img = cv2.resize(cv2_img, (160, 160))
return cv2_img
def get_specific_frames(video_path, times):
vidcap = cv2.VideoCapture(video_path)
frames = []
for time in times:
vidcap.set(1, time * 15)
success, image = vidcap.read()
if success:
frames.append(image)
return frames
import os预处理函数是我用来标准化图像并将其重塑为(160,160,3)的函数,而识别函数是一个执行编码函数的类。如果你注意到了,我将这些编码保存为字典。在执行实时识别时,这个字典很方便,因为它是存储人名和编码的一种简单方法。
from utils import preprocess
import cv2
import numpy as np
from sklearn.preprocessing import Normalizer
import face_recognition
import pickle
encoding_dict = {}
l2_normalizer = Normalizer('l2')
for face_names in os.listdir('data/faces/'):
person_dir = os.path.join('data/faces/', face_names)
encodes = []
for image_name in os.listdir(person_dir):
image_path = os.path.join(person_dir, image_name)
face = cv2.imread(image_path)
face = preprocess(face)
encoding = face_recognition.encode(face)
encodes.append(encoding)
if encodes:
encoding = np.sum(encodes, axis=0)
encoding = l2_normalizer.transform(np.expand_dims(encoding, axis=0))[0]
encoding_dict[face_names] = encoding
path = 'data/encodings/encoding.pkl'
with open(path, 'wb') as file:
pickle.dump(encoding_dict, file)
实时人脸识别
现在我们有了我们想要识别的人的图像,那么实时识别过程是如何工作的呢?如下图所示:import cv2对图像进行预处理并送入FaceNet。FaceNet将输出每个人脸的128维嵌入。然后使用余弦相似度将这些向量与encode .pkl中存储的向量进行比较。人脸与输入人脸最接近的人被返回。如果一张脸距离它最近的脸有一个特定的阈值,则返回“未知”。这表明这张脸不像任何已知的脸。下面是face_recognition.py类的其余部分:
import mtcnn
face_detector = mtcnn.MTCNN()
conf_t = 0.99
def detect_faces(cv2_img):
img_rgb = cv2.cvtColor(cv2_img, cv2.COLOR_BGR2RGB)
results = face_detector.detect_faces(img_rgb)
faces = []
for res in results:
x1, y1, width, height = res['box']
x1, y1 = abs(x1), abs(y1)
x2, y2 = x1 + width, y1 + height
confidence = res['confidence']
if confidence < conf_t:
continue
faces.append(cv2_img[y1:y2, x1:x2])
return faces
def detect_face(cv2_img):
img_rgb = cv2.cvtColor(cv2_img, cv2.COLOR_BGR2RGB)
results = face_detector.detect_faces(img_rgb)
x1, y1, width, height = results[0]['box']
cv2.waitKey(1)
x1, y1 = abs(x1), abs(y1)
x2, y2 = x1 + width, y1 + height
confidence = results[0]['confidence']
if confidence < conf_t:
return None
return cv2_img[y1:y2, x1:x2]
from utils import preprocess这样就完成了大部分的识别任务。
from model.facenet_loader import model
import numpy as np
from scipy.spatial.distance import cosine
import pickle
from sklearn.preprocessing import Normalizer
l2_normalizer = Normalizer('l2')
def encode(img):
img = np.expand_dims(img, axis=0)
out = model.predict(img)[0]
return out
def load_database():
with open('data/encodings/encoding.pkl', 'rb') as f:
database = pickle.load(f)
return database
recog_t = 0.35
def recognize(img):
people = detect_faces(img)
if len(people) == 0:
return None
best_people = []
people = [preprocess(person) for person in people]
encoded = [encode(person) for person in people]
encoded = [l2_normalizer.transform(encoding.reshape(1, -1))[0]
for encoding in encoded]
database = load_database()
for person in encoded:
best = 1
best_name = ''
for k, v in database.items():
dist = cosine(person, v)
if dist < best:
best = dist
best_name = k
if best > recog_t:
best_name = 'UNKNOWN'
best_people.append(best_name)
return best_people
语音合成
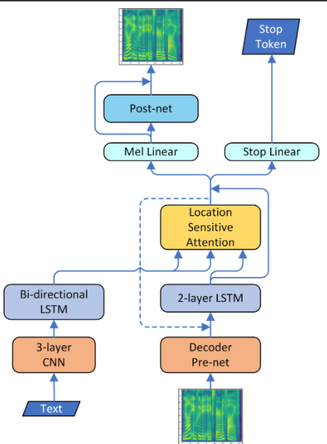
我想知道谁在门口。一开始,我以为在铃声设备上播放声音是最佳策略,但亚马逊不允许我这么做,只允许我播放铃声伴随的默认声音。因此,从文本到语音似乎是一种更合适的方式。这可以通过两个包GTTS和playsound来简化。GTTS使用谷歌的Tacotron 2模型。虽然完全理解它的工作原理并不重要,但对于感兴趣的读者来说,该图说明了它的架构- https://www.youtube.com/watch?v=le1LH4nPfmE&ab_channel=CodeEmporium
from gtts import gTTS很简单。我使用playsound而不是os.system的原因是,os.system将默认打开默认的声音播放器应用程序,而playsound不会弹出任何窗口。这就完成了项目的最后一个步骤。
from playsound import playsound
language = 'en'
slow_audio_speed = False
filename = 'tts_file.mp3'
def text_to_speech(text):
audio_created = gTTS(text=text, lang=language,
slow=slow_audio_speed)
audio_created.save(filename)
playsound(filename)
总结和Git存储库
请在这里查看我的git存储库,以获得完整的代码,并轻松地定制你自己的门铃。- https://github.com/dude123studios/SmarterRingV2
进一步的探索和问题
FaceNet是一个相当过时的模式。在过去的五年里,在transformer模型方面有了重大发现,例如ViT。GPT-3是一个概括之神。完成创建广义嵌入的任务后,GPT-3之类的转换器会更好地工作吗?卷积神经网络可能不是面部识别的最佳选择,因为长期依赖关系(如耳朵或下颚线)需要庞大的网络。另一方面,transformer模型可以考虑到自相似性,并且实时进行人脸识别的速度要快得多。参考文献
https://www.youtube.com/watch?v=le1LH4nPfmE&ab_channel=CodeEmporiumhttps://github.com/tchellomello/python-ring-doorbellhttps://arxiv.org/abs/1503.03832https://gtts.readthedocs.io/en/latest/module.htmlhttps://pypi.org/project/playsound/https://pypi.org/project/mtcnn/文末福利
各位猿们,还在为记不住API发愁吗,哈哈哈,最近发现了国外大师整理了一份Python代码速查表和Pycharm快捷键sheet,火爆国外,这里分享给大家。
这个是一份Python代码速查表
下面的宝藏图片是2张(windows && Mac)高清的PyCharm快捷键一览图
怎样获取呢?可以添加我们的AI派团队的Beyonce小姐姐
一定要备注【高清图】哦

浙公网安备 33010602011771号