玩家角色——攀墙跳
目标
- 新增Climb状态(略)
- 玩家角色蓝图中添加攀爬检测机制的宏
- 将关卡中的TileMap的Tag设置为Wall(暂时先这么做),让攀爬检测可以检测到
- 玩家角色蓝图的跳跃输入添加攀爬反跳功能的逻辑
- 动画蓝图的状态机设置
核心逻辑
通过射线检测机制对玩家面前的碰撞进行检测,如果是墙则修改玩家的速度
使用系统自带弹射角色函数制作攀爬反跳的功能
1.玩家角色蓝图中添加攀爬检测机制的宏
角色蓝图添加视线检测点


让角色蓝图中的Tick节点调用这个宏,因为需要实时检测

2.将关卡中的TileMap的Tag设置为Wall(暂时先这么做),让攀爬检测可以检测到

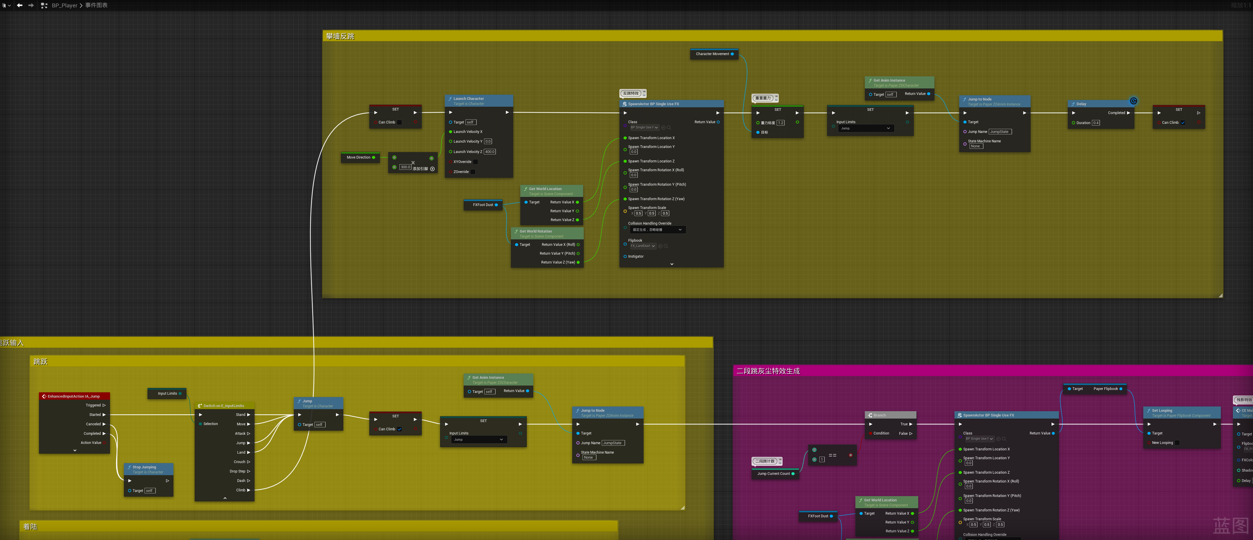
3.玩家角色蓝图的跳跃输入添加攀爬反跳功能的逻辑

4.动画蓝图的状态机设置

本文来自博客园,作者:荒坂株式会社,博客内容均属学习笔记,只做交流之用

浙公网安备 33010602011771号