Fiddler工具的使用方法及常见的设置方式
一. 使用fiddler工具抓包
1.准备:通过ipconfig查看PC的IP地址。(快捷键“ctrl+r”,输入cmd,弹出黑框,然后输入ipconfig)或者直接在百度中搜索查询本机IP及端口号。
2.启动Fiddler,开始设置。点击“tools-->fiddler options”. 设置HTTPS选项。在设置过程中会有弹框,请允许。

3.选择Connections选项卡,设置Connections选项,端口号,勾选Allow ......connect 。记住代理端口号,后面会使用。在设置过程中会有弹框,请允许。设置完之后记得一定要重启Fiddler软件,不然不能使用。注: 为了确保代理是正常工作的,我们可以在cmd里执行netstat -anop tcp,查看Fiddler进程是否正常监听8888端口,如果服务没有正常开启,可以尝试使用其他端口。

4.设置手机端代理。代理的主机名为上面查到的自己电脑的ip地址,端口是由connect选项设置的,比如我的端口号设置的是8888,连接WLAN。

5.然后手机端访问" IP:8888"(你自己的ip地址和端口号),如果出现响应页面说明成功。

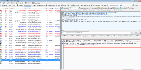
6.手机抓包操作:在APP上,进入某一个模块页面,使用fiddler查看在App请求的响应内容。


由于web前端在多个环境中开发,需要经常更换host,而设置host之后会出现延迟的情况,怎么知道现在访问的域名时指向哪个服务器IP的呢?下面介绍通过对抓包工具Fiddler的设置,让请求显示服务器IP信息,方法很简单。
操作
在菜单中选择->Rules->Customize Rules
搜索 static function main(),添加代码
FiddlerObject.UI.lvSessions.AddBoundColumn("ServerIP", 120, "X-HostIP");


三.添加过滤条件:
由于Fidder抓取的数据较多,手机上设置代理后,这时候fiddler上抓到的是pc和app所有的请求,如果pc上打开网址,会很多,这时候就需要开启过滤功能了。
打开fiddler>Tools>Fiddler Options>HTTPS>...from remote clients only,勾选这个选项就可以了
...from all processes :抓所有的请求
...from browsers only :只抓浏览器的请求
...from non-browsers only :只抓非浏览器的请求
...from remote clients only:只抓远程客户端请求

浙公网安备 33010602011771号