SAP WebDynpro开发 创建一个WebDynpro程序简单显示报表
版权声明:本文为CSDN博主「rogerix4」的原创文章,遵循CC 4.0 BY-SA版权协议,转载请附上原文出处链接及本声明。
原文链接:https://blog.csdn.net/qq_30797051/article/details/108886483
第一步:创建一个Webdynpro组件
1.运行Tcode:SE80,选择Web Dynpro组件/接口
2.输入WebDynpro组件名,并回车创建

3.输入组件描述,并确定

4.创建完成

第二步:创建一个新的视图,保存后才会显示刚创建的视图



第三步:分配视图到窗口
1.打开窗口

2.切换到编辑模式

3.拖动视图到窗口绑定

第四步:为视图创建上下文菜单
1.转到视图界面

2.创建Node

3.设置node属性,绑定数据字典结构 注:内表输出行数不能超过Cardinality

Cardinality参数:
The following values are possible:
- 1..1 : The node contains exactly one instance that must always be instantiated
- 0..1 : The node contains exactly one instance that does not have to be instantiated
- 1..n : The node can contain multiple instances and at least one of them must be instantiated
- 0..n : The node can contain multiple instances and none of them must be instantiated
The default is 1..1.
Selection参数:
The following values are possible:
1..1 : Exactly one instance (table row) must be selected. It is automatically the lead selection. 表格数据单选
0..1 : No more than one instance (table row) can be selected. It is automatically the lead selection. 表格数据单选
1..n : Any number of instances can be selected, but at least one must be selected. One of them is the lead selection. 多选框,必须其一
0..n : Any number of instances can be selected, but none must be selected. One of the selected ones is the lead selection. 多选框,可以不选
The default is 0..1.
4.选择要使用的字段

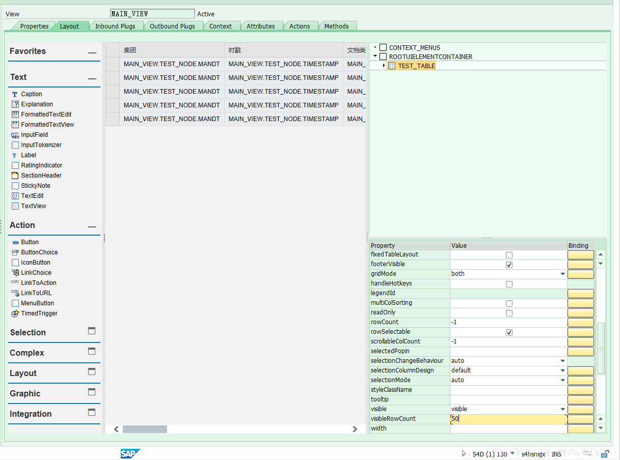
第五步:设置Layout
1.创建一个element

2.选择表类型

3.设置显示数据行数
4.为Element绑定上下文字段

5.设置绑定属性

6.确定需要绑定的上下文

第六步:获取数据并传入
1.转到Method,双击WDDOINIT

2.输入以下代码
method WDDOINIT . DATA: ref_node1 TYPE REF TO IF_WD_CONTEXT_NODE, "创建一个node实例对象 lt_mara TYPE TABLE OF mara. ref_node1 = wd_context->get_child_node( name = 'TEST01_NODE' ). "获取Context中的TEST_NODE属性,赋值给ref_node1对象 TEST_NODE必须大写 SELECT * FROM mara INTO TABLE lt_mara. ref_node1->bind_table( lt_mara ). "绑定内表到Context实例化对象 endmethod.
第七步:创建WebDynpro应用程序


第八步:保存,然后激活整个WebDynpro组件




第九步:测试运行WebDynpro程序
1.执行测试

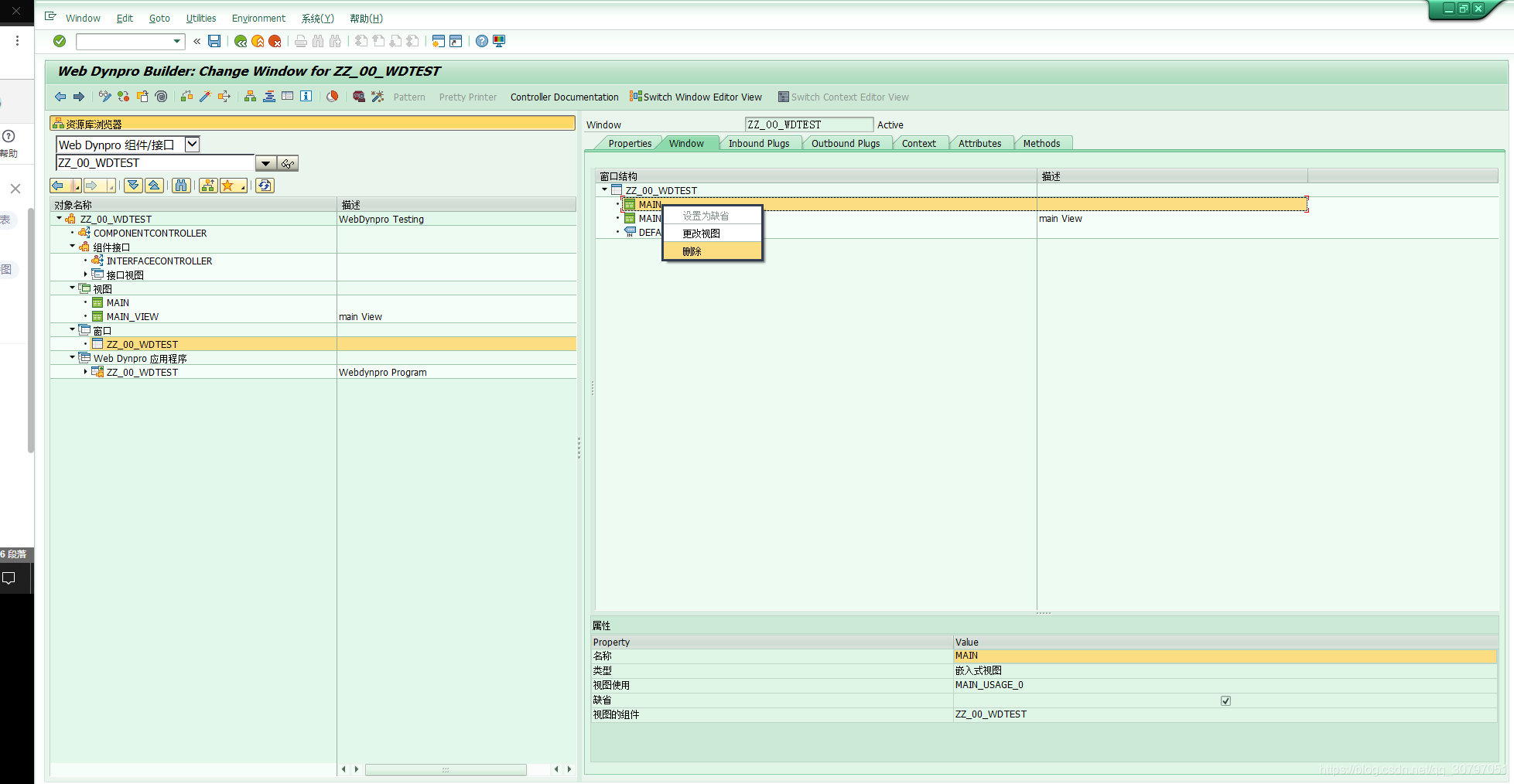
2.WebDynpro显示为空,实际上是正常的,因为窗口目前显示的默认MAIN视图

3.删除窗口中默认的视图MAIN,并把MAIN_VIEW设置为缺省


4.再次激活测试运行,成功显示

posted on 2022-02-25 10:59 seven1314pp 阅读(1319) 评论(0) 收藏 举报
浙公网安备 33010602011771号