Spring MVC 拦截器
拦截器 Interceptor
1. 监听器、过滤器和拦截器对比
- Servlet:处理Request请求和response响应
- Filter(过滤器):对Request请求起到过滤的作用,作用在Servlet 之前,如果配置为 /* 可以对所有的资源访问(servlet、js/css静态资源等)进行过滤处理
- Listener(监听器):实现了Javax.servlet.ServletContextListener接口的服务端组件,它随着web应用的启动而启动,只初始化一次,然后会一直运行监听,随Web应用额停止而销毁
作用一:做一些初始化工作,web应用中spring容器启动ContextLoaderLostener
作用二:监听web中的特定事件,比如HttpSession,ServletRequest的创建和销毁;变量的创建、销毁和修改等。可以在某些动作前后增加处理,实现监控,比如统计在线人数,利用HttpSessionListener等
- Interceptor(拦截器):是SpringMVC等表现层框架自己的,不会拦截jsp/html/css/image的访问等,只会拦截访问的控制器方法(Hnadler)
从配置的角度也能够给总结发现:servlet、filter、listener配置在web.xml中,而Interceptor 是配置在变现层框架自己的配置文件中的
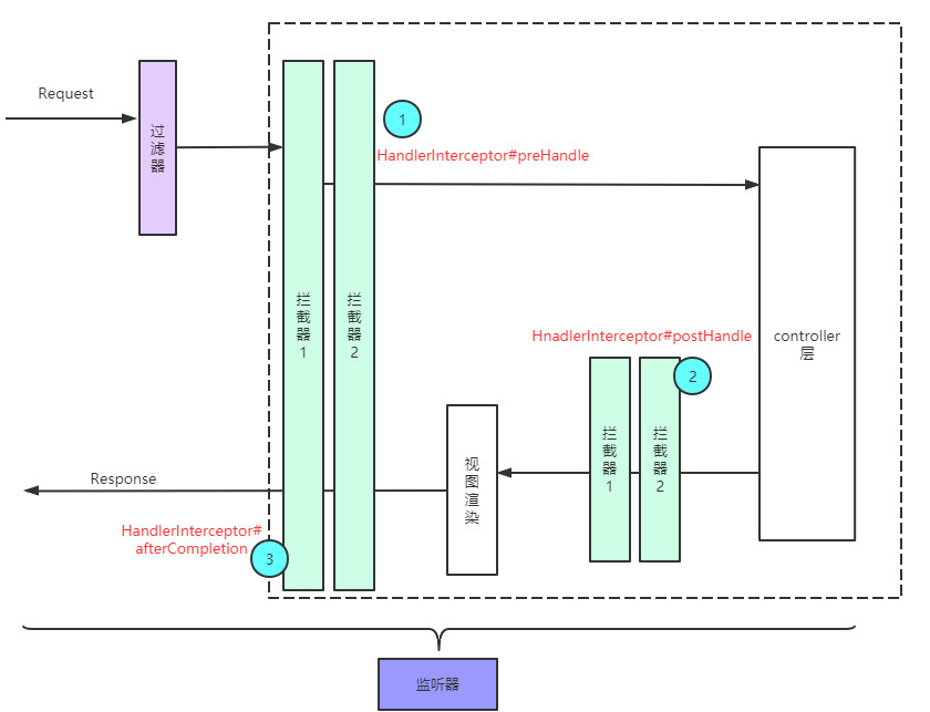
拦截器(HnadlerInterceptor)的拦截点:
在Handler业务逻辑执行之前拦截 - preHandle
在Hander逻辑执行完毕但未跳转页面之前拦截一次-postHandle
在跳转页面之后拦截一次 -afterCompletion
2. 拦截器的执行流程
拦截器运行是有一定顺序的:
1. 程序先执行preHandle()方法,如果该方法的返回值为true,则程序会继续向下执行处理器中的方法,否则将不再向下执行
2. 在业务处理器(即控制器Controller类)处理完请求后,会执行postHandler()方法,然后会通过DispatcherServlet向客户端返回响应
3. 在DispatcherServlet处理完请求后,才会执行afterCompletion()方法
3. 多个拦截器执行流程

浙公网安备 33010602011771号