禁用win10自动更新
从Windows Update服务、组策略、计划任务、注册表这四个方面入手来设置 ,禁用win10 更新。
一、禁用Windows Update服务
- 打开服务列表命令: services.msc
- 找到 Windows Update 这一项,并双击打开
- 在【常规】选项卡下,“启动类型”设置为‘禁用’,并应用
- 在【恢复】选项卡下,“第一次失败”设置为无操作,并应用
二、在组策略里关闭Win10自动更新相关服务
- 打开策略组命令: gpedit.msc
- 在组策略编辑器中依次展开: 计算机配置 -> 管理模板 -> Windows组件 -> Windows更新
- 然后在右侧“配置自动更新”设置中,将其设置为“已禁用”并点击下方的“应用”然后“确定”
- 之后还需要再找到“删除使用所有Windows更新功能的访问权限”,选择已启用,完成设置后,点击“应用”“确定”
三、禁用任务计划里边的Win10自动更新
- 打开任务计划程序命令:taskschd.msc
- 在任务计划程序的设置界面,依次展开 任务计划程序库 -> Microsoft -> Windows -> WindowsUpdate。把里面的项目都设置为 [ 禁用 ]。
四、在注册表中关闭Win10自动更新
- 打开注册表命令:regedit
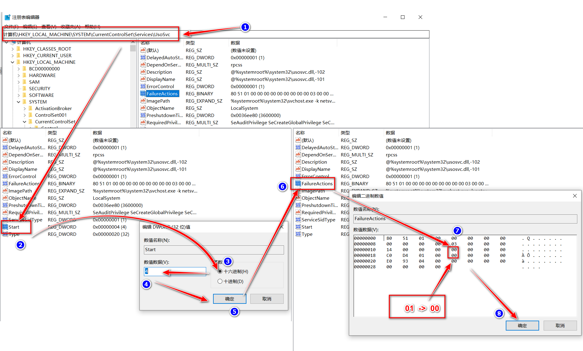
- 在注册表设置中,找到并定位到 [HKEY_LOCAL_MACHINE\SYSTEM\CurrentControlSet\Services\UsoSvc]。然后在右侧找到“Start”键。
- 点击修改,把start值改成16进制,值改为“4”(默认是2),然后点击「 确定 」保存数据,如图所示。
- 继续在右侧找到“FailureActions”键,右键点击修改该键的二进制数据,将“0010”、“0018”行的左起第5个数值由原来的“01”改为“00”,完成后,点击下方的“确定”即可
-------------------------------------------------------------------------------------------------------------------------------------------------------------------------------------------------------------------------------------------
一、禁用Windows Update服务

二、在组策略里关闭Win10自动更新相关服务

三、禁用任务计划里边的Win10自动更新

四、在注册表中关闭Win10自动更新

参考: http://www.dnpz.net/diannaozhishi/4870.html
浙公网安备 33010602011771号