软件设计13

[实验任务一]:围棋

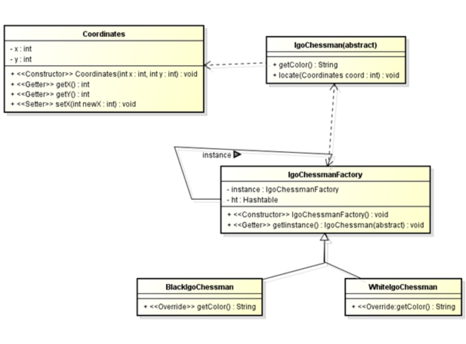
设计一个围棋软件,在系统中只存在一个白棋对象和一个黑棋对象,但是它们可以在棋盘的不同位置显示多次。

实验要求:

1. 提交类图;

 

 

2. 提交源代码;

package sou;

/**

 * 客户端测试类

 *

 */

public class Client {

    public static void main(String[] args) {

        IgoChessman black1,black2,black3,white1,white2;

        IgoChessmanFactory factory;

        factory = IgoChessmanFactory.getInstance();

        black1 = factory.getIgoChessman("b");

        black2 = factory.getIgoChessman("b");

        black3 = factory.getIgoChessman("b");

        System.out.println("判断两颗黑棋是否相同:"+(black1==black2));

        white1 = factory.getIgoChessman("w");

        white2 = factory.getIgoChessman("w");

        System.out.println("判断两颗白棋是否相同:"+(white1==white2));

        black1.locate(new Coordinates(1, 1));

        black2.locate(new Coordinates(2, 4));

        black3.locate(new Coordinates(2, 3));

        white1.locate(new Coordinates(3, 5));

        white2.locate(new Coordinates(2, 6));

    }

}

package sou;

/**

 * 坐标类:外部状态类

 *

 */

public class Coordinates {

    private int x;

    private int y;

    public Coordinates(int x,int y) {

        // TODO Auto-generated constructor stub

        this.x = x;

        this.y = y;

    }

    public int getX() {

        return x;

    }

    public void setX(int x) {

        this.x = x;

    }

    public int getY() {

        return y;

    }

    public void setY(int y) {

        this.y = y;

    }

}

package sou;

/**

 * 围棋棋子类:抽象享元类

 *

 */

public abstract class IgoChessman {

    public abstract String getColor();

    public void locate(Coordinates coord){

        System.out.println("棋子颜色:"+this.getColor()+",棋子位置:"+coord.getX()+","+coord.getY());

    }

}

/**

 * 黑色棋子类:具体享元类

 * @author fly

 *

 */

class BlackIgoChessman extends IgoChessman{

    @Override

    public String getColor() {

        // TODO Auto-generated method stub

        return "黑色";

    }

}

/**

 * 白色棋子类:具体享元类

 * @author fly

 *

 */

class WhiteIgoChessman extends IgoChessman{

    @Override

    public String getColor() {

        // TODO Auto-generated method stub

        return "白色";

    }

}

package sou;

import java.util.Hashtable;

/**

 * 围棋棋子工厂类:享元工厂类

 *

 */

public class IgoChessmanFactory {

    private static IgoChessmanFactory instance = new IgoChessmanFactory();

    private static Hashtable ht;

    public IgoChessmanFactory() {

        // TODO Auto-generated constructor stub

        ht = new Hashtable();

        IgoChessman black,white;

        black = new BlackIgoChessman();

        ht.put("b", black);

        white = new WhiteIgoChessman();

        ht.put("w", white);

    }

    public static IgoChessmanFactory getInstance(){

        return instance;

    }

    public static IgoChessman getIgoChessman(String color){

        return (IgoChessman)ht.get(color);

    }

}

3.注意编程规范;

4.要求用简单工厂模式和单例模式实现享元工厂类的设计

posted @ 2023-12-21 20:02  那年晚风可期  阅读(11)  评论(0)    收藏  举报