APP性能监测的各种工具

 
 
1.Xcode-Instrument
Instrument是Apple官方提供的一个强大的内置在xcode中的性能调试工具集。其中,Activity Monitor(活动监视器):监控进程级别的CPU,内存,磁盘,网络使用情况,可以得到应用程序在手机运行时总占用的内存大小;Core Animation(图形性能):这个模块显示程序显卡性能、CPU使用情况以及页面刷新帧率;Network:用链接工具分析程序如何使用TCP/IP和UDP/IP链接;Energy Log:耗电量监控。Instrument主要用于在调试过程中随时发现问题,及时优化,但是这个工具只能供有应用源码的程序员使用,无法测量用户真实使用场景下的性能。
图片
 
图片
 
2.Android monitor
Android Studio内置了四种性能监测工具Memory Monitor、Network Monitor、CPU Monitor、GPU Monitor,可以使用这些工具监测App的状态。Memory Monitor工具主要是用来监测App的内存分配情况,判断是否存在内存泄漏;Network Monitor是用于显示App网络请求的状态;GPU Monitor工具可以将进行UI渲染工作所花的时间表现出来;CPU Monitor可以对代码中的方法进行检测。
图片
 
3.Matrix
图片
 
图片
 
4.GT-----下载不了,已经停止更新了
GT(随身调)是直接运行在手机上的“集成调测环境”。利用GT,仅凭一部手机,无需连接电脑,即可对App进行快速的性能测试(CPU、内存、流量、电量、帧率/流畅度等)、开发日志的查看、Crash日志查看、网络数据包的抓取、App内部参数的调试、真机代码耗时统计等。
GT支持iOS和Android两个手机平台,其中:  iOS版是一个Framework包,必须嵌入App工程,编译出带GT的App才能使用;iPhone和iPad应用都能支持。Android版由一个可直接安装的GT控制台App和GT SDK组成。GT控制台可以独立安装使用;SDK需嵌入被调测的应用、并利用GT控制台进行信息展示和参数修改。
图片
 
5.Emmagee---得到的报表太粗糙了,没什么参考价值
Emmagee是一款实用、方便的性能测试工具,适用于指定的Android App,它可以监控CPU、内存、网络流量、电池电流和状态(某些设备不受支持)。此外,它还支持自定义收集数据的时间间隔,在浮动窗口中呈现实时进程状态等。
安装之后,打开Emmagee会显示出目前系统已经安装的应用(可在设置中配置间隔)。选择一个应用之后,点击“开始测试”按钮,Emmagee会自动启动被测应用,并在最上方显示流量、CPU、内存等数据,在该状态下可任意使用被测应用,Emmagee会自动进行相关数据的记录,终止测试之后会生成相应的报告,并保存在Android目录中。
图片
 
图片
 
6.Soloπ
Soloπ是支付宝在移动端上实现的一套无线化、非侵入、免Root的 Android 专项测试方案。直接操控手机,即可实现自动化的功能、性能、兼容性、以及稳定性测试等工作。支持 CPU、内存、FPS、流量等常规指标的实时获取,同时支持将性能数据记录下来,存储到本地并通过报表形式展示,支持性能加压。
图片
 
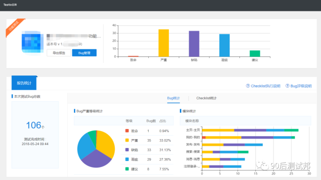
7.Testin
Testin性能测试,通过自动化的测试工具,在上线前模拟正常、峰值以及异常等多种场景,从而对App的各项性能指标进行测试。包括:负载测试、压力测试、配置测试、并发测试、容量测试、可靠性测试。
负载测试:通过逐步增加系统负载,测试系统性能的变化,并最终确定在满足性能指标的情况下,系统所能承受的最大负载量。  压力测试:通过逐步增加系统负载,测试系统性能的变化,并最终确定在什么负载条件下系统性能处于失效状态,并以此来获得系统能够提供的最大服务级别。
配置测试:通过测试被测试软件的软硬件配置,获得不同配置的性能指标,用于选择最佳的设备及参数配置。
并发测试:测试多个用户同时访问同一个应用、同一个模块或者数据记录时是否存在死锁或者其他性能问题。
容量测试:在确定的软、硬件条件下,构造一定数量的虚拟用户访问,从而获取不同数量级别的服务器性能指标,以确定数据库能够处理的最大会话能力、最大容量等。
testin云测: https://www.testin.cn/
图片
 
 
原文地址:https://view.inews.qq.com/a/20220514A01YH900
posted on 2022-08-09 11:00  ClareBaby01  阅读(5368)  评论(0)    收藏  举报