对PYA题目集4 - 6的总结性Blog
题目集4-6的总结性Blog
1.题目集4(7-2)和5(7-4)的分析和对比:
a)对4(7-2)的分析:

主要考察了类与类之间的关系以及类的设计,类之间的调用。具体在此题的体现有:
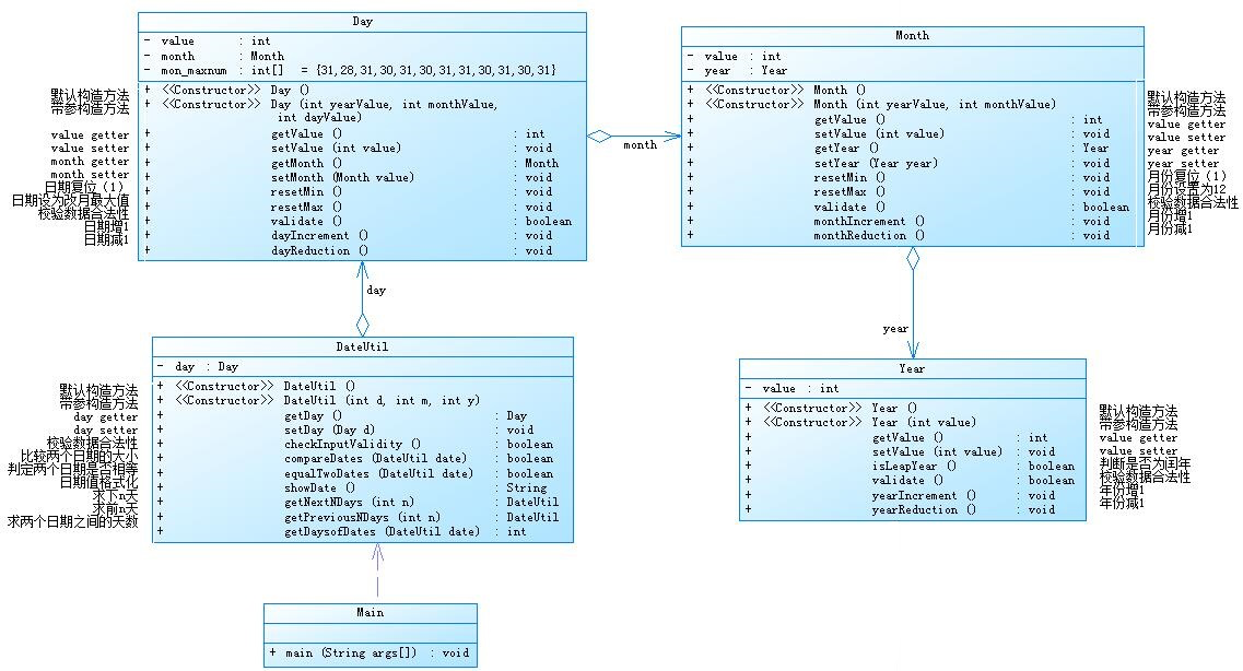
1.此题有的类包括:year类,month类,Day类,以及DateUtil类,首先分析各 个类的作用,从而从中得到类与类之间的关系,year类中的属性有value,int类 型的,永远储存year的值,反应到底是哪一年,有两个构造方法,其中一个是默 认的构造方法Year(),这个构造方法不用管太多,其次是一个带参构造方法,Year (int value),此构造方法用于为year的value属性初始化,方法有:set,get方 法,同样是为value进行初始化,还有isLeapYear()方法,返回一个boolean 值,用于判断是否为闰年,则这就是validate方法,用于判断输入的年是否合法, 最后是yearIncrement()方法和yearReduction方法,这是一个增加器和减少器, 用于题目中的要求,输入下n天,输出n天后是那一天,在次起到作用。这就是 Year类里面的方法和属性,搞清楚每一个属性和方法更加有利于形成清晰的思路。
然后,我们分析一下Month类,month类里面属性有,value,也是int类型的,其次就是属性year,是Year类,此处会引起许多问题,为啥month里面会有year类的属性,没事,我们先继续,Month类里的方法有:无参构造方法,带参数构造方法,用于初始化,我们发现此构造方发Month(int yearValue,int monthValue);
这里的monthValue容易理解,就是给month的value属性进行初始化,而yearValue是为year的value进行初始化,这也和上面的month里面有year属性照应起来,我们通month里的带参数构造方法为year进行初始化,也就是我们是通month给year进行初始化的,同理,Month类里面还有get,set方法,用于为Month里的value属性初始化,还有getYear(),setYear()方法,用于为year属性里的value初始化,以及的到year里的value属性的值,还有resetMin方法,还有reserMax方法,用于题目中当计算前n天和后n天时当month达到跨越是day重新变为1或这一月中最大的天数,当跨年是month重新变为1或12,
Day类面的属性有value,同样是int类型,还有month,是Month类型的,到这里,我相信,这道题的大致思路就出来了,就是通过Day类来调用month,再通过month调用year,day里面的方法和属性我就在此不一一列举了,最后是DateUtil类,这个类就是主要的功能实现部分,DateUtil通过利用Month类,Day类,Year类里面的方法和属性,实现各项功能。这就是此题的主要的思路,理解了这道题的思路,理解类类和类之间的关系,此道题就可以做出来了,所以这道题最难的部分就是对类与类之间的关系的分析。
相关建议:我觉得可以将Day和Year和Month分开来,从而降低代码之间的耦合度。
坑点:赢定要注意类和类之间的嵌套调用,不要搞乱,其次就是,一定要在year类和month类里面加上无参数构造方法,只有这样,子类才有构造方法继承,因为子类都是默认继承父类的无参数构造方法的。
b)对5(7-4)的分析

此题和对4(7-2)的分析的主要区别是这里面没有是有这么多的嵌套,就是耦合 度降低了很多,类和类之间联系减少了许多,但是各类之间的分工更加明显,更加 清晰,我认为,这样的话使得程序更加清晰,并且,不易出错,使得类和类之间的 分工更加明显,提高了程序的清晰度和可读性,并且考虑到如果程序出错,对原先 的代码的改动也更加小,使得代码的可维护行也大大提高了许多所以,通上面相比, 次题目的代码更加好。
2.对题目集4(7-3)题目集6(7-5、7-6)三种渐进式图形继承设计的思路与技术的分析总结
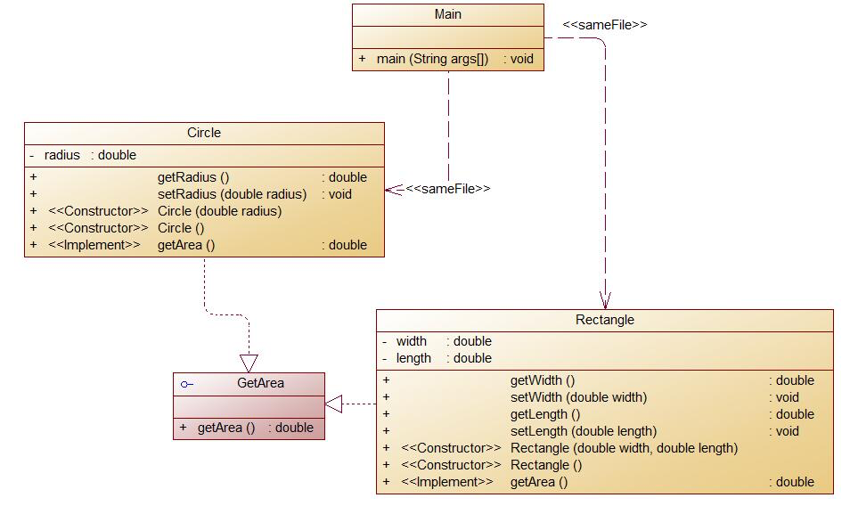
4(7-3)主要使用了封装和继承,
其中继承作用最明显,大大减少了代码量,并且使得代码的可读性和可维护性大大提高了许多,同时由于继承使的拥有相同属性和方法的代码内容不用重新写即可通过从父类哪里继承就可以使用,从而大大减少了代码的重复率,比如circle类和rectangle类都是继承了shape类,因为它们都需要输出“Constructing Shape”这一句话,且都要得到他的面积,所以通过继承的话,把这一重复的内容放在shape类里面,既可以通过继承,来使得rectangle和circle获得这两个方法,代码如下

然后,box类继承rectangle,ball继承circle类,这样就可以大大减少程序的重复率,同时也大大减少了代码的量,也提高了代码的可读性。同时,封装也将各个数据和过程分隔开,使得数据得到保护,同时也提高了代码可读性,提高了代码的可复用性和可维护性,降低了保持数据和操作内容的负担,并且通过封装,使得私有数据的到保护,不会被无限制的访问。
题目集6(7-5)

次题目使用了继承。同样的,也增加的代码的可服用行,以及提高了代码的可维护性,并且也降低了代码的重复性,是的代码更加简洁。
class Rectangle extends Shape{
private double width;
private double length;
public void setLength(double length) {
this.length = length;
}
public void setWidth(double width) {
this.width = width;
}
@Override
public boolean validate(){
if (this.width<=0||this.length<=0) {
//System.out.println("Wrong Format");
return false;
}else {
return true;
}
}
@Override
public double getArea(){
return (this.width*this.length);
}
}
题目集6(7-6)
该题使用了接口和多态,以及抽象类同样的多态提高了代码可可维护性,并且降低了代码的重复性,提高了代码的复用性,并且提高了代码代码的扩展性,使得代码更加容更改,而不是加一点内容就是的代码改动很多,增加的新的子类不影响已存在的类的多态性、继承性,以及其他的特性的运行和操作,其次,接口是的各类达到统一访问,即当在创建对象时,使用接口进行创建,可以将其比作USB接口,接口弥补了java不支持多重继承的这一缺点,接口在一定实现类java的多重继承。
abstract class Shape extends Object{
public double getArea(){
return 0.0;
};
public boolean validate(){
return false;
};
@Override
public String toString(){
System.out.println();
return "";
}
}
3.对正则表达式技术的总结:
a).首先说明一下什么是正则表达式,正则表达又称过则表达式,使用预先定义好的特殊字符以及特定字符的组合,组成的一种规则字符串,具有对输入的字符串进行过滤作用,以及可以对输入字符串进行匹配和选择,以及检查等多方面的作用,正则表达式有多方面的应用,如设置密码是否规范等。
b)通过真么多次的使用,我对正则表达是的使用也有了相当的了解,这里就对正则表达式里一次大的总结。
1.限定符 ?问好表述问好前面对应的正则表达式可又可无,如”abcdefghijklmn?”,表示字母n可有可无
2.限定符 * 他可以去匹配一个或多个字符,如”abc*”表示ab或abc或ab后面多个c。
3.限定符 + 和*不同的是,他可以匹配一个或多个字符,但是不能匹配出没有出现的字符串,如”ab+c”可匹配出”abc”,”abbc”但是匹配不出来”ac”.
- {....} 如果我们要做到更加精确的匹配,可以对字符出现的次数进行限定具体的个数,如”ab{7}c”表示希望字符b可以出现7次,只有”abbbbbbbc”符合
- {2,6} 表示我们希望某个字符出现的次数是2-6次,比如”ab{2,6}c”可以表示”abbc”,”abbbc”,”abbbbc”,”abbbbbc”,”abbbbbbc”.
- {2,} 表示我们希望某个字符出现的次数为2次以上,比如”ab{2,}c”,即表示b的次数出现至少两次。
7.上面都是一个字符,那么如果想要是多个子符进行限定该咋办呢,只需要将所要匹配的字符有小括号括起来即可,如”(ab)*c”表示ab出现次数为一次或多次,再比如”(ab){2,4}c”表示,ab字符串出现次数为2-4次,即ababc,abababc,ababababc
- | 或,
- ^ 表示除了^号后的所有字符的字符串。
10.\d 表示的是数字符,表示0-9
11.\w 表示的是单词字符(英文,数字及下划线)
12.\s 表示空白符(包含Tab和换行符)
13.\D 表示非数字字符
14.\W 表示非单词字符
15.\S 代表非空白字符
- . 据点也是一个特殊字符,代表所有字符,但不包含换行符
17.^ 匹配行首
- $ 匹配行尾
这里即使我使用的所有正则表达式,
4.题目集5(7-4)
次题目主要使用了正则表达式,就是对正则表达式的考察。使用的String[]数组,储存String类型,还是用了Int[]数组,还是用了stringBulider,和String最大的区别就是,字符串可变,但是必须通过appeng进行赋值。次次题目就是将53个关键子字符全部储存在String[]中去,然后将输入的源代码分割成一个一个的单词,然后去匹配string[],看是否存在于sring[]中,如果存在,即表示是关键子,让后是对应位置的int[]加一。
改进建议,使用stringBulider储存字符串,可以

总结:
通过这几次的作业,我觉的自己对正则表达是的使用更加灵活了,对正则表达式的理解也更加深入。这是我最大的收获,其次就是对类的使用也更加灵活了,从最开始的不知道怎么使用,不知道生么时候使用,不知道在哪里使用,到现在十分习惯使用,并且充分理解到了继承,类的好处,继承可以大大减少代码的重复性,还有就是多态,我也学会了如何使用多态,在哪里使用多态,怎么使用多态,为什么使用多态,多态的好处等等,但是对多态的是用还是不是很入手,不知道什么情况下使用多态。然后对程序设计也有了自己的一套思维,就是我们在做一道题是,一定要问下自己,这道题学要什么,我们学要创建那些对象,这些对象之间有没有联系,有什么共同之处。这就是我对这几次作业的总结。

浙公网安备 33010602011771号