云原生系列docker篇【03-docker常用命令】
一、简介
- 本文主要介绍docker的常用命令;
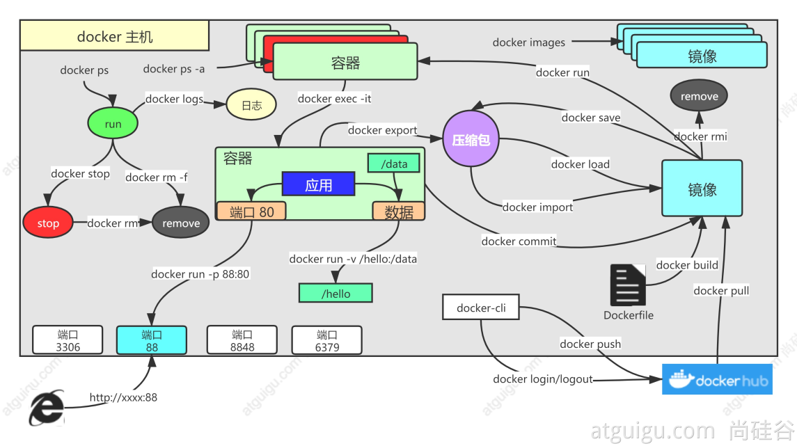
二、命令总览图

三、命令分类
3.1 镜像命令
| 命令 | 描述 | 参数说明 | 例子 |
|---|---|---|---|
| docker images | 查看本地镜像 | -qa 查看所有镜像ID | docker images -qa |
| docker search [镜像名:版本号] | 查找镜像 | docker search nginx | |
| 查询stars数大于1000的镜像 | -f 过滤 | docker search nginx -f=stars=1000 | |
| docker pull [镜像名:版本号] | 拉取镜像 | docker pull nginx | |
| docker tag [镜像名:版本号/镜像ID] [新镜像名:新版本号] | 创建新标签的镜像 | dpcker tag ea335eea17ab nginx:1.0 | |
| docker rmi [镜像名:版本号/镜像ID] | 删除指定镜像 | -f 强制删除有运行容器的镜像 | docker rmi nginx:1.0 |
| 删除所有镜像 | docker rmi -f $(docker images -qa) |
3.2 容器命令
| 命令 | 描述 | 参数说明 | 例子 |
|---|---|---|---|
| docker ps | 查看正在运行的容器 | -aq 表示查看所有的容器ID | docker ps -aq |
| -n 查看最近创建的n个容器 | docker ps -n 3 | ||
| docker run -it [参数] [镜像名:版本号/镜像ID] /bin/bash | 根据镜像创建容器并交互进入 | --name='容器名称' | docker run -it --name="nginx01" -d -p 88:80 nginx /bin/bash |
| -d 后台运行 | |||
| -p [宿主机端口:容器端口] | |||
| -p [宿主机端口:容器端口] | |||
| -P 随机生成端口 | |||
| docker rm [容器ID/容器名] | 删除容器 | -f 强制删除运行的容器 | |
| docker start [容器ID/容器名] | 启动容器 | ||
| docker stop [容器ID/容器名] | 停止容器 |

浙公网安备 33010602011771号