SoapUI接口测试工具最细教程
SoapUI简介
SoapUI是一个开源测试工具,通过soap/http来检查、调用、实现Web Service的功能/负载/安全性测试。该工具即可作为一个单独的测试软件使用,也可利用插件集成到Eclips、maven2.x、Netbeans和intellij中使用SoapUI分免费版Soapui和商业版soapui pro,soapui pro包含一切Soapui的功能并增加了很多易用性功能。由于Soapui是基于java的,它可以在大多数操作系统上运行,包括 windows、Mac、linux
下载地址: https://www.soapui.org/downloads/soapui/
OSI七层协议
OSI是一个开放性的通信系统互连参考模型,它是一个定义得非常好的协议规范

常见的接口类型
HTTP:基于http协议(tcp/ip协议的应用层协议)开发的接口,用于定义客户端与web服务器通讯,请求方法是GET、POST、PUT、DELETE
Webservice:是指web上提供的一种服务接口,是需要遵守WSDL(web服务定义语言)/SOAP规范,本质上也是HTTP协议
接口传递数据的格式Content-Type
1、application/json
2、application/x-www-form-urlencoded
3、text/xml
4、multipart/form-data
SoapUI测试HTTP请求


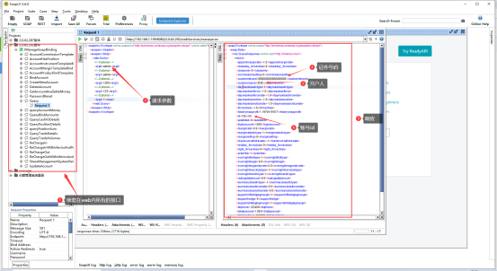
SoapUI测试Webservice请求


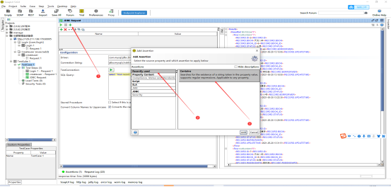
连接数据库进行断言

断言


设置变量



提取返回数据



浙公网安备 33010602011771号