UniDBGrid 之 Exporter 表报输出
UniDBGrid 之 Exporter 表报输出
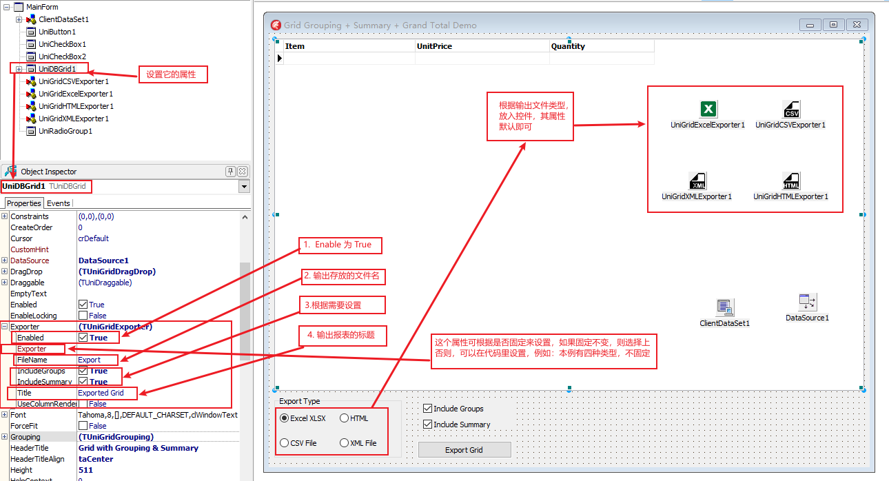
UniDBGrid 自带一些类型的数据导出,基本用法如下:

UniGUI自带范例参考: ..\Framework\uniGUI\Demos\Desktop\Grid - Exporter
unidbgrid自带的这个导出Excel功能,但是只能是导出当前页的数据,如果要导出全部数据,就不能使用分页功能。
采用第三方控件,实现导出功能,使用XLSReadWriteII实现导出数据的办法,请参考:unigui unidbgrid导出Excel
上面范例中关于字段 category 的设置要点(按照这个字段分组)

浙公网安备 33010602011771号