读取Power BI
一、背景
POWER BI本身就一个数据库,那么该如何连接呢。
可以用SSMS读取POWER BI.
可以用POWER BI来读取POWER BI.
二、SSMS读取
2.1 DAX studio 获取读取方式

2.2 SSMS连接
里面的内容,不能选错和填错

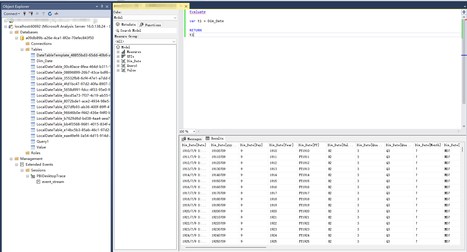
2.3 连接后的界面
好像和DAX Studio差不多,但是没有DAX Studio好用。

2.4 保存查询的格式
格式为.mdx

三、PB读取
2.1 DAX studio 获取读取方式

2.3 PB连接
选择 Analysis Services

配置连接,
将2.1中获取的参数,输入到下面中

2.3 连接后的界面
后面就是普通的PQ操作了,不在演示。

2.4 应用
可以在Report中展示度量值的Name与Expression
四、注意点
连接参数会发生变化,下次连接的时候,记得改一下。

浙公网安备 33010602011771号