axios方法封装
axios简介
什么是axios?
axios是基于promise的http库,可以用在nodeJs和浏览器中
请求配置
以下是创建请求时可以用的配置选项,其中baceUrl是不可缺少的,methods如果不写的话,则默认为是get方法
{
// `url` 是用于请求的服务器 URL
url: '/user',
// `method` 是创建请求时使用的方法
method: 'get', // default
// `baseURL` 将自动加在 `url` 前面,除非 `url` 是一个绝对 URL。
// 它可以通过设置一个 `baseURL` 便于为 axios 实例的方法传递相对 URL
baseURL: 'https://some-domain.com/api/',
// `transformRequest` 允许在向服务器发送前,修改请求数据
// 只能用在 'PUT', 'POST' 和 'PATCH' 这几个请求方法
// 后面数组中的函数必须返回一个字符串,或 ArrayBuffer,或 Stream
transformRequest: [function (data, headers) {
// 对 data 进行任意转换处理
return data;
}],
// `transformResponse` 在传递给 then/catch 前,允许修改响应数据
transformResponse: [function (data) {
// 对 data 进行任意转换处理
return data;
}],
// `headers` 是即将被发送的自定义请求头
headers: {'X-Requested-With': 'XMLHttpRequest'},
// `params` 是即将与请求一起发送的 URL 参数
// 必须是一个无格式对象(plain object)或 URLSearchParams 对象
params: {
ID: 12345
},
// `paramsSerializer` 是一个负责 `params` 序列化的函数
// (e.g. https://www.npmjs.com/package/qs, http://api.jquery.com/jquery.param/)
paramsSerializer: function(params) {
return Qs.stringify(params, {arrayFormat: 'brackets'})
},
// `data` 是作为请求主体被发送的数据
// 只适用于这些请求方法 'PUT', 'POST', 和 'PATCH'
// 在没有设置 `transformRequest` 时,必须是以下类型之一:
// - string, plain object, ArrayBuffer, ArrayBufferView, URLSearchParams
// - 浏览器专属:FormData, File, Blob
// - Node 专属: Stream
data: {
firstName: 'Fred'
},
// `timeout` 指定请求超时的毫秒数(0 表示无超时时间)
// 如果请求话费了超过 `timeout` 的时间,请求将被中断
timeout: 1000,
// `withCredentials` 表示跨域请求时是否需要使用凭证
withCredentials: false, // default
// `adapter` 允许自定义处理请求,以使测试更轻松
// 返回一个 promise 并应用一个有效的响应 (查阅 [response docs](#response-api)).
adapter: function (config) {
/* ... */
},
// `auth` 表示应该使用 HTTP 基础验证,并提供凭据
// 这将设置一个 `Authorization` 头,覆写掉现有的任意使用 `headers` 设置的自定义 `Authorization`头
auth: {
username: 'janedoe',
password: 's00pers3cret'
},
// `responseType` 表示服务器响应的数据类型,可以是 'arraybuffer', 'blob', 'document', 'json', 'text', 'stream'
responseType: 'json', // default
// `responseEncoding` indicates encoding to use for decoding responses
// Note: Ignored for `responseType` of 'stream' or client-side requests
responseEncoding: 'utf8', // default
// `xsrfCookieName` 是用作 xsrf token 的值的cookie的名称
xsrfCookieName: 'XSRF-TOKEN', // default
// `xsrfHeaderName` is the name of the http header that carries the xsrf token value
xsrfHeaderName: 'X-XSRF-TOKEN', // default
// `onUploadProgress` 允许为上传处理进度事件
onUploadProgress: function (progressEvent) {
// Do whatever you want with the native progress event
},
// `onDownloadProgress` 允许为下载处理进度事件
onDownloadProgress: function (progressEvent) {
// 对原生进度事件的处理
},
// `maxContentLength` 定义允许的响应内容的最大尺寸
maxContentLength: 2000,
// `validateStatus` 定义对于给定的HTTP 响应状态码是 resolve 或 reject promise 。如果 `validateStatus` 返回 `true` (或者设置为 `null` 或 `undefined`),promise 将被 resolve; 否则,promise 将被 rejecte
validateStatus: function (status) {
return status >= 200 && status < 300; // default
},
// `maxRedirects` 定义在 node.js 中 follow 的最大重定向数目
// 如果设置为0,将不会 follow 任何重定向
maxRedirects: 5, // default
// `socketPath` defines a UNIX Socket to be used in node.js.
// e.g. '/var/run/docker.sock' to send requests to the docker daemon.
// Only either `socketPath` or `proxy` can be specified.
// If both are specified, `socketPath` is used.
socketPath: null, // default
// `httpAgent` 和 `httpsAgent` 分别在 node.js 中用于定义在执行 http 和 https 时使用的自定义代理。允许像这样配置选项:
// `keepAlive` 默认没有启用
httpAgent: new http.Agent({ keepAlive: true }),
httpsAgent: new https.Agent({ keepAlive: true }),
// 'proxy' 定义代理服务器的主机名称和端口
// `auth` 表示 HTTP 基础验证应当用于连接代理,并提供凭据
// 这将会设置一个 `Proxy-Authorization` 头,覆写掉已有的通过使用 `header` 设置的自定义 `Proxy-Authorization` 头。
proxy: {
host: '127.0.0.1',
port: 9000,
auth: {
username: 'mikeymike',
password: 'rapunz3l'
}
},
// `cancelToken` 指定用于取消请求的 cancel token
// (查看后面的 Cancellation 这节了解更多)
cancelToken: new CancelToken(function (cancel) {
})
}
某个请求的响应包含一下部分
{
// `data` 由服务器提供的响应
data: {},
// `status` 来自服务器响应的 HTTP 状态码
status: 200,
// `statusText` 来自服务器响应的 HTTP 状态信息
statusText: 'OK',
// `headers` 服务器响应的头
headers: {},
// `config` 是为请求提供的配置信息
config: {},
// 'request'
// `request` is the request that generated this response
// It is the last ClientRequest instance in node.js (in redirects)
// and an XMLHttpRequest instance the browser
request: {}
}
*在使用then()时,你会接收到以下的响应
axios.get('/user/12345')
.then(function(response) {
console.log(response.data);
console.log(response.status);
console.log(response.statusText);
console.log(response.headers);
console.log(response.config);
});
*在使用 catch 时,或传递 rejection callback 作为 then 的第二个参数时,响应可以通过 error 对象可被使用,正如在错误处理这一节所讲。
axios的默认配置
可以指定将被用在各个请求的默认配置值
- 全局的axios默认配置
axios.defaults.baseURL = 'https://api.example.com';
axios.defaults.headers.common['Authorization'] = AUTH_TOKEN;
axios.defaults.headers.post['Content-Type'] = 'application/x-www-form-urlencoded';
2.自定义实例默认值
// Set config defaults when creating the instance
const instance = axios.create({
baseURL: 'https://api.example.com'
});
// Alter defaults after instance has been created
instance.defaults.headers.common['Authorization'] = AUTH_TOKEN;
3.配置的优先顺序
配置会以一个优先顺序进行合并。这个顺序是:在 lib/defaults.js 找到的库的默认值,然后是实例的 defaults 属性,最后是请求的 config 参数。后者将优先于前者。这里是一个例子:
// 使用由库提供的配置的默认值来创建实例
// 此时超时配置的默认值是 `0`
var instance = axios.create();
// 覆写库的超时默认值
// 现在,在超时前,所有请求都会等待 2.5 秒
instance.defaults.timeout = 2500;
// 为已知需要花费很长时间的请求覆写超时设置
instance.get('/longRequest', {
timeout: 5000
});
拦截器
- 在请求或者响应被then/catch捕获前拦截
// 添加请求拦截器
axios.interceptors.request.use(function (config) {
// 在发送请求之前做些什么
return config;
}, function (error) {
// 对请求错误做些什么
return Promise.reject(error);
});
// 添加响应拦截器
axios.interceptors.response.use(function (response) {
// 对响应数据做点什么
return response;
}, function (error) {
// 对响应错误做点什么
return Promise.reject(error);
});
- 项目中的实现方法
在主文件中引入拦截器,并使用
import apiHook from './api-hook';
let beforeRequest = apiHook.brforeRequest;
let beforeResponse = apiHook.beforeResponse;
if (axiosConfig) {
// 业务API
let axiosProcessConfig = axiosConfig.axiosProcessConfig;
//
if (axiosProcessConfig && axiosProcessConfig.interceptors) {
// 自定义请求配置
beforeRequest = axiosProcessConfig.interceptors.request;
// 自定义响应配置
beforeResponse = axiosProcessConfig.interceptors.response;
}
}
axios.interceptors.request.use(...beforeRequest);
axios.interceptors.response.use(...beforeResponse);
将拦截器封装起来,单独放在一个文件中
/**
* @file index.ts
* @author dongtianqi@duxiaoman.com
* @desc axios配置
*
* @since 19/11/29
*/
import native from '../native';
import { dialog as uiDialog } from '../ui';
export default {
// 默认配置,会被外层配置覆盖
defaults: {
timeout: 30000,
method: 'POST',
withCredentials: false,
validateStatus: function(status: any) {
return status >= 200 && status < 300; // 默认的
},
transformRequest: [
function(data: any) {
let ret = '';
for (let it in data) {
if (it) {
ret += encodeURIComponent(it) + '=' + encodeURIComponent(data[it]) + '&';
}
}
return ret;
}
],
headers: {
post: {
'Content-Type': 'application/x-www-form-urlencoded'
}
}
},
// 例外
excludes: {
// 非errno统一
asErrno: ['errcode'],
// 忽略错误码
ignoreErrno: ['1000']
},
brforeRequest: [
async (config: any) => {
// 添加公共参数
let param = Object.assign({}, config);
// TODO添加公共参数
param.data = Object.assign({}, param.data, {
scene: 'MAIN'
});
let uaResponse;
try {
uaResponse = await native.get('ua', {});
} catch (e) {
console.log('e', e);
}
if (uaResponse.data) {
let UA = uaResponse.data;
param.data = {
...param.data,
UA,
explorerUserAgent: UA,
walletUserAgent: UA
};
}
try {
let devRespones = await native.get('getDeviceInfo', {}, 0, true);
if (devRespones.data) {
let {
appversionname = '',
appversioncode = '',
cuid = '',
imei = '',
BAIDUCUID = ''
} = devRespones.data;
param.data = {
...param.data,
appVer: appversioncode,
appName: appversionname,
BAIDUCUID,
baiduCuid: BAIDUCUID,
cuid,
imei
};
}
return param;
},
(error: any) => {
return Promise.reject(error);
}
],
beforeResponse: [
(response: any) => {
// 响应数据
return response;
},
(error: any) => {
// 响应错误
return Promise.reject(error);
}
],
checkHttpStatus: (response: any) => {
// 协议层校验
if (response.status >= 200 && response.status < 300) {
return response.data;
}
return '协议错误...';
// const error = new Error(response.statusText)
// throw error
},
httpErr: (exception: any) => {
// 协议层错误
if (exception.message && exception.message.includes('timeout')) {
// 请求错误
uiDialog({
type: 'alert',
head: false,
content: '网络不畅,请稍后重试'
}).then(vm => {
vm.hideUi();
});
return 'timeout';
}
return '';
}
};
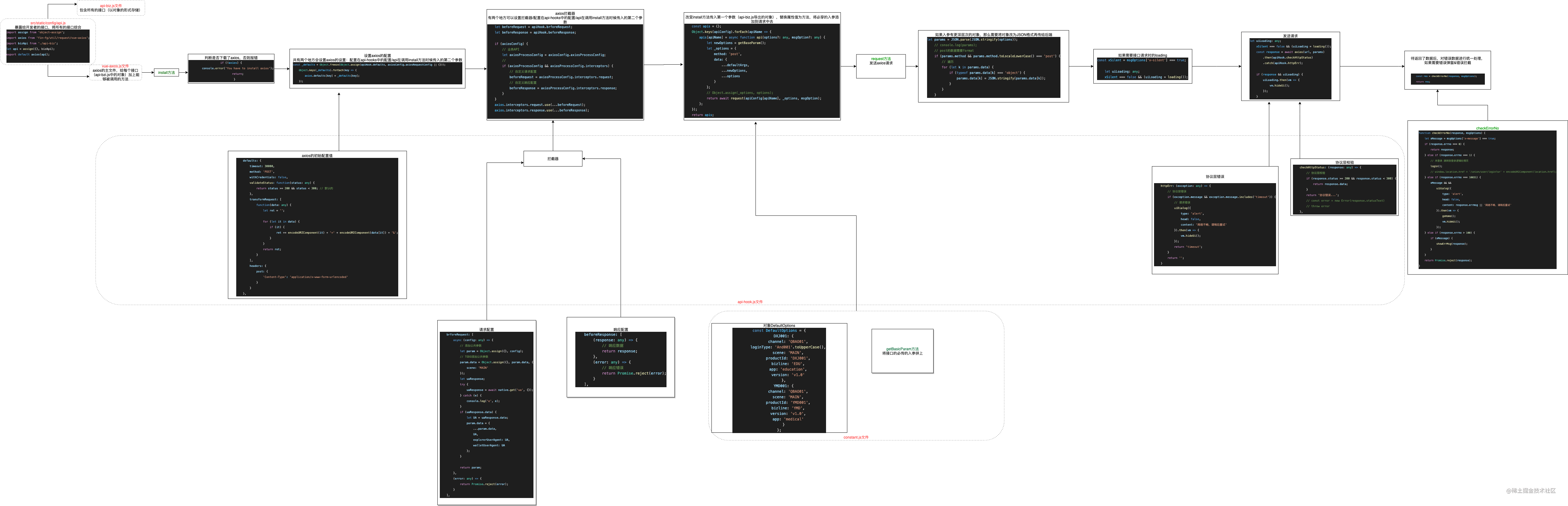
一个成熟的axios封装的步骤
总结:
封装一个axios需要进行哪些操作:
1、配置axios
2、配置拦截器
3、添加系统的必传参数
4、配置请求时的一些样式(比如通过请求传进来的参数,控制发送请求时是否显示loading)
5、发送请求
6、协议层校验/协议层错误处理/返回错误码的处理
你他妈每天到底在做些什么

浙公网安备 33010602011771号