ZK的选举机制,角色,投票流程
1、ZK的集群的角色
Leader:一个集群有且只有一个leader节点,处理写请求,并负责进行发起投票和决议,更新系统状态。每次处理写请求的时候都会发起投票,只有过半的节点通过才能写入数据。
follower:用来处理读请求,leader会根据算法落实到某个follower节点。follower除了有投票权还具有选举权,当leader挂掉之后,follower之间就会发起投票,选举出下一任的leader。
observer:用来处理读请求,可以当成没有投票和选举资格的follower。其存在的目的就是为了协助follower来处理读请求。因为一个集群只有leader和follower的话每次节点变化都需要投票,这是很耗时间的;有这么一个只干活不投票的打酱油角色可以提高读取的吞吐量。
- Leader election(选举阶段):节点在一开始都处于选举阶段,只要有一个节点得到超半数节点的票数,它就可以当选准 leader。
- Discovery(发现阶段) :在这个阶段,followers 跟准 leader 进行通信,同步 followers 最近接收的事务提议。
- Synchronization(同步阶段) :同步阶段主要是利用 leader 前一阶段获得的最新提议历史,同步集群中所有的副本。同步完成之后 准 leader 才会成为真正的 leader。
- Broadcast(广播阶段) :到了这个阶段,ZooKeeper 集群才能正式对外提供事务服务,并且 leader 可以进行消息广播。同时如果有新的节点加入,还需要对新节点进行同步。
2、状态
looking, 选举中状态(集群刚启动或leader宕机时,查找leader的状态)
leading, 领导者状态(若节点为leader,那么它就是leading状态)
following, 随从者状态(若节点为follower,它就会同步leader数据,成为following状态)
observing, 观察者状态(若节点为observer,它就会同步leader数据,成为observing状态)
3、选举算法:刚启动时选举和leader崩溃后选举
zookeeper集群的机器有两个核心的属性,myid和zxid。
myid:是zk集群中服务器的唯一标识,例如有3台zkserver,那么编号分别为1,2,3。 server.1=cloud:2888:3888
zxid:是一个64位的long类型。它会拆分成2部分,高32位表示epoch(leader标识), 低第32位表示xid(事务id)。
4个重要参数有:
- 服务器ID,myid
- 事务ID
- 逻辑时钟,epoch
- 选举状态
4、选举逻辑
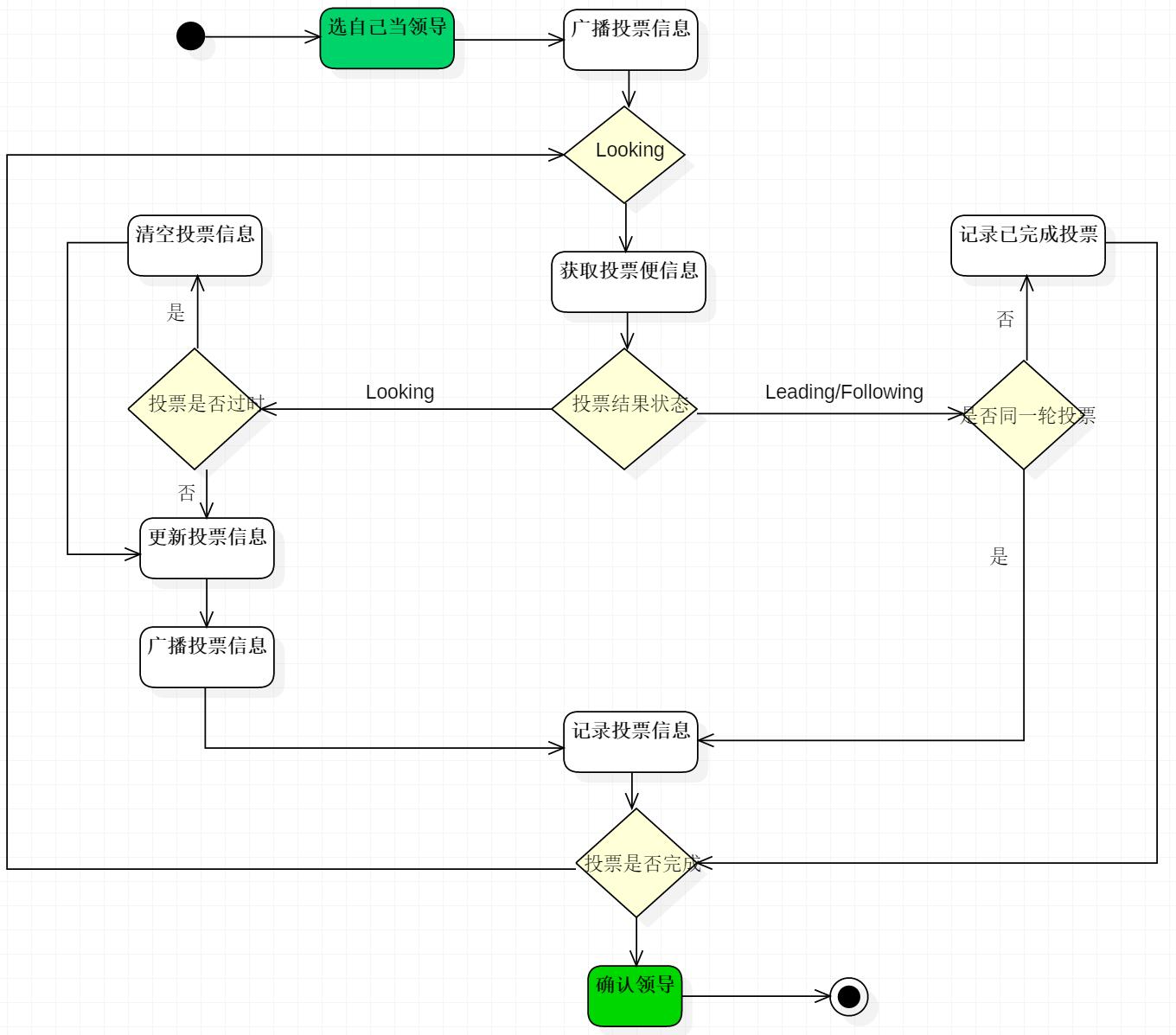
简述:每一轮投票,先投票给自己,再广播自己的投票。先比epoch,取最新的epoch保证信息是最新的。再比较事务ID,事务大的说明数据新,事务ID大的胜出。最后比较myid,服务器编号大的胜出

、投票信息包含 :所选举leader的Serverid,Zxid,Epoch。Epoch会随着选举轮数的增加而递增。
1、如果服务器B接收到服务器A的数据(服务器A处于选举状态(LOOKING 状态)
1)首先,判断逻辑时钟值:
a)如果发送过来的逻辑时钟Epoch大于目前的逻辑时钟。首先,更新本逻辑时钟Epoch,同时清空本轮逻辑时钟收集到的来自其他server的选举数据。然后,判断是否需要更新当前自己的选举leader Serverid。判断规则rules judging:保存的zxid最大值和leader Serverid来进行判断的。先看数据zxid,数据zxid大者胜出;其次再判断leader Serverid,leader Serverid大者胜出;然后再将自身最新的选举结果(也就是上面提到的三种数据(leader Serverid,Zxid,Epoch)广播给其他server)
b)如果发送过来的逻辑时钟Epoch小于目前的逻辑时钟。说明对方server在一个相对较早的Epoch中,这里只需要将本机的三种数据(leader Serverid,Zxid,Epoch)发送过去就行。
c)如果发送过来的逻辑时钟Epoch等于目前的逻辑时钟。再根据上述判断规则rules judging来选举leader ,然后再将自身最新的选举结果(也就是上面提到的三种数据(leader Serverid,Zxid,Epoch)广播给其他server)。
2)其次,判断服务器是不是已经收集到了所有服务器的选举状态:若是,根据选举结果设置自己的角色(FOLLOWING还是LEADER),退出选举过程就是了。
最后,若没有收到没有收集到所有服务器的选举状态:也可以判断一下根据以上过程之后最新的选举leader是不是得到了超过半数以上服务器的支持,如果是,那么尝试在200ms内接收一下数据,如果没有新的数据到来,说明大家都已经默认了这个结果,同样也设置角色退出选举过程。
2、 如果所接收服务器A处在其它状态(FOLLOWING或者LEADING)。
a)逻辑时钟Epoch等于目前的逻辑时钟,将该数据保存到recvset。此时Server已经处于LEADING状态,说明此时这个server已经投票选出结果。若此时这个接收服务器宣称自己是leader, 那么将判断是不是有半数以上的服务器选举它,如果是则设置选举状态退出选举过程。
b) 否则这是一条与当前逻辑时钟不符合的消息,那么说明在另一个选举过程中已经有了选举结果,于是将该选举结果加入到outofelection集合中,再根据outofelection来判断是否可以结束选举,如果可以也是保存逻辑时钟,设置选举状态,退出选举过程。
浙公网安备 33010602011771号