windows常用cmd命令
windows常用cmd命令
- 常用基本命令
- 辅助符号或命令
- 常用工具
- 验证考核
常用基本命令:netstat,find,ping,cd,辅助符号或命令:Ctrl+C、cls、|、>、向上的箭头键等,常用工具: Process Explorer。
建议掌握这些命令获取帮助的方式,一般都是 ”命令 /?“ 或者“命令 -help”,如“cd /?”,能看懂命令帮助提示(根据帮助尝试使用)。
常用基本命令
1,列出所有任务及进程号,杀进程
tasklist
tasklist /? 获取使用帮助
taskkill
taskkill /? 获取使用帮助
2,cd 切换目录
cd /? 获取使用帮助
跳转到当前驱动器的根目录
cd [当前驱动器盘符]:\ 例如: cd c:\ ,或者更简单的 cd\
跳转到当前驱动器的其他文件夹
以C盘下的WINDOWS文件夹为例,输入:cd C:\WINDOWS
跳转到其他驱动器
以从C盘跳转到D盘为例 在任意目录下直接输入: D:
跳转到其他驱动器的其他文件夹
假设当前在C盘,要跳转到E的software目录 cd /d e:\software
注意此处必须加/d参数。否则无法跳转。
跳转到上一层目录
cd..
3,netstat 查看网络连接状态
显示协议统计信息和当前 TCP/IP 网络连接。该命令可以查看当前机器建立的所有网络链接状态,以及对应哪个进程。
netstat -help 获取命令行使用帮助信息
例子:netstat -ano 查看网络连接、状态以及对应的进程id
4,find
常用于某个命令输出结果太多,需要模糊搜索我们关心的内容时使用,一般辅助|使用(|代表前一个输出作为后一个的输入)
find /?获取使用帮助
如果是linux就是grep,搜索特定字符
例子:netstat -ano|find ".8"
5,ping
ping -help
6,tracert
tracert也被称为Windows路由跟踪实用程序,在命令提示符(cmd)中使用tracert命令可以用于确定IP数据包访问目标时所选择的路径。
tracert /? 获取使用帮助
例子:tracert www.baidu.com
辅助符号或命令
7,“|”cmd命令中|代表前一个的输出代表后一个的输入
查找特定ip的网络连接及进程号:netstat -ano|find "192.168.1.10"
8,重定向输出符号> >>
将原本输出到命令窗口的内容,转存到文件中,如jstack 12912 >d:/s.txt 打印线程到指定文件
cmd >重定向输出并覆盖源文件。
例如
echo hello >c:\1.txt
1.txt的文件内容先被清空,然后写入hello。
cmd >>重定向输出追加到文件末尾
例如:
echo hello >c:\1.txt
在1.txt文件末尾加上hello
9,重定向输入符号< <<
cmd < file
使cmd命令从file读入
cmd << text
从命令行读取输入,直到一个与text相同的行结束。除非使用引号把输入括起来,此模式将对输入内容进行shell变量替换。如果使用 <<- ,则会忽略接下来输入行首的tab,结束行也可以是一堆tab再加上一个与text相同的内容,可以参考后面的例子。
cmd <<< word
把word(而不是文件word)和后面的换行作为输入提供给cmd。
cmd <> file
以读写模式把文件file重定向到输入,文件file不会被破坏。仅当应用程序利用了这一特性时,它才是有意义的。
cmd >| file
功能同>,但即便在设置了noclobber时也会覆盖file文件,注意用的是|而非一些书中说的!,目前仅在csh中仍沿用>!实现这一功能。
10,终止一直在运行的命令ctrl+c
有时某个命令一直打印输出结果(如ping 192.168.1.10 -t),我们想终止这个命令的执行,直接按ctrl+c即可。
11,清空cmd窗口内容命令cls
有时cmd内容太多,滚动费尽,需要清空屏幕内容,直接输入cls即可
12,cmd命令中,按键盘的向上箭头可以直接复制前一个命令
常用工具
13,常用工具
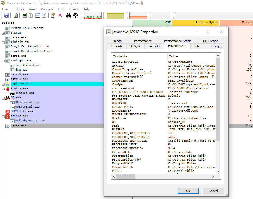
Process Explorer,查询进程的详细信息,如查询java进程启动参数,运行环境,线程信息、网络连接信息、使用了哪些dll,打开了什么句柄。包含注册表、Socket、文件等等。
下载地址:https://docs.microsoft.com/en-us/sysinternals/downloads/process-explorer

验证考核
1,浏览器访问任何一个域名网站(如百度),然后使用cmd命令查找到本机到这个网站的网络连接状态
2,持续ping100次www.baidu.com,并且输出到d:/pingbaidu.txt
3,假如不通过环境变量中的java相关命令如jps、java, 而是希望使用你机器上装的某个版本jdk中命令jstack.exe(如装在D:\Program Files\java\jdk1.8.0_101),你会怎么做?

浙公网安备 33010602011771号