航空管理系统总结
一、前言
本题要求对航空货运管理系统进行类设计,运用继承与多态知识。输入时需按特定顺序录入客户、货物、航班、订单相关信息。客户分个人与企业,货物有普通、加急、危险等类型。
若订单货物超重,程序输出航班超载提示并终止;若航班能承接,要输出客户订单详情、支付金额及货物明细,且实型数保留一位小数。
该题难度适中,重点考查对面向对象特性的掌握,以及数据处理和业务逻辑实现能力,需精准把控各类信息的交互与处理。
二.设计分析:
第一次

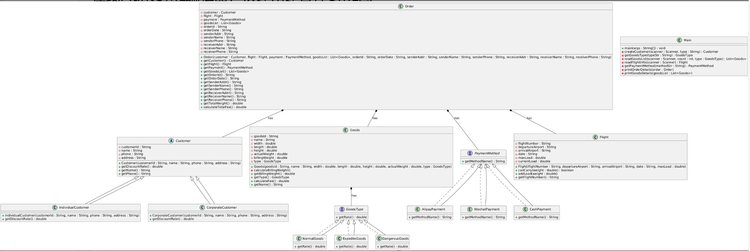
代码结构与类设计
- Rate类
- 用于根据货物重量确定计费费率。
- 构造函数根据不同重量区间设置rate成员变量的值。但存在不足,当满足多个if条件时,会重复赋值,应使用if - else if结构优化,以避免不必要计算。
- Customer类
- 封装客户信息,包含客户编号、姓名、电话和地址。
- 通过构造函数初始化成员变量,设计简单直接,符合数据封装思想。
- Goods类
- 描述货物信息,有货物编号、名称、长宽高和重量等属性。
- setweight方法根据体积重量(长宽高之积除以 6000 )和实际重量对比,取较大值更新货物重量,考虑了航空货运中体积重量计费规则。
- Flight类
- 记录航班信息,如航班号、起降机场、日期、最大载重量和当前载重量。
- canCarry方法用于判断航班能否承载订单重量,addLoad方法用于更新航班当前载重量,功能明确,保证了航班载重量管理逻辑的正确性。
- Order类
- 整合订单相关信息,包括订单编号、日期、收发件人信息及货物列表。
- 构造函数计算订单总重量,calculateFee方法遍历货物列表,结合Rate类计算订单总运费,逻辑清晰,实现了订单核心业务计算。
- Main类
- main方法是程序入口,负责从控制台读取各类信息,创建相关对象,检查航班载重,计算费用并输出结果。代码流程与题目输入输出要求一致,但在输入校验方面存在不足,未对输入数据的合法性(如日期格式、重量非负等 )进行严格检查。
代码优缺点总结
- 优点
- 类的职责划分较明确,每个类专注于特定功能,符合面向对象设计原则,便于理解和维护。
- 基本实现了航空货运管理系统的业务逻辑,从数据录入到计算和输出,流程连贯。
- 缺点
- 输入校验缺失,可能导致程序在非法输入下出现异常。
- Rate类的计费费率计算逻辑可优化,避免重复赋值。
- 代码中硬编码了一些提示信息(如 “微信支付金额” ),缺乏灵活性,未根据实际支付方式输出。
改进建议
- 增加输入数据的合法性校验,例如使用正则表达式检查日期格式,确保重量等数值非负。
- 将Rate类的if语句改为if - else if结构。
- 引入枚举类型表示支付方式,根据实际支付方式输出对应的支付金额提示信息。
第二次


从提供的分析图和数据来看,该飞机货物系统的 Main.java 文件具有以下特点:
1. 低复杂度设计
- 最大复杂度为 0:表明代码中没有方法被认定为复杂(可能使用了简单的线性逻辑或基本条件判断)。
- 分支语句占比仅 1.6%:说明代码中条件判断(如 if-else、switch)较少,逻辑可能较为直接。
- 方法调用仅 4 条:显示代码可能以顺序执行为主,缺乏方法间的调用层次。
2. 代码结构与规模
- 421 行代码包含 61 条语句:平均每行代码包含约 0.14 条语句,可能存在较多空行或注释(但注释占比仅 3.8%,说明空行较多)。
- 4 个类和接口:结构相对简单,但每个类平均有 7.75 个方法,可能存在类职责不明确的问题。
- 平均每个方法的语句数为 0:这一数据可能存在统计误差,实际应结合代码确认。
3. 注释与可读性
- 注释覆盖率低(3.8%):代码可能缺乏必要的文档,对后续维护和理解造成困难。
- 低复杂度与低注释的矛盾:虽然代码简单,但缺乏注释可能导致难以快速理解业务逻辑(如飞机货物管理的规则)。
4. 潜在问题
- 深度分布不均:柱状图显示大部分语句集中在深度 0 和 1,说明代码可能缺乏分层设计,导致逻辑扁平化。
- 方法调用过少:可能导致代码重复度高,缺乏模块化。
- 类方法数量多:每个类平均 7.75 个方法,可能违反单一职责原则,增加维护成本。
改进建议
- 优化代码结构:
- 将逻辑拆分为更小的方法,提高复用性。
- 使用设计模式(如策略模式、工厂模式)处理复杂业务规则。
- 提高可读性:
- 增加必要的注释,尤其是关键业务逻辑和算法。
- 遵循命名规范,使用有意义的类名和方法名。
- 平衡复杂度:
- 适当增加方法调用层次,减少深度为 0 的长方法。
- 使用异常处理替代大量条件判断。
- 测试与验证:
- 补充单元测试,确保代码在各种场景下的正确性。
- 使用静态代码分析工具(如 SonarQube)检测潜在问题。
总结
该代码整体复杂度较低,但存在结构不合理、注释不足等问题。对于飞机货物系统这类可能涉及复杂业务规则的应用,建议在保持低复杂度的同时,通过模块化和文档化提高代码的可维护性和可扩展性。
三、问题
总体逻辑虽不复杂,但在处理众多变量时,理清它们之间的关系颇具挑战。为了更好地把控全局,我设计了一个中控类。该类就像是整个系统的大脑,统筹协调各个部分的运作。
在这个航空货运管理系统中,客户信息、货物信息、航班信息以及订单信息纷杂繁多。中控类的出现,旨在将这些分散的信息进行整合与管理。它负责接收从不同渠道输入的各类数据,然后依据既定规则,对这些数据进行梳理与关联。
比如,在处理订单时,中控类会从客户类获取客户相关信息,从货物类收集货物详情,从航班类了解航班的承载能力等信息,再将这些信息综合起来,判断订单是否能够顺利执行。如果遇到航班载重量不足的情况,中控类会及时发出提示,终止程序后续操作;若一切正常,则会指挥系统继续进行费用计算、信息输出等步骤。
然而,即便有了中控类的总体控制,目前仍出现了一些问题。可能是在信息传递过程中,部分变量的赋值或调用出现了偏差,导致中控类接收到的数据不准确,进而影响了后续的判断与操作。也有可能是中控类与其他类之间的接口设计不够完善,使得数据交互时出现了冲突或遗漏。这些问题都需要进一步深入排查代码细节,仔细检查变量的定义、赋值以及方法的调用逻辑,通过逐步调试来定位并解决,以确保整个航空货运管理系统能够稳定、准确地运行。
四、总结
在设计分析中,首次设计的代码各有优劣。类设计上职责相对明确,实现了业务逻辑,但存在输入校验缺失、计费逻辑待优化、提示信息硬编码等问题。改进建议包括完善输入校验、优化代码逻辑及引入枚举处理支付方式。第二次从代码度量角度分析,发现其虽复杂度低,但存在结构不合理(如深度分布不均、方法调用少、类方法多)、注释不足等问题。改进方向为优化结构、提升可读性、平衡复杂度并加强测试验证。
在系统实现中,为应对变量关系梳理难题,引入中控类统筹协调。但目前中控类运行仍存问题,可能源于信息传递偏差或接口设计缺陷。后续需深入排查代码细节,调试解决,保障系统稳定准确运行。
总体而言,航空货运管理系统在设计与实现过程中既有成果,也暴露出诸多问题,需通过针对性改进措施不断完善,以满足实际应用需求。
浙公网安备 33010602011771号