Google Camera 架构了解下

和你一起终身学习,这里是程序员Android

经典好文推荐,通过阅读本文,您将收获以下知识点:

一、Android Camera整体架构简述
二、 Camera App层简述
三、Camera Framework层简述
四、Camera Hal3 子系统
五、下面需要梳理的重点-正在进行

一.Android Camera整体架构简述

自Android8.0之后大多机型采用Camera API2 HAL3架构,
先盗改谷歌的一张图,读完整部代码后再看这张图,真的是很清晰,很简洁,很到位.
原图:https://source.android.google.cn/devices/camera

1.1 Android Camera 基本分层

Google Android 框架图

从上图得知,Android手机中Camera软件主要有大体上有4层:

1.应用层:
应用开发者调用AOSP提供的接口即可,AOSP的接口即Android提供的相机应用的通用接口,这些接口将通过Binder与Framework层的相机服务进行操作与数据传递;

2.Framework层:
位于 frameworks/av/services/camera/libcameraservice/CameraService.cpp,相机Framework服务是承上启下的作用,上与应用交互,下与HAL曾交互。

3.Hal层:
硬件抽象层,Android 定义好了Framework服务与HAL层通信的协议及接口,HAL层如何实现有各个Vendor自己实现,如Qcom的老架构mm-Camera,新架构Camx架构,Mtk的P之后的Hal3架构.

4.Driver层:
驱动层,数据由硬件到驱动层处理,驱动层接收HAL层数据以及传递Sensor数据给到HAL层,这里当然是各个Sensor芯片不同驱动也不同.

说到这为什么要分这么多层,大体上还是为了分清界限,升级方便, AndroidO Treble架构分析.

Android要适应各个手机组装厂商的不同配置,不同sensor,不管怎么换芯片,从Framework及之上都不需要改变,App也不需要改变就可以在各种配置机器上顺利运行,HAL层对上的接口也由Android定义死,各个平台厂商只需要按照接口实现适合自己平台的HAL层即可.

1.2 Android Camera工作大体流程

绿色框中是应用开发者需要做的操作,蓝色为AOSP提供的API,黄色为Native Framework Service,紫色为HAL层Service.
描述一下步骤:

  1. App一般在MainActivity中使用SurfaceView或者SurfaceTexture+TextureView或者GLSurfaceView等控件作为显示预览界面的控件,共同点都是包含了一个单独的Surface作为取相机数据的容器.

  2. 在MainActivity onCreate的时候调用API 去通知Framework Native Service CameraServer去connect HAL继而打开Camera硬件sensor.

  3. openCamera成功会有回调从CameraServer通知到App,在onOpenedCamera或类似回调中去调用类似startPreview的操作.此时会创建CameraCaptureSession,创建过程中会向CameraServer调用ConfigureStream的操作,ConfigureStream的参数中包含了第一步中空间中的Surface的引用,相当于App将Surface容器给到了CameraServer,CameraServer包装了下该Surface容器为stream,通过HIDL传递给HAL,继而HAL也做configureStream操作

  4. ConfigureStream成功后CameraServer会给App回调通知ConfigStream成功,接下来App便会调用AOSP setRepeatingRequest接口给到CameraServer,CameraServer初始化时便起来了一个死循环线程等待来接收Request.

  5. CameraServer将request交到Hal层去处理,得到HAL处理结果后取出该Request的处理Result中的Buffer填到App给到的容器中,SetRepeatingRequest为了预览,则交给Preview的Surface容器,如果是Capture Request则将收到的Buffer交给ImageReader的Surface容器.

  6. Surface本质上是BufferQueue的使用者和封装者,当CameraServer中App设置来的Surface容器被填满了BufferQueue机制将会通知到应用,此时App中控件取出各自容器中的内容消费掉,Preview控件中的Surface中的内容将通过View提供到SurfaceFlinger中进行合成最终显示出来,即预览;而ImageReader中的Surface被填了,则App将会取出保存成图片文件消费掉.参考

  7. 录制视频可以参考该篇,这里不再赘述:[Android][MediaRecorder] Android MediaRecorder框架简洁梳理

再简单一张图如下:

二. Camera App层简述

应用层即应用开发者关注的地方,主要就是利用AOSP提供的应用可用的组件实现用户可见可用的相机应用,主要的接口及要点在这
Android 开发者/文档/指南/相机

应用层开发者需要做的就是按照AOSP的API规定提供的接口,打开相机,做基本的相机参数的设置,发送request指令,将收到的数据显示在应用界面或保存到存储中.

应用层开发者不需要关注有手机有几个摄像头他们是什么牌子的,他们是怎么组合的,特定模式下哪个摄像头是开或者是关的,他们利用AOSP提供的接口通过AIDL binder调用向Framework层的CameraServer进程下指令,从CameraServer进程中取的数据.

基本过程都如下:

  1. openCamera:Sensor上电

  2. configureStream: 该步就是将控件如GLSurfaceView,ImageReader等中的Surface容器给到CameraServer.

  3. request: 预览使用SetRepeatingRequest,拍一张可以使用Capture,本质都是setRequest给到CameraServer

  4. CameraServer将Request的处理结果Buffer数据填到对应的Surface容器中,填完后由BufferQueue机制回调到引用层对应的Surface控件的CallBack处理函数,接下来要显示预览或保图片App中对应的Surface中都有数据了.

主要一个预览控件和拍照保存控件,视频录制见[Android][MediaRecorder] Android MediaRecorder框架简洁梳理

三. Camera Framework层简述

Camera Framework层即CameraServer服务实现.CameraServer是Native Service,代码在
frameworks/av/services/camera/libcameraservice/
CameraServer承上启下,上对应用提供Aosp的接口服务,下和Hal直接交互.一般而言,CamerServer出现问题的概率极低,大部分还是App层及HAL层出现的问题居多.
CameraServer架构主要架构也如第一张图所示,主要还是Android自己的事.

3.1 CameraServer初始化

frameworks/av/camera/cameraserver/cameraserver.rc
service cameraserver /system/bin/cameraserver
    class main
    user cameraserver
    group audio camera input drmrpc
    ioprio rt 4
    writepid /dev/cpuset/camera-daemon/tasks /dev/stune/top-app/tasks
    rlimit rtprio 10 10

CameraServer由init启动,简单过程如下:

详细过程如下:

3.2 App调用CameraServer的相关操作

简单过程如下:

详细过程如下:

3.2.1 open Camera:

3.2.2 configurestream

3.2.3 preview and capture request:

3.2.4 flush and close

四 Camera Hal3 子系统

Android 官方讲解 HAL 子系统
Android 的相机硬件抽象层 (HAL) 可将 android.hardware.camera2 中较高级别的相机框架 API 连接到底层的相机驱动程序和硬件。
Android 8.0 引入了 Treble,用于将 CameraHal API 切换到由 HAL 接口描述语言 (HIDL) 定义的稳定接口。
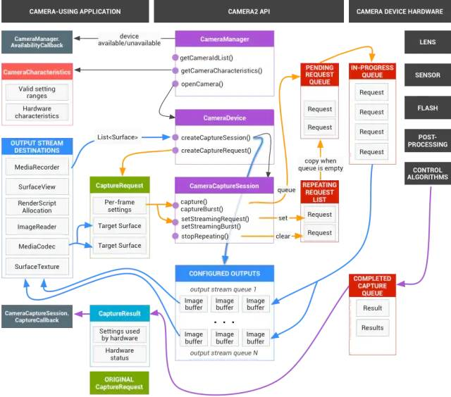
盗图一张:

1. 应用向相机子系统发出request,一个request对应一组结果.request中包含所有配置信息。其中包括分辨率和像素格式;手动传感器、镜头和闪光灯控件;3A 操作模式;RAW 到 YUV 处理控件;以及统计信息的生成等.一次可发起多个请求,而且提交请求时不会出现阻塞。请求始终按照接收的顺序进行处理。

2. 图中看到request中携带了数据容器Surface,交到framework cameraserver中,打包成Camera3OutputStream实例,在一次CameraCaptureSession中包装成Hal request交给HAL层处理. Hal层获取到处理数据后返回給CameraServer,即CaptureResult通知到Framework,Framework cameraserver则得到HAL层传来的数据给他放进Stream中的容器Surface中.而这些Surface正是来自应用层封装了Surface的控件,这样App就得到了相机子系统传来的数据.

3. HAL3 基于captureRequest和CaptureResult来实现事件和数据的传递,一个Request会对应一个Result.

4. 当然这些是Android原生的HAL3定义,接口放在那,各个芯片厂商实现当然不一样,其中接触的便是高通的mm-camera,camx,联发科的mtkcam hal3,后面继续整理实现过程.

HAL3接口定义在
http://androidxref.com/9.0.0_r3/xref/hardware/interfaces/camera/

五. 下面需要梳理的重点-正在进行

  1. Camera App和Framework代码暂且梳理到这里,下面HAL层将分为Qcom和Mtk分别进行代码梳理与架构总结

  2. Android相机中事件驱动(request)与数据(Buffer)传递,Buffer管理等

  3. 相机底层相关模块,如ISP,IPE,JPEG等

  4. Android Camera开发的debug方法

推荐点击阅读原文,链接:https://blog.csdn.net/TaylorPotter/article/details/105387109

相关文章友情推荐 

1. Android开发干货分享

至此,本篇已结束。转载网络的文章,小编觉得很优秀,如有侵权,恳请联系小编删除,欢迎您的建议与指正。同时期待您的关注,感谢您的阅读,谢谢!

点个在看,方便您使用时快速查看!

posted @ 2020-08-24 08:00  程序员Android的博客  阅读(644)  评论(0)    收藏  举报