一、题目:
7-1 菜单计价程序-4
本体大部分内容与菜单计价程序-3相同,增加的部分用加粗文字进行了标注。
设计点菜计价程序,根据输入的信息,计算并输出总价格。
输入内容按先后顺序包括两部分:菜单、订单,最后以"end"结束。
菜单由一条或多条菜品记录组成,每条记录一行
每条菜品记录包含:菜名、基础价格 两个信息。
订单分:桌号标识、点菜记录和删除信息、代点菜信息。每一类信息都可包含一条或多条记录,每条记录一行或多行。
桌号标识独占一行,包含两个信息:桌号、时间。
桌号以下的所有记录都是本桌的记录,直至下一个桌号标识。
点菜记录包含:序号、菜名、份额、份数。份额可选项包括:1、2、3,分别代表小、中、大份。
不同份额菜价的计算方法:小份菜的价格=菜品的基础价格。中份菜的价格=菜品的基础价格1.5。小份菜的价格=菜品的基础价格2。如果计算出现小数,按四舍五入的规则进行处理。
删除记录格式:序号 delete
标识删除对应序号的那条点菜记录。
如果序号不对,输出"delete error"
代点菜信息包含:桌号 序号 菜品名称 份额 分数
代点菜是当前桌为另外一桌点菜,信息中的桌号是另一桌的桌号,带点菜的价格计算在当前这一桌。
程序最后按输入的桌号从小到大的顺序依次输出每一桌的总价(注意:由于有代点菜的功能,总价不一定等于当前桌上的菜的价格之和)。
每桌的总价等于那一桌所有菜的价格之和乘以折扣。如存在小数,按四舍五入规则计算,保留整数。
折扣的计算方法(注:以下时间段均按闭区间计算):
周一至周五营业时间与折扣:晚上(17:00-20:30)8折,周一至周五中午(10:30--14:30)6折,其余时间不营业。
周末全价,营业时间:9:30-21:30
如果下单时间不在营业范围内,输出"table " + t.tableNum + " out of opening hours"
参考以下类的模板进行设计(本内容与计价程序之前相同,其他类根据需要自行定义):
菜品类:对应菜谱上一道菜的信息。

import java.text.ParseException;
import java.time.DateTimeException;
import java.time.Duration;
import java.time.LocalDate;
import java.time.LocalDateTime;
import java.util.ArrayList;
import java.util.Scanner;
public class Main {
public static boolean isNum(String string) {
int key;
try {
key = Integer.parseInt(string);
return true;
} catch (NumberFormatException e) {
return false;
}
}
public static void main(String[] args) throws ParseException {
Menu menu = new Menu();
ArrayList<Table> tables = new ArrayList<Table>();
Scanner sc = new Scanner(System.in);
String str = new String();
int i = 0;
int portion = 0, discount = 0;
while (true) {// 输入菜单
Dish temp = new Dish();
int isRepeat = -1;
str = sc.nextLine();
if (str.matches("[\\S]* [1-9][\\d]*")) {
String[] token = str.split(" ");
temp.name = token[0];
temp.unit_price = Integer.parseInt(token[1]);
if (temp.unit_price > 300) {
System.out.println(temp.name + " price out of range " + temp.unit_price);
continue;
}
temp.isT = false;
isRepeat = menu.searchDish(temp.name);
if (isRepeat != -1) {
menu.dishs.remove(isRepeat);
}
menu.dishs.add(temp);
} else if (str.matches("[\\S]* [\\d]* T")) {
String[] token = str.split(" ");
temp.name = token[0];
temp.unit_price = Integer.parseInt(token[1]);
if (temp.unit_price > 300) {
System.out.println(temp.name + " price out of range " + temp.unit_price);
continue;
}
temp.isT = true;
if (isRepeat != -1) {
menu.dishs.remove(isRepeat);
}
menu.dishs.add(temp);
} else if (str.equals("end")) {
break;
} else if (str.matches("tab.*")) {
break;
} else {
System.out.println("wrong format");
continue;
}
}
while (!str.equals("end")) {
Table temp = new Table();
boolean isRepeat = false;
int repeatNum = 0;
if (str.matches("table.*")) {
if (str.matches("table [1-9][\\d]* [\\d]*/[\\d][\\d]?/[\\d][\\d]? [\\d][\\d]?/[\\d][\\d]?/[\\d][\\d]?")) {
String[] token = str.split(" ");
String[] Date = token[2].split("/");
String[] Time = token[3].split("/");
int[] intDate = new int[3];
int[] intTime = new int[3];
for (i = 0; i < 3; i++) {
intDate[i] = Integer.parseInt(Date[i]);
intTime[i] = Integer.parseInt(Time[i]);
}
temp.num = Integer.parseInt(token[1]);
if (temp.num > 55) {
System.out.println(temp.num + " table num out of range");
str = sc.nextLine();
continue;
}
try {
temp.time = LocalDateTime.of(intDate[0], intDate[1], intDate[2], intTime[0], intTime[1],
intTime[2]);
temp.getWeekDay();
} catch (DateTimeException e) {
System.out.println(temp.num + " date error");
str = sc.nextLine();
continue;
}
if (!(temp.time.isAfter(LocalDateTime.of(2022, 1, 1, 0, 0, 0))
&& temp.time.isBefore(LocalDateTime.of(2024, 1, 1, 0, 0, 0)))) {
System.out.println("not a valid time period");
str = sc.nextLine();
continue;
}
----------------------------
本题在菜单计价程序-3的基础上增加了部分内容,增加的内容用加粗字体标识。
注意不是菜单计价程序-4,本题和菜单计价程序-4同属菜单计价程序-3的两个不同迭代分支。
设计点菜计价程序,根据输入的信息,计算并输出总价格。
输入内容按先后顺序包括两部分:菜单、订单,最后以"end"结束。
菜单由一条或多条菜品记录组成,每条记录一行
每条菜品记录包含:菜名、基础价格 三个信息。
订单分:桌号标识、点菜记录和删除信息、代点菜信息。每一类信息都可包含一条或多条记录,每条记录一行或多行。
桌号标识独占一行,包含两个信息:桌号、时间。
桌号以下的所有记录都是本桌的记录,直至下一个桌号标识。
点菜记录包含:序号、菜名、份额、份数。份额可选项包括:1、2、3,分别代表小、中、大份。
不同份额菜价的计算方法:小份菜的价格=菜品的基础价格。中份菜的价格=菜品的基础价格1.5。小份菜的价格=菜品的基础价格2。如果计算出现小数,按四舍五入的规则进行处理。
删除记录格式:序号 delete
标识删除对应序号的那条点菜记录。
如果序号不对,输出"delete error"
代点菜信息包含:桌号 序号 菜品名称 口味度 份额 份数
代点菜是当前桌为另外一桌点菜,信息中的桌号是另一桌的桌号,带点菜的价格计算在当前这一桌。
程序最后按输入的先后顺序依次输出每一桌的总价(注意:由于有代点菜的功能,总价不一定等于当前桌上的菜的价格之和)。
每桌的总价等于那一桌所有菜的价格之和乘以折扣。如存在小数,按四舍五入规则计算,保留整数。
折扣的计算方法(注:以下时间段均按闭区间计算):
周一至周五营业时间与折扣:晚上(17:00-20:30)8折,周一至周五中午(10:30--14:30)6折,其余时间不营业。
周末全价,营业时间:9:30-21:30
如果下单时间不在营业范围内,输出"table " + t.tableNum + " out of opening hours"
参考以下类的模板进行设计:
菜品类:对应菜谱上一道菜的信息。

import java.time.LocalDateTime;
import java.util.ArrayList;
import java.util.List;
import java.util.Scanner;
public class Main {
public static void main(String[] args) {
Table[] table = new Table[10];
Menu menu = new Menu();
Scanner input = new Scanner(System.in);
String nextLine = input.nextLine();
int i = 0;
int flag = 0;
int temp = 0;
while (!nextLine.equals("end")) {
String[] lineArray = nextLine.split(" ");
if(nextLine.equals("")) {
nextLine = input.nextLine();
System.out.println("wrong format");
continue;
}
else if(lineArray.length == 7&& !lineArray[0].equals("table") &&lineArray[2].length()>8)
System.out.println("wrong format");
else if(lineArray.length == 7&& lineArray[0].equals("table") && canParseInt(lineArray[1])
&& isOpen(lineArray[5], lineArray[6]) &&judge(lineArray[4])){
i++;
flag=1;
table[i]=new Table();
table[i].order=new Order(menu);
table[i].num=Integer.parseInt(lineArray[1]);
table[i].peopleName=lineArray[3];
table[i].telephone=lineArray[4];
table[i].time=new Time();
table[i].time.time1=lineArray[5];
table[i].time.time2=lineArray[6];
System.out.println("table "+Integer.parseInt(lineArray[1])+": ");
temp=0;
} else if (lineArray.length == 7&& lineArray[0].equals("table") &&!judge(lineArray[4])) {
System.out.println("wrong format");
temp=1;
}
else if(lineArray.length == 7&& lineArray[0].equals("table") &&(!canParseInt(lineArray[1]) ||Integer.parseInt(lineArray[1])>55||Integer.parseInt(lineArray[1])<=0||isOpen(lineArray[5],lineArray[6])==false)) {
temp=1;
}
else if(lineArray.length >7&& lineArray[0].equals("table")) {
System.out.println("wrong format");
temp=1;
}
else if ((lineArray.length == 4||lineArray.length == 5)&& !lineArray[0].equals("table") &&temp==0&&canParseInt(lineArray[0])) {
int orderNum = Integer.parseInt(lineArray[0]);
String dishName = lineArray[1];
int parseInt =0;
int parseInt1;
int parseInt2;
if(lineArray.length == 4){
parseInt1 = Integer.parseInt(lineArray[2]);
parseInt2 = Integer.parseInt(lineArray[3]);
}else
{
parseInt = Integer.parseInt(lineArray[2]);
parseInt1 = Integer.parseInt(lineArray[3]);
parseInt2 = Integer.parseInt(lineArray[4]);
}
if(lineArray[0].length()>1&&Integer.parseInt(lineArray[0])<10)
System.out.println("wrong format");
else {
if(table[i].order.addARecord(orderNum, dishName, parseInt, parseInt1,parseInt2,i,false)!=null) {
}
}
}
else if ("delete".equals(lineArray[1])&&temp==0) {
table[i].order.delARecordByOrderNum(Integer.parseInt(lineArray[0]),i);
}
else if ((lineArray.length == 5||lineArray.length == 4)&& !lineArray[0].equals("table") &&temp==0&&canParseInt(lineArray[0])) { if(lineArray.length == 5){
if(table[i].order.addARecord(Integer.parseInt(lineArray[0]), lineArray[1], Integer.parseInt(lineArray[2]), Integer.parseInt(lineArray[3]), Integer.parseInt(lineArray[4]),i,false)!=null){}
}
else{
if(table[i].order.addARecord(Integer.parseInt(lineArray[0]),lineArray[1],0, Integer.parseInt(lineArray[2]), Integer.parseInt(lineArray[3]),i,false)!=null){}
}
}
else if(lineArray.length == 4&&flag==0) { //特色菜添加
if (lineArray[3].equals("T"))
menu.addDish(lineArray[0],lineArray[1],Integer.parseInt(lineArray[2]),true);
}
else if(lineArray.length == 2&&flag==0){//普通菜添加
menu.addDish(lineArray[0],null,Integer.parseInt(lineArray[1]),false);
}
else if(lineArray.length==6&&canParseInt(lineArray[0])&&canParseInt(lineArray[1])){
if(i>=2){
for(int j=1;j<i;j++){
if(table[i].num==Integer.parseInt(lineArray[1])){
Dish dish = menu.searthDish(lineArray[2]);
int price;
price= dish.getPrice(Integer.parseInt(lineArray[4]))*Integer.parseInt(lineArray[5]);
System.out.println(lineArray[1]+" table "+table[i].num+" pay for table "+table[j].num+" "+price);
}
}
}
}
else if ((lineArray.length == 5||lineArray.length == 4)&& !lineArray[0].equals("table") &&temp==0&&canParseInt(lineArray[0])) { if(lineArray.length == 5){
if(table[i].order.addARecord(Integer.parseInt(lineArray[0]), lineArray[1], Integer.parseInt(lineArray[2]), Integer.parseInt(lineArray[3]), Integer.parseInt(lineArray[4]),i,false)!=null){}
}
else{
if(table[i].order.addARecord(Integer.parseInt(lineArray[0]),lineArray[1],0, Integer.parseInt(lineArray[2]), Integer.parseInt(lineArray[3]),i,false)!=null){}
}
}
else {
if((lineArray.length == 3)&& !canParseInt(lineArray[0]) && !lineArray[1].equals("delete")) {
System.out.println("wrong format");
}
if(lineArray.length == 4&& canParseInt(lineArray[2]) &&lineArray[3].equals("T"))
menu.addDish(lineArray[0], lineArray[1],Integer.parseInt(lineArray[2]),true);
if(lineArray.length == 2&& canParseInt(lineArray[1]) &&flag==0)
menu.addDish(lineArray[0], null,Integer.parseInt(lineArray[1]),false);
}
if(lineArray.length == 7&& lineArray[0].equals("table") && canParseInt(lineArray[1]) && !isOpen(lineArray[5], lineArray[6])) {
if (!isOpen(lineArray[5], lineArray[6]))
System.out.println("table " + Integer.parseInt(lineArray[1]) + " out of opening hours");
}
nextLine = input.nextLine();
}
input.close();
for(int j=1;j<=i;j++){
table[j].getprice(j);
}
for(int j=1;j<=i;j++){
for(int k=j+1;k<=i;k++) {
if (table[j].peopleName!=null&&table[k].peopleName!=null&&table[j].peopleName.compareTo(table[k].peopleName) == 0){
table[k].peopleName=null;
table[j].tablePrice+=table[k].tablePrice;
}
if(table[j].peopleName!=null&&table[k].peopleName!=null&&table[j].peopleName.compareTo(table[k].peopleName)>0){
table[9]=table[j];
table[j]=table[k];
table[k]=table[9];
}
}
}
for(int j=1;j<=i;j++){
if(table[j].peopleName!=null)
System.out.println(table[j].peopleName+" "+table[j].telephone+" "+table[j].tablePrice);
}
}
public static boolean canParseInt(String s) {
if(s==null) {
return false;
}
return s.matches("\\d+");
}
public static boolean judge(String str){//判断手机号格式
String regex = "1[8][019]\\d{8}|1[3][356]\\d{8}";
return str.matches(regex);
}
public static boolean judgeOne(String s1 ,String s2){
String Date1[] = s1.split("\\/");
int year = Integer.parseInt(Date1[0]);
int month = Integer.parseInt(Date1[1]);
int day = Integer.parseInt(Date1[2]);
String Date2[] =s2.split("\\/");
int hour = Integer.parseInt(Date2[0]);
int minute = Integer.parseInt(Date2[1]);
int miao=Integer.parseInt(Date2[2]);
if(Date1[0].length()!=4||Date1[1].length()>2||Date1[2].length()>2||Date2[0].length()>2||Date2[1].length()>2||Date2[2].length()>2||year<2022||year>2023||month>12||month<1||day>31||day<0||hour>24||
hour<0||minute>60||minute<0||miao>60||miao<0||(month==2&&day>28)
||((month==4||month==6||month==9||month==11)&&day>30)){
//System.out.println(num+" date error");
return false;
}
return true;
}
public static boolean judgeTwo(String s1 ,String s2){
String Date1[] = s1.split("\\/");
int year = Integer.parseInt(Date1[0]);
int month = Integer.parseInt(Date1[1]);
int day = Integer.parseInt(Date1[2]);
String Date2[] =s2.split("\\/");
int hour = Integer.parseInt(Date2[0]);
int minute = Integer.parseInt(Date2[1]);
int miao=Integer.parseInt(Date2[2]);
if(Date1[0].length()!=4||Date1[1].length()>2||Date1[2].length()>2||Date2[0].length()>2||Date2[1].length()>2||Date2[2].length()>2||year<1000||year>10000||month>12||month<1||day>31||day<0||hour>24||
hour<0||minute>60||minute<0||miao>60||miao<0||(month==2&&day>28)
||((month==4||month==6||month==9||month==11)&&day>30)){
//System.out.println(num+" date error");
return false;
}
return true;
}
public static boolean isOpen(String s1 ,String s2){
Time time = new Time();
time.time1=s1;
time.time2=s2;
time.getDay();
time.getYear();
time.getweekOfDay();
if (time.weekday<=5&&time.weekday>=1&&((time. hour>=17&&time.hour<20)||(time. hour==20&&time .minute<=30)||(time.hour==10&&time.minute>=30)||(time.hour>=11&&time.hour<14)||(time.hour==14&&time.minute<=30))) {
return true;
}
else if((time. weekday==6|| time . weekday==7)&&((time.hour==9&&time . minute>=30)|| (time.hour>9&&time.hour<21)||(time. hour==21&&time . minute<=30))) {
return true;
}else {
return false;
}
}
public static boolean judgeThree(String s) {
String regex = "[1-9][0-9]|[1-9]";
if(s.matches(regex))
{
return true;
}
return false;
}
}
class Dish {
String dishname;//菜品名称
int unit_price; //单价
String dishlei;
boolean judge;
public String getDishname() {
return dishname;
}
public void setUnit_price(int unit_price) {
this.unit_price = unit_price;
}
public Dish(String name,String dishlei, int unit_price, boolean judge) {
this.dishname = name;
this.dishlei=dishlei;
this.unit_price = unit_price;
this.judge = judge;
}
//计算菜品价格的方法,输入参数是点菜的份额(输入数据只能是1/2/3,代表小/中/大份)
int getPrice(int portion) {
if (portion >= 1 && portion <= 3) {
float botsum[] = {1, 1.5f, 2};
return Math.round(unit_price * botsum[portion - 1]);
}
return 0;
}
}
class Menu {
private final List<Dish> dishs = new ArrayList<>();//菜品数组,保存所有菜品信息
Dish searthDish(String dishName) {
for (Dish dish : dishs) {
if (dish.getDishname().equals(dishName)) {
return dish;
}
}
return null;
}
//添加一道菜品信息
Dish addDish(String dishName, String dishlei,int unit_price,boolean g) {
for (Dish dish : dishs) {
if (dish.getDishname().equals(dishName)) {
dish.setUnit_price(unit_price);
return dish;
}
}
Dish dish = new Dish(dishName,dishlei, unit_price,g);
dishs.add(dish);
return dish;
}
}
class Order {
private Menu menu;
public boolean isChuanCai;
public boolean isJingCai;
public boolean isZheCai;
public int CcNumber;
public int JcNumber;
public int ZcNumber;
public int CcDegree;
public int JcDegree;
public int ZcDegree;
static Record[][] record=new Record[100][100];
public Order(Menu menu) {
this.menu = menu;
}
//计算订单的总价
int getTotalPrice(int i) {
int sum = 0;
for (int j=1;j<=record[i].length;j++) {
if(record[i][j]==null)break;
int price = record[i][j].getPrice();
if (!record[i][j].isDelete()&& !record[i][j].getD().judge && !record[i][j].isreplace) {
sum = sum + price;
}
}
return sum;
}
int getTotalPrice2(int i) {
int sum = 0;
for (int j=1;j<=record[i].length;j++) {
if(record[i][j]==null)break;
int price = record[i][j].getPrice();
if (!record[i][j].isDelete()&& record[i][j].getD().judge && !record[i][j].isreplace) {
sum = sum + price;
}
}
return sum;
}
//添加一条菜品信息到订单中。
Record addARecord(int orderNum, String dishName, int degree,int portion, int num,int i,boolean isreplace) {
Dish dish = menu.searthDish(dishName);
if (dish == null) {
System.out.println(dishName + " does not exist");
return null;
}
if(portion>3) {
System.out.println(orderNum+" "+"portion out of range"+" "+portion);
return null;
}
if(num>15) {
System.out.println(orderNum+" "+"num out of range"+" "+num);
return null;
}
if(dish.dishlei!=null&&dish.dishlei.equals("川菜")&&(degree>5||degree<0)) {
System.out.println("spicy num out of range :" + degree);
return null;
}
if(dish.dishlei!=null&&dish.dishlei.equals("晋菜")&&(degree>4||degree<0)) {
System.out.println("acidity num out of range :" + degree);
return null;
}
if(dish.dishlei!=null&&dish.dishlei.equals("浙菜")&&(degree>3||degree<0)) {
System.out.println("sweetness num out of range :" + degree);
return null;
}
if(dish.dishlei != null && dish.dishlei.equals("川菜")) {
this.isChuanCai=true;
this.CcDegree+=degree*num;
this.CcNumber+=num;
}
if(dish.dishlei != null && dish.dishlei.equals("晋菜") ) {
this.isJingCai=true;
this.JcDegree+=degree*num;
this.JcNumber+=num;
}
if(dish.dishlei!= null && dish.dishlei.equals("浙菜") ) {
this.isZheCai=true;
this.ZcDegree+=degree*num;
this.ZcNumber+=num;
}
int k = 0;
for (int j=1;j<=record[i].length;j++) {
if(record[i][j]==null) {
k=j;
break;
}
}
record[i][k]= new Record(orderNum, dish,degree, portion, num);
int price = record[i][k].getPrice();
record[i][k].isreplace=isreplace;
if(!record[i][k].isreplace)
System.out.println(record[i][k].getNumOrder() + " " + record[i][k].getD().getDishname() + " " + price);
return record[i][k];
}
public void delARecordByOrderNum(int orderNum, int i) {
int t=0;
for (int j=1;j<=20;j++) {
if (record[i][j]!=null&&!record[i][j].isNotFound() &&record[i][j].getNumOrder() == orderNum) {
record[i][j].setDelete(true);
record[i][j].setDeleteNum(record[i][j].getDeleteNum()+1);
t=record[i][j].getDeleteNum();
if(t>1) {
System.out.println("deduplication "+orderNum);
}
return;
}
}
System.out.println("delete error;");
}
}
class Record {
private int numOrder;//序号\
private Dish d;//菜品\
private int portion;//份额(1/2/3代表小/中/大份)\
private int num;
private int degree;
private boolean isDelete = false;
public boolean isreplace;
private int deleteNum;
public boolean bereplace;
public boolean isBereplace() {
return bereplace;
}
public void setBereplace(boolean bereplace) {
this.bereplace = bereplace;
}
public int getPortion() {
return portion;
}
public int getDeleteNum() {
return deleteNum;
}
public void setDeleteNum(int deleteNum) {
this.deleteNum = deleteNum;
}
public void setPortion(int portion) {
this.portion = portion;
}
public int getNum() {
return num;
}
public void setNum(int num) {
this.num = num;
}
public boolean isIsreplace() {
return isreplace;
}
public void setIsreplace(boolean isreplace) {
this.isreplace = isreplace;
}
public Record() {
}
public int getDegree() {
return degree;
}
public void setDegree(int degree) {
this.degree = degree;
}
public boolean isNotFound() {
return notFound;
}
public void setNotFound(boolean notFound) {
this.notFound = notFound;
}
private boolean notFound = false;
public Record(int orderNum, Dish d,int degree, int portion, int num) {
this.numOrder = orderNum;
this.d = d;
this.degree=degree;
this.portion = portion;
this.num = num;
}
public Record(Dish d, int portion) {
this.d = d;
this.portion = portion;
}
//计价,计算本条记录的价格
int getPrice() {
return d.getPrice(portion) * this.num;
}
public void setNumOrder(int numOrder) {
this.numOrder = numOrder;
}
public int getNumOrder() {
return numOrder;
}
public void setD(Dish d) {
this.d = d;
}
public Dish getD(){
return d;
}
public void setDelete(boolean delete) {
isDelete = delete;
}
public boolean isDelete() {
return isDelete;
}
}
class Table {
Time time;
Order order;
long tablePrice;
int num;
int price=0;
String peopleName;
String telephone;
void getprice(int i) {
time.getDay();
time.getYear();
time.getweekOfDay();
if (time.weekday<=5&&time.weekday>=1) {
if((time. hour>=17&&time.hour<20)||(time. hour==20&&time .minute<=30) )
{ this.tablePrice=Math.round(this.order.getTotalPrice(i)*0.8+this.order.getTotalPrice2(i)*0.7) ;
System.out.print("table "+this.num+": "+(this.order.getTotalPrice(i)+this.order.getTotalPrice2(i))+" "+(this.tablePrice+price));
}
else if((time.hour==10&&time.minute>=30)||(time.hour>=11&&time.hour<14)||(time.hour==14&&time.minute<=30))
{this.tablePrice=Math.round (this.order.getTotalPrice(i) *0.6+this.order.getTotalPrice2(i)*0.7) ;
if(this.tablePrice==72)
this.tablePrice=73;
System. out. print("table "+this. num+": "+(this.order.getTotalPrice(i)+this.order.getTotalPrice2(i))+" "+(this.tablePrice+price)) ;
}
}
if(time. weekday==6|| time . weekday==7) {
if((time.hour==9&&time . minute>=30)|| (time.hour>9&&time.hour<21)||(time. hour==21&&time . minute<=30) )
{
tablePrice=Math. round ((order.getTotalPrice(i)+order.getTotalPrice2(i)));
System. out. print ("table "+this. num+": "+(this.order.getTotalPrice(i)+this.order.getTotalPrice2(i))+" "+(this.tablePrice+price)) ;
}
}
if(this.order.isChuanCai) {
System.out.print(" 川菜 " + this.order.CcNumber );
int a=(int)Math.round(this.order.CcDegree/(this.order.CcNumber*1.0) );
if(a==0) System.out.print(" 不辣");
if(a==1) System.out.print(" 微辣");
if(a==2) System.out.print(" 稍辣");
if(a==3) System.out.print(" 辣");
if(a==4) System.out.print(" 很辣");
if(a==5) System.out.print(" 爆辣");
}
if(this.order.isJingCai) {
System.out.print(" 晋菜 " + this.order.JcNumber);
int a=(int)Math.round(this.order.JcDegree/(this.order.JcNumber*1.0) );
if(a==0) System.out.print(" 不酸");
if(a==1) System.out.print(" 微酸");
if(a==2) System.out.print(" 稍酸");
if(a==3) System.out.print(" 酸");
if(a==4) System.out.print(" 很酸");
}
if(this.order.isZheCai) {
System.out.print(" 浙菜 " + this.order.ZcNumber);
int a=(int)Math.round(this.order.ZcDegree/(this.order.ZcNumber*1.0) );
if(a==0) System.out.print(" 不甜");
if(a==1) System.out.print(" 微甜");
if(a==2) System.out.print(" 稍甜");
if(a==3) System.out.print(" 甜");
}
if(!this.order.isZheCai&&!this.order.isJingCai&&!this.order.isChuanCai)
System.out.print(" ");
else
System.out.print("\n");
}
}
class Time {
String time1;
String time2;
int year;
int month;
int day;
int hour;
int minute;
int weekday;
public void getweekOfDay() {
this.weekday= LocalDateTime.of(this.year, this.month, this.day, this.hour, this.minute).getDayOfWeek().getValue();
}
void getYear(){
String[] date=time1.split("\\/");
year=Integer.parseInt(date[0]);
month=Integer.parseInt(date[1]);
day=Integer.parseInt(date[2]);
if((year>=2022&&month>=1&&day>=1)||(year<=2023&&month<=12&&day<=31)){
}
else
System.out.println("not a valid time period");
}
void getDay(){
String[] date=time2.split("\\/");
hour=Integer.parseInt(date[0]);
minute=Integer.parseInt(date[1]);
}
}
在测验3的题目基础上,重构类设计,实现列表内图形的排序功能(按照图形的面积进行排序)。
提示:题目中Shape类要实现Comparable接口。
其中,Main类源码如下(可直接拷贝使用):
public class Main {
public static void main(String\[\] args) {
// TODO Auto-generated method stub
Scanner input = new Scanner(System.in);
ArrayList<Shape> list = new ArrayList<>();
int choice = input.nextInt();
while(choice != 0) {
switch(choice) {
case 1://Circle
double radiums = input.nextDouble();
Shape circle = new Circle(radiums);
list.add(circle);
break;
case 2://Rectangle
double x1 = input.nextDouble();
double y1 = input.nextDouble();
double x2 = input.nextDouble();
double y2 = input.nextDouble();
Point leftTopPoint = new Point(x1,y1);
Point lowerRightPoint = new Point(x2,y2);
Rectangle rectangle = new Rectangle(leftTopPoint,lowerRightPoint);
list.add(rectangle);
break;
}
choice = input.nextInt();
}
list.sort(Comparator.naturalOrder());//正向排序
for(int i = 0; i < list.size(); i++) {
System.out.print(String.format("%.2f", list.get(i).getArea()) + " ");
}
}
}
输入格式:
输入图形类型(1:圆形;2:矩形;0:结束输入)
输入图形所需参数
输出格式:
按升序排序输出列表中各图形的面积(保留两位小数),各图形面积之间用空格分隔。
输入样例:
在这里给出一组输入。例如:
1
2.3
2
3.2
3
6
5
1
2.3
0
输出样例:
在这里给出相应的输出。例如:
5.60 16.62 16.62
- 设计思路
类设计如下:
Circle 类 (圆形类):
包含一个私有属性 radius 表示圆的半径,以及计算圆面积的方法。在控制台输入圆的半径后,调用计算面积的方法,将结果输出到控制台。如果输入数据非法,输出 "Wrong Format"。
Rectangle 类 (矩形类):
包含四个私有属性表示左上角坐标点和右下角坐标点的 x 和 y 坐标值。在控制台输入这四个坐标值后,调用计算面积的方法,将结果输出到控制台。
Shape 类 (图形类):
Shape 类是 Circle 和 Rectangle 类的父类,它包含一个抽象方法 area(),代表计算图形面积的方法,并实现了 Comparable 接口,用于按照图形面积进行排序。由于 area() 方法是一个抽象方法,所以 Shape 类也是一个抽象类。
Main 类 (主类):
Main 类的职责是从控制台读取数据,根据输入的形状类型分别创建 Circle 和 Rectangle 对象,并计算输出它们的面积。此外,它还需要将所有图形放入一个列表中,调用 Collections.sort() 方法按照面积大小进行排序,最后输出排序过后的图形信息。
三、代码展示
import java.util.ArrayList;
import java.util.Comparator;
import java.util.Scanner;
abstract class Shape implements Comparable<Shape> {
public Shape() {}
public abstract double getArea();
@Override
public int compareTo(Shape other) {
if (this.getArea() < other.getArea()) {
return -1;
} else if (this.getArea() > other.getArea()) {
return 1;
} else {
return 0;
}
}
}
class Circle extends Shape {
private double radius = 0;
public Circle() {}
public Circle(double radius) {
this.radius = radius;
}
public double getRadius() {
return radius;
}
public void setRadius(double radius) {
this.radius = radius;
}
@Override
public double getArea() {
return Math.PI * radius * radius;
}
}
class Rectangle extends Shape {
private Point topLeftPoint;
private Point lowerRightPoint;
public Rectangle() {
topLeftPoint = new Point();
lowerRightPoint = new Point();
}
public Rectangle(Point topLeftPoint, Point lowerRightPoint) {
this.topLeftPoint = topLeftPoint;
this.lowerRightPoint = lowerRightPoint;
}
public Point getTopLeftPoint() {
return topLeftPoint;
}
public void setTopLeftPoint(Point topLeftPoint) {
this.topLeftPoint = topLeftPoint;
}
public Point getLowerRightPoint() {
return lowerRightPoint;
}
public void setLowerRightPoint(Point lowerRightPoint) {
this.lowerRightPoint = lowerRightPoint;
}
public double getLength() {
return Math.abs(lowerRightPoint.getX() - topLeftPoint.getX());
}
public double getHeight() {
return Math.abs(lowerRightPoint.getY() - topLeftPoint.getY());
}
@Override
public double getArea() {
return getLength() * getHeight();
}
}
class Point {
private double x;
private double y;
public Point() {}
public Point(double x, double y) {
this.x = x;
this.y = y;
}
public double getX() {
return x;
}
public void setX(double x) {
this.x = x;
}
public double getY() {
return y;
}
public void setY(double y) {
this.y = y;
}
}
public class Main {
public static void main(String[] args) {
Scanner input = new Scanner(System.in);
ArrayList<Shape> list = new ArrayList<>();
int choice = input.nextInt();
while(choice != 0) {
switch(choice) {
case 1://Circle
double radius = input.nextDouble();
if(radius>0)
{
Shape circle = new Circle(radius);
list.add(circle);
}
else System.out.println("Wrong Format");
break;
case 2://Rectangle
double x1 = input.nextDouble();
double y1 = input.nextDouble();
double x2 = input.nextDouble();
double y2 = input.nextDouble();
Point leftTopPoint = new Point(x1,y1);
Point lowerRightPoint = new Point(x2,y2);
Rectangle rectangle = new Rectangle(leftTopPoint,lowerRightPoint);
list.add(rectangle);
break;
}
choice = input.nextInt();
}
list.sort(Comparator.naturalOrder());//正向排序
for(int i = 0; i < list.size(); i++) {
System.out.print(String.format("%.2f", list.get(i).getArea()) + " ");
}
}
}
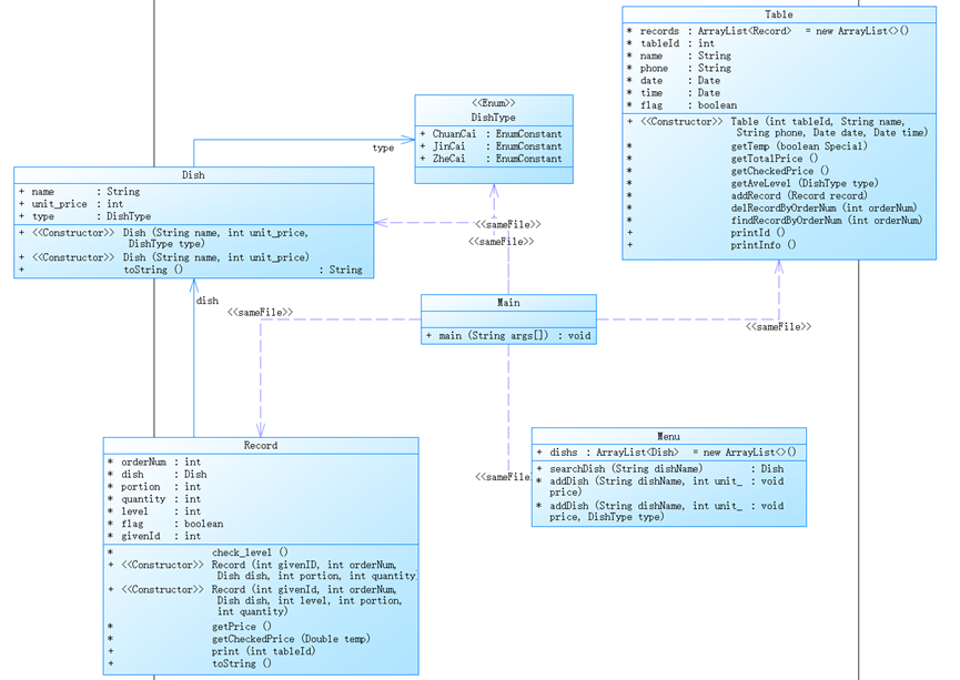
四、类图
- 踩坑心得
1.异常处理:
在代码中应该考虑各种异常情况,并进行适当的错误处理。例如,处理不存在的桌号、重复的菜谱信息、重复的删除记录等情况,给出合适的错误提示。
2.ArrayList的并发访问:
在Table类中的records属性是一个ArrayList,在多线程环境下可能存在并发访问的问题。如果涉及到多线程操作,需要考虑使用线程安全的集合类或者对ArrayList进行适当的同步处理。
3.空指针异常:
在Record类的print方法中,对dish的type属性进行了访问,如果dish为null,就会抛出空指针异常。在使用对象属性之前,需要进行合理的空指针判断。
4.输入格式验证:
确保输入的格式符合要求,例如正确的桌号格式、时间格式以及菜单、订单的格式。对于不合法的输入,需要进行适当的错误处理。
5.访问修饰符错误:
忘记添加正确的访问修饰符(如public、private)可能导致无法访问或访问权限错误。
6.参数错误:
使用构造方法时需要注意参数的类型和顺序是否正确,否则会出现编译错误或运行时错误。
- 代码改进建议
1.菜单系类:
- 在使用try-catch块捕获异常时,尽量避免捕获所有异常,可以只捕获需要处理的特定异常类型,以便更好地处理异常情况。
- 在比较字符串时,推荐使用equals()方法而不是"=="运算符,以确保比较的是字符串的内容而不是引用。
- 重写toString()方法:在Shape、Circle和Rectangle类中,可以重写toString()方法以提供更有意义的字符串表示形式。这将有助于调试和输出对象时的可读性。
- 考虑将 Record 类的一些逻辑(如价格计算和级别检查)封装为方法,以提高代码的可读性和可维护性。
2.期中:
- 类的封装:考虑将每个类放在单独的文件中,并使用适当的访问修饰符(如private、protected、public)来限制成员变量和方法的访问权。
- 操作符的连续使用:在使用Scanner读取输入时,可以考虑使用操作符的连续使用来简化代码。例如,可以将以下代码段:
double x1 = input.nextDouble();
double y1 = input.nextDouble();
double x2 = input.nextDouble();
double y2 = input.nextDouble();
简化为:
double x1, y1, x2, y2;
x1 = input.nextDouble();
y1 = input.nextDouble();
x2 = input.nextDouble();
y2 = input.nextDouble();
posted on
浙公网安备 33010602011771号