彭良鸿 | 2021软件代码开发技术作业五 | 代码开发、测试及发布
| 这个作业属于哪个课程 | https://edu.cnblogs.com/campus/gdgy/2021Softwarecodedevelopmenttechnology |
|---|---|
| 这个作业要求在哪里 | https://edu.cnblogs.com/campus/gdgy/2021Softwarecodedevelopmenttechnology/homework/12043 |
| 这个作业的目标 | 掌握整个软件开发的全过程 |
| 对整个软件开发的时间有更好的把控 |
1 代码开发
1.1 开发过程
| 日期 | 开发工作 |
|---|---|
| 2021.5.31 | 技术选型,即选择使用什么语言、框架、数据库等 |
| 2021.6.1 | 构建项目、搭建数据库 |
| 2021.6.2 | 实现注册和登录功能 |
| 2021.6.3 | 实现个人信息管理功能 |
| 2021.6.4 | 实现发布项目功能 |
| 2021.6.5 | 实现查看、接受项目功能 |
| 2021.6.6 | 实现管理时间表功能 |
1.2 燃尽图

1.3 代码、文档签入记录
由于GitHub登录补上,只能粘贴上实现目录结构。

2 测试
2.1 Bug总结
| Bug类型 | 数量 |
|---|---|
| 修复的bug | 25 |
| 不能重现的bug | 3 |
| 这个产品就是这样设计的,不是bug | 1 |
| 没有能力修复,将来也不打算修复 | 0 |
| 这个bug的确应该修复,但是没有时间在这个版本修复,延迟到下一个版本修复 | 3 |
2.2 场景测试
| 使用场景 | 需求和目标 | 提供的功能 |
|---|---|---|
| 信息管理员 | 管理系统相关信息 | 系统登陆,查看、增加、删除、修改相关信息 |
| 客户 | 发布项目 | 系统登陆,发布项目 |
| 自由职业者 | 接受项目、管理实践表 | 系统登陆,接受项目,管理实践表 |
2.3 测试矩阵
- 测试平台:计算机、手机
- 硬件配置:
- 服务器:Windows10、4核处理器、能够连接网络
- 客户端:能够连接网络并能够登录该系统网站的电脑或手机
- 浏览器:谷歌浏览器、Edge浏览器、火狐浏览器、IE浏览器
2.4 出口条件
- 完成规格说明书中的所有规定的功能
- 能够稳定的运行在一般并发量下
- 网络稳定的情况下,系统响应时间在2秒以内
- 有较好的用户交互界面
3 Alpha版本发布
3.1 软件发布
由于GitHub登录补上,只能粘贴上实现目录结构。

3.2 发布功能
-
自由职业者和客户通过用户名和密码登录系统
![]()
-
自由职业者和客户查看项目功能
![]()
![]()
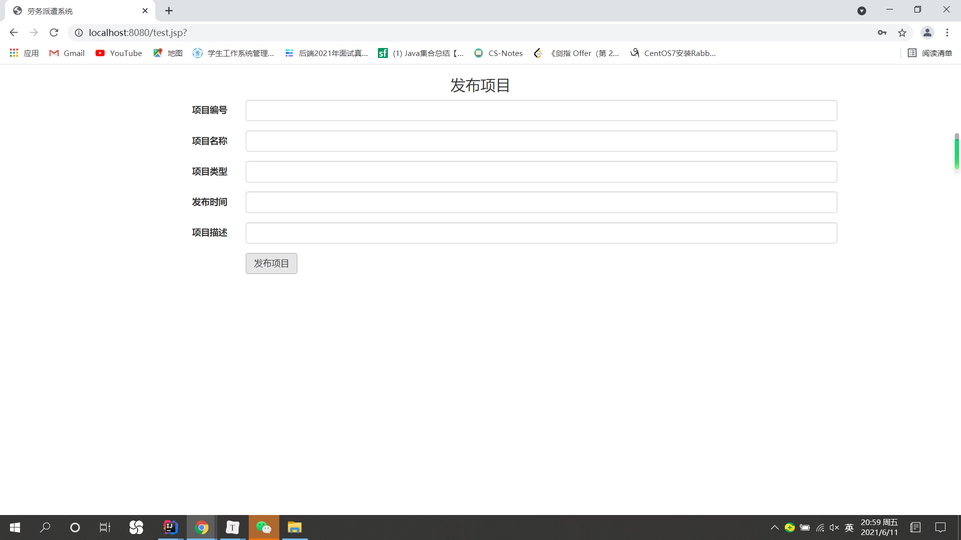
-
客户发布项目功能
![]()
-
自由职业者接受项目功能
![]()
-
自由职业者管理时间表功能
![]()
3.3 修复的缺陷
实现的第一个版本,没有修复的缺陷
3.4 运行环境的要求
- 服务端:
- 运行环境:安装 jdk1.8 和 MySQL 数据库
- 操作系统:Linux
- 网络:能够连接网络,且网络时延 100ms 以内
- 客户端:
- 操作系统:无限制
- 网络:能够连接网络
3.5 安装方法
本系统实现采用 B/S 架构,无须安装
通过浏览器登录该系统网址即可使用
3.6 已知问题和限制
- 系统的交互体验较差
- 无法支持较多的用户同时使用本系统
博客园后台截图








浙公网安备 33010602011771号