HC32F46x工程->最小工程配置
在工程目录下需要以下几个文件夹

Bsp: 文件用来存放相关外设对应的文件
Project: 存放keil工程文件
common:库文件路径 hc32f46x_ddl_Rev1.3.0\hc32f46x_ddl_Rev1.3.0\mcu\common
Driver: 库文件路径 hc32f46x_ddl_Rev1.3.0\hc32f46x_ddl_Rev1.3.0\driver
MDK: 库文件路径 hc32f46x_ddl_Rev1.3.0\hc32f46x_ddl_Rev1.3.0\example\template\MDK
source: 库文件路径 hc32f46x_ddl_Rev1.3.0\hc32f46x_ddl_Rev1.3.0\example\template\source
在Keil中新建一个HC32F460的工程
在新建工程之前需要在keil中安装对应的芯片支持包,下载IDE支持包,双击安装,下载链接:https://www.hdsc.com.cn/Category83-1487
在工程中添加如下文件

编译之后发现有很多错误都是找不到库函数头文件
添加编译时候的宏定义和头文件路径到Keil中

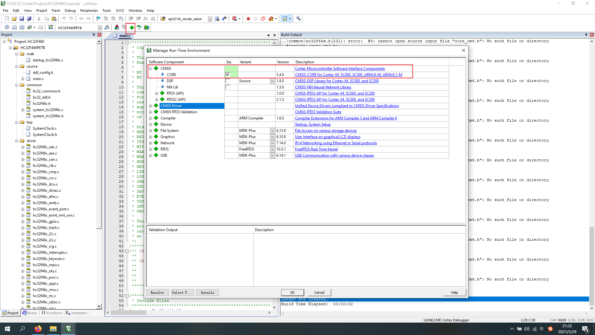
再编译之后显示没有内核相关的文件

这种情况有两种解决方法一个是在keil中用软件配置,一个是直接在工程中添加相关的内核支持文件,直接添加文件在GCC工程中用的比较多,如果用keil就直接在keil中配置就好(直接添加文件在后期用VSCode开发HC32时候会有详细介绍)

重新编译显示没有错误

在keil配置选项中将如下两个选项勾选上,重新编译,至此HC32F4工程结构配置完成,下一章节介绍系统时钟设置和基本GPIO端口的配置。


浙公网安备 33010602011771号