小白学习笔记(4)BUUCTF-re-reverse_1
新手一枚,如有错误(不足)请指正,谢谢!!
题目链接BUUCTF-re-reverse_1
载入IDA,没有main函数,进入start函数,,发现jmp到start_0函数,双击进入查看

然后双击继续进入call……
然后里面还有两个call……跳来跳去跳晕了,然后还没找到关键地方,,,

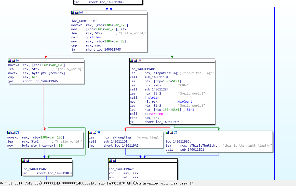
调试程序的时候发现字符串,搜索一下试试,找到这个位置

空格切换回框图模式

然后F5伪代码

双击str2,查看其存放的是啥

也就是将{hello_world}里面的o替换为0,也就是
包上flag之后为flag{hell0_w0rld}

往期回顾
小白学习笔记(0) CG-CTF-re-3 py交易
小白学习笔记(1) BUUCTF-re xor
小白学习笔记(2)BUUCTF-re-新年快乐
小白学习笔记(3) CG-CT re ReadAsm2

浙公网安备 33010602011771号