【转】kubevirt在360的探索之路(k8s接管虚拟化)
原文:https://blog.51cto.com/u_11451275/4140896?b=totalstatistic
--------------------------
KubeVirt是一个Kubernetes插件,在调度容器之余也可以调度传统的虚拟机。它通过使用自定义资源(CRD)和其它 Kubernetes 功能来无缝扩展现有的集群,以提供一组可用于管理虚拟机的虚拟化的API。本文作者经过长时间对kubevirt的调研和实践,总结了kubevirt的一些关键技术和使用经验,现在就跟随作者一起探讨下吧。
背景简介
当前公司的虚拟化存在两套调度平台,裸金属和vm由openstack调度,容器肯定是k8s调度。两套两班人马,人力和资源都存在着一定的重叠和浪费。当前vm和pod的比例在1:1,同时随着业务的全面上云,大部分web无状态业务都开始容器化,所以未来k8s+容器肯定是业务发布的主流选择,业界也基本成型。
而vm的使用场景会被压缩,但是vm作为一个常用的运行时,未来也会长期存在较长时间,最后和容器达成一个三七开的比例。同时裸金属物理机,由于部分业务的特性独占需求,也会在未来长期存在。
OpenStack转型K8S
所以未来可能会长期存在openstack+k8s两种虚拟化运行时调度系统,这个增加了团队的维护和学习成本,再加上现在openstack社区整体趋于平稳和下滑,外加上openstack本身复杂和臃肿的调度架构,和python在大项目管理和维护方面天生的劣势,造成了相关的人员招聘难度较大,大家的学习和维护热情也降低。
于此相对的是k8s调度系统的全面优越,简洁和更好的可扩展性,go语言的大项目和易部署维护的天然优势,业界不少公司都在考虑是否可以由k8s来接管vm和裸金属等,因为本质上vm底层干活的是libvirt,qemu-kvm等,裸金属底层是物理机的ipmi,我们是否可以利用k8s的可扩展性,实现一些新的operator来接管vm和裸金属。
基于上述考虑,最终的目标是用k8s来管一切虚拟化运行时,包含裸金属,vm,kata,容器,一套调度,多种运行时,用户按需选择。
技术选型
有了以上想法以后,就开始调研,发现业界在从openstack转型k8s的过程中涌现了这么一部分比较好的项目,例如,kubevirt,virtlet,rancher/vm等,但是社区活跃度最高,设计最好的还是kubevirt。
https://kubevirt.io/2017/technology-comparison.html
文章核心谈了几个点:
kubevirt是不是一个vm管理平台的替代品,和OpenStack还有ovirt等虚拟化管理平台的区别。
简单来说:kubevirt只是用k8s管vm,其中会复用k8s的cni和csi,所以只是用operator的方式来操作vm,他不去管网络和存储等。所以和OpenStack中包含nova,neutron,cinder等不一样,可以理解成kubevirt是一个k8s框架下的,用go写的nova vm管理组件。
kubevirt和kata的区别。
简单来说:kata是有着vm的安全性和隔离性,以容器的方式运行,有着容器的速度和特点,但不是一个真正的vm,而kubevirt是借用k8s的扩展性来管vm,你用到的是一个真正的vm。
kubevirt和virtlet的区别。
简单来说:virtlet是把vm当成一个cri来跑了,是按pod api来定义一个vm,所以vm的很多功能比如热迁移等,virtlet是没法满足vm的全部特性的,算是一个70%功能的vm。
为啥要用k8s管vm,而不是用OpenStack管容器。
简单来说:k8s+容器是未来的主流方向,但是由于历史和业务需要,vm也会存在很长时间,所以我们一套支持vm的容器管理平台k8s,而不是需要一套支持容器的vm管理平台例如OpenStack管容器Magnum这种类似项目。
选型插曲
有个插曲:在验证kubevirt的这段时间,正好看到rancher也发布了基于 kubevirt 和 k8s 的超融合基础架构软件 Harvester,从侧面说明,这个方向是有共性的。所有上了年纪的公司,都有OpenStack和k8s的包袱,而rancher的老总也是cloudstack的创始人,以前和OpenStack竞争的时候落于下风,现在基于k8s和kubevirt又回到了iaas的地带,所有技术圈好多也是轮回啊。
所以kubevirt这种项目也是在很多从iaas OpenStack转型paas k8s的人群中有更多共鸣,年轻k8s原住民可能对这个项目没有太多感知。因为kubevirt的发起方redhat,和核心开发者以前也是OpenStack社区的项目owner等。所以kubevirt的一些测试公司和用户也都是有此类共同转型背景的人和公司。
基于如上考虑,最终技术选型确定了kubevirt,接下来对kubevirt的一些概念和逻辑架构,还有在360的测试和验证之路做一个简单介绍。
1
Kubevirt 是什么
Kubevirt 是 Redhat 开源一套以容器方式运行虚拟机的项目,通过 kubernetes 云原生来管理虚拟机生命周期。
2
Kubevirt CRD
在介绍kubevirt 前我们先了解一下CRD,在kubernetes里面有一个核心思想既一切都是资源,如同Puppet 里面一切都是资源思想。CRD 是kubernetes 1.7之后添加的自定义资源二次开发来扩展kubernetes API,通过CRD 可以向API 中添加资源类型,该功能提升了 Kubernetes 的扩展能力,那么KUBEVIRT 有哪些需要我们理解的CRD资源,这些资源会在我们的学习和理解过程中都是需要注意的,大概简介绍如下几种:

3
Kubevirt 组件介绍
与OpenStack 类似, kubevirt 每个组件负责不同的功能,不同点是资源调度策略由k8s 去管理,其中主要组件如下: virt-api,virt-controller,virt-handler,virt-launcher。

4
Kubevirt 常见操作
type DomainManager interface {
//SyncVMI 为创建虚拟机
SyncVMI(*v1.VirtualMachineInstance, bool, *cmdv1.VirtualMachineOptions) (*api.DomainSpec, error)
//暂停VMI
PauseVMI(*v1.VirtualMachineInstance) error
//恢复暂停的VMI
UnpauseVMI(*v1.VirtualMachineInstance) error
KillVMI(*v1.VirtualMachineInstance) error
//删除VMI
DeleteVMI(*v1.VirtualMachineInstance) error
SignalShutdownVMI(*v1.VirtualMachineInstance) error
MarkGracefulShutdownVMI(*v1.VirtualMachineInstance) error
ListAllDomains() ([]*api.Domain, error)
//迁移VMI
MigrateVMI(*v1.VirtualMachineInstance, *cmdclient.MigrationOptions) error
PrepareMigrationTarget(*v1.VirtualMachineInstance, bool) error
GetDomainStats() ([]*stats.DomainStats, error)
//取消迁移
CancelVMIMigration(*v1.VirtualMachineInstance) error
//如下需要启用Qemu guest agent,没启用会包VMI does not have guest agent connected
GetGuestInfo() (v1.VirtualMachineInstanceGuestAgentInfo, error)
GetUsers() ([]v1.VirtualMachineInstanceGuestOSUser, error)
GetFilesystems() ([]v1.VirtualMachineInstanceFileSystem, error)
SetGuestTime(*v1.VirtualMachineInstance) error
}
5
kubevirt 虚机VMI
[root@openstack825 ~]# kubectl get vmi -o wide
NAME AGE PHASE IP NODENAME LIVE-MIGRATABLE
test100.foo.demo.example.com 8d Running 192.168.10.30 10.10.67.244 True
test200.foo.demo.example.com 8d Running 192.168.10.31 10.10.67.245 True
获取已安装的kubevirt pod
[root@openstack825 ~]# kubectl -n kubevirt get pod
NAME READY STATUS RESTARTS AGE
virt-api-68c958dd-6sx4n 1/1 Running 0 14d
virt-api-68c958dd-sldgr 1/1 Running 0 14d
virt-controller-647d666bd5-gsnzf 1/1 Running 1 14d
virt-controller-647d666bd5-hshnz 1/1 Running 1 14d
virt-handler-4g7ck 1/1 Running 3 14d
virt-handler-kzv86 1/1 Running 0 14d
virt-handler-m2ppb 1/1 Running 0 14d
virt-handler-v6fgt 1/1 Running 0 14d
virt-operator-65ccf74f56-b82kz 1/1 Running 0 14d
virt-operator-65ccf74f56-zs2xq 1/1 Running 0 14d
virtvnc-947874d99-hn7k5 1/1 Running 0 6d19h
总结:同时我们在调研过程遇到一些问题,比如重启数据丢失、VMI 重启和热迁移后IP 改变、镜像导入数据缓慢、VMI 启动调度缓慢、热迁移网络与存储支持等等。Kubevirt 通过CRD 方式将 VM 管理接口接入到k8s集群,而 POD 使用 libvirtd 管理VMI,如容器一样去管理VMI,最后通过标准化插件方式管理调度网络和存储资源对象,将其整合在一起形成一套 具有 K8s 管理虚拟化的技术栈。
6
kubevirt 存储
虚拟机镜像(磁盘)是启动虚拟机必不可少的部分,目前 KubeVirt 中提供多种方式的虚拟机磁盘。
cloudInitNoCloud/cloudInitConfigDrive:用于提供 cloud-init 初始化所需要的 user-data,使用 configmap 作为数据源,此时VMI 内部将出现第二块大约为356KB的第二块硬盘。
devices: disks: - disk: bus: virtio name: cloudinit - cloudInitNoCloud: userData: | #cloud-config password: kubevirt [centos@xxxv ~]$ lsblk NAME MAJ:MIN RM SIZE RO TYPE MOUNTPOINT vda 253:0 0 47G 0 disk └─vda1 253:1 0 47G 0 part / vdb 253:16 0 366K 0 disk
dataVolume:虚拟机启动流程中自动将虚拟机磁盘导入 pvc 的功能,在不使用 DataVolume 的情况下,用户必须先准备带有磁盘映像的 PVC,然后再将其分配给 VM 或 VMI。dataVolume 拉取镜像的来源可以是HTTP、PVC。
spec: pvc: accessModes: - ReadWriteMany volumeMode: Block resources: requests: storage: 55G storageClassName: csi-rbd-sc source: http: url: http://127.0.0.1:8081/CentOS7.4_AMD64_2.1
PersistentVolumeClaim: PVC 做为后端存储,适用于数据持久化,即在虚拟机重启或关机后数据依然存在。PV 类型可以是 block 和 filesystem,为 filesystem 时,将使用 PVC 上的 disk.img,格式为 RAW 格式的文件作为硬盘。block 模式时,使用 block volume 直接作为原始块设备提供给虚拟机。缺点在于仅支持RAW格式镜像,若镜像较大CDI 导入镜像会比较慢(如果是QCW2 CDI 内部机制qemu.go 会将其进行格式转换为RAW并导入PVC中),因此降低快速创建 VMI 体验感。当然社区目前支持一种较smart-clone 方式导入,目前笔者还没进行测试。
spec: pvc: accessModes: - ReadWriteMany volumeMode: Block resources: requests: storage: 55G storageClassName: csi-rbd-sc source: pvc: namespace: "default" name: "q18989v.cloud.bjyt.qihoo.net"
ephemeral、containerDisk: 数据是无法持久化,故在存储选型上,我们采用 CEPH 作为后端存储,通过调用Ceph CSI 插件创建 PVC 卷方式管理虚机磁盘设备。Ceph CSI 插件实现了容器存储编排与Ceph集群交互的接口,它可以为容器应用分配 存储集群中的存储空间,同时在选择 Ceph-CSI 版本需要考虑到当前 K8S 版本、及 CEPH 版本号。
当前支持的版本列表:

Dynamically provision, de-provision Block mode RWX volume
支持RBD 块 RWX 的模式,使用此模式主要涉及到Kubevirt 热迁移场景,虚拟机调用 VirtualMachineInstanceMigration CRD 资源,热迁移时会检测Volume 模式,此时块设备必须 RWX 模式,代码如下.
位置:pkg/vm-handler/vm.go
//主要通过调用磁盘、网络相关函数,来判断当前VMI 是否适合迁移
func (d *VirtualMachineController) calculateLiveMigrationCondition(vmi *v1.VirtualMachineInstance, hasHotplug bool) (*v1.VirtualMachineInstanceCondition, bool) {
liveMigrationCondition := v1.VirtualMachineInstanceCondition{
Type: v1.VirtualMachineInstanceIsMigratable,
Status: k8sv1.ConditionTrue,
}
//调用 checkvolume 方法
isBlockMigration, err := d.checkVolumesForMigration(vmi)
if err != nil {
//如果返回错误信息则会限制迁移
liveMigrationCondition.Status = k8sv1.ConditionFalse
liveMigrationCondition.Message = err.Error()
liveMigrationCondition.Reason = v1.VirtualMachineInstanceReasonDisksNotMigratable
return &liveMigrationCondition, isBlockMigration
}
//调用网络模式检查方法
err = d.checkNetworkInterfacesForMigration(vmi)
if err != nil {
liveMigrationCondition = v1.VirtualMachineInstanceCondition{
Type: v1.VirtualMachineInstanceIsMigratable,
Status: k8sv1.ConditionFalse,
Message: err.Error(),
Reason: v1.VirtualMachineInstanceReasonInterfaceNotMigratable,
}
return &liveMigrationCondition, isBlockMigration
}
if hasHotplug {
liveMigrationCondition = v1.VirtualMachineInstanceCondition{
Type: v1.VirtualMachineInstanceIsMigratable,
Status: k8sv1.ConditionFalse,
Message: "VMI has hotplugged disks",
Reason: v1.VirtualMachineInstanceReasonHotplugNotMigratable,
}
return &liveMigrationCondition, isBlockMigration
}
return &liveMigrationCondition, isBlockMigration
}
//checkvolume 定义
/检查所有VMI卷共享可以在源和实时迁移的目的地之间热迁移
//当所有卷均已共享且VMI没有本地磁盘时,blockMigrate才返回True
//某些磁盘组合使VMI不适合实时迁移, 在这种情况下,将返回相关错误
func (d *VirtualMachineController) checkVolumesForMigration(vmi *v1.VirtualMachineInstance) (blockMigrate bool, err error) {
for _, volume := range vmi.Spec.Volumes {
volSrc := volume.VolumeSource
if volSrc.PersistentVolumeClaim != nil || volSrc.DataVolume != nil {
var volName string
if volSrc.PersistentVolumeClaim != nil {
volName = volSrc.PersistentVolumeClaim.ClaimName
} else {
volName = volSrc.DataVolume.Name
}
//pvcutils.IsSharedPVCFromClient
_, shared, err := pvcutils.IsSharedPVCFromClient(d.clientset, vmi.Namespace, volName)
if errors.IsNotFound(err) {
return blockMigrate, fmt.Errorf("persistentvolumeclaim %v not found", volName)
} else if err != nil {
return blockMigrate, err
}
if !shared {
return true, fmt.Errorf("cannot migrate VMI with non-shared PVCs")
}
} else if volSrc.HostDisk != nil {
shared := volSrc.HostDisk.Shared != nil && *volSrc.HostDisk.Shared
if !shared {
return true, fmt.Errorf("cannot migrate VMI with non-shared HostDisk")
}
} else {
blockMigrate = true
}
}
return
}
func IsSharedPVCFromClient(client kubecli.KubevirtClient, namespace string, claimName string) (pvc *k8sv1.PersistentVolumeClaim, isShared bool, err error) {
pvc, err = client.CoreV1().PersistentVolumeClaims(namespace).Get(claimName, v1.GetOptions{})
if err == nil {
//IsPVCShared
isShared = IsPVCShared(pvc)
}
return
}
//IsPVCShared Shared 判断,函数返回bool 类型,成功则返回true
func IsPVCShared(pvc *k8sv1.PersistentVolumeClaim) bool {
//循环PVC的accessModes
for _, accessMode := range pvc.Spec.AccessModes {
if accessMode == k8sv1.ReadWriteMany {
return true
}
}
return false
}
Ceph CSi 启动的POD 进程
[root@kubevirt01 ~]# kubectl get pod
NAME READY STATUS RESTARTS AGE
csi-rbdplugin-7bprd 3/3 Running 0 14d
csi-rbdplugin-fl5c9 3/3 Running 0 14d
csi-rbdplugin-ggj9q 3/3 Running 0 14d
csi-rbdplugin-provisioner-84bb9bdd56-7qtnh 6/6 Running 0 14d
csi-rbdplugin-provisioner-84bb9bdd56-sdscf 6/6 Running 0 14d
csi-rbdplugin-provisioner-84bb9bdd56-xjz2r 6/6 Running 0 14d
csi-rbdplugin-svfv2
已创建的VMI 对应的 PVC卷
---
apiVersion: v1
kind: PersistentVolumeClaim
metadata:
name: testzhangsanlisi
spec:
accessModes:
- ReadWriteMany
volumeMode: Block
resources:
requests:
storage: 10Gi
storageClassName: csi-rbd-sc
kubectl apply -f pvc-test.yaml
[root@kubevirt01 ~]# kubectl get pvc
NAME STATUS VOLUME CAPACITY ACCESS MODES STORAGECLASS AGE
testzhangsanlisi Bound pvc-2c98391d-a2eb-4dd1-a1f0-2a8ef27d4ca3 10Gi RWX csi-rbd-sc 3s
CEPH 架构相关,使用三副本策略,不同交换机下及高容量 SATA 盘 作为 OSD 数据载体,保证数据的可用性
(ceph-mon)[root@example100 /]# ceph -s
cluster:
id: d8ab2087-f55c-4b8f-913d-fc60d6fc455d
health: HEALTH_OK
services:
mon: 3 daemons, quorum 192.168.10.100 192.168.20.100 192.168.30.100 (age 4d)
mgr: ceph100(active, since 4d), standbys: ceph200, ceph300
osd: 27 osds: 27 up (since 2w), 27 in (since 2w)
data:
pools: 1 pools, 1024 pgs
objects: 55.91k objects, 218 GiB
usage: 682 GiB used, 98 TiB / 98 TiB avail
pgs: 1024 active+clean
io:
client: 2.2 KiB/s wr, 0 op/s rd, 0 op/s wr
(ceph-mon)[root@example100 /]# ceph df
RAW STORAGE:
CLASS SIZE AVAIL USED RAW USED %RAW USED
hdd 98 TiB 98 TiB 655 GiB 682 GiB 0.68
TOTAL 98 TiB 98 TiB 655 GiB 682 GiB 0.68
7
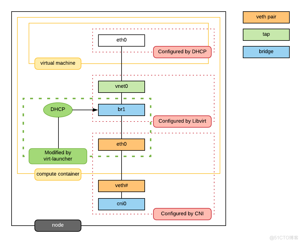
kubevirt 网络

VMI 通信流程
kubernetes是Kubevirt 底座,提供了管理容器和虚拟机的混合部署的方式,存储和网络也是通过集成到kubernetes中, VMI 使用了POD进行通信。为了实现该目标,KubeVirt 的对网络做了特殊实现。虚拟机具体的网络如图所示, virt-launcher Pod 网络的网卡不再挂有 Pod IP,而是作为虚拟机的虚拟网卡的与外部网络通信的交接物理网卡。
在当前的场景我们使用经典的大二层网络模型,用户在一个地址空间下,VM 使用固定IP,在OpenStack社区,虚拟网络方案成熟,OVS 基本已经成为网络虚拟化的标准。所以我门选择目前灵雀云(alauda) 开源的网络方案:Kube-OVN,它是基于OVN的Kubernetes网络组件,提供了大量目前Kubernetes不具备的网络功能,并在原有基础上进行增强。通过将OpenStack领域成熟的网络功能平移到Kubernetes,来应对更加复杂的基础环境和应用合规性要求。

Kube-OVN 是一款基于 OVS/OVN 的 Kubernetes网络项目
网络 VLAN underlay
在网络平面,管理网和 VMI 虚拟机流量分开,其中使用Vlan 模式的 underlay 网络,容器网络可以直接通过 vlan 接入物理交换机
//Demo Yaml
//IP 地址段来自源与网络物理设备分配时
spec:
cidrBlock: 192.168.10.0/23
default: true
excludeIps:
- 192.168.10.1
gateway: 192.168.10.1
gatewayNode: ""
gatewayType: distributed
// 需要设置成false
natOutgoing: false
private: false
protocol: IPv4
provider: ovn
//需要设置成true,若为false,会在主机侧加上route,导致net不通
underlayGateway: true
vlan: ovn-vlan
[root@kubevirt01 ~]# kubectl -n kube-system get pod
NAME READY STATUS RESTARTS AGE
coredns-65dbdb44db-8bxlr 1/1 Running 33 17d
kube-ovn-cni-4v4xb 1/1 Running 0 18d
kube-ovn-cni-kvgrj 1/1 Running 0 18d
kube-ovn-cni-nj2pr 1/1 Running 0 18d
kube-ovn-cni-xv476 1/1 Running 0 18d
kube-ovn-controller-7f6db69b48-6c7w8 1/1 Running 0 18d
kube-ovn-controller-7f6db69b48-82kjt 1/1 Running 0 18d
kube-ovn-controller-7f6db69b48-mhkfc 1/1 Running 0 18d
kube-ovn-pinger-n2rn4 1/1 Running 0 18d
kube-ovn-pinger-s4hrz 1/1 Running 0 18d
kube-ovn-pinger-tccz5 1/1 Running 0 18d
kube-ovn-pinger-x2tqq 1/1 Running 0 18d
ovn-central-775c4ff46d-4nqjw 1/1 Running 1 18d
ovn-central-775c4ff46d-822v2 1/1 Running 0 18d
ovn-central-775c4ff46d-txkn8 1/1 Running 0 18d
ovs-ovn-mbpv2 1/1 Running 0 18d
ovs-ovn-r9mvc 1/1 Running 0 18d
ovs-ovn-wkxld 1/1 Running 0 18d
ovs-ovn-z89hw 1/1 Running 0 18d
虚拟机固定IP
k8s的资源是在运行时才分配ip的,但是笔者希望能够对虚拟机的ip进行绑定从而实现固定ip的目的。为此,我们首先正常创建虚拟机,在虚拟机运行时k8s会为之分配ip,当检测到虚拟机的ip后,我们通过替换vmi的配置文件的方式将ip绑定改虚拟机中。但是在实际操作时会报出如下错误:
Invalid value: 0x0: must be specified for an update
实际上 Kubernetes API Server是支持乐观锁(Optimistic concurrency control)的机制来防止并发写造成的覆盖写问题,因此在修改的body中需要加入metadata.resourceVersion,笔者的做法是首选调用 read_namespaced_virtual_machine方法获取metadata.resourceVersion,其次再修改body。具体方案可参考:
https://www.codeleading.com/article/27252474726/
8
kubevirt SDK
kubevirt sdk现状 当前kubevirt提供了Python版本以及Golang版本的SDK,具体的信息参考如下:
https://github.com/kubevirt/client-python
https://github.com/kubevirt/client-go
2.
笔者实际使用的是python的sdk,所以接下来重点叙述一下python版本的sdk的使用心得,使用时发现了一些问题,并加以解决也将在下面的内容中记录。
sdk实现的功能本章笔者详细介绍一下使用到的一些sdk中的功能,在初体验的过程中笔者只是用了部分功能,完整的功能可以详见github。
创建使用实例
sdk主要使用的是kubevirt.apis.default_api中的DefaultApi对象,进行接口调用个的。DefaultApi对象需要ApiClient对象,该对象实际上是连接k8s的实例。因此在使用之前,需要在底层的k8s中起一个proxy。通过创建DefaultApi对象即可调用后续的接口了,具体的创建方法如下:
import kubevirt def get_api_client(host): api_client = kubevirt.ApiClient(host=host, header_name="Content-Type", header_value="application/json") return api_client api_client = get_api_client(host="http://127.0.0.1:8001") api_instance = kubevirt.DefaultApi(api_client)
kubvirt sdk 的本质
实际上我们知道,kubevirt是在k8s中定义了集中CRD,那么调用kubevirt的sdk实际上也是调用k8s中CRD相关接口,通过查看k8中CRD的接口我们知道,具体的url表示为:/apis/{group}/{version}/namespaces/{namespace}/{plural}/{name}因此重要的是找到group以及plural参数具体是什么。通过下图可以看出group都是kubevirt.io,plural根据需要的不同可以定义不同的类型
sdk部分功能以及注意事项
笔者主要使用了以下的功能:
创建虚拟机( create_namespaced_virtual_machine) 注意:body是json格式,官方sdk的example有误
删除虚拟机( delete_namespaced_virtual_machine)
展示某个namespace下的vm资源( list_namespaced_virtual_machine)
展示某个namespace下的vmi资源( list_namespaced_virtual_machine_instance)
展示所有namespace下的vm资源( list_virtual_machine_for_all_namespaces)
展示所有namespace下的vmi资源( list_virtual_machine_instance_for_all_namespaces)
获取某个namespace某个name下的vm资源( read_namespaced_virtual_machine)
获取某个namespace某个name下的vmi资源( read_namespaced_virtual_machine_instance) 注意:在获取vm资源时无法获取到node_name,uuid,ip的数据,获取vmi资源时无法获取到disk以及image_url的数据,笔者认为vm是虚拟机资源,vmi是虚拟机实例资源,只有在running状态下的vm才是vmi,由于k8s中ip是动态分配的,因此才会出现node_name,uuid,ip数据在vm中获取不到
启动虚拟机( v1alpha3_start)
停止虚拟机( v1alpha3_stop)
重启虚拟机( v1alpha3_restart) 注意: 重启虚拟机只能在虚拟机状态是running是才能调用,否则会失败
修改虚拟机名称( v1alpha3_rename)
替换虚拟机的配置文件( replace_namespaced_virtual_machine_instance)
sdk使用注意事项
k8s版本问题
官方给出的kubevirt sdk中对于创建删除以及替换配置文件等部分接口,k8s版本是固定的稳定版v1版本,这显然不满足于sdk的灵活使用,因此笔者在使用时对api版本进行了兼容,保证用户可以通过传参的形式正确的使用。
修改虚拟机名称缺乏参数
诚如标题所述,修改虚拟机名称接口官方给出的参数有误,缺乏新名称参数
笔者通过查看virtclt源码找到了缺少的参数的具体名称并添加至sdk中,具体代码如下:
def v1alpha3_rename_with_http_info(self, name, newName, namespace, **kwargs):
"""
Rename a stopped VirtualMachine object.
This method makes a synchronous HTTP request by default. To make an
asynchronous HTTP request, please define a `callback` function
to be invoked when receiving the response.
>>> def callback_function(response):
>>> pprint(response)
>>>
>>> thread = api.v1alpha3_rename_with_http_info(name, namespace, newName, callback=callback_function)
:param callback function: The callback function
for asynchronous request. (optional)
:param str name: Name of the resource (required)
:param str namespace: Object name and auth scope, such as for teams and projects (required)
:param str newName: NewName of the resource (required)
:return: str
If the method is called asynchronously,
returns the request thread.
"""
all_params = ['name', 'namespace', 'newName']
all_params.append('callback')
all_params.append('_return_http_data_only')
all_params.append('_preload_content')
all_params.append('_request_timeout')
params = locals()
for key, val in iteritems(params['kwargs']):
if key not in all_params:
raise TypeError(
"Got an unexpected keyword argument '%s'"
" to method v1alpha3_rename" % key
)
params[key] = val
del params['kwargs']
# verify the required parameter 'name' is set
if ('name' not in params) or (params['name'] is None):
raise ValueError("Missing the required parameter `name` when calling `v1alpha3_rename`")
# verify the required parameter 'namespace' is set
if ('namespace' not in params) or (params['namespace'] is None):
raise ValueError("Missing the required parameter `namespace` when calling `v1alpha3_rename`")
collection_formats = {}
path_params = {}
# if 'name' in params:
# path_params['name'] = params['name']
# if 'namespace' in params:
# path_params['namespace'] = params['namespace']
query_params = []
header_params = {}
form_params = []
local_var_files = {}
body_params = {"newName": params["newName"]}
# Authentication setting
auth_settings = []
api_route = "/apis/subresources.kubevirt.io/v1alpha3/namespaces/{namespace}/virtualmachines/{name}/rename".format(namespace=params["namespace"], name=params["name"])
return self.api_client.call_api(api_route, 'PUT',
path_params,
query_params,
header_params,
body=body_params,
post_params=form_params,
files=local_var_files,
response_type='str',
auth_settings=auth_settings,
callback=params.get('callback'),
_return_http_data_only=params.get('_return_http_data_only'),
_preload_content=params.get('_preload_content', True),
_request_timeout=params.get('_request_timeout'),
collection_formats=collection_formats)
9
Ultron 平台创建基于kubevirt 的虚拟机
奥创平台是公司内的私有云管理平台(类似horizon),可以通过其管理openstack VM,本次我们同时纳入到对Kubevirt 虚拟机的支持,创建方式和OpenStack方式一样。最后用户体验和功能特性也和OpenStack一致,用户本身也是不关注底层实现,性能特性方面后续文章会有对比。
10
总结
kubevirt作为一个兼容方案,当前在cncf中孵化的也挺好,好像也要开始自己的KubeVirt Summit,主要是实际的解决了一些痛点,但目前看,kubevirt还是适合在私有云,肯定满足不了公有云,因为k8s在iaas方面有先天劣势,所以kubevirt应该是给大家在私有云领域落地虚拟化除了用OpenStack以外多了一种选择方案。
相关文章
https://kubevirt.io/
https://xie.infoq.cn/article/9c911e195aa9b02a69f875489
-----------------------------------
kubevirt在360的探索之路(k8s接管虚拟化)
https://blog.51cto.com/u_11451275/4140896

浙公网安备 33010602011771号