思科模拟器不登入也可使用
1.首先先下载x64dbg并对其进行安装,网址是 x64dbg。
2.安装好后,打开x64dbg软件。

3.打开思科模拟器的bin目录选择PacketTracer7.exe(我的思科模拟器版本是7.3.1),如下图。

4.在任意空白位置点击右键——搜索——所以模块——字符串,并且等待进度为100%即可。如下图。


5.进度完成过在搜索框中输入 netacad.com login failed(来自思科模拟器未登录进入的错误提示) 进行搜索。

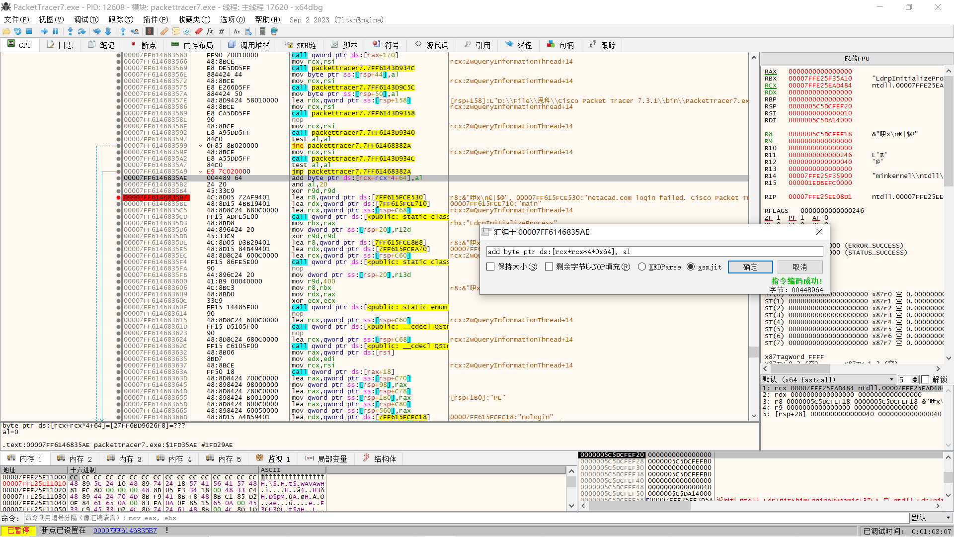
6.进行断点设置,这么做是为了后面反编译更好的观察。按F2就可以标红(鼠标右键,点击切换断点也是一样的),如下图。

7.点击改行右键,点击在反编汇中转到(F键),如下图。

8.找到附件的jre文件,点击空格进行修改。注意:修改jre文件为jmp后还会出现一个弹窗,点击取消即可。


第二个弹窗,点击取消。另一个jre文件也如上操作即可。

9.修改后结果如下图。

10.将修改的配置作为补丁保存(ctrl+P),如下图。

11.点击修补文件,将文件另存到自定义位置,如下图。

12.打开bin目录经刚刚的补丁文件,与bin中的exe文件进行替换。(注意:命名的时候名称要相同,不然无法替换)。

13.点击拒绝登入后的效果图,如下图。

点击不显示,即完成了不弹出登录界面的操作。

浙公网安备 33010602011771号