一个基于注解驱动的可视化的DDD架构-超越COLA的设计
后端框架 Spring 最大的败笔是什么?
其实对业务开发来说:Spring 最大的败笔就是设计了 @Service ,什么都可以定义成为一个 @Service 、@Component 这才是 Spring 最大的败笔。
业务一复杂,就定义了一堆的 @Service 和 @Component 互相依赖,最后定义到最后哪个和哪个依赖关系等等全部不清不楚的。
业务写的像狗屎一样。反正代码就在那里,一个接口看几天就是看不明白业务逻辑到底是什么!
12000 star 的 COLA 框架解决了吗?
我仔细看了看 COLA 的一些使用说明,发现 COLA 并没有解决这个问题。
如何用代码编写复杂的业务?
1、把当前复杂的业务流程梳理成模型,并映射到应用。
2、当业务发生变化时,能迅速的调整业务模型,并更新应用和系统代码结构。
在这个大的链条上,COLA能做的事儿,其实非常少。。。
-- kimmking
原文链接:https://kimmking.blog.csdn.net/article/details/141613835
我个人觉得:其实 COLA 并没有硬性的去控制 业务流程化
我未来想要做的框架的灵感来源于 COLA 的作者的一篇文章:
其实,我又看了一遍 COLA 的作者写的文章,发现文章中 过程分解 + 面向对象 的思想已经讲的很清楚了,我觉得 可以换一种方式去表述 业务流程化 + 节点领域化 。
而这个思想怎么落实在框架中是一个问题!
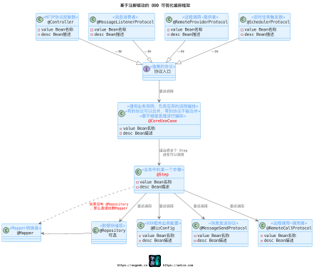
碰巧灵感乍现,可以设计一个基于注解驱动的可视化的 DDD 架构工具实现 业务流程化 的目标。
我设计了一个基于注解驱动的可视化的DDD架构

关注我的公众号:不止极客,发送:"可视化DDD" 即可查收高清图片
https://umlcn.com
https://nogeek.cn
https://mcode.net
来源于: https://javaguide.net
微信公众号:不止极客

浙公网安备 33010602011771号