Java模拟Flash爬取透明网一房一价数据
2019-03-30 18:33 西南海 阅读(2623) 评论(1) 收藏 举报
关于html爬取数据的文章已经有很多了,我今天主要和大家交流的是如何爬取flash网页的数据。这方面资料相对比较少,主要是html5兴起后现在flash站很少了,不过用于技术研究还是可以尝试一下,这篇文章就主要介绍我爬取数据的整个过程。
以房产透明网为例,该网站的一房一价数据就是通过flash显示,接下来将一步步介绍如何获取对应的数据。
特别声明,本文章仅做相关技术学习交流,数据版权为成都透明网,个人或企业请勿用于商业或非法用途,如该文章有不妥之处请联系本人删除。
我找了一个楼盘用浏览器自带的工具查看,可以看到返回的数据是乱码,如下图。

这个主要是返回的数据格式是application/x-amf,浏览器无法正常解析,接下来就需要用的抓包工具Charles了,这个工具没给钱的话30分钟会关闭,我觉得30分钟也够用了,目前一直忍受着。
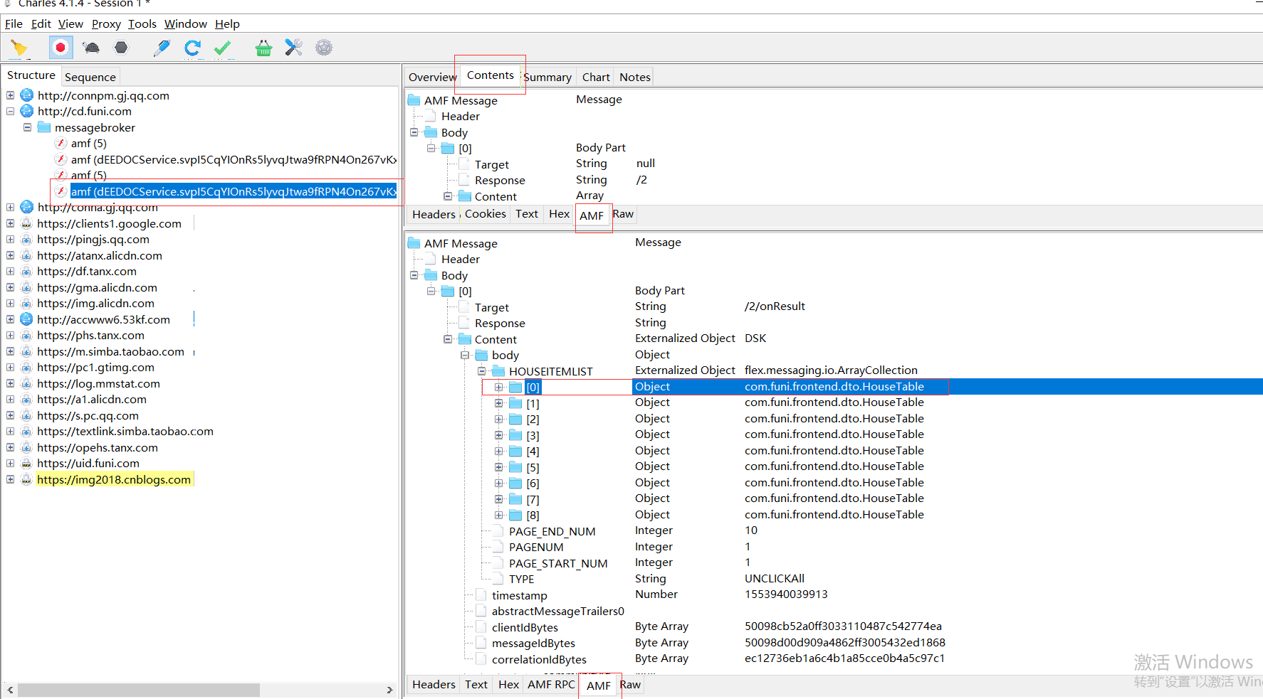
1.首先打开Charles

2.打开透明网一房一价页面,点击一个单元后就可以看到请求的数据了


这里面比较重要的几个部分我都截取了一下,最后HOUSEITEMLIST,就我们需要处理的数据了。
3.可以看到通过抓包工具已经可以看到请求的数据了,接下来就需要用java模拟amf的请求。
<!-- https://mvnrepository.com/artifact/org.apache.flex.blazeds/flex-messaging-core -->
<dependency>
<groupId>org.apache.flex.blazeds</groupId>
<artifactId>flex-messaging-core</artifactId>
<version>4.7.2</version>
</dependency>
<!-- https://mvnrepository.com/artifact/org.apache.flex.blazeds/flex-messaging-common -->
<dependency>
<groupId>org.apache.flex.blazeds</groupId>
<artifactId>flex-messaging-common</artifactId>
<version>4.7.2</version>
</dependency>
先要引入这两个包,这个请求代码如下,部分参数我设置为******,如果需要测试自行粘贴对应的参数。
public static void main(String[] args) {
try {
URL urlObject = new URL("http://cd.funi.com/messagebroker/amf");
HttpURLConnection urlConnection = (HttpURLConnection) urlObject.openConnection();
urlConnection.setDoOutput(true);
urlConnection.setRequestProperty("Content-type", "application/x-amf;charset=gb2312");
urlConnection.setRequestProperty("Host", "cd.funi.com");
urlConnection.setRequestProperty("Origin", "http://user.funi.com");
urlConnection.setRequestProperty("Referer", "http://user.funi.com/resource/swf/house/FundateClient_www.swf?communityId=DAZXiSEGhWZLhWIrVooMiDNjk4UzP3et1CztbkK1SZrXmBDQfGR%2BAFaCxnPg5MFf&t=20181131/[[DYNAMIC]]/1");
urlConnection.setRequestProperty("Cookie", "pgv_pvi=9961606144; pgv_si=s9152640000; Hm_lvt_77be290eccb6ceb57b524a860b6faadc=1545658648,1545745229,1545917030,1546227366; Hm_lpvt_77be290eccb6ceb57b524a860b6faadc=1546227368");
OutputStream outputStream = urlConnection.getOutputStream();
SerializationContext serializationContext = new SerializationContext();
ActionContext actionContext = new ActionContext();
//构建请求信息(0-amf0 3-amf3)
ActionMessage requestMessage = new ActionMessage();
AmfTrace amfTrace = new AmfTrace();
RemotingMessage remotingMessage = new RemotingMessage();
remotingMessage.setOperation("***********************************");
remotingMessage.setSource(null);
remotingMessage.setClientId("FF66DFC9-B00D-2C39-E122-6B6752416543");
remotingMessage.setDestination("dEEDOCService");
remotingMessage.setMessageId("******************************");
remotingMessage.setHeader("DSEndpoint", "my-amf");
remotingMessage.setHeader("DSId", "*************************");
remotingMessage.setTimeToLive(0);
remotingMessage.setTimestamp(0);
remotingMessage.setBody(new Object[]{"kezlmwCvdjGPckPbY1SmeL3frogB2sfc7IgjBssaFJ2ihf5M93DgMgf5mIqLiWgMNvNwBsVQKuDfTympu4bAjLV9/3mGEHK+MfNqVZKTY0xC3uGOkDg+i2Pt9oTDxBm1xU5Cvmjmd/9mXzN/v3UOvSoqKlLNYy42g8uGAq+JFczhHpdRi7LBtP56E8OJaGq4VksJJnPhGLtMLt1T3wZZKzcV4MqJ2U7NTg7q5AmyCC89nvetx/5Gop8mUBe0tHQdSop8mhHerHn+n7y5O1BL3sRS8T3e1B9F2txtWzcNX0NBzDgAMpfa3AJAhaZ7yuhwd5VtLYD+KquXCUmxJAd/YSjjZGAYYomWjZqRMfO5x5cP/SH8AeI4BiKbTQ+2UygOvYCiTAzy+8GNG0oKpTDCnP2/j2CFhISaMutwAFTF7CZw6HCzJq+2iA8sVnNmCePQMieuZOyq7LG0PppzHRkQYGpUzGynN4FJ8Dz7TBXmuKu7bWJ7jlrYdHbsexEGhoI2fEh/hivzSuCaBfWojChwMQOrtiYKG/YYEgtxNmEUYVdDH5XUiFHVH0V3W+O16fluHZUoaJdvZ+Fbm9oJIB2cz1X9hQSOcs3Cc7i95hhJ0SdQGa1yMw7c2vJSWzbTKuc6rnFm8IDmR6qm6sEIUHRokN56IsDqS+ZHaXWNoOG4q0xR97tFCPlrURWxLcJX3tIJ4xl/imVVlifcAZX4/gXkykAGpM7tdGOy0J/hegAZqCY="});
MessageBody amfMessage = new MessageBody(null, "/3", new Object[]{remotingMessage});
requestMessage.addBody(amfMessage);
// Setup for AMF message serializer
actionContext.setRequestMessage(requestMessage);
ByteArrayOutputStream outBuffer = new ByteArrayOutputStream();
AmfMessageSerializer amfMessageSerializer = new AmfMessageSerializer();
amfMessageSerializer.initialize(serializationContext, outBuffer, amfTrace);
amfMessageSerializer.writeMessage(requestMessage);
outBuffer.writeTo(outputStream);
outBuffer.flush();
outBuffer.close();
InputStream inputStream = urlConnection.getInputStream();
BufferedInputStream urlConnectionInputStream = new BufferedInputStream(inputStream);
serializationContext = new SerializationContext();
actionContext = new ActionContext();
ActionMessage message = new ActionMessage();
actionContext.setRequestMessage(message);
ClassAliasRegistry.getRegistry().registerAlias("DSK", "com.funi.frontend.dto.HouseTable");//需在项目中设置对应的类包名需一致
MessageDeserializer deserializer = new AmfMessageDeserializer();
deserializer.initialize(serializationContext, urlConnectionInputStream, amfTrace);
deserializer.readMessage(message, actionContext);
Object result = null;
for (MessageBody msg : (ArrayList<MessageBody>) message.getBodies()) {
java.lang.String targetURI = msg.getTargetURI();
if (targetURI.endsWith(MessageIOConstants.RESULT_METHOD)) {
result = msg.getData();
AcknowledgeMessage acknowledgeMessage=(AcknowledgeMessage)result;
Object body = acknowledgeMessage.getBody();
ASObject asObject=(ASObject)body;
ArrayCollection houseitemlist =(ArrayCollection) asObject.get("HOUSEITEMLIST");
for (Object o : houseitemlist) {
HouseTable houseTable=(HouseTable)o;
System.out.println(DecodeUtils.decode(houseTable.getUsage()));
System.out.println(DecodeUtils.decode(houseTable.getTotalArea()));
}
} else if (targetURI.endsWith(MessageIOConstants.STATUS_METHOD)) {
java.lang.String exMessage = "Server error";
result = exMessage;
}
}
} catch (Exception e) {
System.out.print("error");
}
}
package com.funi.frontend.dto; public class HouseTable { private Boolean isMortgage; private String status; private String roomNo; private String listWaterPrice; private String typeHouse; private String huxId; private String buildingNo; private String fitmentPrice; private String floorNo; private String listPrice; private Boolean isSealUp; private String usage; private String totalArea; private Object houseTableList; private Object phase; private String unitNo; private String buildingId; private String communityId; public Boolean getMortgage() { return isMortgage; } public void setMortgage(Boolean mortgage) { isMortgage = mortgage; } public String getStatus() { return status; } public void setStatus(String status) { this.status = status; } public String getRoomNo() { return roomNo; } public void setRoomNo(String roomNo) { this.roomNo = roomNo; } public String getListWaterPrice() { return listWaterPrice; } public void setListWaterPrice(String listWaterPrice) { this.listWaterPrice = listWaterPrice; } public String getTypeHouse() { return typeHouse; } public void setTypeHouse(String typeHouse) { this.typeHouse = typeHouse; } public String getHuxId() { return huxId; } public void setHuxId(String huxId) { this.huxId = huxId; } public String getBuildingNo() { return buildingNo; } public void setBuildingNo(String buildingNo) { this.buildingNo = buildingNo; } public String getFitmentPrice() { return fitmentPrice; } public void setFitmentPrice(String fitmentPrice) { this.fitmentPrice = fitmentPrice; } public String getFloorNo() { return floorNo; } public void setFloorNo(String floorNo) { this.floorNo = floorNo; } public String getListPrice() { return listPrice; } public void setListPrice(String listPrice) { this.listPrice = listPrice; } public Boolean getSealUp() { return isSealUp; } public void setSealUp(Boolean sealUp) { isSealUp = sealUp; } public String getUsage() { return usage; } public void setUsage(String usage) { this.usage = usage; } public String getTotalArea() { return totalArea; } public void setTotalArea(String totalArea) { this.totalArea = totalArea; } public Object getHouseTableList() { return houseTableList; } public void setHouseTableList(Object houseTableList) { this.houseTableList = houseTableList; } public Object getPhase() { return phase; } public void setPhase(Object phase) { this.phase = phase; } public String getUnitNo() { return unitNo; } public void setUnitNo(String unitNo) { this.unitNo = unitNo; } public String getBuildingId() { return buildingId; } public void setBuildingId(String buildingId) { this.buildingId = buildingId; } public String getCommunityId() { return communityId; } public void setCommunityId(String communityId) { this.communityId = communityId; } }
最后获取到对应数据后用base64解密一下
浙公网安备 33010602011771号