SourceTree安装使用图文教程
1、安装Git
安装路径不建议安装在系统盘C盘,推荐安装到非系统盘,D盘、E盘。
安装路径不建议出现中文,软件开发环境中文安装路径会存在环境使用异常的风险。
1.1 下载安装
通过官方下载、网盘下载都可以。一般官方的安装包是最新的,别人网盘的资源是比较落后的版本。
下载地址:https://git-scm.com/install/windows


安装完成后,在window桌面鼠标右键可以看到Git GUI Here和Git Bash Here选项。
选中Git Bash Here可以打开Git命令行窗口,输入git help查看git命令。验证git安装完成。

1.2 创建SSH-Key
创建命令ssh-keygen -t rsa -b 4096 -C "niaonao@foxmail.com"
直接回车即可

输入SSH-Key的密码,自定义即可,后面使用git需要这个密码来验证你的身份。

再次确认密码后,回车出现如下界面,ssh-key完成创建。

2、安装PuTTY
2.1 下载安装

安装完成后,在PuTTY安装路径下,双击打开putty.exe正常加载如下页面,验证安装PuTTY完成。

2.2 puttygen生成ppk
打开PuTTY安装路径下的puttygen.exe程序,选择Conversions菜单选项下Import key导入私钥文件id_rsa,输入你之前创建的git密码。
然后选中Save private key生成ppk文件。




3、安装SourceTree

此处直接跳过Registration步骤即可。



Preferences步骤需要填写下自己的邮箱

完成引导步骤后,SourceTree完成安装。
首次安装默认打开加载SSH秘钥的弹窗。
可以点击是,选择我们之前创建的ppk文件,加载ssh秘钥到SourceTree,就可以使用git管理我们的项目了。
也可以点击否,进入SourceTree主界面,后面按需要,再主动加载ssh秘钥。


此处加载ppk文件后,进入SourceTree主页面如下所示。

4、Clone Github项目
此处以TinyAI项目为例。
我们在克隆页签下,输入git项目远程仓库地址https://github.com/Leavesfly/TinyAI.git。
SourceTree会验证仓库地址,确认是一个正确的仓库地址后,允许检出远程仓库分支到本地。
选择本地仓库地址,此处为E:\workspace\TinyAI
选择要检出的远程仓库分支为main
点击克隆即可

克隆完成后
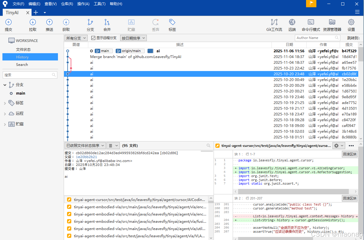
可以在SourceTree看到项目的git日志。选中某一次提交日志,可以看到对应的修改文件及修改内容。
一般绿色标注是该次提交新增的内容,红色标注是该次提交删除的内容。

5、配置公钥到github、gitlab、gitee管理自己的项目
后续可以把git的公钥id_rsa.pub配置到github等远程仓库的个人账号SSH配置页面。
就可以使用SourceTree方便的管理自己的项目,完成项目创建,克隆,拉去,推送,遴选,合并分支等操作。

如下在gitlab添加ssh key。然后就可以使用SourceTree克隆自己的项目,拉取推送开发内容。

如下在gitee添加SSH 公钥。

如果本地有多个SSH Key,也可以通过工具-选项下的SSH客户端配置指定生效的SSH Key。

此处切换gitee的ssh key,然后克隆gitee项目,仓库地址可以选择不放在C盘。

SourceTree项目主页面,可以直观的查看项目git log,以及切换分支,管理分支,提交的合并、遴选等操作。

Powered By niaonao

浙公网安备 33010602011771号