symbian 练习程序-俄罗斯方块
好久没写symbian 程序了,最近一直忙mobile开发,现在趁着项目刚刚结束,还有空余的时间,就把以前在symbian上面写的练习程序整理了一下,放在这里,方便以后查阅。
我先介绍一下俄罗斯方块的实现原理:
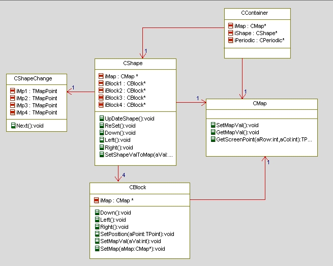
首先,我们得实现一个游戏地图,主要有类CMap控制,它的主要功能就是将图形的地图坐标映射到屏幕坐标,同时定义地图的大小,比如10行8列。
对于变换的图形(CShape),我进行了简单的抽象和功能分离。图形的变化主要是通过组成图形的基本元素(方块)的移动来实现的,每个图形有4个方块组成,方块的的功能由CBlock控制,图形的变换功能由CShapeChange类实现。用这种方法实现,我们在扩展其他图形的时候会很方便。主要类图关系如下(做的很粗糙):
程序运行截图:

呵呵,做的很粗糙,不过主要的功能基本都实现了。
程序代码下载:俄罗斯方块
2009.10.22 :
有网友反映程序运行不起来,我调查了一下,原来是里面的block图片忘了放进去,可以自己修改一下Block.cpp 这个文件的ConstructL函数里面调用的语句:
iBitmap=iConvert->LoadJpg(_L("c:\\blk.jpg"));
自己随便替换一个存在的路径就可以了。
block图片

浙公网安备 33010602011771号