小结blog3
一.前言
这篇博客主要是PTA7,8次题目集和期末考试的一次习题总结,在熟悉了面向对象三大特征继承,封装,多态前提下对接口的使用,排序方法的重写,Object类中String方法的重写,hashmap.treemap等知识点的深刻了解.加深了我个人对java知识体系的了解,以及在题目中对设计模式的体会。
pta7题目集
7-1 容器-HashMap-检索
7-2 容器-HashMap-排序
7-3 课程成绩统计程序-2
7-4 动物发声模拟器(多态)
二.设计与分析
输入多个学生的成绩信息,包括:学号、姓名、成绩。
学号是每个学生的唯一识别号,互不相同。
姓名可能会存在重复。
使用HashMap存储学生信息,并实现根据学号的检索功能
输入格式:
输入多个学生的成绩信息,每个学生的成绩信息格式:学号+英文空格+姓名+英文空格+成绩
以“end”为输入结束标志
end之后输入某个学号,执行程序输出该生的详细信息
输出格式:
输出查询到的学生信息格式:学号+英文空格+姓名+英文空格+成绩
如果没有查询到,则输出:"The student "+查询的学号+" does not exist"
输入样例1:
在这里给出一组输入。例如:
20201107 张少军 83
20201116 李四 78
20201118 郑觉先 80
end
20201116
输出样例1:
在这里给出相应的输出。例如:
20201116 李四 78
输入样例2:
在这里给出一组输入。例如:
20201107 张少军 83
20201116 李四 78
20201118 郑觉先 80
end
20202316
输出样例2:
在这里给出相应的输出。例如:
The student 20202316 does not exist
import java.util.*;
class Main {
public static void main(String[] args) {
Scanner indata =new Scanner(System.in);
HashMap<String,String> sMap = new HashMap<>();
while (true){
String a =indata.nextLine();
if(a.equals("end")){
break;
}
String[]b=a.split(" ");
sMap.put(b[0],b[1]+" "+b[2]);
}
String conform= indata.nextLine();
if(sMap.containsKey(conform)){
System.out.println(conform+" "+sMap.get(conform));
}
else{
System.out.println("The student " + conform + " does not exist");
}
}
}
总结:该题主要是熟悉hashmap的使用
输入多个学生的成绩信息,包括:学号、姓名、成绩。
学号是每个学生的唯一识别号,互不相同。
姓名可能会存在重复。
要求:使用HashMap存储学生信息。
输入格式:
输入多个学生的成绩信息,每个学生的成绩信息格式:学号+英文空格+姓名+英文空格+成绩
以“end”为输入结束标志
输出格式:
按学号从大到小的顺序输出所有学生信息,每个学生信息的输出格式:学号+英文空格+姓名+英文空格+成绩
输入样例:
在这里给出一组输入。例如:
20201124 张少军 83
20201136 李四 78
20201118 郑觉先 80
end
输出样例:
在这里给出相应的输出。例如:
20201136 李四 78
20201124 张少军 83
20201118 郑觉先 80
import java.util.HashMap;
import java.util.Map;
import java.util.Scanner;
import java.util.TreeMap;
public class Main {
public static void main(String[] args) {
Scanner indata =new Scanner(System.in);
HashMap<String,String> sMap = new HashMap<>();
while (true){
String a =indata.nextLine();
if(a.equals("end")){
break;
}
String[]b=a.split(" ");
sMap.put(b[0],b[1]+" "+b[2]);
}
TreeMap<String, String> tMap = new TreeMap<>(sMap);
for (Map.Entry<String, String> entry : tMap.descendingMap().entrySet())
{
System.out.println(entry.getKey() + " " + entry.getValue());
}
}
}
总结:可以使用treemap进行排序,
TreeMap<String, String> tMap = new TreeMap<>(sMap);
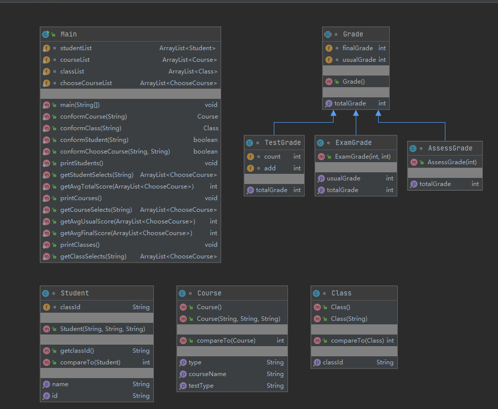
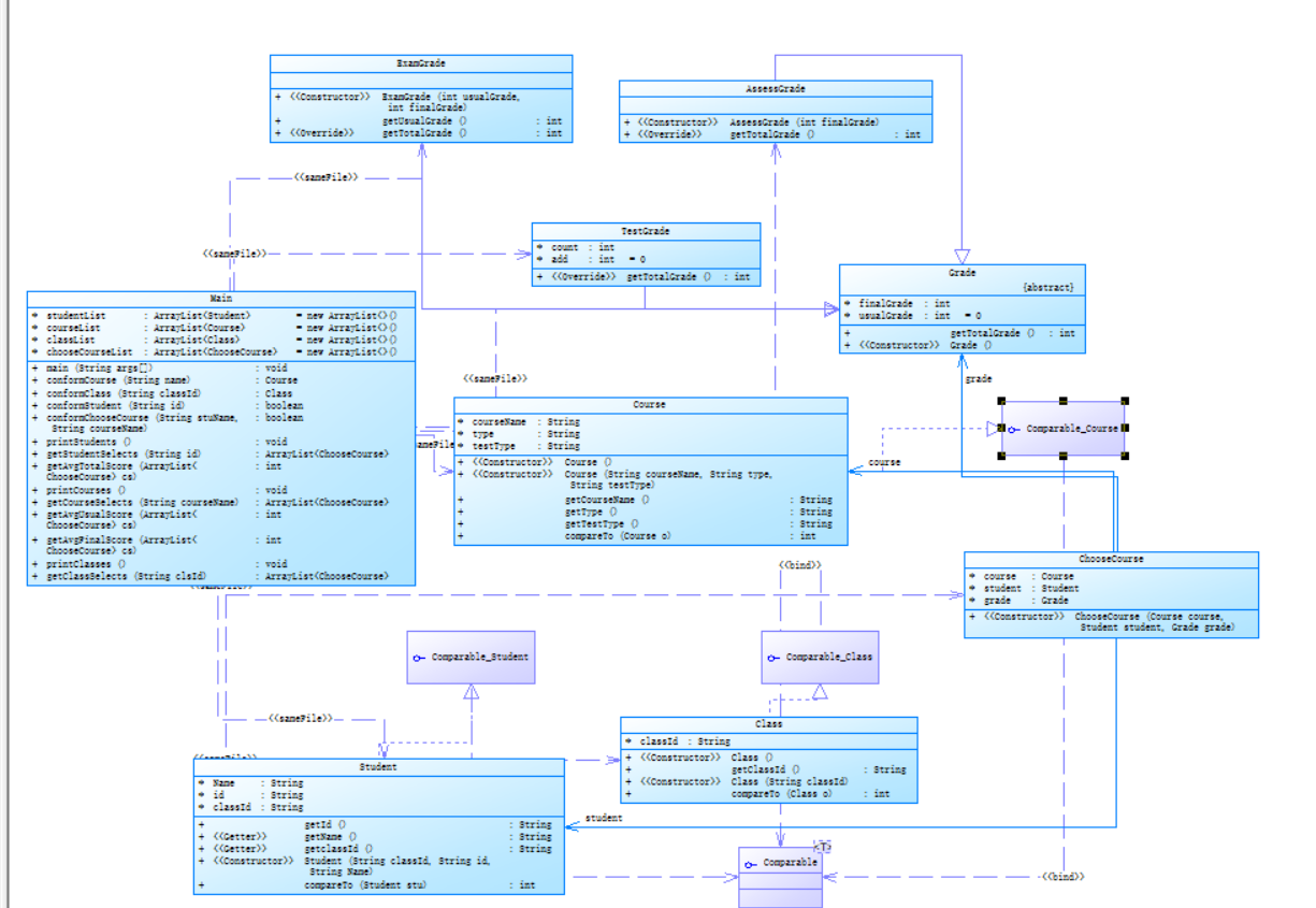
课程成绩统计程序-2在第一次的基础上增加了实验课,以下加粗字体显示为本次新增的内容。
某高校课程从性质上分为:必修课、选修课、实验课,从考核方式上分为:考试、考察、实验。
考试的总成绩由平时成绩、期末成绩分别乘以权重值得出,比如平时成绩权重0.3,期末成绩权重0.7,总成绩=平时成绩*0.3+期末成绩*0.7。
考察的总成绩直接等于期末成绩
实验的总成绩等于课程每次实验成绩的平均分
必修课的考核方式必须为考试,选修课可以选择考试、考察任一考核方式。实验课的成绩必须为实验。
1、输入:
包括课程、课程成绩两类信息。
课程信息包括:课程名称、课程性质、考核方式(可选,如果性质是必修课,考核方式可以没有)三个数据项。
课程信息格式:课程名称+英文空格+课程性质+英文空格+考核方式
课程性质输入项:必修、选修、实验
考核方式输入选项:考试、考察、实验
考试/考查课程成绩信息包括:学号、姓名、课程名称、平时成绩(可选)、期末成绩
考试/考查课程信息格式:学号+英文空格+姓名+英文空格+课程名称+英文空格+平时成绩+英文空格+期末成绩
实验课程成绩信息包括:学号、姓名、课程名称、实验次数、每次成绩
实验次数至少4次,不超过9次
实验课程信息格式:学号+英文空格+姓名+英文空格+课程名称+英文空格+实验次数+英文空格+第一次实验成绩+...+英文空格+最后一次实验成绩
以上信息的相关约束:
1)平时成绩和期末成绩的权重默认为0.3、0.7
2)成绩是整数,不包含小数部分,成绩的取值范围是【0,100】
3)学号由8位数字组成
4)姓名不超过10个字符
5)课程名称不超过10个字符
6)不特别输入班级信息,班级号是学号的前6位。
2、输出:
输出包含三个部分,包括学生所有课程总成绩的平均分、单门课程成绩平均分、单门课程总成绩平均分、班级所有课程总成绩平均分。
为避免误差,平均分的计算方法为累加所有符合条件的单个成绩,最后除以总数。
1)学生课程总成绩平均分按学号由低到高排序输出
格式:学号+英文空格+姓名+英文空格+总成绩平均分
如果某个学生没有任何成绩信息,输出:学号+英文空格+姓名+英文空格+"did not take any exams"
2)单门课程成绩平均分分为三个分值:平时成绩平均分(可选)、期末考试平均分、总成绩平均分,按课程名称的字符顺序输出
考试/考察课程成绩格式:课程名称+英文空格+平时成绩平均分+英文空格+期末考试平均分+英文空格+总成绩平均分
实验课成绩格式:课程名称+英文空格+总成绩平均分
如果某门课程没有任何成绩信息,输出:课程名称+英文空格+"has no grades yet"
3)班级所有课程总成绩平均分按班级由低到高排序输出
格式:班级号+英文空格+总成绩平均分
如果某个班级没有任何成绩信息,输出:班级名称+英文空格+ "has no grades yet"
异常情况:
1)如果解析某个成绩信息时,课程名称不在已输入的课程列表中,输出:学号+英文空格+姓名+英文空格+":"+课程名称+英文空格+"does not exist"
2)如果解析某个成绩信息时,输入的成绩数量和课程的考核方式不匹配,输出:学号+英文空格+姓名+英文空格+": access mode mismatch"
以上两种情况如果同时出现,按第一种情况输出结果。
3)如果解析某个课程信息时,输入的课程性质和课程的考核方式不匹配,输出:课程名称+" : course type & access mode mismatch"
4)格式错误以及其他信息异常如成绩超出范围等,均按格式错误处理,输出"wrong format"
5)若出现重复的课程/成绩信息,只保留第一个课程信息,忽略后面输入的。
信息约束:
1)成绩平均分只取整数部分,小数部分丢弃
import java.text.Collator;
import java.util.ArrayList;
import java.util.Collections;
import java.util.Comparator;
import java.util.Scanner;
public class Main {
static ArrayList<Student> studentList = new ArrayList<>();
static ArrayList<Course> courseList = new ArrayList<>();
static ArrayList<Class> classList = new ArrayList<>();
static ArrayList<ChooseCourse> chooseCourseList = new ArrayList<>();
public static void main(String[] args) {
Scanner indata = new Scanner(System.in);
String sNum = "[0-9]{8}";
String sName = "\\S{1,10}";
String sc = "([1-9]?[0-9]|100)";
String tc = "([4-9])";
String CN = "\\S{1,10}";
String XB = "(选修|必修|实验)";
String SC = "(考试|考察|实验)";
String In1 = CN + " " + XB + " " + SC;
String In2 = sNum + " " + sName + " " + CN + " " +
sc;
String In3 = sNum + " " + sName + " " + CN + " " +
sc + " " + sc;
String In4 = sNum+ " "+sName+ " "+CN+" "+tc+"(\\s([1-9]?[0-9]|100))*";
while (true) {
String a = indata.nextLine();
if (a.matches("end"))
{
break;
}
if (a.matches(In1)) {
String[] b = a.split(" ");
String courseName = b[0];//课程名
String type = b[1];//课程类型
String testType = b[2];//课程考试类型
Course course = new Course(courseName, type, testType);
if(b[1].matches("必修")&&b[2].matches("考试")){
if (conformCourse(courseName) == null) {
courseList.add(course);
}
}
else if(b[1].matches("选修")&&b[2].matches("考试")){
if (conformCourse(courseName) == null) {
courseList.add(course);
}
}
else if(b[1].matches("选修")&&b[2].matches("考察")){
if (conformCourse(courseName) == null) {
courseList.add(course);
}
}
else if(b[1].matches("实验")&&b[2].matches("实验")){
if (conformCourse(courseName) == null) {
courseList.add(course);
}
}
else{
System.out.println(course.getCourseName()+" : course type & access mode mismatch");
}
}
if (a.matches(In2)) {
String[] b = a.split(" ");
String stuId = b[0];//学生学号
String classID = b[0].substring(0, 6);
String name = b[1];//学生姓名
String courseName = b[2];//课程名字
if (conformClass(classID) == null) {
Class class1 = new Class(classID);
classList.add(class1);
}
Student stu = new Student(classID, stuId, name);
if (!conformStudent(stuId)) {
studentList.add(stu);
}
if (conformCourse(courseName) == null) {
System.out.println(courseName + " " + "does not exist");
}
if (conformCourse(courseName) != null) {
Course course = conformCourse(courseName);
if (course.testType.equals("考察")) {
int finalGrade = Integer.parseInt(b[3]);
AssessGrade assessGrade = new AssessGrade(finalGrade);
ChooseCourse chooseCourse = new ChooseCourse(course, stu, assessGrade);
if (!conformChooseCourse(name, courseName))
chooseCourseList.add(chooseCourse);
} else {
System.out.println(stuId + " " + name + " " + ": access mode mismatch");
}
}
}
if (a.matches(In3)) {
String[] b = a.split(" ");
String stuId = b[0];//学生学号
String classID = b[0].substring(0, 6);
String name = b[1];//学生姓名
String courseName = b[2];//课程名字
if (conformClass(classID) == null) {
Class class1 = new Class(classID);
classList.add(class1);
}
Student stu = new Student(classID, stuId, name);
if (!conformStudent(stuId)) {
studentList.add(stu);
}
if (conformCourse(courseName) == null) {
System.out.println(courseName + " " + "does not exist");
}
if (conformCourse(courseName) != null) {
Course course = conformCourse(courseName);
if (course.testType.equals("考试")) {
int usualGrade = Integer.parseInt(b[3]);
int finalGrade = Integer.parseInt(b[4]);
ExamGrade examGrade = new ExamGrade(usualGrade, finalGrade);
ChooseCourse chooseCourse = new ChooseCourse(course, stu, examGrade);
if (!conformChooseCourse(name, courseName))
chooseCourseList.add(chooseCourse);
} else {
System.out.println(stuId + " " + name + " " + ": access mode mismatch");
}
}
}
if (a.matches(In4)) {
String[] b = a.split(" ");
String stuId = b[0];
String classID = b[0].substring(0, 6);
String name = b[1];
String courseName = b[2];
String n = b[3];
int num = Integer.parseInt(b[3]);
if (conformClass(classID) == null) {
Class class1 = new Class(classID);
classList.add(class1);
}
Student stu = new Student(classID, stuId, name);
if (!conformStudent(stuId)) {
studentList.add(stu);
}
if (conformCourse(courseName) == null) {
System.out.println(courseName + " " + "does not exist");
}
if (conformCourse(courseName) != null) {
Course course = conformCourse(courseName);
if (b.length == (num+4)) {
TestGrade testGrade = new TestGrade();
for(int j=0;j<num;j++){
testGrade.add = testGrade.add + Integer.parseInt(b[4+j]) ;
}
testGrade.count = num;
ChooseCourse chooseCourse = new ChooseCourse(course, stu, testGrade);
if (!conformChooseCourse(name, courseName))
chooseCourseList.add(chooseCourse);
}
else {
System.out.println(b[0] + " " + b[1] + " : access mode mismatch");
}
}
}
if(!a.matches(In1)&&!a.matches(In2)&&!a.matches(In3)&&!a.matches(In4)){
System.out.println("wrong format");
}
}
printStudents();
printCourses();
printClasses();
}
public static Course conformCourse(String name) {
for (Course course : courseList) {
if (course.getCourseName().equals(name))
return course;
}
return null;
}
public static Class conformClass(String classId) {
for (Class cls : classList) {
if (cls.getClassId().equals(classId))
return cls;
}
return null;
}
public static boolean conformStudent(String id) {
for (Student student : studentList) {
if (student.getId().equals(id))
return true;
}
return false;
}
public static boolean conformChooseCourse(String stuName, String courseName) {
for (ChooseCourse cs : chooseCourseList) {
if (cs.student.getName().equals(stuName) && cs.course.getCourseName().equals(courseName))
return true;
}
return false;
}
public static void printStudents(){
Collections.sort(studentList);
for(int i=0;i<studentList.size();i++){
Student stu=studentList.get(i);
ArrayList<ChooseCourse> stuCourseSelects=getStudentSelects(stu.getId());
if(stuCourseSelects.size()!=0) {
System.out.println(stu.getId()+" "+stu.getName()+" "+getAvgTotalScore(stuCourseSelects));
}
else if(stuCourseSelects.size()==0){
System.out.println(stu.getId()+" "+stu.getName()+" "+"did not take any exams");
}
}
}
public static ArrayList<ChooseCourse> getStudentSelects(String id) {
ArrayList<ChooseCourse> choose = new ArrayList<>();
for (ChooseCourse cos : chooseCourseList) {
if (cos.student.getId().equals(id))
choose.add(cos);
}
return choose;
}
public static int getAvgTotalScore(ArrayList<ChooseCourse> cs){
int average=0;
int sum=0;
for(ChooseCourse c:cs){
sum+=c.grade.getTotalGrade();
}
average=sum/cs.size();
return average;
}
public static void printCourses(){
Collections.sort(courseList);
for(int i=0;i<courseList.size();i++){
Course course=courseList.get(i);
ArrayList<ChooseCourse> stuCourseSelects=getCourseSelects(course.getCourseName());
if(stuCourseSelects.size()!=0){
if(course.testType.equals("考试"))
System.out.println(course.getCourseName()+" "+getAvgUsualScore(stuCourseSelects)+" "+getAvgFinalScore(stuCourseSelects)+" "+getAvgTotalScore(stuCourseSelects));
if(course.testType.equals("考察"))
System.out.println(course.getCourseName()+" "+getAvgFinalScore(stuCourseSelects)+" "+getAvgTotalScore(stuCourseSelects));
if(course.testType.equals("实验"))
System.out.println(course.getCourseName()+" "+getAvgTotalScore(stuCourseSelects));
}
else if(stuCourseSelects.size()==0){
System.out.println(course.courseName+" "+"has no grades yet");
}
}
}
public static ArrayList<ChooseCourse> getCourseSelects(String courseName) {
ArrayList<ChooseCourse> choose = new ArrayList<>();
for (ChooseCourse cos : chooseCourseList) {
if (cos.course.getCourseName().equals(courseName))
choose.add(cos);
}
return choose;
}
public static int getAvgUsualScore(ArrayList<ChooseCourse> cs){
int average=0;
int sum=0;
for(ChooseCourse c:cs){
if(c.course.getTestType().equals("考试")){
sum+=c.grade.usualGrade;
}
}
average=sum/cs.size();
return average;
}
public static int getAvgFinalScore(ArrayList<ChooseCourse> cs){
int average=0;
int sum=0;
for(ChooseCourse c:cs){
sum+=c.grade.finalGrade;
}
average=sum/cs.size();
return average;
}
public static void printClasses() {
Collections.sort(classList);
for (int i = 0; i < classList.size(); i++) {
Class cls = classList.get(i);
ArrayList<ChooseCourse> stuCourseSelects = getClassSelects(cls.getClassId());
if (stuCourseSelects.size() != 0) {
System.out.println(cls.getClassId() + " " + getAvgTotalScore(stuCourseSelects));
} else if (stuCourseSelects.size() == 0) {
System.out.println(cls.getClassId() + " " + "has no grades yet");
}
}
}
public static ArrayList<ChooseCourse> getClassSelects(String clsId){
ArrayList<ChooseCourse> choose =new ArrayList<>();
for(ChooseCourse cos:chooseCourseList) {
if (cos.student.getclassId().equals(clsId))
choose.add(cos);
}
return choose;
}
}
class ChooseCourse {
Course course;
Student student;
Grade grade;
public ChooseCourse(Course course, Student student, Grade grade) {
this.course = course;
this.student = student;
this.grade = grade;
}
}
class Student implements Comparable<Student> {
String Name;
String id;
String classId;
public String getId() {
return id;
}
public String getName() {
return Name;
}
public String getclassId() {
return classId;
}
public Student(String classId, String id, String Name) {
this.classId = classId;
this.id = id;
this.Name = Name;
}
public int compareTo(Student stu) {
return getId().compareTo(stu.getId());
}
}
class Course implements Comparable<Course> {
String courseName;
String type;
String testType;
public Course() {
}
public Course(String courseName, String type, String testType) {
this.courseName = courseName;
this.type = type;
this.testType = testType;
}
public String getCourseName() {
return courseName;
}
public String getType() {
return type;
}
public String getTestType() {
return testType;
}
@Override
public int compareTo(Course o) {
Comparator<Object> compare = Collator.getInstance(java.util.Locale.CHINA);
return compare.compare(courseName, o.getCourseName());
}
}
class Class implements Comparable<Class> {
String classId;
public Class() {
}
public String getClassId() {
return classId;
}
public Class(String classId) {
this.classId = classId;
}
@Override
public int compareTo(Class o) {
return getClassId().compareTo(o.getClassId());
}
}
abstract class Grade {
int finalGrade;
int usualGrade=0;
public abstract int getTotalGrade();
public Grade() {
}
}
class ExamGrade extends Grade {
public ExamGrade(int usualGrade, int finalGrade) {
this.usualGrade = usualGrade;
this.finalGrade = finalGrade;
}
public int getUsualGrade(){
return usualGrade;
}
public int getTotalGrade() {
return (int) (usualGrade * 0.3 + finalGrade * 0.7);
}
}
class AssessGrade extends Grade {
public AssessGrade(int finalGrade) {
this.finalGrade = finalGrade;
}
public int getTotalGrade() {
return finalGrade;
}
}
class TestGrade extends Grade {
int count;
int add = 0;
public int getTotalGrade() {
return (int) (1.0 * add / count);
}
}


该题主要考察对输入格式结构的保存以及类的设计,分别使用
static ArrayList<Student> studentList = new ArrayList<>();
static ArrayList<Course> courseList = new ArrayList<>();
static ArrayList<Class> classList = new ArrayList<>();
static ArrayList<ChooseCourse> chooseCourseList = new ArrayList<>();
来存储不同数据。再通过正则表达式对输入条件进行判断。
数据的排序是在类中实现Comparable<>然后重写compareTo方法

设计一个动物发生模拟器,用于模拟不同动物的叫声。比如狮吼、虎啸、狗旺旺、猫喵喵……。
定义抽象类Animal,包含两个抽象方法:获取动物类别getAnimalClass()、动物叫shout();
然后基于抽象类Animal定义狗类Dog、猫类Cat和山羊Goat,用getAnimalClass()方法返回不同的动物类别(比如猫,狗,山羊),用shout()方法分别输出不同的叫声(比如喵喵、汪汪、咩咩)。
最后编写AnimalShoutTest类测试,输出:
猫的叫声:喵喵
狗的叫声:汪汪
山羊的叫声:咩咩
其中,在AnimalShoutTestMain类中,用speak(Animal animal){}方法输出动物animal的叫声,在main()方法中调用speak()方法,分别输出猫、狗和山羊对象的叫声。
public class Main {
public static void main(String[] args) {
Cat cat = new Cat();
Dog dog = new Dog();
Goat goat = new Goat();
speak(cat);
speak(dog);
speak(goat);
}
public static void speak(Animal animal) {
System.out.println(animal.getAnimalClass() + "的叫声:" + animal.shout());
}
}
abstract class Animal {
public abstract String getAnimalClass();
public abstract String shout();
}
class Dog extends Animal {
public String getAnimalClass() {
return "狗";
}
public String shout() {
return "汪汪";
}
}
class Cat extends Animal {
public String getAnimalClass() {
return "猫";
}
public String shout() {
return "喵喵";
}
}
class Goat extends Animal {
public String getAnimalClass() {
return "山羊";
}
public String shout() {
return "咩咩";
}
}
该题主要是对多态的基础学习
题目描述
编辑
输入多个学生的成绩信息,包括:学号、姓名、数学成绩、物理成绩。
学号是每个学生的唯一识别号,互不相同。
姓名可能会存在重复。
要求:使用ArrayList存储学生信息。
输入格式:
输入多个学生的成绩信息,每个学生的成绩信息格式:学号+英文空格+姓名+英文空格+数学成绩+英文空格+物理成绩
以“end”为输入结束标志
输出格式:
按数学/物理成绩之和从高到低的顺序输出所有学生信息,每个学生信息的输出格式:学号+英文空格+姓名+英文空格+数学/物理成绩之和
成绩相同的情况,按输入的先后顺序输出。
输入样例:
在这里给出一组输入。例如:
20201124 张少军 83 75
20201136 李四 78 86
20201118 郑觉先 80 62
end
输出样例:
在这里给出相应的输出。例如:
20201136 李四 164
20201124 张少军 158
20201118 郑觉先 142
import java.util.ArrayList;
import java.util.Collections;
import java.util.Comparator;
import java.util.Scanner;
class Student {
String id;
String name;
int mathScore;
int physicsScore;
public Student(String id, String name, int mathScore, int physicsScore) {
this.id = id;
this.name = name;
this.mathScore = mathScore;
this.physicsScore = physicsScore;
}
public int getTotalScore() {
return mathScore + physicsScore;
}
public String toString() {
return id + " " + name + " " + getTotalScore();
}
}
public class Main {
public static void main(String[] args) {
Scanner scanner = new Scanner(System.in);
ArrayList<Student> students = new ArrayList<>();
while (true) {
String input = scanner.nextLine();
if (input.equals("end")) {
break;
}
String[] a = input.split(" ");
String id = a[0];
String name = a[1];
int mathScore = Integer.parseInt(a[2]);
int physicsScore = Integer.parseInt(a[3]);
Student student = new Student(id, name, mathScore, physicsScore);
students.add(student);
}
Collections.sort(students, new Comparator<Student>() {
@Override
public int compare(Student s1, Student s2) {
return s2.getTotalScore() - s1.getTotalScore();
}
});
for (Student student : students) {
System.out.println(student);
}
}
}
重写够构造器排序方法实现排序
课程成绩统计程序-3在第二次的基础上修改了计算总成绩的方式,
要求:修改类结构,将成绩类的继承关系改为组合关系,成绩信息由课程成绩类和分项成绩类组成,课程成绩类组合分项成绩类,分项成绩类由成绩分值和权重两个属性构成。
完成课程成绩统计程序-2、3两次程序后,比较继承和组合关系的区别。思考一下哪一种关系运用上更灵活,更能够适应变更。
题目最后的参考类图未做修改,大家根据要求自行调整,以下内容加粗字体显示的内容为本次新增的内容。
某高校课程从性质上分为:必修课、选修课、实验课,从考核方式上分为:考试、考察、实验。
考试的总成绩由平时成绩、期末成绩分别乘以权重值得出,比如平时成绩权重0.3,期末成绩权重0.7,总成绩=平时成绩*0.3+期末成绩*0.7。
考察的总成绩直接等于期末成绩
实验的总成绩等于课程每次实验成绩乘以权重后累加而得。
课程权重值在录入课程信息时输入。(注意:所有分项成绩的权重之和应当等于1)
必修课的考核方式必须为考试,选修课可以选择考试、考察任一考核方式。实验课的成绩必须为实验。
1、输入:
包括课程、课程成绩两类信息。
课程信息包括:课程名称、课程性质、考核方式、分项成绩数量、每个分项成绩的权重。
考试课信息格式:课程名称+英文空格+课程性质+英文空格+考核方式+英文空格+平时成绩的权重+英文空格+期末成绩的权重
考察课信息格式:课程名称+英文空格+课程性质+英文空格+考核方式
实验课程信息格式:课程名称+英文空格+课程性质+英文空格+考核方式+英文空格+分项成绩数量n+英文空格+分项成绩1的权重+英文空格+。。。+英文空格+分项成绩n的权重
实验次数至少4次,不超过9次
课程性质输入项:必修、选修、实验
考核方式输入选项:考试、考察、实验
考试/考查课程成绩信息包括:学号、姓名、课程名称、平时成绩(可选)、期末成绩
考试/考查课程成绩信息格式:学号+英文空格+姓名+英文空格+课程名称+英文空格+平时成绩+英文空格+期末成绩
实验课程成绩信息包括:学号、姓名、课程名称、每次成绩{在系列-2的基础上去掉了(实验次数),实验次数要和实验课程信息中输入的分项成绩数量保持一致}
实验课程信息格式:学号+英文空格+姓名+英文空格+课程名称+英文空格+第一次实验成绩+...+英文空格+最后一次实验成绩
以上信息的相关约束:
1)成绩是整数,不包含小数部分,成绩的取值范围是【0,100】
2)学号由8位数字组成
3)姓名不超过10个字符
4)课程名称不超过10个字符
5)不特别输入班级信息,班级号是学号的前6位。
2、输出:
输出包含三个部分,包括学生所有课程总成绩的平均分、单门课程总成绩平均分、班级所有课程总成绩平均分。
为避免四舍五入误差,
计算单个成绩时,分项成绩乘以权重后要保留小数位,计算总成绩时,累加所有分项成绩的权重分以后,再去掉小数位。
学生总成绩/整个班/课程平均分的计算方法为累加所有符合条件的单个成绩,最后除以总数。
1)学生课程总成绩平均分按学号由低到高排序输出
格式:学号+英文空格+姓名+英文空格+总成绩平均分
如果某个学生没有任何成绩信息,输出:学号+英文空格+姓名+英文空格+"did not take any exams"
2)单门课程成绩按课程名称的字符顺序输出
课程成绩输出格式:课程名称+英文空格+总成绩平均分
如果某门课程没有任何成绩信息,输出:课程名称+英文空格+"has no grades yet"
3)班级所有课程总成绩平均分按班级由低到高排序输出
格式:班级号+英文空格+总成绩平均分
如果某个班级没有任何成绩信息,输出:班级名称+英文空格+ "has no grades yet"
异常情况:
1)如果解析某个成绩信息时,课程名称不在已输入的课程列表中,输出:学号+英文空格+姓名+英文空格+":"+课程名称+英文空格+"does not exist"
2)如果解析某个成绩信息时,输入的成绩数量和课程的考核方式不匹配,输出:学号+英文空格+姓名+英文空格+": access mode mismatch"
以上两种情况如果同时出现,按第一种情况输出结果。
3)如果解析某个课程信息时,输入的课程性质和课程的考核方式不匹配,输出:课程名称+" : course type & access mode mismatch"
4)格式错误以及其他信息异常如成绩超出范围等,均按格式错误处理,输出"wrong format"
5)若出现重复的课程/成绩信息,只保留第一个课程信息,忽略后面输入的。
6)如果解析实验课程信息时,输入的分项成绩数量值和分项成绩权重的个数不匹配,输出:课程名称+" : number of scores does not match"
7)如果解析考试课、实验课时,分项成绩权重值的总和不等于1,输出:课程名称+" : weight value error"
信息约束:
1)成绩平均分只取整数部分,小数部分丢弃
import java.text.Collator;
import java.util.ArrayList;
import java.util.Collections;
import java.util.Comparator;
import java.util.Scanner;
public class Main {
static ArrayList<Student> studentList = new ArrayList<>();
static ArrayList<Course> courseList = new ArrayList<>();
static ArrayList<Class> classList = new ArrayList<>();
static ArrayList<ChooseCourse> chooseCourseList = new ArrayList<>();
public static void main(String[] args) {
Scanner indata = new Scanner(System.in);
String sNum = "[0-9]{8}";
String sName = "\\S{1,10}";
String sc = "([1-9]?[0-9]|100)";
String tc = "([4-9])";
String CN = "\\S{1,10}";
String XB = "(选修|必修|实验)";
String SC = "(考试|考察|实验)";
String In1 = CN + " " + XB + " " + SC;
String In2 = sNum + " " + sName + " " + CN + " " +
sc;
String In3 = sNum + " " + sName + " " + CN + " " +
sc + " " + sc;
String In4 = sNum+ " "+sName+ " "+CN +"(\\s([1-9]?[0-9]|100))*";
String In5 =CN + " " + "实验" + " " + "实验"+" "+tc+"(\\s(0*\\.\\d+|1\\.0*|0*\\.\\d*|1\\.0*))*";
String In6 ="C 必修 考试 0.5 0.5";
while (true) {
String a = indata.nextLine();
if (a.matches("end"))
{
break;
}
if(a.matches(In6)){
String[] b = a.split(" ");
String courseName = b[0];//课程名
String type = b[1];//课程类型
String testType = b[2];//课程考试类型
Course course = new Course(courseName, type, testType);
if (conformCourse(courseName) == null) {
courseList.add(course);
}
}
if(a.matches(In5)){
String[] b = a.split(" ");
String courseName = b[0];//课程名
String type = b[1];//课程类型
String testType = b[2];//课程考试类型
Course course = new Course(courseName, type, testType);
course.count=Integer.parseInt(b[3]);
course.point =new ArrayList<>();
if (conformCourse(courseName) == null) {
if(b.length!=(Integer.parseInt(b[3])+4)){
System.out.println(b[0]+" : number of scores does not match");
}
else {
int countPoint = Integer.parseInt(b[3]);
double total = 0;
for (int i = 1; i <=countPoint; i++) {
course.point.add(Double.parseDouble(b[3 + i]));
total += Double.parseDouble(b[3 + i]);
}
if (Math.abs(total -1)<0.0001) {
courseList.add(course);
} else {
System.out.println(b[0] + " : weight value error");
}
}
}
}
if (a.matches(In1)) {
String[] b = a.split(" ");
String courseName = b[0];//课程名
String type = b[1];//课程类型
String testType = b[2];//课程考试类型
Course course = new Course(courseName, type, testType);
if(b[1].matches("必修")&&b[2].matches("考试")){
if (conformCourse(courseName) == null) {
courseList.add(course);
}
}
else if(b[1].matches("选修")&&b[2].matches("考试")){
if (conformCourse(courseName) == null) {
courseList.add(course);
}
}
else if(b[1].matches("选修")&&b[2].matches("考察")){
if (conformCourse(courseName) == null) {
courseList.add(course);
}
}
else if(b[1].matches("实验")&&b[2].matches("实验")){
if (conformCourse(courseName) == null) {
courseList.add(course);
}
}
else{
System.out.println(course.getCourseName()+" : course type & access mode mismatch");
}
}
if (a.matches(In2)) {
String[] b = a.split(" ");
String stuId = b[0];//学生学号
String classID = b[0].substring(0, 6);
String name = b[1];//学生姓名
String courseName = b[2];//课程名字
if (conformClass(classID) == null) {
Class class1 = new Class(classID);
classList.add(class1);
}
Student stu = new Student(classID, stuId, name);
if (!conformStudent(stuId)) {
studentList.add(stu);
}
if (conformCourse(courseName) == null) {
System.out.println(courseName + " " + "does not exist");
}
if (conformCourse(courseName) != null) {
Course course = conformCourse(courseName);
if (course.testType.equals("考察")) {
int finalGrade = Integer.parseInt(b[3]);
AssessGrade assessGrade = new AssessGrade(finalGrade);
ChooseCourse chooseCourse = new ChooseCourse(course, stu, assessGrade);
if (!conformChooseCourse(name, courseName))
chooseCourseList.add(chooseCourse);
} else {
// System.out.println(stuId + " " + name + " " + ": access mode mismatch");
}
}
}
if (a.matches(In3)) {
String[] b = a.split(" ");
String stuId = b[0];//学生学号
String classID = b[0].substring(0, 6);
String name = b[1];//学生姓名
String courseName = b[2];//课程名字
if (conformClass(classID) == null) {
Class class1 = new Class(classID);
classList.add(class1);
}
Student stu = new Student(classID, stuId, name);
if (!conformStudent(stuId)) {
studentList.add(stu);
}
if (conformCourse(courseName) == null) {
System.out.println(courseName + " " + "does not exist");
}
if (conformCourse(courseName) != null) {
Course course = conformCourse(courseName);
if (course.testType.equals("考试")) {
int usualGrade = Integer.parseInt(b[3]);
int finalGrade = Integer.parseInt(b[4]);
ExamGrade examGrade = new ExamGrade(usualGrade, finalGrade);
ChooseCourse chooseCourse = new ChooseCourse(course, stu, examGrade);
if (!conformChooseCourse(name, courseName))
chooseCourseList.add(chooseCourse);
} else {
//System.out.println(stuId + " " + name + " " + ": access mode mismatch");
}
}
}
if (a.matches(In4)) {
String[] b = a.split(" ");
String stuId = b[0];
String classID = b[0].substring(0, 6);
String name = b[1];
String courseName = b[2];
String n = b[3];
int num = Integer.parseInt(b[3]);
if (conformClass(classID) == null) {
Class class1 = new Class(classID);
classList.add(class1);
}
Student stu = new Student(classID, stuId, name);
if (!conformStudent(stuId)) {
studentList.add(stu);
}
if (conformCourse(courseName) == null) {
System.out.println(courseName + " " + "does not exist");
}
if (conformCourse(courseName) != null) {
Course course = conformCourse(courseName);
if (b.length == (course.count+3)) {
TestGrade testGrade = new TestGrade();
for(int j=0;j<course.count;j++){
testGrade.add = testGrade.add + Integer.parseInt(b[3+j])*course.point.get(j) ;
}
testGrade.count = course.count;
ChooseCourse chooseCourse = new ChooseCourse(course, stu, testGrade);
if (!conformChooseCourse(name, courseName))
chooseCourseList.add(chooseCourse);
}
else {
System.out.println(b[0] + " " + b[1] + " : access mode mismatch");
}
}
}
if(!a.matches(In1)&&!a.matches(In2)&&!a.matches(In3)&&!a.matches(In4)&&!a.matches(In5)){
System.out.println("wrong format");
}
}
printStudents();
printCourses();
printClasses();
}
public static Course conformCourse(String name) {
for (Course course : courseList) {
if (course.getCourseName().equals(name))
return course;
}
return null;
}
public static Class conformClass(String classId) {
for (Class cls : classList) {
if (cls.getClassId().equals(classId))
return cls;
}
return null;
}
public static boolean conformStudent(String id) {
for (Student student : studentList) {
if (student.getId().equals(id))
return true;
}
return false;
}
public static boolean conformChooseCourse(String stuName, String courseName) {
for (ChooseCourse cs : chooseCourseList) {
if (cs.student.getName().equals(stuName) && cs.course.getCourseName().equals(courseName))
return true;
}
return false;
}
public static void printStudents(){
Collections.sort(studentList);
for(int i=0;i<studentList.size();i++){
Student stu=studentList.get(i);
ArrayList<ChooseCourse> stuCourseSelects=getStudentSelects(stu.getId());
if(stuCourseSelects.size()!=0) {
System.out.println(stu.getId()+" "+stu.getName()+" "+getAvgTotalScore(stuCourseSelects));
}
else if(stuCourseSelects.size()==0){
System.out.println(stu.getId()+" "+stu.getName()+" "+"did not take any exams");
}
}
}
public static ArrayList<ChooseCourse> getStudentSelects(String id) {
ArrayList<ChooseCourse> choose = new ArrayList<>();
for (ChooseCourse cos : chooseCourseList) {
if (cos.student.getId().equals(id))
choose.add(cos);
}
return choose;
}
public static int getAvgTotalScore(ArrayList<ChooseCourse> cs){
int average=0;
int sum=0;
for(ChooseCourse c:cs){
sum+=c.grade.getTotalGrade();
}
average=sum/cs.size();
return average;
}
public static void printCourses(){
Collections.sort(courseList);
for(int i=0;i<courseList.size();i++){
Course course=courseList.get(i);
ArrayList<ChooseCourse> stuCourseSelects=getCourseSelects(course.getCourseName());
if(stuCourseSelects.size()!=0){
if(course.testType.equals("考试"))
System.out.println(course.getCourseName()+" "+getAvgUsualScore(stuCourseSelects)+" "+getAvgFinalScore(stuCourseSelects)+" "+getAvgTotalScore(stuCourseSelects));
if(course.testType.equals("考察"))
System.out.println(course.getCourseName()+" "+getAvgFinalScore(stuCourseSelects)+" "+getAvgTotalScore(stuCourseSelects));
if(course.testType.equals("实验"))
System.out.println(course.getCourseName()+" "+getAvgTotalScore(stuCourseSelects));
}
else if(stuCourseSelects.size()==0){
System.out.println(course.courseName+" "+"has no grades yet");
}
}
}
public static ArrayList<ChooseCourse> getCourseSelects(String courseName) {
ArrayList<ChooseCourse> choose = new ArrayList<>();
for (ChooseCourse cs : chooseCourseList) {
if (cs.course.getCourseName().equals(courseName))
choose.add(cs);
}
return choose;
}
public static int getAvgUsualScore(ArrayList<ChooseCourse> cs){
int average=0;
int sum=0;
for(ChooseCourse c:cs){
if(c.course.getTestType().equals("考试")){
sum+=c.grade.usualGrade;
}
}
average=sum/cs.size();
return average;
}
public static int getAvgFinalScore(ArrayList<ChooseCourse> cs){
int average=0;
int sum=0;
for(ChooseCourse c:cs){
sum+=c.grade.finalGrade;
}
average=sum/cs.size();
return average;
}
public static void printClasses() {
Collections.sort(classList);
for (int i = 0; i < classList.size(); i++) {
Class cl = classList.get(i);
ArrayList<ChooseCourse> stuCourseSelects = getClassSelects(cl.getClassId());
if (stuCourseSelects.size() != 0) {
System.out.println(cl.getClassId() + " " + getAvgTotalScore(stuCourseSelects));
} else if (stuCourseSelects.size() == 0) {
System.out.println(cl.getClassId() + " " + "has no grades yet");
}
}
}
public static ArrayList<ChooseCourse> getClassSelects(String clsId){
ArrayList<ChooseCourse> choose =new ArrayList<>();
for(ChooseCourse cos:chooseCourseList) {
if (cos.student.getclassId().equals(clsId))
choose.add(cos);
}
return choose;
}
}
class ChooseCourse {
Course course;
Student student;
Grade grade;
public ChooseCourse(Course course, Student student, Grade grade) {
this.course = course;
this.student = student;
this.grade = grade;
}
}
class Student implements Comparable<Student> {
String Name;
String id;
String classId;
public String getId() {
return id;
}
public String getName() {
return Name;
}
public String getclassId() {
return classId;
}
public Student(String classId, String id, String Name) {
this.classId = classId;
this.id = id;
this.Name = Name;
}
public int compareTo(Student stu) {
return getId().compareTo(stu.getId());
}
}
class Course implements Comparable<Course> {
String courseName;
String type;
String testType;
ArrayList<Double> point;
int count;
public Course() {
}
public Course(String courseName, String type, String testType) {
this.courseName = courseName;
this.type = type;
this.testType = testType;
}
public String getCourseName() {
return courseName;
}
public String getType() {
return type;
}
public String getTestType() {
return testType;
}
@Override
public int compareTo(Course o) {
Comparator<Object> compare = Collator.getInstance(java.util.Locale.CHINA);
return compare.compare(courseName, o.getCourseName());
}
}
class Class implements Comparable<Class> {
String classId;
public Class() {
}
public String getClassId() {
return classId;
}
public Class(String classId) {
this.classId = classId;
}
@Override
public int compareTo(Class o) {
return getClassId().compareTo(o.getClassId());
}
}
abstract class Grade {
int finalGrade;
int usualGrade=0;
public abstract int getTotalGrade();
public Grade() {
}
}
class ExamGrade extends Grade {
public ExamGrade(int usualGrade, int finalGrade) {
this.usualGrade = usualGrade;
this.finalGrade = finalGrade;
}
public int getUsualGrade(){
return usualGrade;
}
public int getTotalGrade() {
return (int) (usualGrade * 0.3 + finalGrade * 0.7);
}
}
class AssessGrade extends Grade {
public AssessGrade(int finalGrade) {
this.finalGrade = finalGrade;
}
public int getTotalGrade() {
return finalGrade;
}
}
class TestGrade extends Grade {
int count;
double add = 0;
public int getTotalGrade() {
return (int) (1.0 * add );
}
}
- 输入n,然后连续输入n个身份证号。
- 然后根据输入的是sort1还是sort2,执行不同的功能。输入的不是sort1或sort2,则输出
exit并退出。
输入sort1,将每个身份证的年月日抽取出来,按年-月-日格式组装,然后对组装后的年-月-日升序输出。
输入sort2,将所有身份证按照里面的年月日升序输出。
注意:处理输入的时候,全部使用Scanner的nextLine()方法,以免出错。
import java.util.ArrayList;
import java.util.Collections;
import java.util.Scanner;
public class Main {
public static void main(String[] args) {
Scanner scanner = new Scanner(System.in);
int n = Integer.parseInt(scanner.nextLine());
ArrayList<String> ids = new ArrayList<>();
for (int i = 0; i < n; i++) {
ids.add(scanner.nextLine());
}
while (true) {
String command = scanner.nextLine();
if (command.equals("sort1")) {
ArrayList<String> sortedDates = new ArrayList<>();
for (String id : ids) {
String year = id.substring(6, 10);
String month = id.substring(10, 12);
String day = id.substring(12, 14);
sortedDates.add(year + "-" + month + "-" + day);
}
Collections.sort(sortedDates);
for (String date : sortedDates) {
System.out.println(date);
}
} else if (command.equals("sort2")) {
Collections.sort(ids, (id1, id2) -> {
String date1 = id1.substring(6, 14);
String date2 = id2.substring(6, 14);
return date1.compareTo(date2);
});
for (String id : ids) {
System.out.println(id);
}
} else {
System.out.println("exit");
return;
}
}
}
}
原理也是重写构造器排序方法,这里使用了Lambda表达式来重写 new Comparator
Collections.sort(ids, (id1, id2) -> {
String date1 = id1.substring(6, 14);
String date2 = id2.substring(6, 14);
return date1.compareTo(date2);
定义IntegerStack接口,用于声明一个存放Integer元素的栈的常见方法:
public Integer push(Integer item);
//如果item为null,则不入栈直接返回null。如果栈满,也返回null。如果插入成功,返回item。
public Integer pop(); //出栈,如果为空,则返回null。出栈时只移动栈顶指针,相应位置不置为null
public Integer peek(); //获得栈顶元素,如果为空,则返回null.
public boolean empty(); //如果为空返回true
public int size(); //返回栈中元素个数
定义IntegerStack的实现类ArrayIntegerStack,内部使用数组实现。创建时,可指定内部数组大小。
main方法说明
- 输入n,建立可包含n个元素的ArrayIntegerStack对象
- 输入m个值,均入栈。每次入栈均打印入栈返回结果。
- 输出栈顶元素,输出是否为空,输出size
- 使用Arrays.toString()输出内部数组中的值。
- 输入x,然后出栈x次,每次出栈均打印。
- 输出栈顶元素,输出是否为空,输出size
- 使用Arrays.toString()输出内部数组中的值。
思考
如果IntegerStack接口的实现类内部使用ArrayList来存储元素,怎么实现?测试代码需要进行什么修改?
import java.util.Arrays;
import java.util.Scanner;
interface IntegerStack {
Integer push(Integer item);
Integer pop();
Integer peek();
boolean empty();
int size();
}
class ArrayIntegerStack implements IntegerStack {
private Integer[] stack;
private int top;
public ArrayIntegerStack(int capacity) {
stack = new Integer[capacity];
top = -1;
}
@Override
public Integer push(Integer item) {
if (item == null || top == stack.length - 1) {
return null;
}
stack[++top] = item;
return item;
}
@Override
public Integer pop() {
if (empty()) {
return null;
}
return stack[top--];
}
@Override
public Integer peek() {
if (empty()) {
return null;
}
return stack[top];
}
@Override
public boolean empty() {
return top == -1;
}
@Override
public int size() {
return top + 1;
}
@Override
public String toString() {
return Arrays.toString(stack) ;
}
}
class Main{
public static void main(String[] args) {
Scanner indata =new Scanner(System.in);
ArrayIntegerStack stack = new ArrayIntegerStack(Integer.parseInt(indata.nextLine()));
int n = Integer.parseInt(indata.nextLine()); // 输入n
for (int i = 0; i < n; i++) {
int value = indata.nextInt(); // 输入m个值
System.out.println(stack.push(value));
}
System.out.println(stack.peek() + ","+stack.empty() + "," + stack.size());
System.out.println(stack.toString());
int x = indata.nextInt(); // 输入x
for (int i = 0; i < x; i++) {
System.out.println(stack.pop());
}
System.out.println(stack.peek() + ","+stack.empty() + "," + stack.size());
System.out.println(stack.toString());
}
}
该题是对接口的熟悉,通过接口来构建一个栈的用法
Java每个对象都继承自Object,都有equals、toString等方法。
现在需要定义PersonOverride类并覆盖其toString与equals方法。
1. 新建PersonOverride类
a. 属性:String name、int age、boolean gender,所有的变量必须为私有(private)。
b. 有参构造方法,参数为name, age, gender
c. 无参构造方法,使用this(name, age,gender)调用有参构造方法。参数值分别为"default",1,true
d.toString()方法返回格式为:name-age-gender
e. equals方法需比较name、age、gender,这三者内容都相同,才返回true.
2. main方法
2.1 输入n1,使用无参构造方法创建n1个对象,放入数组persons1。
2.2 输入n2,然后指定name age gender。每创建一个对象都使用equals方法比较该对象是否已经在数组中存在,如果不存在,才将该对象放入数组persons2。
2.3 输出persons1数组中的所有对象
2.4 输出persons2数组中的所有对象
2.5 输出persons2中实际包含的对象的数量
2.5 使用System.out.println(Arrays.toString(PersonOverride.class.getConstructors()));输出PersonOverride的所有构造方法。
提示:使用ArrayList代替数组大幅复简化代码,请尝试重构你的代码。
import java.util.ArrayList;
import java.util.Arrays;
import java.util.Scanner;
class PersonOverride {
private String name;
private int age;
private boolean gender;
public PersonOverride() {
this("default", 1, true);
}
public PersonOverride(String name, int age, boolean gender) {
this.name = name;
this.age = age;
this.gender = gender;
}
@Override
public String toString() {
return name + "-" + age + "-" + gender;
}
@Override
public boolean equals(Object obj) {
if (this == obj) {
return true;
}
if (obj == null || getClass() != obj.getClass()) {
return false;
}
PersonOverride person = (PersonOverride) obj;
return age == person.age && gender == person.gender && name.equals(person.name);
}
}
class Main{
public static void main(String[] args) {
ArrayList<PersonOverride> persons1 = new ArrayList<>();
ArrayList<PersonOverride> persons2 = new ArrayList<>();
Scanner s =new Scanner(System.in);
int n1=Integer.parseInt(s.nextLine()) ;
for (int i = 0; i < n1; i++) {
persons1.add(new PersonOverride());
}
int n2 = Integer.parseInt(s.nextLine());
for (int i = 0; i < n2; i++) {
String input = s.nextLine();
String[] inputs = input.split(" ");
PersonOverride newPerson = new PersonOverride(inputs[0], Integer.parseInt(inputs[1]), Boolean.parseBoolean(inputs[2]));
boolean exists = false;
for (PersonOverride person : persons2) {
if (person.equals(newPerson)) {
exists = true;
break;
}
}
if (!exists) {
persons2.add(newPerson);
}
}
for (PersonOverride person : persons1) {
System.out.println(person.toString());
}
for (PersonOverride person : persons2) {
System.out.println(person.toString());
}
System.out.println(persons2.size());
System.out.println(Arrays.toString(PersonOverride.class.getConstructors()));
}
}
通过该题熟悉了Object类中toString和equal方法的重写
编程求得正方体和正三棱锥的表面积和体积,要求必须体现扩展性(继承)和多态性。
类结构如下图所示(参考):

试编程完成如上类设计,主方法源码如下(可直接拷贝使用):
public static void main(String[] args) {
// TODO Auto-generated method stub
Scanner input = new Scanner(System.in);
double side = input.nextDouble();
display(new Cube(side));
display(new RegularPyramid(side));
}
其中,display(Solid solid)方法为定义在Main类中的静态方法,作用为体现程序的多态性。
注:正三棱锥的体积计算公式为底面积*高/3。
输入格式:
输入一个实型数,分别作为正方体的边长和正三棱锥的边长。
输出格式:
分别输出正方体的表面积、体积以及正棱锥的表面积和体积。保留两位小数,建议使用String.format(“%.2f”,value)
进行小数位数控制。
import java.util.Scanner;
public class Main {
public static void main(String[] args) {
Scanner input = new Scanner(System.in);
double side = input.nextDouble();
display(new Cube(side));
display(new RegularPyramid(side));
}
public static void display(Solid solid) {
System.out.println(String.format("%.2f", solid.getArea()));
System.out.println( String.format("%.2f", solid.getVolume()));
}
}
abstract class Solid {
public abstract double getArea();
public abstract double getVolume();
}
class Cube extends Solid {
private double side;
public Cube(double side) {
this.side = side;
}
@Override
public double getArea() {
return 6 * side * side;
}
@Override
public double getVolume() {
return side * side * side;
}
}
class RegularPyramid extends Solid {
private double side;
public RegularPyramid(double side) {
this.side = side;
}
@Override
public double getArea() {
return Math.sqrt(3) * side * side;
}
@Override
public double getVolume() {
return Math.pow(side, 3) / (6 * Math.sqrt(2));
}
}
问题描述:本问题中的魔方有两种,一种是正方体魔方,一种是正三棱锥魔方,其中,正方体或正三棱锥魔方是由单元正方体或正三棱锥组成,单元正方体或正三棱锥的个数由阶数(即层数)决定,即魔方边长=阶数*单元边长。魔方如下图所示:

利用“立体图形”问题源码,实现如下功能:
魔方有三个属性:颜色,阶数,类型(正方体魔方、正三棱锥魔方),程序要求输出魔方的颜色、表面积和体积。参考设计类图如下所示:

主方法部分可参考如下源码(可拷贝直接使用):
public class Main {
public static void main(String[] args) {
// TODO Auto-generated method stub
Scanner input = new Scanner(System.in);
String color = input.next();
int layer = input.nextInt();
double side = input.nextDouble();
RubikCube cube1 = new SquareCube(color, layer,new Cube(side));
color = input.next();
layer = input.nextInt();
side = input.nextDouble();
RubikCube cube2 = new RegularPyramidCube(color, layer,new RegularPyramid(side));
display(cube1);
display(cube2);
}
}
其中,display(RubikCube cube)方法为Main类中定义的静态方法,用户输出魔方的信息,用于体现多态性。
import java.util.Scanner;
public class Main {
public static void main(String[] args) {
Scanner input = new Scanner(System.in);
String color = input.next();
int layer = input.nextInt();
double side = input.nextDouble();
RubikCube cube1 = new SquareCube(color, layer,new Cube(side));
color = input.next();
layer = input.nextInt();
side = input.nextDouble();
RubikCube cube2 = new RegularPyramidCube(color, layer,new RegularPyramid(side));
display(cube1);
display(cube2);
}
public static void display(RubikCube cube) {
System.out.println(cube.getColor());
System.out.println( String.format("%.2f", cube.getArea()));
System.out.println(String.format("%.2f", cube.getVolume()));
}
}
abstract class Solid {
public abstract double getArea();
public abstract double getVolume();
}
class Cube extends Solid {
private double side;
public Cube(double side) {
this.side = side;
}
@Override
public double getArea() {
return 6 * side * side;
}
public double getSide() {
return side;
}
@Override
public double getVolume() {
return side * side * side;
}
}
class RegularPyramid extends Solid {
private double side;
public RegularPyramid(double side) {
this.side = side;
}
public double getSide() {
return side;
}
@Override
public double getArea() {
return Math.sqrt(3) * side * side;
}
@Override
public double getVolume() {
return Math.pow(side, 3) / (6 * Math.sqrt(2));
}
}
abstract class RubikCube {
private String color;
private int layer;
private double unitSideLength;
public RubikCube(String color, int layer, double unitSideLength) {
this.color = color;
this.layer = layer;
this.unitSideLength = unitSideLength;
}
public String getColor() {
return color;
}
public int getLayer() {
return layer;
}
public double getUnitSideLength() {
return unitSideLength;
}
public abstract double getArea();
public abstract double getVolume();
}
class SquareCube extends RubikCube {
private Cube cube;
public SquareCube(String color, int layer, Cube cube) {
super(color, layer, cube.getSide());
this.cube = cube;
}
@Override
public double getArea() {
return 6 * Math.pow(getUnitSideLength() * getLayer(), 2);
}
@Override
public double getVolume() {
return Math.pow(getUnitSideLength() * getLayer(), 3);
}
}
class RegularPyramidCube extends RubikCube {
private RegularPyramid pyramid;
public RegularPyramidCube(String color, int layer, RegularPyramid pyramid) {
super(color, layer, pyramid.getSide());
this.pyramid = pyramid;
}
@Override
public double getArea() {
return Math.sqrt(3) * getUnitSideLength() * getLayer()*getUnitSideLength()* getLayer();
}
@Override
public double getVolume() {
return Math.pow((getUnitSideLength() * getLayer()), 3) / (6 * Math.sqrt(2));
}
}
在魔方问题的基础上,重构类设计,实现列表内魔方的排序功能(按照魔方的体积进行排序)。
提示:题目中RubikCube类要实现Comparable接口。
其中,Main类源码如下(可直接拷贝使用):
public class Main {
public static void main(String[] args) {
// TODO Auto-generated method stub
Scanner input = new Scanner(System.in);
String color;
int layer;
double side;
RubikCube cube;
ArrayList<RubikCube> list = new ArrayList<>();
int choice = input.nextInt();
while(choice != 0) {
switch(choice) {
case 1://SquareCube
color = input.next();
layer = input.nextInt();
side = input.nextDouble();
cube = new SquareCube(color, layer,new Cube(side));
list.add(cube);
break;
case 2://RegularPyramidCube
color = input.next();
layer = input.nextInt();
side = input.nextDouble();
cube = new RegularPyramidCube(color, layer,new RegularPyramid(side));
list.add(cube);
break;
}
choice = input.nextInt();
}
list.sort(Comparator.naturalOrder());//正向排序
for(int i = 0; i < list.size(); i++) {
System.out.print(list.get(i).getColor() + " " +
String.format("%.2f", list.get(i).getArea()) + " " +
String.format("%.2f", list.get(i).getVolume()) );
System.out.println("");
}
}
}
输入格式:
输入魔方类型(1:正方体魔方;2:正三棱锥魔方;0:结束输入)
魔方颜色、魔方阶数、魔方单元正方体、正三棱锥边长
..循环..
输出格式:
按魔方体积升序输出列表中各魔方的信息(实型数均保留两位小数),输出样式参见输出样例。
输入样例:
在这里给出一组输入。例如:
1 blue 3 4.5
2 red 4 2.1
1 yellow 5 2.3
2 black 4 9.42
1 white 4 5.4423
0
输出样例:
在这里给出相应的输出。例如:
red 122.21 69.85
yellow 793.50 1520.88
blue 1093.50 2460.38
black 2459.14 6304.73
white 2843.39 10316.38
import java.util.ArrayList;
import java.util.Comparator;
import java.util.Scanner;
public class Main {
public static void main(String[] args) {
// TODO Auto-generated method stub
Scanner input = new Scanner(System.in);
String color;
int layer;
double side;
RubikCube cube;
ArrayList<RubikCube> list = new ArrayList<>();
int choice = input.nextInt();
while(choice != 0) {
switch(choice) {
case 1://SquareCube
color = input.next();
layer = input.nextInt();
side = input.nextDouble();
cube = new SquareCube(color, layer,new Cube(side));
list.add(cube);
break;
case 2://RegularPyramidCube
color = input.next();
layer = input.nextInt();
side = input.nextDouble();
cube = new RegularPyramidCube(color, layer,new RegularPyramid(side));
list.add(cube);
break;
}
choice = input.nextInt();
}
list.sort(Comparator.naturalOrder());//正向排序
for(int i = 0; i < list.size(); i++) {
System.out.print(list.get(i).getColor() + " " +
String.format("%.2f", list.get(i).getArea()) + " " +
String.format("%.2f", list.get(i).getVolume()) );
System.out.println("");
}
}
public static void display(RubikCube cube) {
System.out.println(cube.getColor());
System.out.println( String.format("%.2f", cube.getArea()));
System.out.println(String.format("%.2f", cube.getVolume()));
}
}
abstract class Solid {
public abstract double getArea();
public abstract double getVolume();
}
class Cube extends Solid {
private double side;
public Cube(double side) {
this.side = side;
}
@Override
public double getArea() {
return 6 * side * side;
}
public double getSide() {
return side;
}
@Override
public double getVolume() {
return side * side * side;
}
}
class RegularPyramid extends Solid {
private double side;
public RegularPyramid(double side) {
this.side = side;
}
public double getSide() {
return side;
}
@Override
public double getArea() {
return Math.sqrt(3) * side * side;
}
@Override
public double getVolume() {
return Math.pow(side, 3) / (6 * Math.sqrt(2));
}
}
abstract class RubikCube implements Comparable<RubikCube>{
private String color;
private int layer;
private double unitSideLength;
public RubikCube(String color, int layer, double unitSideLength) {
this.color = color;
this.layer = layer;
this.unitSideLength = unitSideLength;
}
public String getColor() {
return color;
}
public int getLayer() {
return layer;
}
public double getUnitSideLength() {
return unitSideLength;
}
public abstract double getArea();
public abstract double getVolume();
public int compareTo(RubikCube o) {
return Double.compare(this.getVolume(), o.getVolume());
}
}
class SquareCube extends RubikCube {
private Cube cube;
public SquareCube(String color, int layer, Cube cube) {
super(color, layer, cube.getSide());
this.cube = cube;
}
@Override
public double getArea() {
return 6 * Math.pow(getUnitSideLength() * getLayer(), 2);
}
@Override
public double getVolume() {
return Math.pow(getUnitSideLength() * getLayer(), 3);
}
}
class RegularPyramidCube extends RubikCube {
private RegularPyramid pyramid;
public RegularPyramidCube(String color, int layer, RegularPyramid pyramid) {
super(color, layer, pyramid.getSide());
this.pyramid = pyramid;
}
@Override
public double getArea() {
return Math.sqrt(3) * getUnitSideLength() * getLayer()*getUnitSideLength()* getLayer();
}
@Override
public double getVolume() {
return Math.pow((getUnitSideLength() * getLayer()), 3) / (6 * Math.sqrt(2));
}
}
前亚利桑那州境内的一位步枪销售商销售密苏里州制造的步枪机(lock)、枪托(stock)和枪管(barrel)。枪机卖45美元,枪托卖30美元,枪管卖25美元。销售商每月至少要售出一支完整的步枪,且生产限额是销售商在一个月内可销售70个枪机、80个枪托和90个枪管。
根据每个月的销售情况,计算销售商的佣金(提成)算法如下:
-
不到(含)1000美元的部分为10%;
-
1000(含)~1800美元的部分为15%;
-
超过1800美元的部分为20%。
佣金程序生成月份销售报告,汇总销售商的销售总额和佣金。
编程要求:必须符合面向对象编程,且保证类设计的单一职责模式,使用面向过程编程判定0分。
提示:可以设置一个销售订单类。参考类图如下:

输入格式:
输入销售商每个月售出枪机、枪托、枪管的数量,可以用空格或者回车分隔。
输出格式:
分别输出销售商在该月的销售额和佣金,中间用空格分开。
输入样例1:
在这里给出一组输入。例如:
30 40 50
输出样例1:
在这里给出相应的输出。例如:
3800.00 620.00
输入样例2:
在这里给出一组输入。例如:
88 56 98
输出样例2:
在这里给出相应的输出。例如:
Wrong Format
import java.util.Scanner;
class SalesOrder {
private int lockNum;
private int stockNum;
private int barrelNum;
public SalesOrder(int lockNum, int stockNum, int barrelNum) {
this.lockNum = lockNum;
this.stockNum = stockNum;
this.barrelNum = barrelNum;
}
public double getTotal() {
double lockAmount = lockNum * 45;
double stockAmount = stockNum * 30;
double barrelAmount = barrelNum * 25;
return lockAmount + stockAmount + barrelAmount;
}
public double getCommission() {
double salesAmount = getTotal();
if (salesAmount < 1000) {
return salesAmount * 0.10;
} else if (1000<=salesAmount&&salesAmount <1800) {
return 1000 * 0.10 + (salesAmount - 1000) * 0.15;
} else {
return 1000 * 0.10 + 800 * 0.15 + (salesAmount - 1800) * 0.20;
}
}
}
public class Main {
public static void main(String[] args) {
Scanner input = new Scanner(System.in);
int lockNum = input.nextInt();
int stockNum = input.nextInt();
int barrelNum = input.nextInt();
if (lockNum >70 || stockNum>80 || barrelNum >90||lockNum <=0||stockNum <=0|| barrelNum<=0) {
System.out.println("Wrong Format");
} else {
SalesOrder order = new SalesOrder(lockNum, stockNum, barrelNum);
double salesAmount = order.getTotal();
double commission = order.getCommission();
System.out.printf("%.2f %.2f%n", salesAmount, commission);
}
}
}
期末考试题集主要还是对类的构建以及多态,继承的加深理解,还考察了排序的重写
三.踩坑心得
1.注意题目给出的精度要求,很多时候答案错误都是精度引起的
2.类名,变量名要规范不然很容易忘记自己前面写的代码含义,之后的修改工作若不规范则很困难
3.输入的正则表达式构思时要细致,有些时候构造的不同正则表达式之间可能有包含关系,影响代码逻辑
4.要学会用lambda表达式,很多时候使用lambda表达式可以节省很多代码量,以及保证了程序的可读性
5.多使用静态方法去减少重复代码量,保证程序的简洁
四.改进与建议
1.有些复杂的测试点可以在pta中给出输入输出案例
2.可以多讲讲常用设计模式在日常项目中的使用,以及java网络编程一些相关知识
五.总结
在后面的课程里主要是设计模式的学习,它让我意识到软件设计不仅仅关注实现功能,更重要的是关注软件的可扩展性,可维护性和可重用性。良好的设计能够提高代码的质量和复用性。
主要设计模式包括单例模式、工厂模式、观察者模式、策略模式、责任链模式、模板方法模式、适配器模式、外观模式、代理模式等。这些模式提供了通用且优秀的解决方案,在实际项目开发中广泛应用。
与此同时Java基础语法学习让我掌握了面向对象思想、类和对象的定义、继承和多态、异常处理、泛型、注解、集合框架、IO流等知识。这为后续开发 打下了坚实的基础。
代码应注重可读性和可维护性。使用合理的封装、继承和多态可以提高代码的灵活性和复用性。异常处理可以提高程序的鲁棒性。JDK提供了丰富的类库,应该充分利用。
以后项目开发应按照分层设计原则,将功能细分为合理的模块。使用合适的设计模式可以提高系统的扩展性。测试驱动开发可以提高代码质量。
同时多线程的学习和javafx库也让我体会到的java的强大之处,后一个月不仅仅只是以上题集的学习,更多的是对java其他功能的了解,也让我明白java不仅仅重要的是语法,重要的而是我们对其实现功能库的了解。
pta7,8和期末题集让我在理解继承封装多态的基础上对接口,构造器,hashmap,treemap,和set有了更深刻的理解。在以后的学习过程中,可能会对其他功能去学习与了解,如jdbc对数据库的连接,socket网络编程等。
以及在对应架构中如spring boot,spring MVC中加强java在实际工程中的理解。

浙公网安备 33010602011771号