pta题目集4-6的总结
(1)前言:三次题目集的题目数目总体不多,分别为七题、六题、一题。题目的难度减少,但是难度却逐渐增加,知识点涉及的也更广。第四次题目集考察的知识点主要是字符串的使用以及数组,题目的难度在第一题到第四题,这四题主要考察逻辑,而不是语法,后面三题主要考查语法。第五次题目集考察的知识点主要是正则表达式、类、字符串语法和数组语法的使用和聚合的使用。第六次题目集虽然只有一道题目,但这道题目是由菜单计价程序叠加四次的题目,主要考察类和逻辑,测试点十分的多。
(2)设计与分析:
设计点菜计价程序,根据输入的信息,计算并输出总价格。
输入内容按先后顺序包括两部分:菜单、订单,最后以"end"结束。
菜单由一条或多条菜品记录组成,每条记录一行
每条菜品记录包含:菜名、基础价格 两个信息。
订单分:桌号标识、点菜记录和删除信息、代点菜信息。每一类信息都可包含一条或多条记录,每条记录一行或多行。
桌号标识独占一行,包含两个信息:桌号、时间。
桌号以下的所有记录都是本桌的记录,直至下一个桌号标识。
点菜记录包含:序号、菜名、份额、份数。份额可选项包括:1、2、3,分别代表小、中、大份。
不同份额菜价的计算方法:小份菜的价格=菜品的基础价格。中份菜的价格=菜品的基础价格1.5。小份菜的价格=菜品的基础价格2。如果计算出现小数,按四舍五入的规则进行处理。
删除记录格式:序号 delete
标识删除对应序号的那条点菜记录。
如果序号不对,输出"delete error"
代点菜信息包含:桌号 序号 菜品名称 份额 分数
代点菜是当前桌为另外一桌点菜,信息中的桌号是另一桌的桌号,带点菜的价格计算在当前这一桌。
程序最后按输入的先后顺序依次输出每一桌的总价(注意:由于有代点菜的功能,总价不一定等于当前桌上的菜的价格之和)。
每桌的总价等于那一桌所有菜的价格之和乘以折扣。如存在小数,按四舍五入规则计算,保留整数。
折扣的计算方法(注:以下时间段均按闭区间计算):
周一至周五营业时间与折扣:晚上(17:00-20:30)8折,周一至周五中午(10:30--14:30)6折,其余时间不营业。
周末全价,营业时间:9:30-21:30
如果下单时间不在营业范围内,输出"table " + t.tableNum + " out of opening hours"
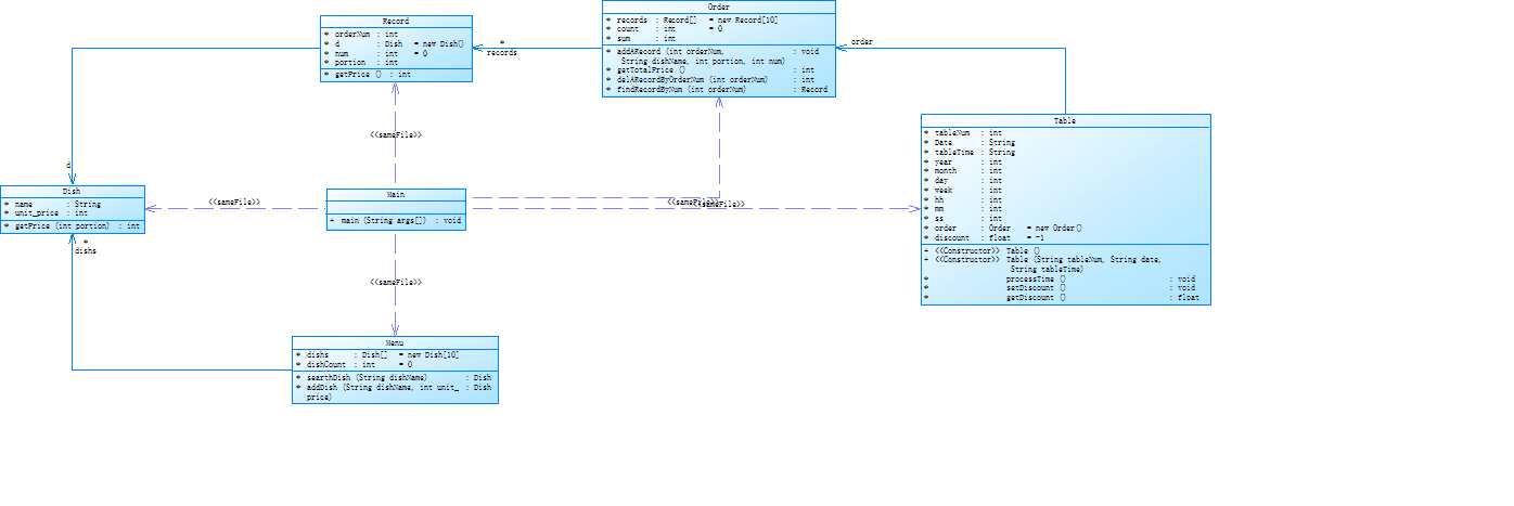
参考以下类的模板进行设计:菜品类:对应菜谱上一道菜的信息。
Dish {
String name;//菜品名称
int unit_price; //单价
int getPrice(int portion)//计算菜品价格的方法,输入参数是点菜的份额(输入数据只能是1/2/3,代表小/中/大份) }
菜谱类:对应菜谱,包含饭店提供的所有菜的信息。
Menu {
Dish\[\] dishs ;//菜品数组,保存所有菜品信息
Dish searthDish(String dishName)//根据菜名在菜谱中查找菜品信息,返回Dish对象。
Dish addDish(String dishName,int unit_price)//添加一道菜品信息
}
点菜记录类:保存订单上的一道菜品记录
Record {
int orderNum;//序号\\
Dish d;//菜品\\
int portion;//份额(1/2/3代表小/中/大份)\\
int getPrice()//计价,计算本条记录的价格\\
}
订单类:保存用户点的所有菜的信息。
Order {
Record\[\] records;//保存订单上每一道的记录
int getTotalPrice()//计算订单的总价
Record addARecord(int orderNum,String dishName,int portion,int num)//添加一条菜品信息到订单中。
delARecordByOrderNum(int orderNum)//根据序号删除一条记录
findRecordByNum(int orderNum)//根据序号查找一条记录
}
### 输入格式:
桌号标识格式:table + 序号 +英文空格+ 日期(格式:YYYY/MM/DD)+英文空格+ 时间(24小时制格式: HH/MM/SS)
菜品记录格式:
菜名+英文空格+基础价格
如果有多条相同的菜名的记录,菜品的基础价格以最后一条记录为准。
点菜记录格式:序号+英文空格+菜名+英文空格+份额+英文空格+份数注:份额可输入(1/2/3), 1代表小份,2代表中份,3代表大份。
删除记录格式:序号 +英文空格+delete
代点菜信息包含:桌号+英文空格+序号+英文空格+菜品名称+英文空格+份额+英文空格+分数
最后一条记录以“end”结束。
### 输出格式:
按输入顺序输出每一桌的订单记录处理信息,包括:
1、桌号,格式:table+英文空格+桌号+”:”
2、按顺序输出当前这一桌每条订单记录的处理信息,
每条点菜记录输出:序号+英文空格+菜名+英文空格+价格。其中的价格等于对应记录的菜品\*份数,序号是之前输入的订单记录的序号。如果订单中包含不能识别的菜名,则输出“\*\* does not exist”,\*\*是不能识别的菜名
如果删除记录的序号不存在,则输出“delete error”
最后按输入顺序一次输出每一桌所有菜品的总价(整数数值)格式:table+英文空格+桌号+“:”+英文空格+当前桌的总价
本次题目不考虑其他错误情况,如:桌号、菜单订单顺序颠倒、不符合格式的输入、序号重复等,在本系列的后续作业中会做要求。
输入格式:
桌号标识格式:table + 序号 +英文空格+ 日期(格式:YYYY/MM/DD)+英文空格+ 时间(24小时制格式: HH/MM/SS)
菜品记录格式:
菜名+英文空格+基础价格
如果有多条相同的菜名的记录,菜品的基础价格以最后一条记录为准。
点菜记录格式:序号+英文空格+菜名+英文空格+份额+英文空格+份数注:份额可输入(1/2/3), 1代表小份,2代表中份,3代表大份。
删除记录格式:序号 +英文空格+delete
代点菜信息包含:桌号+英文空格+序号+英文空格+菜品名称+英文空格+份额+英文空格+分数
最后一条记录以“end”结束。
输出格式:
按输入顺序输出每一桌的订单记录处理信息,包括:
1、桌号,格式:table+英文空格+桌号+“:”
2、按顺序输出当前这一桌每条订单记录的处理信息,
每条点菜记录输出:序号+英文空格+菜名+英文空格+价格。其中的价格等于对应记录的菜品\*份数,序号是之前输入的订单记录的序号。如果订单中包含不能识别的菜名,则输出“\*\* does not exist”,\*\*是不能识别的菜名
如果删除记录的序号不存在,则输出“delete error”
最后按输入顺序一次输出每一桌所有菜品的总价(整数数值)格式:table+英文空格+桌号+“:”+英文空格+当前桌的总价
本次题目不考虑其他错误情况,如:桌号、菜单订单顺序颠倒、不符合格式的输入、序号重复等,在本系列的后续作业中会做要求。
输入样例:
在这里给出一组输入。例如:
麻婆豆腐 12
油淋生菜 9
table 1 2023/3/22 12/2/3
1 麻婆豆腐 2 2
2 油淋生菜 1 3
end
输出样例:
在这里给出相应的输出。例如:
table 1:
1 麻婆豆腐 36
2 油淋生菜 27
table 1: 38
输入样例1:
在这里给出一组输入。例如:
麻婆豆腐 12
油淋生菜 9
table 1 2023/3/22 17/0/0
1 麻婆豆腐 2 2
2 油淋生菜 1 3
1 delete
end
输出样例1:
在这里给出相应的输出。例如:
table 1:
1 麻婆豆腐 36
2 油淋生菜 27
table 1: 22
输入样例2:
在这里给出一组输入。例如:
麻婆豆腐 12
油淋生菜 9
table 1 2023/3/22 16/59/59
1 麻婆豆腐 2 2
2 油淋生菜 1 3
1 delete
end
输出样例2:
在这里给出相应的输出。例如:
table 1:
1 麻婆豆腐 36
2 油淋生菜 27
table 1 out of opening hours
输入样例3:
在这里给出一组输入。例如:
麻婆豆腐 12
油淋生菜 9
table 1 2022/12/5 15/03/02
1 麻婆豆腐 2 2
2 油淋生菜 1 3
3 麻辣鸡丝 1 2
5 delete
7 delete
table 2 2022/12/3 15/03/02
1 麻婆豆腐 2 2
2 油淋生菜 1 3
3 麻辣鸡丝 1 2
7 delete
end
输出样例3:
在这里给出相应的输出。例如:
table 1:
1 麻婆豆腐 36
2 油淋生菜 27
麻辣鸡丝 does not exist
delete error;
delete error;
table 2:
1 麻婆豆腐 36
2 油淋生菜 27
麻辣鸡丝 does not exist
delete error;
table 1 out of opening hours
table 2: 63
输入样例4:
在这里给出一组输入。例如:
麻婆豆腐 12
油淋生菜 9
table 1 2022/12/3 19/5/12
1 麻婆豆腐 2 2
2 油淋生菜 1 3
3 麻辣鸡丝 1 2
table 2 2022/12/3 15/03/02
1 麻婆豆腐 2 2
2 油淋生菜 1 3
3 麻辣鸡丝 1 2
1 4 麻婆豆腐 1 1
7 delete
end
输出样例4:
在这里给出相应的输出。例如:
table 1:
1 麻婆豆腐 36
2 油淋生菜 27
麻辣鸡丝 does not exist
table 2:
1 麻婆豆腐 36
2 油淋生菜 27
麻辣鸡丝 does not exist
4 table 2 pay for table 1 12
delete error;
table 1: 63
table 2: 75
源码:
1 import java.util.*; 2 public class Main { 3 public static void main(String[] args) { 4 Scanner input = new Scanner(System.in); 5 Menu menu = new Menu(); 6 Table[] tablemes = new Table[10]; 7 int dishAmount = 0;//菜单菜的数目 8 int orderAmount = 0;//点菜记录的数目(包括带点菜的记录) 9 Dish dish; 10 int tableAmount = 0;//桌子的数目 11 int count;//数组长度 12 String[] temp;//输入字符串去除空格后的数组 13 int a1,a2,a3,a4,a5; 14 while (true) { 15 String string = input.nextLine(); 16 temp = string.split(" "); 17 if(string.equals("end")) 18 break; 19 count = temp.length; 20 if (count == 2) { 21 if (temp[1].equals("delete")) { 22 a1 = Integer.parseInt(temp[0]); 23 if (tablemes[tableAmount].order.delARecordByOrderNum(a1) == 0) { 24 System.out.println("delete error;"); 25 } else { 26 int c = tablemes[tableAmount].order.delARecordByOrderNum(a1);//要删除序号的点菜记录的价格 27 tablemes[tableAmount].order.sum -= c;//删除记录后那桌的未打折的总价格 28 } 29 } else{ 30 a2 = Integer.parseInt(temp[1]); 31 menu.dishs[dishAmount] = menu.addDish(temp[0], a2);//添加新的菜到菜单里面 32 dishAmount++;//菜的数目加1 33 } 34 } 35 else if (count == 4) { 36 if (temp[0].equals("table")){ 37 tableAmount++;//桌子数加一 38 orderAmount = 0;//每个桌子的点菜记录数目不同,创建一个新的类时需要重置数目 39 tablemes[tableAmount] = new Table(temp[1], temp[2], temp[3]);//创建一个新的类 40 tablemes[tableAmount].processTime();//处理桌子的日期和时间 41 tablemes[tableAmount].setDiscount();//设置每个桌子时间对应的菜的折扣 42 System.out.println("table " + temp[1] + ": "); 43 } else { 44 a3 = Integer.parseInt(temp[0]);//序号 45 a4 = Integer.parseInt(temp[2]);//份额 46 a5 = Integer.parseInt(temp[3]);//份数 47 tablemes[tableAmount].order.addARecord(a3, temp[1],a4 , a5);//使用函数给点菜记录赋予相关的序号、菜名、份额、份数,将该条记录添加到总记录中 48 dish = menu.searthDish(temp[1]);//找点菜记录的菜名,存在菜名,返回dish,否则返回null 49 if(dish==null){ 50 System.out.println(temp[1]+" does not exist"); 51 } 52 if (dish != null) { 53 tablemes[tableAmount].order.records[orderAmount].d = dish;//让记录的菜等于dish,以方便获得菜的价钱 54 int a = tablemes[tableAmount].order.records[orderAmount].getPrice();//计算记录的价格 55 System.out.println(tablemes[tableAmount].order.records[orderAmount].orderNum + " " + dish.name + " " + a); 56 tablemes[tableAmount].order.sum += a;//把该记录的价格加到该桌子的总价格中 57 } 58 orderAmount++;//点菜记录加一 59 } 60 } 61 else if (count == 5){ 62 a1 = Integer.parseInt(temp[1]);//序号 63 a2 = Integer.parseInt(temp[3]);//份额 64 a3 = Integer.parseInt(temp[4]);//份数 65 tablemes[tableAmount].order.addARecord(a1, temp[2], a2, a3);//使用函数给代点菜记录赋予相关的序号、菜名、份额、份数,将该条记录添加到总记录中 66 dish = menu.searthDish(temp[2]);//找点菜记录的菜名,存在菜名,返回dish,否则返回null 67 if(dish==null){ 68 System.out.println(temp[2]+" does not exist"); 69 } 70 if (dish != null){ 71 tablemes[tableAmount].order.records[orderAmount].d = dish;//让记录的菜等于dish,以方便获得菜的价钱 72 int b = tablemes[tableAmount].order.records[orderAmount].getPrice();////计算记录的价格 73 System.out.println(temp[1] + " table " + tablemes[tableAmount].tableNum + " pay for table " + temp[0] + " " + b); 74 tablemes[tableAmount].order.sum += b;//把该记录的价格加到该桌子的总价格中 75 } 76 orderAmount++;//点菜记录加一 77 } 78 } 79 for(int i = 1; i < tableAmount + 1; i++){ 80 if(tablemes[i].getDiscount()>0){ 81 System.out.println("table " + tablemes[i].tableNum + ": "+Math.round(tablemes[i].order.getTotalPrice()*tablemes[i].getDiscount())); 82 } 83 else System.out.println("table " + tablemes[i].tableNum + " out of opening hours"); 84 } 85 } 86 } 87 class Dish { 88 String name; 89 int unit_price; 90 int getPrice(int portion) { 91 if (portion == 1) return unit_price; 92 else if (portion == 2) return Math.round((float) (unit_price * 1.5)); 93 else return 2*unit_price; 94 } 95 } 96 class Menu { 97 Dish[] dishs = new Dish[10]; 98 int dishCount = 0; 99 Dish searthDish(String dishName){ 100 for(int i=dishCount-1;i>=0;i--){ 101 if(dishName.equals(dishs[i].name)){ 102 return dishs[i]; 103 } 104 } 105 return null; 106 } 107 Dish addDish(String dishName,int unit_price){ 108 Dish dish = new Dish(); 109 dish.name = dishName; 110 dish.unit_price = unit_price; 111 dishCount++; 112 return dish; 113 } 114 } 115 class Record { 116 int orderNum; 117 Dish d = new Dish(); 118 int num = 0; 119 int portion; 120 int getPrice(){ 121 return d.getPrice(portion)*num; 122 } 123 } 124 class Order { 125 Record[] records = new Record[10]; 126 int count = 0; 127 128 int sum; 129 void addARecord(int orderNum,String dishName,int portion,int num){ 130 records[count] = new Record(); 131 records[count].d.name = dishName; 132 records[count].orderNum = orderNum; 133 records[count].portion = portion; 134 records[count].num = num; 135 count++; 136 } 137 int getTotalPrice(){ 138 return sum; 139 } 140 int delARecordByOrderNum(int orderNum){ 141 if(orderNum>count||orderNum<=0){ 142 return 0; 143 }else { 144 return records[orderNum - 1].getPrice(); 145 } 146 } 147 Record findRecordByNum(int orderNum) { 148 for (int i = count - 1; i >= 0; i--) { 149 if (orderNum == records[i].orderNum) { 150 return records[i]; 151 } 152 } 153 return null; 154 } 155 } 156 class Table { 157 int tableNum; 158 String Date; 159 String tableTime; 160 public Table() { 161 } 162 163 public Table(String tableNum, String date, String tableTime) { 164 this.tableNum = Integer.parseInt(tableNum); 165 Date = date; 166 this.tableTime = tableTime; 167 } 168 int year,month,day,week,hh,mm,ss; 169 Order order = new Order(); 170 float discount = -1; 171 void processTime(){ 172 String[] temp1 = Date.split("/"); 173 String[] temp2 = tableTime.split("/"); 174 175 year = Integer.parseInt(temp1[0]); 176 month = Integer.parseInt(temp1[1]); 177 day = Integer.parseInt(temp1[2]); 178 179 Calendar date = Calendar.getInstance(); 180 date.set(year, (month-1), day); 181 week = date.get(Calendar.DAY_OF_WEEK); 182 if(week==1) 183 week = 7; 184 else 185 week--; 186 hh = Integer.parseInt(temp2[0]); 187 mm = Integer.parseInt(temp2[1]); 188 ss = Integer.parseInt(temp2[2]); 189 190 } 191 void setDiscount(){ 192 if(week>=1&&week<=5) 193 { 194 if(hh>=17&&hh<20) 195 discount =0.8F; 196 else if(hh==20&&mm<30) 197 discount =0.8F; 198 else if(hh==20&&mm==30&&ss==0) 199 discount =0.8F; 200 else if(hh>=11&&hh<=13||hh==10&&mm>=30) 201 discount =0.6F; 202 else if(hh==14&&mm<30) 203 discount =0.6F; 204 else if(hh==14&&mm==30&&ss==0) 205 discount =0.6F; 206 } 207 else 208 { 209 if(hh>=10&&hh<=20) 210 discount = 1.0F; 211 else if(hh==9&&mm>=30) 212 discount = 1.0F; 213 else if(hh==21&&mm<30||hh==21&&mm==30&&ss==0) 214 discount = 1.0F; 215 } 216 } 217 float getDiscount(){ 218 return discount; 219 } 220 }
我的类图:
报表内容:

解释与心得:
先说题目集4的7-1 菜单计价-3,这题一开始我是嫌麻烦,因为题目长度太长,而且看到好多人都没得分,于是我就没写。但是后面的第六次题目集就是这题的迭代,我就必须要重新审视起来,于是我是先在完成这题的基础上再去写那题,不过只是在这次题目集关闭后的事情了。先说这题的思路吧,首先需要把题目弄懂,然后再写相关的类,很明显有多个桌子,而且每个桌子的属性有桌号、日期和时间,而且菜的折扣和时间有关,所以需要设计一个桌子类来处理这些信息,基本的类题目已经给出。其次是写主类,先要考虑如何输入,格式是如何的,一开始我以为输入的信息是一次性输入,然后把字符串处理为Array,但是发现这样没法处理,所以我用了一个无限循环来处理输入信息,输入一条,处理一条,把输入的每一条字符串都用slip方法处理为数组,然后再根据length来判断是菜单信息还是删除记录以及点菜,最后以"end"结束无限循环。由于这次题目集没有那么多要求,所以当length为2时,并且temp[1]为equals时,就是删除点菜记录;否则就添加到菜单。当length为4,并且temp[0]为tabble时,tabbleAmount加1,因为每个桌子的orderAmount不一样,所以重置orderAmount的数目为0,再新创一个tabble类,再进行有关的信息处理;否则就是点菜,需要添加点菜记录。当length为5时,就是带点菜,需要添加点菜记录。循环结束后,再用一个循环输出。
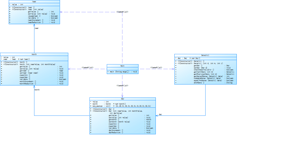
参考题目7-2的要求,设计如下几个类:DateUtil、Year、Month、Day,其中年、月、日的取值范围依然为:year∈[1900,2050] ,month∈[1,12] ,day∈[1,31] , 设计类图如下:

应用程序共测试三个功能:
- 求下n天
- 求前n天
- 求两个日期相差的天数
注意:严禁使用Java中提供的任何与日期相关的类与方法,并提交完整源码,包括主类及方法(已提供,不需修改)
输入格式:
有三种输入方式(以输入的第一个数字划分[1,3]):
- 1 year month day n //测试输入日期的下n天
- 2 year month day n //测试输入日期的前n天
- 3 year1 month1 day1 year2 month2 day2 //测试两个日期之间相差的天数
输出格式:
- 当输入有误时,输出格式如下:
Wrong Format - 当第一个数字为1且输入均有效,输出格式如下:
year-month-day - 当第一个数字为2且输入均有效,输出格式如下:
year-month-day - 当第一个数字为3且输入均有效,输出格式如下:
天数值
输入样例1:
在这里给出一组输入。例如:
3 2014 2 14 2020 6 14
输出样例1:
在这里给出相应的输出。例如:
2312
输入样例2:
在这里给出一组输入。例如:
2 1935 2 17 125340
输出样例2:
在这里给出相应的输出。例如:
1591-12-17
输入样例3:
在这里给出一组输入。例如:
1 1999 3 28 6543
输出样例3:
在这里给出相应的输出。例如:
2017-2-24
输入样例4:
在这里给出一组输入。例如:
0 2000 5 12 30
输出样例4:
在这里给出相应的输出。例如:
Wrong Format
源码:
1 import java.util.Scanner; 2 3 public class Main { 4 public static void main(String[] args) { 5 Scanner input = new Scanner(System.in); 6 int year = 0; 7 int month = 0; 8 int day = 0; 9 10 int choice = input.nextInt(); 11 12 if (choice == 1) { // test getNextNDays method 13 int m = 0; 14 year = Integer.parseInt(input.next()); 15 month = Integer.parseInt(input.next()); 16 day = Integer.parseInt(input.next()); 17 18 DateUtil date = new DateUtil(day, month, year); 19 20 if (!date.checkInputValidity()) { 21 System.out.println("Wrong Format"); 22 System.exit(0); 23 } 24 25 m = input.nextInt(); 26 27 if (m < 0) { 28 System.out.println("Wrong Format"); 29 System.exit(0); 30 } 31 32 System.out.println(date.getNextNDays(m).showDate()); 33 } else if (choice == 2) { // test getPreviousNDays method 34 int n = 0; 35 year = Integer.parseInt(input.next()); 36 month = Integer.parseInt(input.next()); 37 day = Integer.parseInt(input.next()); 38 39 DateUtil date = new DateUtil(day, month, year); 40 41 if (!date.checkInputValidity()) { 42 System.out.println("Wrong Format"); 43 System.exit(0); 44 } 45 46 n = input.nextInt(); 47 48 if (n < 0) { 49 System.out.println("Wrong Format"); 50 System.exit(0); 51 } 52 53 System.out.println(date.getPreviousNDays(n).showDate()); 54 } else if (choice == 3) { //test getDaysofDates method 55 year = Integer.parseInt(input.next()); 56 month = Integer.parseInt(input.next()); 57 day = Integer.parseInt(input.next()); 58 59 int anotherYear = Integer.parseInt(input.next()); 60 int anotherMonth = Integer.parseInt(input.next()); 61 int anotherDay = Integer.parseInt(input.next()); 62 63 DateUtil fromDate = new DateUtil(day, month, year); 64 DateUtil toDate = new DateUtil(anotherDay, anotherMonth, anotherYear); 65 66 if (fromDate.checkInputValidity() && toDate.checkInputValidity()) { 67 System.out.println(fromDate.getDaysofDates(toDate)); 68 } else { 69 System.out.println("Wrong Format"); 70 System.exit(0); 71 } 72 } 73 else{ 74 System.out.println("Wrong Format"); 75 System.exit(0); 76 } 77 } 78 } 79 class DateUtil { 80 private Day day = new Day(); 81 82 DateUtil() { 83 84 } 85 86 DateUtil(int d, int m, int y) { 87 day.setValue(d); 88 day.getMonth().setValue(m); 89 day.getMonth().getYear().setValue(y); 90 } 91 92 Day getDay() { 93 return day; 94 } 95 96 void setDay(Day d) { 97 day = d; 98 } 99 100 public boolean checkInputValidity() { 101 if (day.getMonth().getYear().validate()) { 102 if (day.getMonth().validate()) { 103 if (day.validate()) { 104 return true; 105 } else return false; 106 } else return false; 107 } else return false; 108 } 109 110 public DateUtil getNextNDays(int m) { 111 int i; 112 long sum = 0; 113 long sum1 = 0; 114 long sum2 = 0; 115 long sum3 = 0; 116 long sum4 = 0; 117 long n = (long) m; 118 DateUtil date1 = new DateUtil(); 119 if (day.getMonth().getYear().isLeapYear()) { 120 day.mon_maxnum[1] = 29; 121 for (i = 0; i < day.getMonth().getValue() - 1; i++) { 122 sum1 += day.mon_maxnum[i]; 123 } 124 sum = sum1 + day.getValue(); 125 i = 0; 126 if (sum + n <= 366) { 127 while (sum2 + day.mon_maxnum[i] < sum + n) { 128 sum2 += day.mon_maxnum[i]; 129 i++; 130 } 131 date1.day.getMonth().getYear().setValue(day.getMonth().getYear().getValue()); 132 date1.day.getMonth().setValue(i + 1); 133 date1.day.setValue((int) (sum + n - sum2)); 134 } else { 135 while (sum4 < sum + n) { 136 if (day.getMonth().getYear().isLeapYear()) { 137 sum3 += 366; 138 day.getMonth().getYear().yearIncrement(); 139 if (day.getMonth().getYear().isLeapYear()) { 140 sum4 = sum3 + 366; 141 } else sum4 = sum3 + 365; 142 day.getMonth().getYear().yearReduction(); 143 } else { 144 sum3 += 365; 145 day.getMonth().getYear().yearIncrement(); 146 if (day.getMonth().getYear().isLeapYear()) { 147 sum4 = sum3 + 366; 148 } else sum4 = sum3 + 365; 149 day.getMonth().getYear().yearReduction(); 150 } 151 day.getMonth().getYear().yearIncrement(); 152 } 153 i = 0; 154 sum2 = 0; 155 if (day.getMonth().getYear().isLeapYear()) day.mon_maxnum[2] = 29; 156 else day.mon_maxnum[2] = 28; 157 while ((sum2 + day.mon_maxnum[i]) < (sum + n - sum3)) { 158 sum2 += day.mon_maxnum[i]; 159 i++; 160 } 161 date1.day.getMonth().getYear().setValue(day.getMonth().getYear().getValue()); 162 date1.day.getMonth().setValue(i + 1); 163 date1.day.setValue((int) (sum + n - sum3 - sum2)); 164 } 165 } else { 166 for (i = 0; i < day.getMonth().getValue() - 1; i++) { 167 sum1 += day.mon_maxnum[i]; 168 } 169 sum = sum1 + day.getValue(); 170 i = 0; 171 if (sum + n <= 365) { 172 while (sum2 + day.mon_maxnum[i] < sum + n) { 173 sum2 += day.mon_maxnum[i]; 174 i++; 175 } 176 date1.day.getMonth().getYear().setValue(day.getMonth().getYear().getValue()); 177 date1.day.getMonth().setValue(i + 1); 178 date1.day.setValue((int) (sum + n - sum2)); 179 } else { 180 while (sum4 < sum + n) { 181 if (day.getMonth().getYear().isLeapYear()) { 182 sum3 += 366; 183 day.getMonth().getYear().yearIncrement(); 184 if (day.getMonth().getYear().isLeapYear()) { 185 sum4 = sum3 + 366; 186 } else sum4 = sum3 + 365; 187 day.getMonth().getYear().yearReduction(); 188 } else { 189 sum3 += 365; 190 day.getMonth().getYear().yearIncrement(); 191 if (day.getMonth().getYear().isLeapYear()) { 192 sum4 = sum3 + 366; 193 } else sum4 = sum3 + 365; 194 day.getMonth().getYear().yearReduction(); 195 } 196 day.getMonth().getYear().yearIncrement(); 197 } 198 i = 0; 199 sum2 = 0; 200 if (day.getMonth().getYear().isLeapYear()) day.mon_maxnum[1] = 29; 201 else day.mon_maxnum[1] = 28; 202 while ((sum2 + day.mon_maxnum[i]) < (sum + n - sum3)) { 203 sum2 += day.mon_maxnum[i]; 204 i++; 205 } 206 date1.day.getMonth().getYear().setValue(day.getMonth().getYear().getValue()); 207 date1.day.getMonth().setValue(i + 1); 208 date1.day.setValue((int) (sum + n - sum3 - sum2)); 209 } 210 } 211 return date1; 212 } 213 214 public DateUtil getPreviousNDays(int m) { 215 int i; 216 long sum = 0; 217 long sum1 = 0; 218 long sum2 = 0; 219 long sum3 = 0; 220 long n = (long) m; 221 DateUtil date2 = new DateUtil(); 222 if (day.getMonth().getYear().isLeapYear()) 223 day.mon_maxnum[1] = 29; 224 else day.mon_maxnum[1] = 28; 225 for (i = 0; i < day.getMonth().getValue() - 1; i++) { 226 sum1 += day.mon_maxnum[i]; 227 } 228 sum = sum1 + day.getValue(); 229 i = 0; 230 if (n < sum) { 231 while ((sum2 + day.mon_maxnum[i]) < (sum - n)) { 232 sum2 += day.mon_maxnum[i]; 233 i++; 234 } 235 date2.day.getMonth().getYear().setValue(day.getMonth().getYear().getValue()); 236 date2.day.getMonth().setValue(i + 1); 237 date2.day.setValue((int) (sum - n - sum2)); 238 } 239 else { 240 while (sum3 <= (n - sum)) { 241 day.getMonth().getYear().yearReduction(); 242 if (day.getMonth().getYear().isLeapYear()) sum3 += 366; 243 else sum3 += 365; 244 } 245 i = 0; 246 sum2 = 0; 247 if (day.getMonth().getYear().isLeapYear()) day.mon_maxnum[1] = 29; 248 else day.mon_maxnum[1] = 28; 249 while ((sum2 + day.mon_maxnum[i]) < (sum3 - n + sum)) { 250 sum2 += day.mon_maxnum[i]; 251 i++; 252 } 253 date2.day.getMonth().getYear().setValue(day.getMonth().getYear().getValue()); 254 date2.day.getMonth().setValue(i + 1); 255 date2.day.setValue((int) (sum3 - n + sum - sum2)); 256 } 257 return date2; 258 } 259 260 public int getDaysofDates(DateUtil date) { 261 int i, j, k; 262 int sum0 = 0; 263 int sum = 0; 264 int sum1 = 0; 265 int sum2 = 0; 266 int sum3 = 0; 267 int sum4 = 0; 268 if (day.getMonth().getYear().isLeapYear()) 269 day.mon_maxnum[1] = 29; 270 else day.mon_maxnum[1]=28; 271 for (i = 0; i < day.getMonth().getValue() - 1; i++) { 272 sum1 += day.mon_maxnum[i]; 273 } 274 sum0 = sum1 + day.getValue(); 275 if (date.getDay().getMonth().getYear().isLeapYear()) date.getDay().mon_maxnum[1] = 29; 276 else date.getDay().mon_maxnum[1] = 28; 277 for (j = 0; j < date.getDay().getMonth().getValue() - 1; j++) { 278 sum2 += date.getDay().mon_maxnum[j]; 279 } 280 sum = sum2 + date.getDay().getValue(); 281 if (equalTwoDates(date)) return 0; 282 else { 283 Day day1 = new Day(); 284 if (compareDates(date)) { 285 if (day.getMonth().getYear().getValue() == date.getDay().getMonth().getYear().getValue()) return (sum - sum0); 286 else { 287 for (k = (day.getMonth().getYear().getValue() + 1); k < date.getDay().getMonth().getYear().getValue(); k++) { 288 day1.getMonth().getYear().setValue(k); 289 if (day1.getMonth().getYear().isLeapYear()) sum3 += 366; 290 else sum3 += 365; 291 } 292 if (day.getMonth().getYear().isLeapYear()) return (sum3 + 366 - sum0 + sum); 293 else return (sum3 + 365 - sum0 + sum); 294 } 295 } else { 296 if (day.getMonth().getYear().getValue() == date.getDay().getMonth().getYear().getValue()) return (sum0 - sum); 297 else { 298 for (k = (date.getDay().getMonth().getYear().getValue() + 1); k < day.getMonth().getYear().getValue(); k++) { 299 day1.getMonth().getYear().setValue(k); 300 if (day1.getMonth().getYear().isLeapYear()) sum4 += 366; 301 else sum4 += 365; 302 } 303 if (date.getDay().getMonth().getYear().isLeapYear()) return (sum4 + 366 - sum + sum0); 304 else return (sum4 + 365 - sum + sum0); 305 } 306 } 307 } 308 } 309 310 public boolean compareDates(DateUtil date){ 311 if(day.getMonth().getYear().getValue()<date.getDay().getMonth().getYear().getValue()) return true; 312 else if(day.getMonth().getYear().getValue()==date.getDay().getMonth().getYear().getValue()){ 313 if(day.getMonth().getValue()<date.getDay().getMonth().getValue()) return true; 314 else if(day.getMonth().getValue()==date.getDay().getMonth().getValue()){ 315 if(day.getValue()<date.getDay().getValue()) return true; 316 return false; 317 } 318 return false; 319 } 320 return false; 321 } 322 public boolean equalTwoDates(DateUtil date){ 323 if(day.getMonth().getYear().getValue()==date.getDay().getMonth().getYear().getValue()&&day.getMonth().getValue()==date.getDay().getMonth().getValue()&&day.getValue()==date.getDay().getValue()) return true; 324 else return false; 325 } 326 327 public String showDate () { 328 String s = day.getMonth().getYear().getValue() + "-" + day.getMonth().getValue() + "-" + day.getValue(); 329 return s; 330 } 331 } 332 class Day{ 333 private int value; 334 private Month month = new Month(); 335 int[] mon_maxnum={31,28,31,30,31,30,31,31,30,31,30,31}; 336 Day(){ 337 338 } 339 340 Day(int yearValue,int monthValue,int dayValue){ 341 month.setValue(monthValue); 342 month.getYear().setValue(yearValue); 343 } 344 345 int getValue(){ 346 return value; 347 } 348 349 void setValue(int value){ 350 this.value=value; 351 } 352 353 Month getMonth(){ 354 return month; 355 } 356 357 void setMonth(Month value){ 358 month=value; 359 } 360 361 void resetMin(){ 362 value=1; 363 } 364 365 void resetMax(){ 366 if(month.getYear().isLeapYear()){ 367 mon_maxnum[1]=29; 368 } 369 value=mon_maxnum[value-1]; 370 } 371 372 boolean validate(){ 373 if(month.getYear().isLeapYear()){ 374 mon_maxnum[1]=29; 375 } 376 if(value>=1&&value<=mon_maxnum[month.getValue()-1]){ 377 return true; 378 } 379 else return false; 380 } 381 382 void dayIncrement(){ 383 value+=1; 384 } 385 386 void dayReduction(){ 387 value-=1; 388 } 389 } 390 391 class Month{ 392 private int value; 393 private Year year = new Year(); 394 395 Month(){ 396 397 } 398 399 Month(int yearValue,int monthValue){ 400 value = monthValue; 401 year.setValue(yearValue); 402 } 403 404 int getValue(){ 405 return value; 406 } 407 408 void setValue(int value){ 409 this.value=value; 410 } 411 412 Year getYear(){ 413 return year; 414 } 415 416 void setYear(Year year){ 417 this.year=year; 418 } 419 420 void resetMin(){ 421 value=1; 422 } 423 424 void resetMax(){ 425 value=12; 426 } 427 428 boolean validate(){ 429 if(value>=1&&value<=12){ 430 return true; 431 } 432 else return false; 433 } 434 435 void monthIncrement(){ 436 value+=1; 437 } 438 439 void monthReduction(){ 440 value-=1; 441 } 442 } 443 444 class Year{ 445 private int value; 446 447 Year(){ 448 449 } 450 451 Year(int value){ 452 this.value=value; 453 } 454 455 int getValue(){ 456 return value; 457 } 458 459 void setValue(int value){ 460 this.value=value; 461 } 462 463 boolean isLeapYear(){ 464 if((value%4==0&&value%100!=0)||(value%400==0)){ 465 return true; 466 } 467 else return false; 468 } 469 470 boolean validate(){ 471 if(value>=1900&&value<=2050){ 472 return true; 473 } 474 else return false; 475 } 476 477 void yearIncrement(){ 478 value+=1; 479 } 480 481 void yearReduction(){ 482 value-=1; 483 } 484 }
类图:

报表内容:

解释与心得:
做这题需要先把类图里的属性和方法想清楚,而且需要搞清类与类之间的关系,这题的算法和逻辑和题目集3最后一题差不多,只是要求我们使用聚合来实现,而且这题的结构不一样,虽然说我这题看起来满分,但是类图跟题目给出的类图不一样,没有用到聚合,只是关联,而且Main方法和其他几个类是依赖关系,我虽然知道聚合关系怎么用,但是那样会改变该类图的构造方法。
参考题目7-3的要求,设计如下几个类:DateUtil、Year、Month、Day,其中年、月、日的取值范围依然为:year∈[1820,2020] ,month∈[1,12] ,day∈[1,31] , 设计类图如下:

应用程序共测试三个功能:
- 求下n天
- 求前n天
- 求两个日期相差的天数
注意:严禁使用Java中提供的任何与日期相关的类与方法,并提交完整源码,包括主类及方法(已提供,不需修改)
输入格式:
有三种输入方式(以输入的第一个数字划分[1,3]):
- 1 year month day n //测试输入日期的下n天
- 2 year month day n //测试输入日期的前n天
- 3 year1 month1 day1 year2 month2 day2 //测试两个日期之间相差的天数
输出格式:
- 当输入有误时,输出格式如下:
Wrong Format - 当第一个数字为1且输入均有效,输出格式如下:
year1-month1-day1 next n days is:year2-month2-day2 - 当第一个数字为2且输入均有效,输出格式如下:
year1-month1-day1 previous n days is:year2-month2-day2 - 当第一个数字为3且输入均有效,输出格式如下:
The days between year1-month1-day1 and year2-month2-day2 are:值
输入样例1:
在这里给出一组输入。例如:
3 2014 2 14 2020 6 14
输出样例1:
在这里给出相应的输出。例如:
The days between 2014-2-14 and 2020-6-14 are:2312
输入样例2:
在这里给出一组输入。例如:
2 1834 2 17 7821
输出样例2:
在这里给出相应的输出。例如:
1834-2-17 previous 7821 days is:1812-9-19
输入样例3:
在这里给出一组输入。例如:
1 1999 3 28 6543
输出样例3:
在这里给出相应的输出。例如:
1999-3-28 next 6543 days is:2017-2-24
输入样例4:
在这里给出一组输入。例如:
0 2000 5 12 30
输出样例4:
在这里给出相应的输出。例如:
Wrong Format
源码:
1 import java.util.Scanner; 2 3 public class Main { 4 public static void main(String[] args) { 5 Scanner input = new Scanner(System.in); 6 int year = 0; 7 int month = 0; 8 int day = 0; 9 10 int choice = input.nextInt(); 11 12 if (choice == 1) { // test getNextNDays method 13 int m = 0; 14 year = Integer.parseInt(input.next()); 15 month = Integer.parseInt(input.next()); 16 day = Integer.parseInt(input.next()); 17 18 DateUtil date = new DateUtil(year, month, day); 19 20 if (!date.checkInputValidity()) { 21 System.out.println("Wrong Format"); 22 System.exit(0); 23 } 24 25 m = input.nextInt(); 26 27 if (m < 0) { 28 System.out.println("Wrong Format"); 29 System.exit(0); 30 } 31 System.out.print(date.getYear().getValue() + "-" + date.getMonth().getValue() + "-" + date.getDay().getValue() + " next " + m + " days is:"); 32 System.out.println(date.getNextNDays(m).showDate()); 33 } else if (choice == 2) { // test getPreviousNDays method 34 int n = 0; 35 year = Integer.parseInt(input.next()); 36 month = Integer.parseInt(input.next()); 37 day = Integer.parseInt(input.next()); 38 39 DateUtil date = new DateUtil(year, month, day); 40 41 if (!date.checkInputValidity()) { 42 System.out.println("Wrong Format"); 43 System.exit(0); 44 } 45 46 n = input.nextInt(); 47 48 if (n < 0) { 49 System.out.println("Wrong Format"); 50 System.exit(0); 51 } 52 System.out.print( 53 date.getYear().getValue() + "-" + date.getMonth().getValue() + "-" + date.getDay().getValue() + " previous " + n + " days is:"); 54 System.out.println(date.getPreviousNDays(n).showDate()); 55 } else if (choice == 3) { //test getDaysofDates method 56 year = Integer.parseInt(input.next()); 57 month = Integer.parseInt(input.next()); 58 day = Integer.parseInt(input.next()); 59 60 int anotherYear = Integer.parseInt(input.next()); 61 int anotherMonth = Integer.parseInt(input.next()); 62 int anotherDay = Integer.parseInt(input.next()); 63 64 DateUtil fromDate = new DateUtil(year, month, day); 65 DateUtil toDate = new DateUtil(anotherYear, anotherMonth, anotherDay); 66 67 if (fromDate.checkInputValidity() && toDate.checkInputValidity()) { 68 System.out.println("The days between " + fromDate.showDate() + 69 " and " + toDate.showDate() + " are:" 70 + fromDate.getDaysofDates(toDate)); 71 } else { 72 System.out.println("Wrong Format"); 73 System.exit(0); 74 } 75 } 76 else{ 77 System.out.println("Wrong Format"); 78 System.exit(0); 79 } 80 } 81 } 82 class DateUtil { 83 private Year year = new Year(); 84 private Month month = new Month(); 85 private Day day = new Day(); 86 87 private int[] mon_maxnum={31,28,31,30,31,30,31,31,30,31,30,31}; 88 DateUtil() { 89 90 } 91 92 DateUtil(int y, int m, int d) { 93 year.setValue(y); 94 month.setValue(m); 95 day.setValue(d); 96 } 97 98 Year getYear() { 99 return year; 100 } 101 102 void setYear(Year year) { 103 this.year = year; 104 } 105 106 Month getMonth(){ 107 return month; 108 } 109 110 void setMonth(Month month){ 111 this.month = month; 112 } 113 Day getDay(){ 114 return day; 115 } 116 117 void setDay(Day day){ 118 this.day = day; 119 } 120 121 void setDayMin(){ 122 day.setValue(1); 123 } 124 125 void setDayMax(){ 126 if(year.isLeapYear()) mon_maxnum[1]=29; 127 day.setValue(mon_maxnum[month.getValue()-1]); 128 } 129 public boolean checkInputValidity() { 130 if (year.isLeapYear()) { 131 if (year.validate()) { 132 if (month.validate()) { 133 if (mon_maxnum[month.getValue() - 1] == 31) { 134 if (day.getValue() >= 1 && day.getValue() <= 31) return true; 135 return false; 136 } 137 if (mon_maxnum[month.getValue() - 1] == 30) { 138 if (day.getValue() >= 1 && day.getValue() <= 30) return true; 139 return false; 140 } 141 if (mon_maxnum[month.getValue() - 1] + 1 == 29) { 142 if (day.getValue() >= 1 && day.getValue() <= 29) return true; 143 return false; 144 } 145 } 146 return false; 147 } 148 return false; 149 } else { 150 if (year.validate()) { 151 if (month.validate()) { 152 if (mon_maxnum[month.getValue() - 1] == 31) { 153 if (day.getValue() >= 1 && day.getValue() <= 31) return true; 154 return false; 155 } 156 if (mon_maxnum[month.getValue() - 1] == 30) { 157 if (day.getValue() >= 1 && day.getValue() <= 30) return true; 158 return false; 159 } 160 if (mon_maxnum[month.getValue() - 1] == 28) { 161 if (day.getValue() >= 1 && day.getValue() <= 28) return true; 162 return false; 163 } 164 } 165 return false; 166 } 167 return false; 168 } 169 } 170 171 public DateUtil getNextNDays(int m) { 172 int i; 173 long sum = 0; 174 long sum1 = 0; 175 long sum2 = 0; 176 long sum3 = 0; 177 long sum4 = 0; 178 long n = (long) m; 179 DateUtil date1 = new DateUtil(); 180 if (year.isLeapYear()) { 181 mon_maxnum[1] = 29; 182 for (i = 0; i < month.getValue() - 1; i++) { 183 sum1 += mon_maxnum[i]; 184 } 185 sum = sum1 + day.getValue(); 186 i = 0; 187 if (sum + n <= 366) { 188 while (sum2 + mon_maxnum[i] < sum + n) { 189 sum2 += mon_maxnum[i]; 190 i++; 191 } 192 date1.year.setValue(year.getValue()); 193 date1.month.setValue(i + 1); 194 date1.day.setValue((int) (sum + n - sum2)); 195 } else { 196 while (sum4 < sum + n) { 197 if (year.isLeapYear()) { 198 sum3 += 366; 199 year.yearIncrement(); 200 if (year.isLeapYear()) { 201 sum4 = sum3 + 366; 202 } else sum4 = sum3 + 365; 203 year.yearReduction(); 204 } else { 205 sum3 += 365; 206 year.yearIncrement(); 207 if (year.isLeapYear()) { 208 sum4 = sum3 + 366; 209 } else sum4 = sum3 + 365; 210 year.yearReduction(); 211 } 212 year.yearIncrement(); 213 } 214 i = 0; 215 sum2 = 0; 216 if (year.isLeapYear()) mon_maxnum[1] = 29; 217 else mon_maxnum[1] = 28; 218 while ((sum2 + mon_maxnum[i]) < (sum + n - sum3)) { 219 sum2 += mon_maxnum[i]; 220 i++; 221 } 222 date1.year.setValue(year.getValue()); 223 date1.month.setValue(i + 1); 224 date1.day.setValue((int) (sum + n - sum3 - sum2)); 225 } 226 } else { 227 for (i = 0; i < month.getValue() - 1; i++) { 228 sum1 += mon_maxnum[i]; 229 } 230 sum = sum1 + day.getValue(); 231 i = 0; 232 if (sum + n <= 365) { 233 while (sum2 + mon_maxnum[i] < sum + n) { 234 sum2 += mon_maxnum[i]; 235 i++; 236 } 237 date1.year.setValue(year.getValue()); 238 date1.month.setValue(i + 1); 239 date1.day.setValue((int) (sum + n - sum2)); 240 } else { 241 while (sum4 < sum + n) { 242 if (year.isLeapYear()) { 243 sum3 += 366; 244 year.yearIncrement(); 245 if (year.isLeapYear()) { 246 sum4 = sum3 + 366; 247 } else sum4 = sum3 + 365; 248 year.yearReduction(); 249 } else { 250 sum3 += 365; 251 year.yearIncrement(); 252 if (year.isLeapYear()) { 253 sum4 = sum3 + 366; 254 } else sum4 = sum3 + 365; 255 year.yearReduction(); 256 } 257 year.yearIncrement(); 258 } 259 i = 0; 260 sum2 = 0; 261 if (year.isLeapYear()) mon_maxnum[1] = 29; 262 else mon_maxnum[1] = 28; 263 while ((sum2 + mon_maxnum[i]) < (sum + n - sum3)) { 264 sum2 += mon_maxnum[i]; 265 i++; 266 } 267 date1.year.setValue(year.getValue()); 268 date1.month.setValue(i + 1); 269 date1.day.setValue((int) (sum + n - sum3 - sum2)); 270 } 271 } 272 return date1; 273 } 274 275 public DateUtil getPreviousNDays(int m) { 276 int i; 277 long sum = 0; 278 long sum1 = 0; 279 long sum2 = 0; 280 long sum3 = 0; 281 long n = (long) m; 282 DateUtil date2 = new DateUtil(); 283 if (year.isLeapYear()) 284 mon_maxnum[1] = 29; 285 else mon_maxnum[1] = 28; 286 for (i = 0; i < month.getValue() - 1; i++) { 287 sum1 += mon_maxnum[i]; 288 } 289 sum = sum1 + day.getValue(); 290 i = 0; 291 if (n < sum) { 292 while ((sum2 + mon_maxnum[i]) < (sum - n)) { 293 sum2 += mon_maxnum[i]; 294 i++; 295 } 296 date2.year.setValue(year.getValue()); 297 date2.month.setValue(i + 1); 298 date2.day.setValue((int) (sum - n - sum2)); 299 } 300 else { 301 while (sum3 <= (n - sum)) { 302 year.yearReduction(); 303 if (year.isLeapYear()) sum3 += 366; 304 else sum3 += 365; 305 } 306 i = 0; 307 sum2 = 0; 308 if (year.isLeapYear()) mon_maxnum[1] = 29; 309 else mon_maxnum[1] = 28; 310 while ((sum2 + mon_maxnum[i]) < (sum3 - n + sum)) { 311 sum2 += mon_maxnum[i]; 312 i++; 313 } 314 date2.year.setValue(year.getValue()); 315 date2.month.setValue(i + 1); 316 date2.day.setValue((int) (sum3 - n + sum - sum2)); 317 } 318 return date2; 319 } 320 321 public int getDaysofDates(DateUtil date) { 322 int i, j, k; 323 int sum0 = 0; 324 int sum = 0; 325 int sum1 = 0; 326 int sum2 = 0; 327 int sum3 = 0; 328 int sum4 = 0; 329 if (year.isLeapYear()) 330 mon_maxnum[1] = 29; 331 else mon_maxnum[1]=28; 332 for (i = 0; i < month.getValue() - 1; i++) { 333 sum1 += mon_maxnum[i]; 334 } 335 sum0 = sum1 + day.getValue(); 336 if (date.getYear().isLeapYear()) date.mon_maxnum[1] = 29; 337 else date.mon_maxnum[1] = 28; 338 for (j = 0; j < date.getMonth().getValue() - 1; j++) { 339 sum2 += date.mon_maxnum[j]; 340 } 341 sum = sum2 + date.getDay().getValue(); 342 if (equalTwoDates(date)) return 0; 343 else { 344 Year year1 = new Year(); 345 if (compareDates(date)) { 346 if (year.getValue() == date.getYear().getValue()) return (sum - sum0); 347 else { 348 for (k = (year.getValue() + 1); k < date.getYear().getValue(); k++) { 349 year1.setValue(k); 350 if (year1.isLeapYear()) sum3 += 366; 351 else sum3 += 365; 352 } 353 if (year.isLeapYear()) return (sum3 + 366 - sum0 + sum); 354 else return (sum3 + 365 - sum0 + sum); 355 } 356 } else { 357 if (year.getValue() == date.year.getValue()) return (sum0 - sum); 358 else { 359 for (k = (date.getYear().getValue() + 1); k < year.getValue(); k++) { 360 year1.setValue(k); 361 if (year1.isLeapYear()) sum4 += 366; 362 else sum4 += 365; 363 } 364 if (date.getYear().isLeapYear()) return (sum4 + 366 - sum + sum0); 365 else return (sum4 + 365 - sum + sum0); 366 } 367 } 368 } 369 } 370 371 public boolean compareDates(DateUtil date){ 372 if(year.getValue()<date.getYear().getValue()) return true; 373 else if(year.getValue()==date.getYear().getValue()){ 374 if(month.getValue()<date.getMonth().getValue()) return true; 375 else if(month.getValue()==date.getMonth().getValue()){ 376 if(day.getValue()<date.getDay().getValue()) return true; 377 return false; 378 } 379 return false; 380 } 381 return false; 382 } 383 public boolean equalTwoDates(DateUtil date){ 384 if(year.getValue()==date.getYear().getValue()&&month.getValue()==date.getMonth().getValue()&&day.getValue()==date.getDay().getValue()) return true; 385 else return false; 386 } 387 388 public String showDate () { 389 String s = year.getValue() + "-" + month.getValue() + "-" + day.getValue(); 390 return s; 391 } 392 } 393 class Day{ 394 private int value; 395 Day(){ 396 397 } 398 399 Day(int value){ 400 this.value=value; 401 } 402 403 int getValue(){ 404 return value; 405 } 406 407 void setValue(int value){ 408 this.value=value; 409 } 410 411 void dayIncrement(){ 412 value+=1; 413 } 414 415 void dayReduction(){ 416 value-=1; 417 } 418 } 419 420 class Month{ 421 private int value; 422 423 Month(){ 424 425 } 426 427 Month(int Value){ 428 value = Value; 429 } 430 431 int getValue(){ 432 return value; 433 } 434 435 void setValue(int value){ 436 this.value=value; 437 } 438 439 void resetMin(){ 440 value=1; 441 } 442 443 void resetMax(){ 444 value=12; 445 } 446 447 boolean validate(){ 448 if(value>=1&&value<=12){ 449 return true; 450 } 451 else return false; 452 } 453 454 void monthIncrement(){ 455 value+=1; 456 } 457 458 void monthReduction(){ 459 value-=1; 460 } 461 } 462 463 class Year{ 464 private int value; 465 466 Year(){ 467 468 } 469 470 Year(int value){ 471 this.value=value; 472 } 473 474 int getValue(){ 475 return value; 476 } 477 478 void setValue(int value){ 479 this.value=value; 480 } 481 482 boolean isLeapYear(){ 483 if((value%4==0&&value%100!=0)||(value%400==0)){ 484 return true; 485 } 486 else return false; 487 } 488 489 boolean validate(){ 490 if(value>=1820&&value<=2020){ 491 return true; 492 } 493 else return false; 494 } 495 496 void yearIncrement(){ 497 value+=1; 498 } 499 500 void yearReduction(){ 501 value-=1; 502 } 503 }
类图:


解释与心得:
我做这题的思路是根据题目给出的类图来写题目,而且写完7-5来写这题就会十分的简单,这题的算法和逻辑和题目集3最后一题差不多,只是要求我们使用聚合来实现,而且这题的结构不一样,虽然说我这题看起来满分,但是类图跟题目给出的类图不一样,没有用到聚合,该聚合的关联,而且Main方法和其他几个类是依赖关系,本来主类只有和DateUtil是依赖关系,而我的类图则是和每个类都有依赖关系。我虽然知道聚合关系怎么用,但是那样会改变该类图的构造方法。
本体大部分内容与菜单计价程序-3相同,增加的部分用加粗文字进行了标注。
设计点菜计价程序,根据输入的信息,计算并输出总价格。
输入内容按先后顺序包括两部分:菜单、订单,最后以"end"结束。
菜单由一条或多条菜品记录组成,每条记录一行
每条菜品记录包含:菜名、基础价格 两个信息。
订单分:桌号标识、点菜记录和删除信息、代点菜信息。每一类信息都可包含一条或多条记录,每条记录一行或多行。
桌号标识独占一行,包含两个信息:桌号、时间。
桌号以下的所有记录都是本桌的记录,直至下一个桌号标识。
点菜记录包含:序号、菜名、份额、份数。份额可选项包括:1、2、3,分别代表小、中、大份。
不同份额菜价的计算方法:小份菜的价格=菜品的基础价格。中份菜的价格=菜品的基础价格1.5。小份菜的价格=菜品的基础价格2。如果计算出现小数,按四舍五入的规则进行处理。
删除记录格式:序号 delete
标识删除对应序号的那条点菜记录。
如果序号不对,输出"delete error"
代点菜信息包含:桌号 序号 菜品名称 份额 分数
代点菜是当前桌为另外一桌点菜,信息中的桌号是另一桌的桌号,带点菜的价格计算在当前这一桌。
程序最后按输入的桌号从小到大的顺序依次输出每一桌的总价(注意:由于有代点菜的功能,总价不一定等于当前桌上的菜的价格之和)。
每桌的总价等于那一桌所有菜的价格之和乘以折扣。如存在小数,按四舍五入规则计算,保留整数。
折扣的计算方法(注:以下时间段均按闭区间计算):
周一至周五营业时间与折扣:晚上(17:00-20:30)8折,周一至周五中午(10:30--14:30)6折,其余时间不营业。
周末全价,营业时间:9:30-21:30
如果下单时间不在营业范围内,输出"table " + t.tableNum + " out of opening hours"
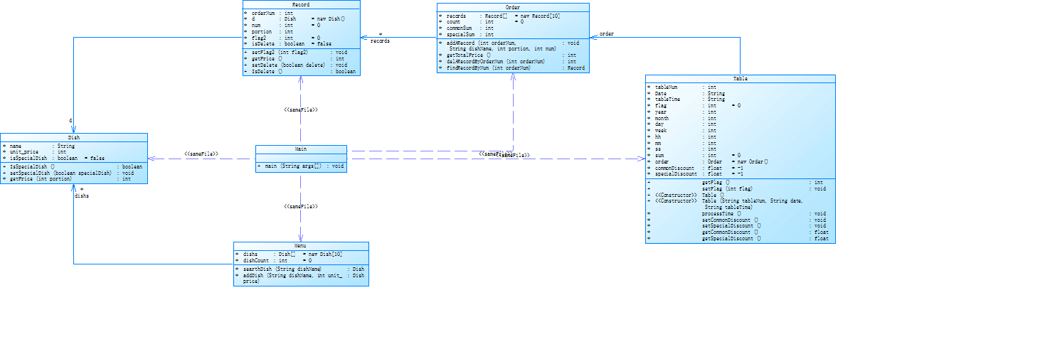
参考以下类的模板进行设计(本内容与计价程序之前相同,其他类根据需要自行定义):
菜品类:对应菜谱上一道菜的信息。
Dish {
String name;//菜品名称
int unit_price; //单价
int getPrice(int portion)//计算菜品价格的方法,输入参数是点菜的份额(输入数据只能是1/2/3,代表小/中/大份) }
菜谱类:对应菜谱,包含饭店提供的所有菜的信息。
Menu {
Dish[] dishs ;//菜品数组,保存所有菜品信息
Dish searthDish(String dishName)//根据菜名在菜谱中查找菜品信息,返回Dish对象。
Dish addDish(String dishName,int unit_price)//添加一道菜品信息
}
点菜记录类:保存订单上的一道菜品记录
Record {
int orderNum;//序号
Dish d;//菜品\\
int portion;//份额(1/2/3代表小/中/大份)
int getPrice()//计价,计算本条记录的价格
}
订单类:保存用户点的所有菜的信息。
Order {
Record[] records;//保存订单上每一道的记录
int getTotalPrice()//计算订单的总价
Record addARecord(int orderNum,String dishName,int portion,int num)//添加一条菜品信息到订单中。
delARecordByOrderNum(int orderNum)//根据序号删除一条记录
findRecordByNum(int orderNum)//根据序号查找一条记录
}
本次课题比菜单计价系列-3增加的异常情况:
1、菜谱信息与订单信息混合,应忽略夹在订单信息中的菜谱信息。输出:"invalid dish"
2、桌号所带时间格式合法(格式见输入格式部分说明,其中年必须是4位数字,月、日、时、分、秒可以是1位或2位数),数据非法,比如:2023/15/16 ,输出桌号+" date error"
3、同一桌菜名、份额相同的点菜记录要合并成一条进行计算,否则可能会出现四舍五入的误差。
4、重复删除,重复的删除记录输出"deduplication :"+序号。
5、代点菜时,桌号不存在,输出"Table number :"+被点菜桌号+" does not exist";本次作业不考虑两桌记录时间不匹配的情况。
6、菜谱信息中出现重复的菜品名,以最后一条记录为准。
7、如果有重复的桌号信息,如果两条信息的时间不在同一时间段,(时段的认定:周一到周五的中午或晚上是同一时段,或者周末时间间隔1小时(不含一小时整,精确到秒)以内算统一时段),此时输出结果按不同的记录分别计价。
8、重复的桌号信息如果两条信息的时间在同一时间段,此时输出结果时合并点菜记录统一计价。前提:两个的桌号信息的时间都在有效时间段以内。计算每一桌总价要先合并符合本条件的饭桌的点菜记录,统一计价输出。
9、份额超出范围(1、2、3)输出:序号+" portion out of range "+份额,份额不能超过1位,否则为非法格式,参照第13条输出。
10、份数超出范围,每桌不超过15份,超出范围输出:序号+" num out of range "+份数。份数必须为数值,最高位不能为0,否则按非法格式参照第16条输出。
11、桌号超出范围[1,55]。输出:桌号 +" table num out of range",桌号必须为1位或多位数值,最高位不能为0,否则按非法格式参照第16条输出。
12、菜谱信息中菜价超出范围(区间(0,300)),输出:菜品名+" price out of range "+价格,菜价必须为数值,最高位不能为0,否则按非法格式参照第16条输出。
13、时间输入有效但超出范围[2022.1.1-2023.12.31],输出:"not a valid time period"
14、一条点菜记录中若格式正确,但数据出现问题,如:菜名不存在、份额超出范围、份数超出范围,按记录中从左到右的次序优先级由高到低,输出时只提示优先级最高的那个错误。
15、每桌的点菜记录的序号必须按从小到大的顺序排列(可以不连续,也可以不从1开始),未按序排列序号的输出:"record serial number sequence error"。当前记录忽略。(代点菜信息的序号除外)
16、所有记录其它非法格式输入,统一输出"wrong format"
17、如果记录以“table”开头,对应记录的格式或者数据不符合桌号的要求,那一桌下面定义的所有信息无论正确或错误均忽略,不做处理。如果记录不是以“table”开头,比如“tab le 55 2023/3/2 12/00/00”,该条记录认为是错误记录,后面所有的信息并入上一桌一起计算。
本次作业比菜单计价系列-3增加的功能:
菜单输入时增加特色菜,特色菜的输入格式:菜品名+英文空格+基础价格+"T"
例如:麻婆豆腐 9 T
菜价的计算方法:
周一至周五 7折, 周末全价。
注意:不同的四舍五入顺序可能会造成误差,请按以下步骤累计一桌菜的菜价:
计算每条记录的菜价:将每份菜的单价按份额进行四舍五入运算后,乘以份数计算多份的价格,然后乘以折扣,再进行四舍五入,得到本条记录的最终支付价格。
最后将所有记录的菜价累加得到整桌菜的价格。
输入格式:
桌号标识格式:table + 序号 +英文空格+ 日期(格式:YYYY/MM/DD)+英文空格+ 时间(24小时制格式: HH/MM/SS)
菜品记录格式:
菜名+英文空格+基础价格
如果有多条相同的菜名的记录,菜品的基础价格以最后一条记录为准。
点菜记录格式:序号+英文空格+菜名+英文空格+份额+英文空格+份数注:份额可输入(1/2/3), 1代表小份,2代表中份,3代表大份。
删除记录格式:序号 +英文空格+delete
代点菜信息包含:桌号+英文空格+序号+英文空格+菜品名称+英文空格+份额+英文空格+分数
最后一条记录以“end”结束。
输出格式:
按输入顺序输出每一桌的订单记录处理信息,包括:
1、桌号,格式:table+英文空格+桌号+”:”
2、按顺序输出当前这一桌每条订单记录的处理信息,
每条点菜记录输出:序号+英文空格+菜名+英文空格+价格。其中的价格等于对应记录的菜品*份数,序号是之前输入的订单记录的序号。如果订单中包含不能识别的菜名,则输出“** does not exist”,**是不能识别的菜名
如果删除记录的序号不存在,则输出“delete error”
最后按输入顺序一次输出每一桌所有菜品的总价(整数数值)格式:table+英文空格+桌号+“:”+英文空格+当前桌的原始总价+英文空格+当前桌的计算折扣后总价
输入样例:
在这里给出一组输入。例如:
麻婆豆腐 12
油淋生菜 9 T
table 31 2023/2/1 14/20/00
1 麻婆豆腐 1 16
2 油淋生菜 1 2
2 delete
2 delete
end
输出样例:
在这里给出相应的输出。例如:
table 31:
1 num out of range 16
2 油淋生菜 18
deduplication 2
table 31: 0 0
输入样例1:
份数超出范围+份额超出范围。例如:
麻婆豆腐 12
油淋生菜 9 T
table 31 2023/2/1 14/20/00
1 麻婆豆腐 1 16
2 油淋生菜 4 2
end
输出样例1:
份数超出范围+份额超出范围。例如:
table 31:
1 num out of range 16
2 portion out of range 4
table 31: 0 0
输入样例2:
桌号信息错误。例如:
麻婆豆腐 12
油淋生菜 9 T
table a 2023/3/15 12/00/00
1 麻婆豆腐 1 1
2 油淋生菜 2 1
end
输出样例2:
在这里给出相应的输出。例如:
wrong format
输入样例3:
混合错误:桌号信息格式错误+混合的菜谱信息(菜谱信息忽略)。例如:
麻婆豆腐 12
油淋生菜 9 T
table 55 2023/3/31 12/000/00
麻辣香锅 15
1 麻婆豆腐 1 1
2 油淋生菜 2 1
end
输出样例3:
在这里给出相应的输出。例如:
wrong format
输入样例4:
错误的菜谱记录。例如:
麻婆豆腐 12.0
油淋生菜 9 T
table 55 2023/3/31 12/00/00
麻辣香锅 15
1 麻婆豆腐 1 1
2 油淋生菜 2 1
end
输出样例4:
在这里给出相应的输出。例如:
wrong format
table 55:
invalid dish
麻婆豆腐 does not exist
2 油淋生菜 14
table 55: 14 10
输入样例5:
桌号格式错误(以“table”开头)+订单格式错误(忽略)。例如:
麻婆豆腐 12
油淋生菜 9 T
table a 2023/3/15 12/00/00
1 麻婆 豆腐 1 1
2 油淋生菜 2 1
end
输出样例5:
在这里给出相应的输出。例如:
wrong format
输入样例6:
桌号格式错误,不以“table”开头。例如:
麻婆豆腐 12
油淋生菜 9 T
table 1 2023/3/15 12/00/00
1 麻婆豆腐 1 1
2 油淋生菜 2 1
tab le 2 2023/3/15 12/00/00
1 麻婆豆腐 1 1
2 油淋生菜 2 1
end
输出样例6:
在这里给出相应的输出。例如:
table 1:
1 麻婆豆腐 12
2 油淋生菜 14
wrong format
record serial number sequence error
record serial number sequence error
table 1: 26 17
其他用例请参考公开的测试用例
源码:
1 import java.util.*; 2 public class Main { 3 public static void main(String[] args) { 4 Scanner input = new Scanner(System.in); 5 Menu menu = new Menu(); 6 Table[] tablemes = new Table[10]; 7 int dishAmount = 0; 8 int orderAmount = 0; 9 Dish dish; 10 int tableAmount = 0; 11 int count; 12 String[] temp; 13 int a1,a2,a3,a4,a5; 14 int flag1=0; 15 int mount=0; 16 while (true) { 17 String string = input.nextLine(); 18 temp = string.split(" "); 19 if(string.equals("end")) 20 break; 21 count = temp.length; 22 if (count == 2) { 23 if (temp[1].equals("delete")) { 24 if(tablemes[tableAmount].getFlag()==1){ 25 } 26 else{ 27 a1 = Integer.parseInt(temp[0]); 28 if (tablemes[tableAmount].order.delARecordByOrderNum(a1) == 0) { 29 System.out.println("delete error;"); 30 } else { 31 if (!tablemes[tableAmount].order.records[a1 - 1].IsDelete()) { 32 int c = tablemes[tableAmount].order.delARecordByOrderNum(a1); 33 tablemes[tableAmount].order.records[a1 - 1].setDelete(true); 34 if(!tablemes[tableAmount].order.records[a1 - 1].d.IsSpecialDish()) tablemes[tableAmount].order.commonSum -= c; 35 else tablemes[tableAmount].order.specialSum -= c; 36 } else System.out.println("deduplication " + a1); 37 } 38 } 39 } else { 40 if(flag1==1){ 41 if(tablemes[tableAmount].getFlag()==1){ 42 } 43 else System.out.println("invalid dish"); 44 } 45 else{ 46 if(temp[1].matches("[1-9][\\d]*")){ 47 if(Integer.parseInt(temp[1])<300){ 48 a2 = Integer.parseInt(temp[1]); 49 menu.dishs[dishAmount] = menu.addDish(temp[0], a2); 50 dishAmount++; 51 } 52 else System.out.println(temp[0]+" price out of range "+temp[1]); 53 } 54 else if(temp[1].matches("0")) System.out.println(temp[0]+" price out of range "+temp[1]); 55 else System.out.println("wrong format"); 56 } 57 } 58 } 59 else if(count==3){ 60 if(temp[2].equals("T")){ 61 if(temp[1].matches("[1-9][\\d]*")){ 62 if(Integer.parseInt(temp[1])<300){ 63 a2 = Integer.parseInt(temp[1]); 64 menu.dishs[dishAmount] = menu.addDish(temp[0], a2); 65 menu.dishs[dishAmount].setSpecialDish(true); 66 dishAmount++; 67 } 68 else System.out.println(temp[0]+" price out of range "+temp[1]); 69 } 70 else if(temp[1].matches("0")) System.out.println(temp[0]+" price out of range "+temp[1]); 71 else System.out.println("wrong format"); 72 } 73 else System.out.println("wrong format"); 74 } 75 else if (count == 4) { 76 if (temp[0].equals("table")) { 77 flag1=1; 78 if(temp[1].matches("[1-9][\\d]*")){ 79 int num = Integer.parseInt(temp[1]); 80 if (num > 55) { 81 if(tableAmount==0) tablemes[tableAmount] = new Table(); 82 tablemes[tableAmount].setFlag(1); 83 System.out.println(num +" "+"table num out of range"); 84 } else { 85 if(temp[2].matches("[1-9][\\d]{3}/[1-9][\\d]?/[1-9][\\d]?")){ 86 String[] str = temp[2].split("/"); 87 int year1=Integer.parseInt(str[0]); 88 int month1=Integer.parseInt(str[1]); 89 int day1=Integer.parseInt(str[2]); 90 int[] mon_maxNum={0,31,28,31,30,31,30,31,31,30,31,30,31}; 91 if(month1>=1&&month1<=12){ 92 if(day1>=1&&day1<=mon_maxNum[month1]){ 93 if(year1>=2022&&year1<=2023){ 94 if(temp[3].matches("[1-9][\\d]?/[\\d]{2}/[\\d]{2}")){ 95 tableAmount++; 96 orderAmount = 0; 97 mount=0; 98 tablemes[tableAmount] = new Table(temp[1], temp[2], temp[3]); 99 tablemes[tableAmount].setFlag(0); 100 tablemes[tableAmount].processTime(); 101 tablemes[tableAmount].setCommonDiscount(); 102 tablemes[tableAmount].setSpecialDiscount(); 103 System.out.println("table " + temp[1] + ": "); 104 } 105 else{ 106 if(tableAmount==0) tablemes[tableAmount] = new Table(); 107 tablemes[tableAmount].setFlag(1); 108 System.out.println("wrong format"); 109 } 110 } 111 else{ 112 if(tableAmount==0) tablemes[tableAmount] = new Table(); 113 tablemes[tableAmount].setFlag(1); 114 System.out.println("not a valid time period"); 115 } 116 } 117 else{ 118 if(tableAmount==0) tablemes[tableAmount] = new Table(); 119 tablemes[tableAmount].setFlag(1); 120 System.out.println(num +" date error"); 121 } 122 } 123 else{ 124 if(tableAmount==0) tablemes[tableAmount] = new Table(); 125 tablemes[tableAmount].setFlag(1); 126 System.out.println(num +" date error"); 127 } 128 } 129 else{ 130 if(tableAmount==0) tablemes[tableAmount] = new Table(); 131 tablemes[tableAmount].setFlag(1); 132 System.out.println("wrong format"); 133 } 134 } 135 } 136 else{ 137 if(tableAmount==0) tablemes[tableAmount] = new Table(); 138 tablemes[tableAmount].setFlag(1); 139 System.out.println("wrong format"); 140 } 141 } else { 142 if(tablemes[tableAmount].getFlag()==1){ 143 } 144 else{ 145 a3 = Integer.parseInt(temp[0]); 146 a4 = Integer.parseInt(temp[2]); 147 a5 = Integer.parseInt(temp[3]); 148 tablemes[tableAmount].order.addARecord(a3, temp[1],a4 , a5); 149 dish = menu.searthDish(temp[1]); 150 if(dish==null){ 151 System.out.println(temp[1]+" does not exist"); 152 } 153 if (dish != null) { 154 if(temp[2].matches("[1-3]")){ 155 if(temp[3].matches("[1-9]")||temp[3].matches("1[0-5]")){ 156 if(mount==0){ 157 tablemes[tableAmount].order.records[orderAmount].setFlag2(1); 158 mount++; 159 tablemes[tableAmount].order.records[orderAmount].d = dish; 160 int a = tablemes[tableAmount].order.records[orderAmount].getPrice(); 161 System.out.println(tablemes[tableAmount].order.records[orderAmount].orderNum + " " + dish.name + " " + a); 162 if(!dish.IsSpecialDish()) tablemes[tableAmount].order.commonSum += a; 163 else tablemes[tableAmount].order.specialSum += a; 164 } 165 else{ 166 for(int i=orderAmount-1;i>=0;i--){ 167 if(tablemes[tableAmount].order.records[i].flag2 ==1){ 168 if(a3<=tablemes[tableAmount].order.records[i].orderNum){ 169 System.out.println("record serial number sequence error"); 170 } 171 else{ 172 tablemes[tableAmount].order.records[orderAmount].setFlag2(1); 173 mount++; 174 tablemes[tableAmount].order.records[orderAmount].d = dish; 175 int a = tablemes[tableAmount].order.records[orderAmount].getPrice(); 176 System.out.println(tablemes[tableAmount].order.records[orderAmount].orderNum + " " + dish.name + " " + a); 177 if(!dish.IsSpecialDish()) tablemes[tableAmount].order.commonSum += a; 178 else tablemes[tableAmount].order.specialSum += a; 179 } 180 break; 181 } 182 } 183 } 184 } 185 else if(temp[2].matches("[1-9][\\d]*")) System.out.println(a3+" num out of range "+a5); 186 else System.out.println("wrong format"); 187 } 188 else if(temp[2].matches("[4-9]")) System.out.println(a3+" portion out of range "+a4); 189 else if(temp[2].matches("[1-9][\\d]*")) System.out.println("not a valid portion range"); 190 else System.out.println("wrong format"); 191 } 192 orderAmount++; 193 } 194 } 195 } 196 else if (count == 5) { 197 if(temp[0].matches("[1-9][\\d]*")){ 198 int num = Integer.parseInt(temp[0]); 199 if (num > 55) System.out.println("Table number :"+temp[0]+" does not exist"); 200 else { 201 if(tablemes[tableAmount].getFlag()==1){ 202 } 203 else{ 204 a1 = Integer.parseInt(temp[1]); 205 a2 = Integer.parseInt(temp[3]); 206 a3 = Integer.parseInt(temp[4]); 207 tablemes[tableAmount].order.addARecord(a1, temp[2], a2, a3); 208 dish = menu.searthDish(temp[2]); 209 if (dish != null) { 210 tablemes[tableAmount].order.records[orderAmount].d = dish; 211 int b = tablemes[tableAmount].order.records[orderAmount].getPrice(); 212 System.out.println(temp[1] + " table " + tablemes[tableAmount].tableNum + " pay for table " + temp[0] + " " + b); 213 if(!dish.IsSpecialDish()) tablemes[tableAmount].order.commonSum += b; 214 else tablemes[tableAmount].order.specialSum += b; 215 } 216 orderAmount++; 217 } 218 } 219 } 220 else System.out.println("wrong format"); 221 } 222 else System.out.println("wrong format"); 223 } 224 for (int i = 1; i < tableAmount + 1; i++) { 225 if(tablemes[i].getCommonDiscount()>0&&tablemes[i].getSpecialDiscount()>0){ 226 System.out.println("table " + tablemes[i].tableNum + ": "+tablemes[i].order.getTotalPrice()+" "+Math.round(tablemes[i].order.commonSum*tablemes[i].getCommonDiscount()+tablemes[i].order.specialSum*tablemes[i].getSpecialDiscount())); 227 } 228 else System.out.println("table " + tablemes[i].tableNum + " out of opening hours"); 229 } 230 } 231 } 232 class Dish { 233 String name; 234 int unit_price; 235 236 boolean isSpecialDish=false; 237 238 public boolean IsSpecialDish() { 239 return isSpecialDish; 240 } 241 242 public void setSpecialDish(boolean specialDish) { 243 isSpecialDish = specialDish; 244 } 245 246 int getPrice(int portion) { 247 if (portion == 1) return unit_price; 248 else if (portion == 2) return Math.round((float) (unit_price * 1.5)); 249 else return 2*unit_price; 250 } 251 } 252 class Menu { 253 Dish[] dishs = new Dish[10]; 254 int dishCount = 0; 255 Dish searthDish(String dishName){ 256 for(int i=dishCount-1;i>=0;i--){ 257 if(dishName.equals(dishs[i].name)){ 258 return dishs[i]; 259 } 260 } 261 return null; 262 } 263 Dish addDish(String dishName,int unit_price){ 264 Dish dish = new Dish(); 265 dish.name = dishName; 266 dish.unit_price = unit_price; 267 dishCount++; 268 return dish; 269 } 270 } 271 class Record { 272 int orderNum; 273 Dish d = new Dish(); 274 int num = 0; 275 int portion; 276 277 int flag2=0; 278 279 public void setFlag2(int flag2) { 280 this.flag2 = flag2; 281 } 282 283 boolean isDelete=false; 284 int getPrice(){ 285 return d.getPrice(portion)*num; 286 } 287 288 public void setDelete(boolean delete) { 289 isDelete = delete; 290 } 291 public boolean IsDelete() { 292 return isDelete; 293 } 294 295 } 296 class Order { 297 Record[] records = new Record[10]; 298 int count = 0; 299 300 int commonSum; 301 302 int specialSum; 303 void addARecord(int orderNum,String dishName,int portion,int num){ 304 records[count] = new Record(); 305 records[count].d.name = dishName; 306 records[count].orderNum = orderNum; 307 records[count].portion = portion; 308 records[count].num = num; 309 count++; 310 } 311 int getTotalPrice(){ 312 return commonSum+specialSum; 313 } 314 int delARecordByOrderNum(int orderNum){ 315 if(orderNum>count||orderNum<=0){ 316 return 0; 317 }else { 318 return records[orderNum - 1].getPrice(); 319 } 320 } 321 Record findRecordByNum(int orderNum) { 322 for (int i = count - 1; i >= 0; i--) { 323 if (orderNum == records[i].orderNum) { 324 return records[i]; 325 } 326 } 327 return null; 328 } 329 } 330 class Table { 331 int tableNum; 332 String Date; 333 334 String tableTime; 335 336 int flag=0; 337 338 public int getFlag() { 339 return flag; 340 } 341 342 public void setFlag(int flag) { 343 this.flag = flag; 344 } 345 346 public Table() { 347 } 348 349 public Table(String tableNum, String date, String tableTime) { 350 this.tableNum = Integer.parseInt(tableNum); 351 Date = date; 352 this.tableTime = tableTime; 353 } 354 int year,month,day,week,hh,mm,ss; 355 int sum=0; 356 Order order = new Order(); 357 float commonDiscount = -1; 358 359 float specialDiscount=-1; 360 361 void processTime(){ 362 String[] temp1 = Date.split("/"); 363 String[] temp2 = tableTime.split("/"); 364 365 year = Integer.parseInt(temp1[0]); 366 month = Integer.parseInt(temp1[1]); 367 day = Integer.parseInt(temp1[2]); 368 369 Calendar date = Calendar.getInstance(); 370 date.set(year, (month-1), day); 371 week = date.get(Calendar.DAY_OF_WEEK); 372 if(week==1) 373 week = 7; 374 else 375 week--; 376 hh = Integer.parseInt(temp2[0]); 377 mm = Integer.parseInt(temp2[1]); 378 ss = Integer.parseInt(temp2[2]); 379 380 } 381 void setCommonDiscount(){ 382 if(week>=1&&week<=5) 383 { 384 if(hh>=17&&hh<20) 385 commonDiscount =0.8F; 386 else if(hh==20&&mm<30) 387 commonDiscount =0.8F; 388 else if(hh==20&&mm==30&&ss==0) 389 commonDiscount =0.8F; 390 else if(hh>=11&&hh<=13||hh==10&&mm>=30) 391 commonDiscount =0.6F; 392 else if(hh==14&&mm<30) 393 commonDiscount =0.6F; 394 else if(hh==14&&mm==30&&ss==0) 395 commonDiscount =0.6F; 396 } 397 else 398 { 399 if(hh>=10&&hh<=20) 400 commonDiscount = 1.0F; 401 else if(hh==9&&mm>=30) 402 commonDiscount = 1.0F; 403 else if(hh==21&&mm<30||hh==21&&mm==30&&ss==0) 404 commonDiscount = 1.0F; 405 } 406 } 407 void setSpecialDiscount(){ 408 if(week>=1&&week<=5) 409 { 410 if(hh>=17&&hh<20) 411 specialDiscount =0.7F; 412 else if(hh==20&&mm<30) 413 specialDiscount =0.7F; 414 else if(hh==20&&mm==30&&ss==0) 415 specialDiscount =0.7F; 416 else if(hh>=11&&hh<=13||hh==10&&mm>=30) 417 specialDiscount =0.7F; 418 else if(hh==14&&mm<30) 419 specialDiscount =0.7F; 420 else if(hh==14&&mm==30&&ss==0) 421 specialDiscount =0.7F; 422 } 423 else 424 { 425 if(hh>=10&&hh<=20) 426 specialDiscount = 1.0F; 427 else if(hh==9&&mm>=30) 428 specialDiscount = 1.0F; 429 else if(hh==21&&mm<30||hh==21&&mm==30&&ss==0) 430 specialDiscount = 1.0F; 431 } 432 } 433 434 float getCommonDiscount() { 435 return commonDiscount; 436 } 437 438 float getSpecialDiscount() { 439 return specialDiscount; 440 } 441 }
类图:

报表内容:

解释与心得:
由于7-1 菜单计价-3没写,所以我是直接先写7-1 菜单计价-3再写这题,后面把两个题目的代码都优化了一下,也就是现在看到的代码。因为我前面说了我是怎么写7-1 菜单计价-3的,所以我就说我是怎么写这题吧,很明显这道题新加了很多异常情况,还有新功能,而且输入输出也改变了很多,而且做这题最需要注意的一个点就是当桌子的格式错误或者数据错误,直到下一个table出现,这个桌子下面的信息都不做处理,那么如何知道要不要对信息不做处理呢,我的做法是给桌子一个属性flag,在每次输入的字符串除了菜单和含有tabble的字符数组都判断一下flag,假如flag为0,那么,不处理,跳到下一个循环;假如flag为1,那么处理语句。新加了一个特色菜功能,Dish类应该新加一个属性isSpecialDish以及相关的getter和setter方法来判断该菜是不是特色菜,而且数组应该新加一个length是否为3的情况。当length为3时,判断完异常情况如果符合条件,再添加到菜单中,同时应该用方法setSpecialDish把isSpecialDish设为1。与上次不同的是当length为2时,总价格分两种,一种是特色菜的总价格,还有一种是普通菜的总价格。至于很多种情况,就需要看代码了,我讲的是思路。
(3)踩坑心得:
错误的代码:

改进后的代码:

心得:
经过我的查询,发现print和printf效率上存在一些差异。在 printf 的实现中,在调用 write 之前先写入 IO 缓冲区,这是一个用户空间的缓冲。系统调用是软中断,频繁调用,需要频繁陷入内核态,这样的效率不是很高,而 printf 实际是向用户空间的 IO 缓冲写,在满足条件的情况下才会调用 write 系统调用,减少 IO 次数,提高效率。而print则会关闭缓存区。
错误的代码:

改进的代码:

心得:一开始我觉得这两个代码并没有什么区别,但是仔细一想,应该是长度的差别,多了else,导致内存超限。
(4)改进建议:
学完正则表达式后,我觉得很多判断语句都可以用正则表达式来表达,可以提高效率。在写题目时,老是忘记老师讲的迪米特法则,也就是类之间的联系太紧密了。而且在写题目时,老是忘记给题目写注解,没有养成这样的习惯,导致后面写完题目在写注解就会十分浪费时间,而且不写注解就会降低代码的可读性。在写代码时,没有对属性进行封装,并且不会对相关的方法前面赋予public,而且很多时候代码格式没有依据JDK的格式。
(5) 总结:
经过这三次的题目集,我学会了正则表达式,以及如何对类之间进行聚合。以及这次的7-1 菜单计价-4锻炼了我的逻辑思维能力,以及加深了我对类的运用。这次的题目集7-3去掉重复的数据打破了我对循环的认知,让原本两层循环的做法,巧妙地变成了一层循环。而且通过这三次题目集,加深了我对数组和字符串的用法。而通过这次题目集,我认识到了自己的不足,需要对类和对象进行深入学习。至于意见方面,我对老师倒是没什么意见和建议,而是觉得自己不会主动去学习,主动去思考,而是等老师告诉我为什么、怎么做。

浙公网安备 33010602011771号