jenkins+pytest+allure邮件发送测试结果
1.系统配置中找到Jenkins Location,填写系统管理员邮箱

2.


发件人邮箱要与管理员邮箱相同
3.jenkins任务配置中,找到构建后操作


4.在高级里设置邮件的触发条件

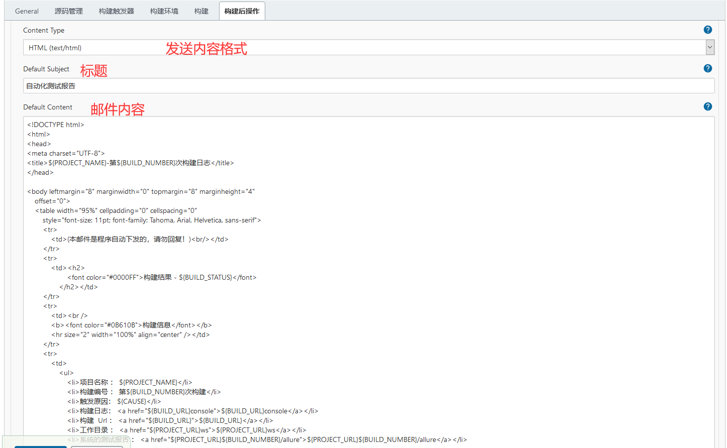
邮件内容:
<!DOCTYPE html> <html> <head> <meta charset="UTF-8"> <title>${PROJECT_NAME}-第${BUILD_NUMBER}次构建日志</title> </head> <body leftmargin="8" marginwidth="0" topmargin="8" marginheight="4" offset="0"> <table width="95%" cellpadding="0" cellspacing="0" style="font-size: 11pt; font-family: Tahoma, Arial, Helvetica, sans-serif"> <tr> <td>(本邮件是程序自动下发的,请勿回复!)<br/></td> </tr> <tr> <td><h2> <font color="#0000FF">构建结果 - ${BUILD_STATUS}</font> </h2></td> </tr> <tr> <td><br /> <b><font color="#0B610B">构建信息</font></b> <hr size="2" width="100%" align="center" /></td> </tr> <tr> <td> <ul> <li>项目名称 : ${PROJECT_NAME}</li> <li>构建编号 : 第${BUILD_NUMBER}次构建</li> <li>触发原因: ${CAUSE}</li> <li>构建日志: <a href="${BUILD_URL}console">${BUILD_URL}console</a></li> <li>构建 Url : <a href="${BUILD_URL}">${BUILD_URL}</a></li> <li>工作目录 : <a href="${PROJECT_URL}ws">${PROJECT_URL}ws</a></li> <li>系统的测试报告 : <a href="${PROJECT_URL}${BUILD_NUMBER}/allure">${PROJECT_URL}${BUILD_NUMBER}/allure</a></li> </ul> </td> </tr> <tr> <td><b><font color="#0B610B">Changes Since Last Successful Build:</font></b> <hr size="2" width="100%" align="center" /></td> </tr> <tr> <td> <ul> <li>历史变更记录 : <a href="${PROJECT_URL}changes">${PROJECT_URL}changes</a></li> </ul> ${CHANGES_SINCE_LAST_SUCCESS,reverse=true, format="Changes for Build #%n:<br />%c<br />",showPaths=true,changesFormat="<pre>[%a]<br />%m</pre>",pathFormat=" %p"} </td> </tr> <tr> <td> <hr size="2" width="100%" align="center" /></td> </tr> <tr> <td></td> </tr> <tr> <td><b><font color="#0B610B">构建情况总览:</font></b>${TEST_COUNTS,var="fail"}<br/> <hr size="2" width="100%" align="center" /></td> </tr> <tr> <td><textarea cols="80" rows="30" readonly="readonly" style="font-family: Courier New">${BUILD_LOG,maxLines=23}</textarea> </td> </tr> </table> </body> </html>

浙公网安备 33010602011771号