自定义Mybatis的分析:
mybatis在使用代理dao的方式实现增删改查时做什么事呢?
只有两件事:
第一:创建代理对象
第二:在代理对象中调用selectList
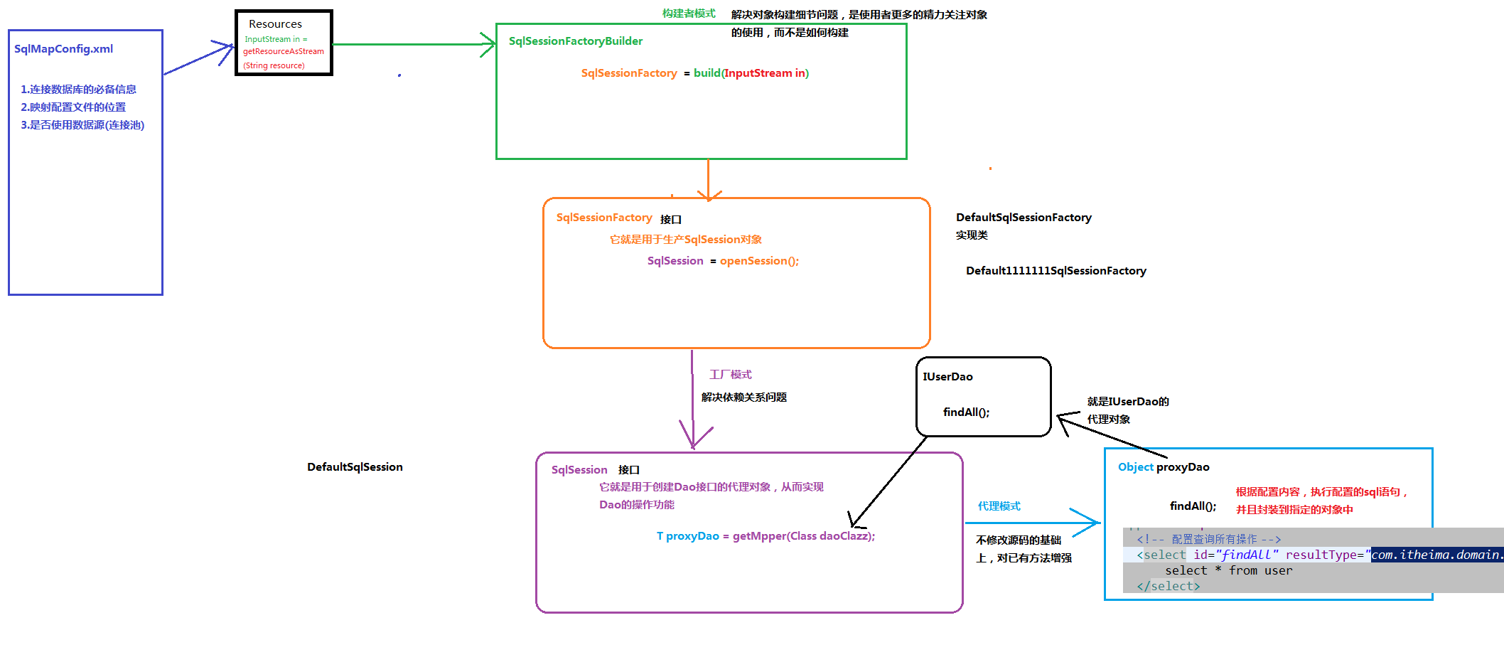
自定义mybatis能通过入门案例看到类
class Resources 使用类加载器读取配置文件
class SqlSessionFactoryBuilder 用于创建一个SqlSessionFactoryBuilder
interface SqlSessionFactory
interface SqlSession
关系:
1)、mybatis分析;

自定义nybatis分析:


posted on
浙公网安备 33010602011771号