【转载】oracle学习之路(4)Oracle---windows下安装oracle19c
转载文档源文链接:
Oracle---windows下安装oracle19c
一、Oracle数据库客户端的安装
1、官网下载软件安装包oracle19c 以及客户端
网路地址:https://www.oracle.com/database/technologies/oracle-database-software-downloads.html#19c

二.安装oracle19c
1.解压安装压缩包
在D盘新建文件夹oracle19c(注意:解压后的安装包不能为中文路径,且不要有空格这台特殊的,且数据库安装完成后安装包也不能删除。)。
将WINDOWS.X64_193000_db_home.zip解压到此文件夹下,(由于解压的安装包中已经包含客户端等,所以我就直接解压到这了,没有另建个文件夹)

2.双击setup.exe安装




安装完成,但这次安装后在开始菜单竟然找不到安装的东西,如下图。

幸好我其他机器安装过,通过查找快捷方式地址找到了位置,如图:
C:\ProgramData\Microsoft\Windows\Start Menu\Programs\Oracle - OraDB19Home1\配置和移植工具
通过这个可知,安装完oracle19c后,本机不需要再额外安装客户端,已经安装好了(且客户端相关文件就在解压缩的安装包里,所以第一步解压缩时我才没有解压到单独文件夹)。)。

三.配置
1.配置服务
点击Net Manager后弹窗如下,然后添加服务:




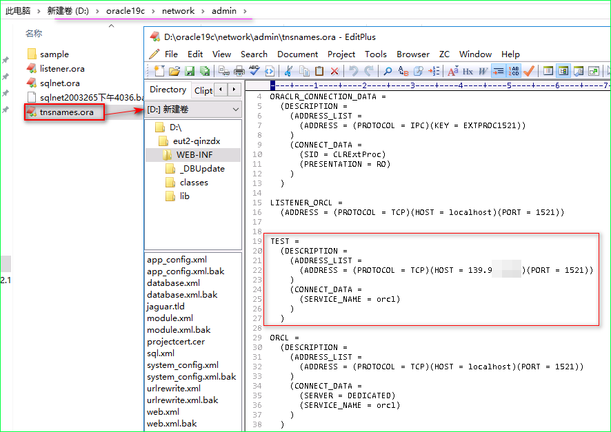
上面的7步,其实就是对tnsnames.ora配置文件的可视化操作而已,所以可直接修改配置文件即可完成上面的7步(连接测试除外)。)。

2.配置数据库可ip连接
此时此数据库只能本机用localhost连接,如改为本机或其他机器用ip地址连接会报无监听错误。
1)修改监听配置

上面的这步其实就是对 listener.ora 配置文件的可视化操作而已,所以可直接修改配置文件即可完成上面的配置,如下图。
)。

2)测试

四.安装PLSQL
解压PLSQL13.0.4.1906.rar,按照安装包里的path.docx文件内容指示安装,安装好后,即可直接使用。

五.针对本机不安装oracle数据库,远程连接其他数据库
本机未安装oracle,故需要安装客户端。
解压下载好的客户端文件压缩包 WINDOWS.X64_193000_client.zip
然后点击setup.exe安装,下图选择“管理员”吧,”即时客户机“”安装后,没有可视化管理,全点手工配置配置文件才得。(安装好后,按照“步骤三下的步骤1”配置服务,然后按照“步骤四”安装PLSQL就可以了)

六.过程中遇到问题思考
1.Oracle19c与win7以下(包括win7)不兼容(不能安装。我在win7系统安装oracle19c数据库后怎么也不行,后来查网才知道)。
2.解压“WINDOWS.X64_193000_db_home.zip”。
注意:解压后的安装包不能为中文路径,且不要有空格这台特殊的,且数据库安装完成后安装包也不能删除。
原因是安装包里包含客户端相关文件,以及安装后的服务实例、监听等的可执行文件都在安装包里。

3.安装客户端
注意:如果本机已经安装了oracle19c,那么本机想用plsql连接数据库就不需要再安装这个客户端(安装了也没事,就是修改配置时点看好哪个生效了),原因是安装了oracle19c后,其安装包里就有了客户端。
我就是安装完oracle19c后,本机又安装了个客户端,然后修改客户端的配置,怎么也不生效,如下图:


(故结论:如本机已安装oracle19c了,就不需要安装此客户端(安装oracle19c自带了),如本机未安装Oralce,而是仅仅远程连接其他oracle服务器的话,就需要先安装客户端才能远程连接oracle数据库,再安装PLSQL工具。)。
4.oracle安装后,其他机器客户端安装好后,无法通过ip地址远程连接到此oracle数据。解决方法可看上面的“安装步骤三下面的步骤2“,当时解决此问题参考的网上方法截图如下:


浙公网安备 33010602011771号