C++全栈聊天室实战 day1
5.2
安装qt
https://www.cnblogs.com/mszc/p/18855899
创建应用
创建客户端的登录界面,先用qt创建qt application widgets
1)点击创建项目
2)选择application widgets
3)点击选择
4)然后命名
5)选择路径最好不放在C盘
6)Build system选择qmake
7)一路同意
****
加载资源
1)选择一个.ico文件作为界面右上角的图标并复制到项目文件里
2)点击文件选择创建新文件,选择QT,然后选择创建QT Resource File类型,命名为rc
3) 在rc.qrc里点击添加文件,选择.ico文件
4)在.pro后缀文件里添加代码
点击查看代码
RC_ICONS = icon.ico

设计界面
1)编辑里点击mainwindow.ui然后跳转到设计界面

2)在属性编辑器里修改minimumSize的宽度为300,高度为500,maximumSize同理
3)点击文件选择创建新文件,选择QT,然后选择创建(第二个)设计界面类型,命名为logindiglog
4) 在设计界面里设计好logindiglog.iu界面

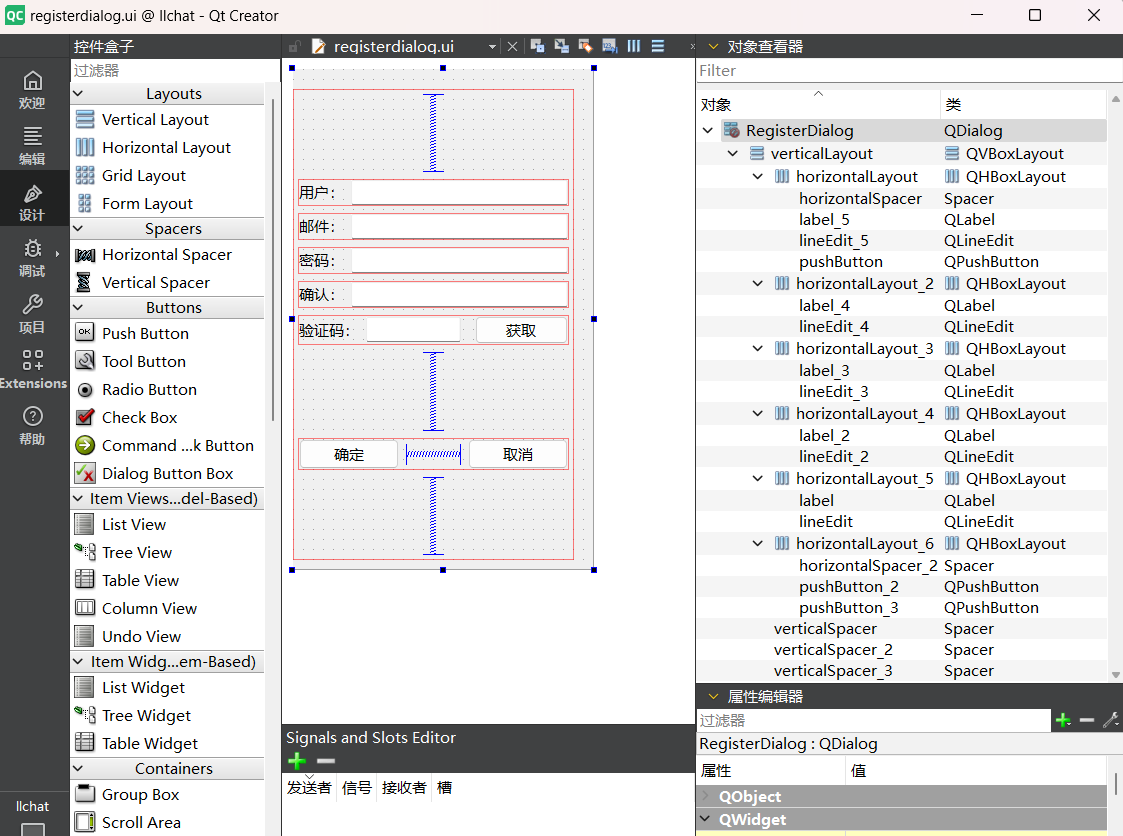
5)同理设计注册界面


浙公网安备 33010602011771号