C#网络编程(四)----HttpClient
简介
HttpClient是C#中用于发送/接收HTTP请求的核心类,属于 System.Net.Http 命名空间。它是 .NET 中处理网络通信的现代 API,设计目标是替代早期的 WebClient/WebRequest/WebResponse/HttpWebRequest,支持异步编程、灵活配置和高性能网络交互,广泛用于调用 REST API、与 Web 服务通信、文件上传 / 下载等场景。
相对过时的类库,它的核心优势如下
| 特性 | 说明 |
|---|---|
| 异步优先 | 所有方法都返回Task,支持async/await模式,避免线程阻塞 |
| 连接池复用 | 自动复用TCP连接(基于 Connection: keep-alive),减少重复握手 |
| 完善的Stream处理 | 支持大文件流式读取内容,避免缓冲区溢出 |
| 线程安全 | 实例本身是线程安全的(但需注意配置不可变,比如DNS),推荐复用实例(避免频繁创建导致端口耗尽)。 |
| 灵活的请求配置 | 支持链式配置自定义请求头,超时时间,代理,编码,SSL等功能 |
| 继承第三方HTTP库 | 可以替换默认的SocketsHttpHandler,来实现自定义HTTP请求库 |
发送请求
//GET
HttpResponseMessage response = await _httpClient.GetAsync("https://www.baidu.com");
response.EnsureSuccessStatusCode(); // 检查状态码是否为 200-299,否则抛异常
string json = await response.Content.ReadAsStringAsync(); // 读取响应内容
Console.WriteLine($"响应内容:{json}");
//POST
var formContent = new MultipartFormDataContent();
var fileStream = new StreamContent(File.OpenRead("D:\\xxxx.jpg"));
fileStream.Headers.ContentType = MediaTypeHeaderValue.Parse("image/jpeg");
formContent.Add(fileStream, "file", "test.jpg"); // "file" 是表单字段名
HttpResponseMessage response = await _httpClient.PostAsync("https://api.example.com/upload", formContent);
response.EnsureSuccessStatusCode();
Console.WriteLine("文件上传成功");
处理响应
HttpResponseMessage 包含响应的状态码、头部、内容等信息,关键属性如下:
| 属性/方法 | 说明 |
|---|---|
| StatusCode | HTTP 状态码(如 200 OK、404 Not Found)。 |
| Headers | 响应头部(如 Content-Type、Server)。 |
| Content | 响应内容(类型为 HttpContent),支持读取为字符串、流、字节数组等。 |
| EnsureSuccessStatusCode() | 若状态码非成功(2xx),抛出 HttpRequestException |
| ReadAsStringAsync() | 异步读取内容为字符串(适合小数据,如 JSON)。 |
| ReadAsStreamAsync() | 异步读取内容为流(适合大文件下载,避免内存占用)。 |
| ReadAsByteArrayAsync() | 异步读取内容为字节数组(适合二进制数据,如图像) |
自定义配置
通过 HttpClient 的属性和 HttpClientHandler 可以自定义请求行为
| 配置项 | 说明 |
|---|---|
| timeout | 请求超时时间(默认 100 秒),设置为 Timeout.InfiniteTimeSpan 表示无超时 |
| DefaultRequestHeaders | 所有请求默认携带的头部(如 User-Agent、Authorization) |
| BaseAddress | 基础 URL后续请求只需指定相对路径 |
| HttpClientHandler | 底层处理器,可配置代理、证书验证、自动重定向、压缩等 |
var handler = new HttpClientHandler {
Proxy = new WebProxy("http://proxy.example.com:8080"), // 设置代理
UseProxy = true,
ServerCertificateCustomValidationCallback = (req, cert, chain, errors) => true // 跳过证书验证(仅测试用)
};
var httpClient = new HttpClient(handler) {
Timeout = TimeSpan.FromSeconds(30), // 30 秒超时
BaseAddress = new Uri("https://api.example.com/")
};
// 添加默认请求头(如认证令牌)
httpClient.DefaultRequestHeaders.Authorization =
new AuthenticationHeaderValue("Bearer", "your_access_token");
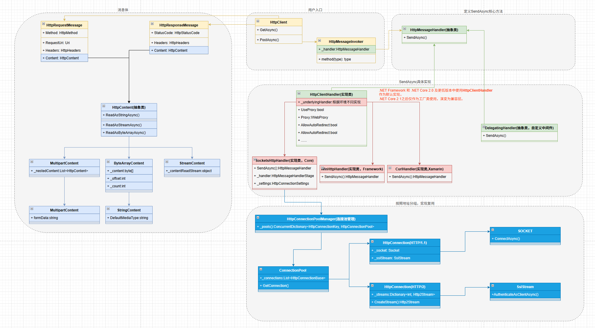
结构解析

-
HttpClient/HttpMessageInvoker
用户入口,提供GET/POST/PUT/DELETE等友好API,协调请求发送于响应接收。
HttpClient本身是轻量级对象,仅包含了配置信息和对HttpMessageHandler的引用。 -
HttpMessageHandler
HttpMessageHandler是核心抽象类,定义了处理 HTTP 请求的基本行为。它通过抽象方法 SendAsync 接收 HttpRequestMessage,并返回 HttpResponseMessage。 -
HttpClientHandler
HttpClientHandler是HttpMessageHandler 的具体子类,
是早期 .NET中默认的 HTTP 处理程序。在.NET Core 2.1后,它演变为兼容层,底层通过 SocketsHttpHandler 实现网络通信,保持 API 兼容性。 -
SocketsHttpHandler
这才是持有网络资源(TCP 连接池、TLS 会话)的核心组件,.NET Core 2.1之后默认的HTTP处理器,直接基于System.Net.Sockets,性能高且跨平台。 -
DelegatingHandler
DelegatingHandler是一个抽象类,以责任链模式拓展请求处理逻辑,可以通过继承DelegatingHandler,以中间件的方式实现自定义逻辑(日志,重试,退让,缓存等) -
HttpRequestMessage/HttpResponseMessage
HttpRequestMessage:表示 HTTP 请求,包含 Method(如 HttpMethod.Get)、RequestUri、Headers、Content(请求体)等属性。
HttpResponseMessage:表示 HTTP 响应,包含 StatusCode(状态码)、Headers、Content(响应体)、ReasonPhrase(状态描述)等属性。 -
HttpContent
请求体与响应体的基类,定义了内容的通用操作,再根据不同的数据,派生出不同的子类。
StringContent:文本内容(如 JSON、HTML)。
ByteArrayContent:二进制字节数组内容(如图像、文件)。
StreamContent:流式内容(如大文件上传)。
MultipartFormDataContent:表单内容(支持文件上传)
请求处理流程

.NET 9中优化
https://devblogs.microsoft.com/dotnet/dotnet-9-networking-improvements/#community-contributions
弹性处理(Polly)
总所周知,互联网是不稳定的,可能会网络波动、服务暂不可用等导致的瞬态故障。因此,一个健壮HttpClient还需要实现重试,断路,回退,超时等弹性处理,避免因单次失败直接终止业务流程。
Polly 提供了 6 大核心策略,覆盖常见的弹性需求:
- 重试(Retry)
当操作失败时(如抛异常或返回特定状态码),自动重试若干次,适用于可自愈的瞬态故障(如网络抖动)。
var retryPolicy = Policy
.Handle<HttpRequestException>() // 处理 HTTP 请求异常
.OrResult<HttpResponseMessage>(r => !r.IsSuccessStatusCode) // 或非成功状态码
.WaitAndRetryAsync(
retryCount: 3,
sleepDurationProvider: retryAttempt => TimeSpan.FromSeconds(Math.Pow(2, retryAttempt)), // 指数退避
onRetry: (result, sleepDuration, retryCount, context) =>
{
Console.WriteLine($"重试 {retryCount} 次,等待 {sleepDuration},上次结果:{result.Exception?.Message ?? result.Result.StatusCode.ToString()}");
}
);
- 断路(Circuit Breaker)
当故障频率超过阈值时,主动 “断开” 电路(拒绝后续请求),防止级联故障(如服务已崩溃,继续重试会加重负载)。
// 定义断路策略:10 秒内 5 次失败则断路 30 秒
var circuitBreaker = Policy
.Handle<HttpRequestException>()
.OrResult<HttpResponseMessage>(r => !r.IsSuccessStatusCode)
.CircuitBreakerAsync(
5,
TimeSpan.FromSeconds(30)
);
- 回退(Fallback)
当操作失败时,提供一个 “备用方案”(如返回缓存数据、默认值),避免用户看到错误。
// 定义回退策略:失败时返回预设的默认响应
var fallbackPolicy = Policy
.Handle<HttpRequestException>()
.OrResult<HttpResponseMessage>(r => !r.IsSuccessStatusCode)
.FallbackAsync(
fallbackValue: new HttpResponseMessage(HttpStatusCode.OK) // 默认成功响应
{ Content = new StringContent("备用数据(来自缓存或默认值)") },
onFallbackAsync: (result, context) =>
{
Console.WriteLine($"执行回退,原错误:{result.Exception?.Message}");
return Task.CompletedTask;
}
);
- 超时(Timeout)
限制操作的执行时间,避免长时间等待(如数据库查询超时)。
// 定义超时策略:操作超过 10 秒未完成则抛 TimeoutRejectedException
var timeoutPolicy = Policy
.TimeoutAsync(
timeout: TimeSpan.FromSeconds(10),
onTimeoutAsync: (context, timeout, task) =>
{
Console.WriteLine($"操作超时,已等待 {timeout}");
return Task.CompletedTask;
}
);
- 组合
Polly支持将多个策略组合,按照组合顺序执行,用以应对复杂场景。
比如先重试,重试失败触发断路,断路期间执行回退。
// 组合策略,先执行最外层。
var wrappedPolicy = Policy.WrapAsync(
fallbackPolicy,//最外层:失败时回退
circuitBreakerkPolicy,//中层:断路保护
retryPolicy //内层:重试
);
Resilience
Resilience 是微软官方推出的现代弹性库,它是对Polly的封装,其核心目标是降低弹性编程的门槛。
具体介绍请查阅MSDN,https://learn.microsoft.com/zh-cn/dotnet/core/resilience/http-resilience?tabs=dotnet-cli
它相对Polly的优势在于:
| 特性 | Resilience | Polly |
|---|---|---|
| 生态集成 | 深度集成 ASP.NET Core(DI、IHttpClientFactory、配置) |
需手动集成(如通过 AddPolicyHandler) |
| 配置方式 | 支持从 IConfiguration 动态加载,支持热更新 |
需手动解析配置,无内置热更新 |
| 可观测性 | 内置日志、指标、诊断事件 | 需通过回调手动实现 |
| API 设计 | 类型安全的泛型 ResiliencePipeline<T> |
基于 Policy 和 Policy<TResult> |
| 动态调整 | 支持运行时修改策略参数(如重试次数) | 需重建策略实例 |
| 长期支持 | 微软官方维护,长期演进方向 | 社区维护(Polly 7+ 支持 .NET Standard) |
FAQ
为什么不推荐New HttpClient()的方式?
上面讲到,HttpClient是线程安全的,那为什么不推荐使用New HttpClient()呢?
主要是因为每一个HttpClient都会有一个独立的连接池造成的。
-
端口耗尽
每个 HttpClient 实例默认使用独立的 SocketsHttpHandler,在其内部按照Authority(https://xxxx.com:443)进行分组管理TCP连接。如果是同一个Authority,则会复用连接。
但如果是通过New HttpClient()的方式创建,即时是同一个URL,也会为分配新的端口号,无法实现复用,导致端口耗尽 -
TIME_WAIT 状态堆积
当TCP连接关闭时,发起端会进入TIME_WAIT状态,并等待2MSL(约60s)。以确保接收端收到最终的ACK包。如若HttpClient被频繁创建和销毁,其底层的TCP连接会大量处于TIME_WAIT 状态,进一步加剧端口耗尽。 -
无法统一配置与拓展
直接new HttpClient 难以统一管理公共配置,如代理、超时、证书验证等,每个实例都要配置一遍,代码非常冗余。
且无法便捷集成扩展功能(如重试策略、断路机制、日志记录),这些需要通过 DelegatingHandler 实现,但 new 的方式难以统一添加中间件
眼见为实

为什么在.NET Framework中不推荐单例/静态的HttpClient?
既然不推荐New HttpClient(),那我将HttpClient设单例或者静态的行不行?
答案是也不行,因为HttpClient在首次解析域名后,会缓存DNS结果,默认缓存时间取决于操作系统和 DNS 服务器配置。
如果HttpClient实例被长期保留,当DNS记录更新时(比如服务器IP变更),会导致请求失败或者连接到旧服务器。
仅针对 .NET Framework,在.NET Core之后,可以设置PooledConnectionLifetime来解决DNS缓存问题,从而变相解决端口耗尽问题。
眼见为实

连接池缓存的地址,是以传入的URL作为Key。不是最终的IP地址,因此需要依赖DNS缓存来动态解析服务器IP地址。
TIME_WAIT的优化几个思路
TCP的四次挥手是在内核态中进行处理的,我们难以在用户态层面进行大刀阔斧的优化。
我们可以通过以下几种方式来进行小幅度优化:
- 开启端口复用(内核态)
调整操作系统配置,允许系统重用处于 TIME_WAIT 状态的端口。 - 缩短TIME_WAIT时间(内核态)
TIME_WAIT 状态的默认持续时间是 60 秒,缩短此值可减少状态堆积。但会增加旧数据包干扰新连接的风险。 - 开启HTTP2(用户态)
HTTP/2 支持 单 TCP 连接上的多路复用,多个请求 / 响应可并行传输,显著减少需要创建 / 关闭的 TCP 连接数量。
.ConfigurePrimaryHttpMessageHandler(() => new SocketsHttpHandler
{
EnableHttp2 = true // 显式启用 HTTP/2(默认自动协商)
});
- 禁用 Nagle 算法(用户态)
.ConfigurePrimaryHttpMessageHandler(() => new SocketsHttpHandler
{
ConnectCallback = async (context, cancellationToken) =>
{
var socket = new Socket(SocketType.Stream, ProtocolType.Tcp);
socket.NoDelay = true; // 禁用 Nagle 算法(减少延迟)
await socket.ConnectAsync(context.DnsEndPoint, cancellationToken);
return new NetworkStream(socket, ownsSocket: true);
}
});
- 延长连接空闲时间(用户态)
new SocketsHttpHandler
{
PooledConnectionIdleTimeout = TimeSpan.FromMinutes(2), // 空闲 2 分钟后关闭(而非立即关闭)
PooledConnectionLifetime = TimeSpan.FromMinutes(10) // 连接最长存活 10 分钟(避免频繁轮换)
};
需要注意一点,服务器通常作为被动关闭方,一般不会产生大量TIME_WAIT连接,但在微服务大行其道的今天,服务器与服务器之间的通信,服务器也会作为发起方,导致出现大量的TIME_WAIT。
IHttpClientFactory的优势?
为了解决HttpClient端口耗尽与DNS缓存问题。.NET提供了IHttpClientFactory。
- 连接池复用与端口管理
IHttpClientFactory 负责管理 HttpClient 实例的生命周期,共享底层 SocketsHttpHandler 和连接池,避免重复创建连接池和端口.
有一点需要注意,如果应用需要使用Cookie,要考虑禁用自动Cookie处理。因为IHttpClientFactory共享底层的SocketsHttpHandler,所以会导致CookieContainer也会被共享,从而导致网站A的Cookie被
劫持到了网站B。
- 统一配置与扩展
通过AddHttpClient注册客户端,集中配置,统一管理
serviceCollection
.AddHttpClient<BaiduAPIService>(configure =>
{
configure.BaseAddress = new Uri("https://www.baidu.com");
})
.AddHttpMessageHandler<CustomerHandler>();
- DNS动态更新
通过 SetHandlerLifetime 配置 HttpMessageHandler 的生命周期(默认 2 分钟),到期后自动重建 Handler 并重新解析 DNS,避免缓存旧 IP。
serviceCollection
.AddHttpClient()
.SetHandlerLifetime(TimeSpan.FromMinutes(5));
IHttpClientFactory的生命周期?
IHttpClientFactory的生命周期独立于DI。
IHttpClientFactory在DI容器中以单例(Singleton)形式存在,通过IHttpClientFactory.CreateClient()获取的HttpClient实例是瞬态(Transient),每次调用CreateClient都会返回一个新的HttpClient实例,但这些实例共享HttpMessageHandler管道。

IHttpClientFactory的生命周期独立于DI?
DI 的生命周期(Transient/Scoped/Singleton)主要用于管理服务实例的创建与销毁,而IHttpClientFactory的核心目标是高效管理HTTP连接,这两者的理念存在严重冲突。
- HTTP连接的复用,需要长生命周期的HttpMessageHandler
TCP的连接的创建成本极高,如果遵循DI的Scoped 生命周期,将会导致TCP连接无法复用,增加延迟与TIME_WAIT 状态堆积 - DNS动态更新需要独立于 DI 的生命周期控制
DNS解析结果会随着时间变化(服务器扩容/缩容),若 HttpMessageHandler 生命周期与DI的Scoped绑定,若过长,会导致连接长期绑定旧IP,若过短,DNS解析过于频繁而限流。 - HttpClient轻量级,频繁创建不会导致资源浪费
因此,IHttpClientFactory的生命周期独立于DI是一种优化的选择,而不是一种缺点
请勿重复注册HttpClientService
var serviceCollection = new ServiceCollection();
serviceCollection
.AddHttpClient<BaiduAPIService>(configure =>
{
configure.BaseAddress = new Uri("https://www.baidu.com");
});
serviceCollection.AddSingleton<BaiduAPIService>();//重复注册BaiduAPIService,因为没有指定HttpClient的name,所以系统会提供default HttpClient,导致与上面的代码失效。可以使用TryAddSingleton or 删除此重复注册的代码。
高并发情况下,首次启动很慢?
HttpClient底层也用Task获取HttpConnection,当流量瞬增时,线程池创建新线程需要时间。等线程池预热后,便会恢复正常。
我需要访问API Endpoint,配置HttpClient太繁琐了,有没有更加简便的?
Refit是.NET生态中一款轻量级,声明式的HTTP客户端库,旨在通过定义接口的方式快速生成API Endpoint,大幅度减少手动编写的样板代码。
// Program.cs 中注册
serviceCollection.AddRefitClient<BaiduAPIService>()
.ConfigureHttpClient(client =>
{
client.BaseAddress = new Uri("https://api.github.com");
client.DefaultRequestHeaders.Add("User-Agent", "MyApp/1.0");
})
.AddPolicyHandler(wrappedPolicy); // 添加弹性策略
public interface IGitHubApi
{
// GET https://api.github.com/users/{username}
[Get("/users/{username}")]
Task<User> GetUserAsync(string username);
// POST https://api.github.com/repos/{owner}/{repo}/issues
[Post("/repos/{owner}/{repo}/issues")]
Task<Issue> CreateIssueAsync(
string owner,
string repo,
[Body] CreateIssueRequest request,
CancellationToken cancellationToken = default
);
}
分享一个曾经踩过的坑,.NET 6之前默认序列化/反序列化类库是Newtonsoft.Json,.NET 6之后切换成了System.Text.Json。Refit使用的是.NET默认配置,导致.NET 版本升级后,大量接口报错,惨遭挨锤!
需要引用Refit.Newtonsoft.Json包,并修改配置ContentSerializer= new NewtonsoftJsonContentSerializer()。
完整示例 点击查看代码
internal class Program
{
static async Task Main(string[] args)
{
#region Policy
// 定义重试策略:失败后重试 3 次,每次等待时间指数递增(1s → 2s → 4s)
var retryPolicy = Policy
.Handle<HttpRequestException>() // 处理 HTTP 请求异常
.OrResult<HttpResponseMessage>(r => !r.IsSuccessStatusCode) // 或非成功状态码
.WaitAndRetryAsync(
retryCount: 3,
sleepDurationProvider: retryAttempt => TimeSpan.FromSeconds(Math.Pow(2, retryAttempt)), // 指数退避
onRetry: (result, sleepDuration, retryCount, context) =>
{
Console.WriteLine($"重试 {retryCount} 次,等待 {sleepDuration},上次结果:{result.Exception?.Message ?? result.Result.StatusCode.ToString()}");
}
);
// 定义断路策略:10 秒内 5 次失败则断路 30 秒
var circuitBreakerkPolicy = Policy
.Handle<HttpRequestException>()
.OrResult<HttpResponseMessage>(r => !r.IsSuccessStatusCode)
.CircuitBreakerAsync(
5,
TimeSpan.FromSeconds(30)
);
// 定义回退策略:失败时返回预设的默认响应
var fallbackPolicy = Policy
.Handle<HttpRequestException>()
.OrResult<HttpResponseMessage>(r => !r.IsSuccessStatusCode)
.FallbackAsync(
fallbackValue: new HttpResponseMessage(HttpStatusCode.OK) // 默认成功响应
{ Content = new StringContent("备用数据(来自缓存或默认值)") },
onFallbackAsync: (result, context) =>
{
Console.WriteLine($"执行回退,原错误:{result.Exception?.Message}");
return Task.CompletedTask;
}
);
// 定义超时策略:操作超过 10 秒未完成则抛 TimeoutRejectedException
var timeoutPolicy = Policy
.TimeoutAsync(
timeout: TimeSpan.FromSeconds(10),
onTimeoutAsync: (context, timeout, task) =>
{
Console.WriteLine($"操作超时,已等待 {timeout}");
return Task.CompletedTask;
}
);
// 组合策略,先执行最外层。
var wrappedPolicy = Policy.WrapAsync(
fallbackPolicy,//最外层:失败时回退
circuitBreakerkPolicy,//中层:断路保护
retryPolicy //内层:重试
);
#endregion
var serviceCollection = new ServiceCollection();
serviceCollection
.AddHttpClient<BaiduAPIService>(configure =>
{
configure.BaseAddress = new Uri("https://www.baidu.com");
})
.AddHttpMessageHandler<CustomerHandler>()
.AddAsKeyed()//.NET 9新特性Keyed DI
.AddPolicyHandler(wrappedPolicy); // 添加弹性策略
serviceCollection.TryAddSingleton<CustomerHandler>();
var services = serviceCollection.BuildServiceProvider();
var httpClient= services.GetRequiredService<BaiduAPIService>();
var result= await httpClient.GetStringAsync();
Console.ReadKey();
}
}
internal class BaiduAPIService
{
private readonly HttpClient _httpClient;
public BaiduAPIService(HttpClient httpClient)
{
_httpClient = httpClient;
}
public async Task<string?> GetStringAsync(string? url=null)
{
var response= await _httpClient.GetAsync(url);
if (!response.IsSuccessStatusCode)
return null;
var result= await response.Content.ReadAsStringAsync();
return result;
}
}
/// <summary>
/// AOP
/// </summary>
class CustomerHandler:DelegatingHandler
{
protected override async Task<HttpResponseMessage> SendAsync(HttpRequestMessage request, CancellationToken cancellationToken)
{
//before
Console.WriteLine($"请求前:{request.Method.Method}");
var response= await base.SendAsync(request, cancellationToken);
//after
Console.WriteLine($"请求后:{await response.Content.ReadAsStringAsync()}");
return response;
}
}
`
2025-05-15 15:35:43【出处】:https://www.cnblogs.com/lmy5215006/p/18849726
=======================================================================================
如果,您希望更容易地发现我的新博客,不妨点击一下绿色通道的【关注我】。(●'◡'●)
因为,我的写作热情也离不开您的肯定与支持,感谢您的阅读,我是【Jack_孟】!
本文来自博客园,作者:jack_Meng,转载请注明原文链接:https://www.cnblogs.com/mq0036/p/18878477
【免责声明】本文来自源于网络,如涉及版权或侵权问题,请及时联系我们,我们将第一时间删除或更改!
浙公网安备 33010602011771号