discuz 百度站长平台 移动适配 正则
小弟不才,胡编乱造,通过正则适配了。只解决了帖子的移动适配
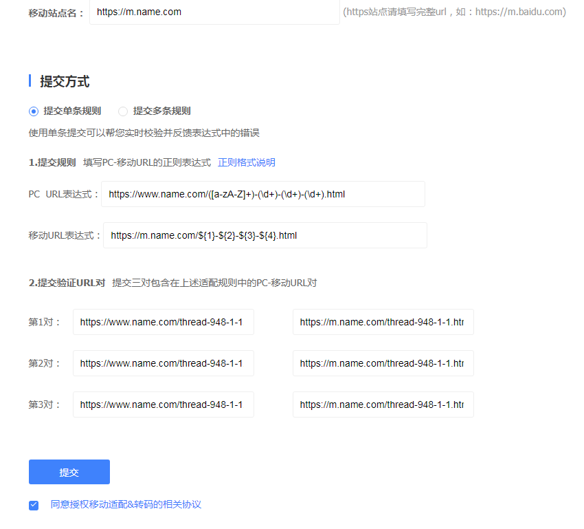
版块列表等等实在不想搞了。话不多说上图吧
https://www.name.com/([a-zA-Z]+)-(\d+)-(\d+)-(\d+).html
https://m.name.com/${1}-${2}-${3}-${4}.html
https://www.name.com/thread-948-1-1.html
https://m.name.com/thread-948-1-1.html
其他的抛砖引玉来个高手评论一下

参考了1;
我们在设置了移动站的访问域名后,还有重要的关键一步需要我们去做。
是什么呢?
那就是在百度站长平台中配置站点的移动适配。
如果不做这一步,将会极大的影响我们的网站在手机百度等移动端的搜索排名。排名就是流量,流量就是钱啊!!
由于discuz大都采用的是伪静态设置,URL在形式上比较固定,所以我们只需要对几个特定的URL做下正则匹配,即可完成移动适配。
需要我们撰写正则规则的URL大致有:
帖子链接:http://www.guwanlife.com/thread-1301-1-1.html
文章链接:http://www.guwanlife.com/article-1044-1.html
版块链接:http://www.guwanlife.com/forum-37-1.html
群组链接:http://www.guwanlife.com/space-37-1.html
以上4种链接形式你发现规律了没有?
基本都是字母(a-z)-数字(0-9).html的形式
那么,用正则来表示这个URL形式就应该是这样的:
http://www.guwanlife.com/([a-z]+)-([0-9]+).html
对应到手机版则应该是:
http://m.guwanlife.com/${1}-${2}.html
帖子链接比较特殊,应该是这样的:
http://www.guwanlife.com/([a-z]+)-([0-9]+)-([0-9]+).html————》http://m.guwanlife.com/${1}-${2}-${3}.html
再来看专题页的URL格式:
专题页:http://www.guwanlife.com/topic-name.html
其中,name是自己定义的专题页名称,这个名称可以由字母(a-z)、数字(0-9)、下划线等元素组成。
门户首页:
http://www.guwanlife.com/portal.php
论坛首页:
http://www.guwanlife.com/forum.php
参考1地址:https://www.aitiancheng.com/article-399.html
参考了2;
- 数字的,(\d+)表示
- 字母的,([a-zA-Z]+) 表示
- 字母数字混合,([a-zA-Z0-9]+) 表示
- 字母数字下划线混合,(\w+) 表示
参考2地址:http://cnzzla.com/artinfo/45083.html

浙公网安备 33010602011771号