RISC-V MCU开发 (一):集成开发环境
近年来,RISC-V生态获得了空前的繁荣发展,国内外众多科技公司纷纷下场布局、行业应用层出不穷,搭载RISC-V内核的MCU也逐渐走入了工程师的日常开发工作中。 工欲善其事必先利其器,要想实现基于RISC-V MCU的项目开发,与之配套的集成开发环境必不可少。目前市场上可供选择的RISC-V MCU开发工具已初具规模,由MounRiver团队打造的MounRiver® Studio(MRS)便是其中一种。
MRS是一款针对嵌入式项目(RISC-V/ARM)的集成开发环境,提供了包括编辑器、C编译器、宏汇编、链接器、库管理、仿真调试器和下载器等在内的完整开发资源,工具链方面增加了对WCH RISC-V系列单片机中断硬件自动保存上下文功能的支持。在包含通用RISC-V/ARM项目开发功能的基础上,MRS还集成了跨内核单片机工程转换接口,实现ARM内核项目到RISC-V开发环境的一键迁移。除此之外,该集成开发环境还有如下特点:
●支持RISC-V/ARM两种内核芯片项目开发(编译、烧录、调试)
●支持根据工程对应的芯片内核自动切换RISC-V或ARM工具链
●支持Harmony LiteOS-M、RT-Thread、FreeRTOS等嵌入式操作系统开发
●支持引用外部自定义工具链
●支持轻量化的C库函数printf
●支持32和64位RISC-V 指令集架构,I、M、A、C、F等指令集扩展
●内置WCH、GD等多个厂家系列芯片工程模板,支持多种主流调试下载器
●支持双击项目文件打开、导入工程
●支持自由创建、导入、导出单片机工程模板
●多线程构建,最大程度减少编译时间
●支持软件中英文、深浅色主题界面快速切换
●支持链接脚本文件可视化修改
●支持文件版本管理,一键追溯历史版本
●支持单片机在线编程ISP(In-System Programming)
●支持汇编、C和C++语言(均无代码大小限制)
●支持用户意见在线反馈功能
●支持在线自动检测升级,本地补丁包离线升级
●免费下载使用
MRS最新V1.51版本安装包获取方式:www.mounriver.com 。
【欢迎页】MRS提供了工程操作快捷入口,右侧展示软件整体介绍以及快速使用贴士。

【主界面】MRS基于Eclipse界面风格,针对嵌入式开发,对主菜单、工具栏、页面排版进行了简化与定制。

【工具栏】MRS重新设计了工具栏按钮图标,增加KEIL工程导入、链接脚本文件编辑、全局配置、工程配置、命令行工具、重新编译等功能入口。

【内置芯片工程】MRS内置WCH、GD等厂家RISC-V、ARM等系列MCU的芯片工程模板,同时支持Harmony LiteOS-M、RT-Thread、FreeRTOS等嵌入式操作系统开发。

【工具链】MRS可根据当前工程对应的芯片内核,自动切换RISC-V/ARM工具链,自动加载编译配置。

【调试器】MRS支持GD-Link、JLink、WCH-Link等在线仿真调试器,可自由进行切换。

【代码下载】MRS支持GD、WCH等厂家RISC-V/ARM系列芯片工程的代码下载。

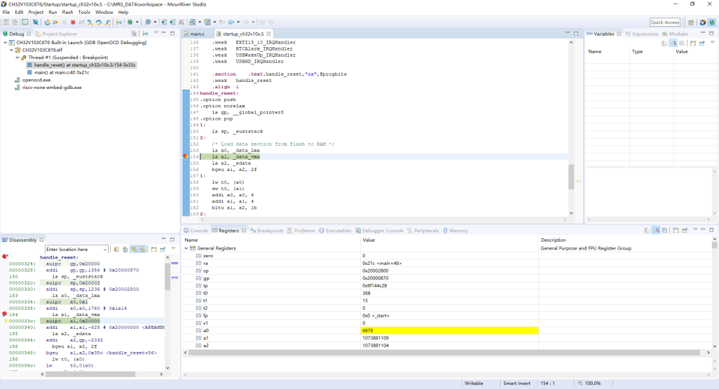
【代码调试】MRS支持GD、WCH等厂家RISC-V/ARM系列芯片工程的代码调试,支持单步执行、重新执行、暂停、全速执行等操作。


浙公网安备 33010602011771号