[RISC-V|ARM]国产MCU IDE ——MounRiver Studio(MRS)双核开发项目实战
[RISC-V|ARM]国产MCU IDE ——MounRiver Studio(MRS)双核开发项目实战
近年来,RISC-V生态发展一片欣欣向荣,众多行业巨头纷纷布局,国内也涌现了一批RISC-V内核的商用IP以及配套的集成开发环境。越来越多的商业方案和行业应用也选择了RISC-V内核MCU。以我个人开发经验为例,最近一个公司项目使用了南京沁恒微的CH32V103芯片,在WCH官网提交开发板申请之后,我前往其配套工具官网(www.mounriver.com)下载了对应的集成开发环境MounRiver Studio (MRS)最新版本。

MRS下载包大约470M,安装过程很快,安装向导软件执行结束之后就可以直接打开MRS了,无需另行安装工具链或其他软件运行环境,还是蛮方便的。首次运行时页面如下:


页面整体比较清爽,虽然从软件介绍中得知MRS也是基于Eclipse平台开发,但界面上所作的精简还是让人耳目一新。接下来就是愉快的项目开发时间了!
首先打开新建工程对话框,用MRS自带的模板工程来验证下手头的这块CH32V103的开发板。
在工程模板页面有WCH和GD厂家的RISC-V系列MCU工程模板,型号还蛮齐全,更让人意外的是芯片列表中还有ARM内核的CH系列芯片(后来才发现是自己没仔细看MRS欢迎页的相关介绍),正好手头还有块CH32F103的板子,待会儿可以顺便试试用MRS来开发ARM内核的工程。当前我们继续CH32V103的开发,选择C6T6型号创建标准模板工程,编译~成功。
接下来想试试在线仿真功能,将一同申请的WCH-Link按照说明文档所示方法与CH32V103开发板连接,调试器红灯常亮,说明当前处于RISC-V模式,设备管理器也已识别到硬件:
硬件连接图:
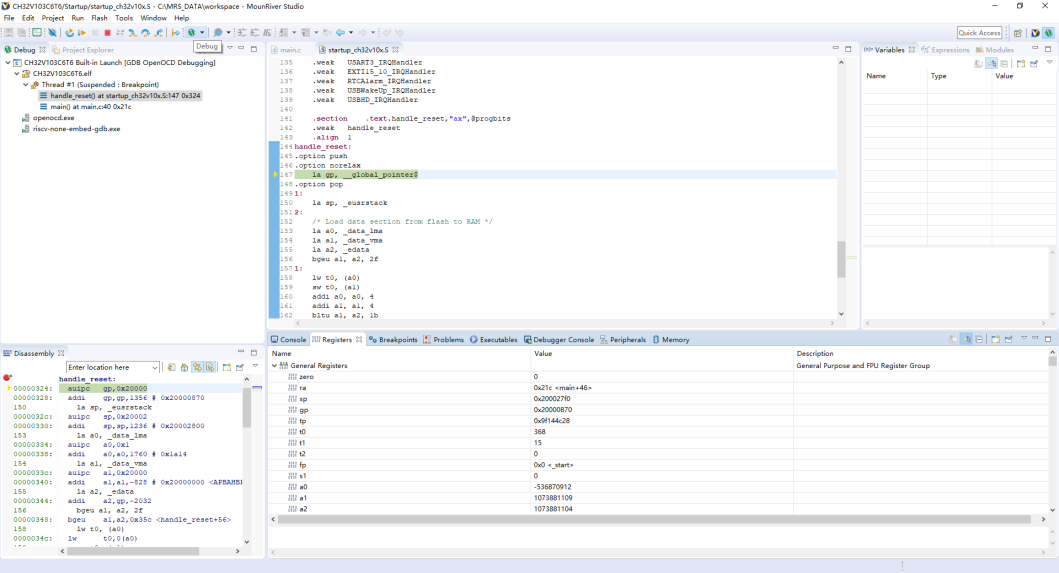
点击工具栏上Debug图标~顺利进入调试模式,页面左下角是反汇编代码窗口,底部输出框也有寄存器信息:
依次试了一下双击添加断点,单步执行,暂停,重新执行…嗯一切正常~
点击停止按钮,退出调试模式,接下来就是代码烧录功能测试了。找到工具栏代码下载按钮,点击右侧的三角按钮,打开下载配置界面,发现该页面集成了设备Flash读保护查询/设置,编程地址,擦除,编程,校验,复位运行等功能。
直接Apply 后点击下载按钮:
下载成功,接上串口,看下代码是否正常运行:

Nice!整个操作基本都是自动化填充参数,编译、调试都无需额外设置选项,还是很开发者友好的,让我们把精力都集中在代码方面,而不是集成开发环境本身。
接下来就是MRS下CH32F103开发“尝鲜”环节了,还是采用内置模板工程,选择CH32F103 C8T6型号,创建工程:

点击编译~咦,直接通过:
这就有点神奇了,难道是MRS自动根据芯片内核切换了工具链并自动设置好了编译参数?赶紧打开工程属性页一探究竟:
还真的是已经自动切换为ARM GCC工具链了,看来MRS在简化开发操作方面确实下了不少功夫。下面再来测试下MRS对ARM内核芯片的代码下载功能:WCH-Link需要切换到ARM模式,还是参考配套的说明文档,把TX接地后重新上电,调试器红灯、蓝灯常亮,切换成功。
硬件连接图:
此时再次点击下载按钮:
果然,下载软件也自动切换为ARM内核对应的了。稍微探究一番,发现该软件可以读取芯片基本信息,指定位置、长度的Flash内容,查询、设置Flash读保护状态等。
烧录结束后连接串口,复位芯片,观察到打印信息:
程序运行正常!最后就是在线仿真测试了,直接点击仿真按钮:

还是无需配置,直接仿真成功!
以上就是本次MRS双核开发项目实战分享的全部内容,从MCU到集成开发环境都给了我不小的惊喜,希望国产MCU以及开发工具越来越好!

浙公网安备 33010602011771号