乐优商城项目搭建与ES6语法
# 0.学习目标
- 了解电商行业
- 了解乐优商城项目结构
- 能独立搭建项目基本框架
- 能参考使用ES6的新语法
1.了解电商行业
学习电商项目,自然要先了解这个行业,所以我们首先来聊聊电商行业
1.1.项目分类
主要从需求方、盈利模式、技术侧重点这三个方面来看它们的不同
1.1.1.传统项目
各种企业里面用的管理系统(ERP、HR、OA、CRM、物流管理系统。。。。。。。)
- 需求方:公司、企业内部
- 盈利模式:项目本身卖钱
- 技术侧重点:业务功能
1.1.2.互联网项目
门户网站、电商网站:baidu.com、qq.com、taobao.com、jd.com ......
- 需求方:广大用户群体
- 盈利模式:虚拟币、增值服务、广告收益......
- 技术侧重点:网站性能、业务功能
而我们今天要聊的就是互联网项目中的重要角色:电商
1.2.电商行业的发展
1.2.1.钱景
近年来,中国的电子商务快速发展,交易额连创新高,电子商务在各领域的应用不断拓展和深化、相关服务业蓬勃发展、支撑体系不断健全完善、创新的动力和能力不断增强。电子商务正在与实体经济深度融合,进入规模性发展阶段,对经济社会生活的影响不断增大,正成为我国经济发展的新引擎。
中国电子商务研究中心数据显示,截止到 2012 年底,中国电子商务市场交易规模达 7.85万亿人民币,同比增长 30.83%。其中,B2B 电子商务交易额达 6.25 万亿,同比增长 27%。而 2011 年全年,中国电子商务市场交易额达 6 万亿人民币,同比增长 33%,占 GDP 比重上升到 13%;2012 年,电子商务占 GDP 的比重已经高达 15%。

1.2.2.数据

来看看双十一的成交数据:


2016双11开场30分钟,创造每秒交易峰值17.5万笔,每秒支付峰值12万笔的新纪录。菜鸟单日物流订单量超过4.67亿,创历史新高。

1.2.3.技术特点
从上面的数据我们不仅要看到钱,更要看到背后的技术实力。正是得益于电商行业的高强度并发压力,促使了BAT等巨头们的技术进步。电商行业有些什么特点呢?
- 技术范围广
- 技术新
- 高并发(分布式、静态化技术、缓存技术、异步并发、池化、队列)
- 高可用(集群、负载均衡、限流、降级、熔断)
- 数据量大
- 业务复杂
- 数据安全
1.3.常见电商模式
电商行业的一些常见模式:
- B2C:商家对个人,如:亚马逊、当当等
- C2C平台:个人对个人,如:闲鱼、拍拍网、ebay
- B2B平台:商家对商家,如:阿里巴巴、八方资源网等
- O2O:线上和线下结合,如:饿了么、电影票、团购等
- P2P:在线金融,贷款,如:网贷之家、人人聚财等。
- B2C平台:天猫、京东、一号店等
1.4.一些专业术语
-
SaaS:软件即服务
-
SOA:面向服务
-
RPC:远程过程调用
-
RMI:远程方法调用
-
PV:(page view),即页面浏览量;
用户每1次对网站中的每个网页访问均被记录1次。用户对同一页面的多次访问,访问量累计
-
UV:(unique visitor),独立访客
指访问某个站点或点击某条新闻的不同IP地址的人数。在同一天内,uv只记录第一次进入网站的具有独立IP的访问者,在同一天内再次访问该网站则不计数。
-
PV与带宽:
- 计算带宽大小需要关注两个指标:峰值流量和页面的平均大小。
- 计算公式是:网站带宽= ( PV * 平均页面大小(单位MB)* 8 )/统计时间(换算到秒)
- 为什么要乘以8?
- 网站大小为单位是字节(Byte),而计算带宽的单位是bit,1Byte=8bit
- 这个计算的是平均带宽,高峰期还需要扩大一定倍数
-
PV、QPS、并发
-
QPS:每秒处理的请求数量。
- 比如你的程序处理一个请求平均需要0.1S,那么1秒就可以处理10个请求。QPS自然就是10,多线程情况下,这个数字可能就会有所增加。
-
由PV和QPS如何需要部署的服务器数量?
- 根据二八原则,80%的请求集中在20%的时间来计算峰值压力:
- (每日PV * 80%) / (3600s * 24 * 20%) * 每个页面的请求数 = 每个页面每秒的请求数量
- 然后除以服务器的QPS值,即可计算得出需要部署的服务器数量
-
1.5.项目开发流程
项目经理:管人
技术经理:
产品经理:设计需求原型
测试:
前端:大前端:UI 前端页面。
后端:
移动端:
项目开发流程图:

公司现状:

2.乐优商城介绍
2.1.项目介绍
- 乐优商城是一个全品类的电商购物网站(B2C)。
- 用户可以在线购买商品、加入购物车、下单
- 可以评论已购买商品
- 管理员可以在后台管理商品的上下架、促销活动
- 管理员可以监控商品销售状况
- 客服可以在后台处理退款操作
- 希望未来3到5年可以支持千万用户的使用
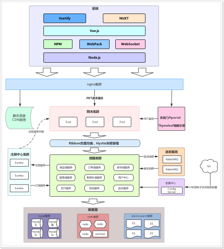
2.2.系统架构
2.2.1.架构图
乐优商城架构缩略图,大图请参考课前资料:

2.2.2.系统架构解读
整个乐优商城可以分为两部分:后台管理系统、前台门户系统。
-
后台管理:
- 后台系统主要包含以下功能:
- 商品管理,包括商品分类、品牌、商品规格等信息的管理
- 销售管理,包括订单统计、订单退款处理、促销活动生成等
- 用户管理,包括用户控制、冻结、解锁等
- 权限管理,整个网站的权限控制,采用JWT鉴权方案,对用户及API进行权限控制
- 统计,各种数据的统计分析展示
- 后台系统会采用前后端分离开发,而且整个后台管理系统会使用Vue.js框架搭建出单页应用(SPA)。
- 后台系统主要包含以下功能:
-
前台门户
- 前台门户面向的是客户,包含与客户交互的一切功能。例如:
- 搜索商品
- 加入购物车
- 下单
- 评价商品等等
- 前台系统我们会使用Thymeleaf模板引擎技术来完成页面开发。出于SEO优化的考虑,我们将不采用单页应用。

- 前台门户面向的是客户,包含与客户交互的一切功能。例如:
无论是前台还是后台系统,都共享相同的微服务集群,包括:
- 商品微服务:商品及商品分类、品牌、库存等的服务
- 搜索微服务:实现搜索功能
- 订单微服务:实现订单相关
- 购物车微服务:实现购物车相关功能
- 用户中心:用户的登录注册等功能
- Eureka注册中心
- Zuul网关服务
- ...
3.项目搭建
3.1.技术选型
前端技术:
- 基础的HTML、CSS、JavaScript(基于ES6标准)
- JQuery
- Vue.js 2.0以及基于Vue的框架:Vuetify(UI框架)
- 前端构建工具:WebPack
- 前端安装包工具:NPM
- Vue脚手架:Vue-cli
- Vue路由:vue-router
- ajax框架:axios
- 基于Vue的富文本框架:quill-editor
后端技术:
- 基础的SpringMVC、Spring 5.x和MyBatis3
- Spring Boot 2.0.7版本
- Spring Cloud 最新版 Finchley.SR2
- Redis-4.0
- RabbitMQ-3.4
- Elasticsearch-6.3
- nginx-1.14.2
- FastDFS - 5.0.8
- MyCat
- Thymeleaf
- mysql 5.6
3.2.开发环境
为了保证开发环境的统一,希望每个人都按照我的环境来配置:
- IDE:我们使用Idea 2017.3 版本
- JDK:统一使用JDK1.8
- 项目构建:maven3.3.9以上版本即可(3.5.2)
- 版本控制工具:git
idea大家可以在我的课前资料中找到。另外,使用帮助大家可以参考课前资料的《idea使用指南.md》
3.3.域名
我们在开发的过程中,为了保证以后的生产、测试环境统一。尽量都采用域名来访问项目。
一级域名:www.leyou.com,leyou.com leyou.cn
二级域名:manage.leyou.com/item , api.leyou.com
我们可以通过switchhost工具来修改自己的host对应的地址,只要把这些域名指向127.0.0.1,那么跟你用localhost的效果是完全一样的。
switchhost可以去课前资料寻找。
3.4.创建父工程
创建统一的父工程:leyou,用来管理依赖及其版本,注意是创建project,而不是module

填写项目信息:

填写保存的位置信息:

然后将pom文件修改成我这个样子:
<?xml version="1.0" encoding="UTF-8"?>
<project xmlns="http://maven.apache.org/POM/4.0.0" xmlns:xsi="http://www.w3.org/2001/XMLSchema-instance"
xsi:schemaLocation="http://maven.apache.org/POM/4.0.0 http://maven.apache.org/xsd/maven-4.0.0.xsd">
<modelVersion>4.0.0</modelVersion>
<groupId>com.leyou.parent</groupId>
<artifactId>leyou</artifactId>
<version>1.0.0-SNAPSHOT</version>
<packaging>pom</packaging>
<name>leyou</name>
<description>Demo project for Spring Boot</description>
<parent>
<groupId>org.springframework.boot</groupId>
<artifactId>spring-boot-starter-parent</artifactId>
<version>2.0.7.RELEASE</version>
<relativePath/> <!-- lookup parent from repository -->
</parent>
<properties>
<project.build.sourceEncoding>UTF-8</project.build.sourceEncoding>
<project.reporting.outputEncoding>UTF-8</project.reporting.outputEncoding>
<java.version>1.8</java.version>
<spring-cloud.version>Finchley.SR2</spring-cloud.version>
<mybatis.starter.version>1.3.2</mybatis.starter.version>
<mapper.starter.version>2.0.2</mapper.starter.version>
<druid.starter.version>1.1.9</druid.starter.version>
<mysql.version>5.1.32</mysql.version>
<pageHelper.starter.version>1.2.3</pageHelper.starter.version>
<leyou.latest.version>1.0.0-SNAPSHOT</leyou.latest.version>
<fastDFS.client.version>1.26.1-RELEASE</fastDFS.client.version>
</properties>
<dependencyManagement>
<dependencies>
<!-- springCloud -->
<dependency>
<groupId>org.springframework.cloud</groupId>
<artifactId>spring-cloud-dependencies</artifactId>
<version>${spring-cloud.version}</version>
<type>pom</type>
<scope>import</scope>
</dependency>
<!-- mybatis启动器 -->
<dependency>
<groupId>org.mybatis.spring.boot</groupId>
<artifactId>mybatis-spring-boot-starter</artifactId>
<version>${mybatis.starter.version}</version>
</dependency>
<!-- 通用Mapper启动器 -->
<dependency>
<groupId>tk.mybatis</groupId>
<artifactId>mapper-spring-boot-starter</artifactId>
<version>${mapper.starter.version}</version>
</dependency>
<!-- 分页助手启动器 -->
<dependency>
<groupId>com.github.pagehelper</groupId>
<artifactId>pagehelper-spring-boot-starter</artifactId>
<version>${pageHelper.starter.version}</version>
</dependency>
<!-- mysql驱动 -->
<dependency>
<groupId>mysql</groupId>
<artifactId>mysql-connector-java</artifactId>
<version>${mysql.version}</version>
</dependency>
<!--FastDFS客户端-->
<dependency>
<groupId>com.github.tobato</groupId>
<artifactId>fastdfs-client</artifactId>
<version>${fastDFS.client.version}</version>
</dependency>
</dependencies>
</dependencyManagement>
<build>
<plugins>
<plugin>
<groupId>org.springframework.boot</groupId>
<artifactId>spring-boot-maven-plugin</artifactId>
</plugin>
</plugins>
</build>
</project>
可以发现,我们在父工程中引入了SpringCloud等,很多以后需要用到的依赖,以后创建的子工程就不需要自己引入了。
可以删除src目录,工程结构如下:

3.5.创建EurekaServer
3.5.1.创建工程
我们的注册中心,起名为:leyou-registry
选择新建module:

不要选择骨架:

然后填写项目坐标,我们的项目名称为leyou-registry:

选择安装目录,因为是聚合项目,目录应该是在父工程leyou的下面:

3.5.2.添加依赖
添加EurekaServer的依赖:
<?xml version="1.0" encoding="UTF-8"?>
<project xmlns="http://maven.apache.org/POM/4.0.0"
xmlns:xsi="http://www.w3.org/2001/XMLSchema-instance"
xsi:schemaLocation="http://maven.apache.org/POM/4.0.0 http://maven.apache.org/xsd/maven-4.0.0.xsd">
<parent>
<artifactId>leyou</artifactId>
<groupId>com.leyou.parent</groupId>
<version>1.0.0-SNAPSHOT</version>
</parent>
<modelVersion>4.0.0</modelVersion>
<groupId>com.leyou.common</groupId>
<artifactId>leyou-registry</artifactId>
<version>1.0.0-SNAPSHOT</version>
<dependencies>
<dependency>
<groupId>org.springframework.cloud</groupId>
<artifactId>spring-cloud-starter-netflix-eureka-server</artifactId>
</dependency>
</dependencies>
</project>
3.5.3.编写启动类
@SpringBootApplication
@EnableEurekaServer
public class LeyouRegistryApplication {
public static void main(String[] args) {
SpringApplication.run(LeyouRegistryApplication.class, args);
}
}
3.5.4.配置文件
server:
port: 10086
spring:
application:
name: leyou-registry
eureka:
client:
service-url:
defaultZone: http://127.0.0.1:${server.port}/eureka
register-with-eureka: false # 把自己注册到eureka服务列表
fetch-registry: false # 拉取eureka服务信息
server:
enable-self-preservation: false # 关闭自我保护
eviction-interval-timer-in-ms: 5000 # 每隔5秒钟,进行一次服务列表的清理
3.5.5.项目的结构
目前,整个项目的结构如图:

3.6.创建Zuul网关
3.6.1.创建工程
与上面类似,选择maven方式创建Module,然后填写项目名称,我们命名为:leyou-gateway

填写保存的目录:

3.6.2.添加依赖
这里我们需要添加Zuul和EurekaClient的依赖:
<?xml version="1.0" encoding="UTF-8"?>
<project xmlns="http://maven.apache.org/POM/4.0.0"
xmlns:xsi="http://www.w3.org/2001/XMLSchema-instance"
xsi:schemaLocation="http://maven.apache.org/POM/4.0.0 http://maven.apache.org/xsd/maven-4.0.0.xsd">
<parent>
<artifactId>leyou</artifactId>
<groupId>com.leyou.parent</groupId>
<version>1.0.0-SNAPSHOT</version>
</parent>
<modelVersion>4.0.0</modelVersion>
<groupId>com.leyou.common</groupId>
<artifactId>leyou-gateway</artifactId>
<version>1.0.0-SNAPSHOT</version>
<dependencies>
<dependency>
<groupId>org.springframework.cloud</groupId>
<artifactId>spring-cloud-starter-netflix-zuul</artifactId>
</dependency>
<dependency>
<groupId>org.springframework.cloud</groupId>
<artifactId>spring-cloud-starter-netflix-eureka-client</artifactId>
</dependency>
<!-- springboot提供微服务检测接口,默认对外提供几个接口 -->
<dependency>
<groupId>org.springframework.boot</groupId>
<artifactId>spring-boot-starter-actuator</artifactId>
</dependency>
</dependencies>
</project>
3.6.3.编写启动类
@SpringBootApplication
@EnableDiscoveryClient
@EnableZuulProxy
public class LeyouGatewayApplication {
public static void main(String[] args) {
SpringApplication.run(LeyouGatewayApplication.class, args);
}
}
3.6.4.配置文件
server:
port: 10010
spring:
application:
name: leyou-gateway
eureka:
client:
registry-fetch-interval-seconds: 5
service-url:
defaultZone: http://127.0.0.1:10086/eureka
zuul:
prefix: /api # 路由路径前缀
3.6.5.项目结构
目前,leyou下有两个子模块:
- leyou-registry:服务的注册中心(EurekaServer)
- leyou-gateway:服务网关(Zuul)
目前,服务的结构如图所示:

截止到这里,我们已经把基础服务搭建完毕,为了便于开发,统一配置中心(ConfigServer)我们留待以后添加。
3.7.创建商品微服务
既然是一个全品类的电商购物平台,那么核心自然就是商品。因此我们要搭建的第一个服务,就是商品微服务。其中会包含对于商品相关的一系列内容的管理,包括:
- 商品分类管理
- 品牌管理
- 商品规格参数管理
- 商品管理
- 库存管理
3.7.1.微服务的结构
因为与商品的品类相关,我们的工程命名为leyou-item.
需要注意的是,我们的leyou-item是一个微服务,那么将来肯定会有其它系统需要来调用服务中提供的接口,获取的接口数据,也需要对应的实体类来封装,因此肯定也会使用到接口中关联的实体类。
因此这里我们需要使用聚合工程,将要提供的接口及相关实体类放到独立子工程中,以后别人引用的时候,只需要知道坐标即可。
我们会在leyou-item中创建两个子工程:
- leyou-item-interface:主要是对外暴露的接口及相关实体类
- leyou-item-service:所有业务逻辑及内部使用接口
调用关系如图所示:

3.7.2.leyou-item
依然是使用maven构建:

保存的位置:

因为是聚合工程,所以把项目打包方式设置为pom
<?xml version="1.0" encoding="UTF-8"?>
<project xmlns="http://maven.apache.org/POM/4.0.0"
xmlns:xsi="http://www.w3.org/2001/XMLSchema-instance"
xsi:schemaLocation="http://maven.apache.org/POM/4.0.0 http://maven.apache.org/xsd/maven-4.0.0.xsd">
<parent>
<artifactId>leyou</artifactId>
<groupId>com.leyou.parent</groupId>
<version>1.0.0-SNAPSHOT</version>
</parent>
<modelVersion>4.0.0</modelVersion>
<groupId>com.leyou.item</groupId>
<artifactId>leyou-item</artifactId>
<version>1.0.0-SNAPSHOT</version>
<!-- 打包方式为pom -->
<packaging>pom</packaging>
</project>
3.7.3.leyou-item-interface
在leyou-item工程上点击右键,选择new --> module:

依然是使用maven构建,注意父工程是leyou-item:

注意:目录结构,保存到leyou-item下的leyou-item-interface目录中:

点击Finish完成。
此时的项目结构:

3.7.4.leyou-item-service
与leyou-item-interface类似,我们选择在leyou-item上右键,新建module,然后填写项目信息:

填写存储位置

点击Finish完成。
3.7.5.整个微服务结构
如图所示:

我们打开leyou-item的pom查看,会发现leyou-item-interface和leyou-item-service都已经成为module了:

可以删除leyou-item工程的src目录
3.7.6.添加依赖
接下来我们给leyou-item-service中添加依赖:
思考一下我们需要什么?
- Eureka客户端
- web启动器
- mybatis启动器
- 通用mapper启动器
- 分页助手启动器
- 连接池,我们用默认的Hykira
- mysql驱动
- 千万不能忘了,我们自己也需要
ly-item-interface中的实体类
这些依赖,我们在顶级父工程:leyou中已经添加好了。所以直接引入即可:
<?xml version="1.0" encoding="UTF-8"?>
<project xmlns="http://maven.apache.org/POM/4.0.0"
xmlns:xsi="http://www.w3.org/2001/XMLSchema-instance"
xsi:schemaLocation="http://maven.apache.org/POM/4.0.0 http://maven.apache.org/xsd/maven-4.0.0.xsd">
<parent>
<artifactId>leyou-item</artifactId>
<groupId>com.leyou.item</groupId>
<version>1.0.0-SNAPSHOT</version>
</parent>
<modelVersion>4.0.0</modelVersion>
<groupId>com.leyou.item</groupId>
<artifactId>leyou-item-service</artifactId>
<version>1.0.0-SNAPSHOT</version>
<dependencies>
<!-- web启动器 -->
<dependency>
<groupId>org.springframework.boot</groupId>
<artifactId>spring-boot-starter-web</artifactId>
</dependency>
<!-- eureka客户端 -->
<dependency>
<groupId>org.springframework.cloud</groupId>
<artifactId>spring-cloud-starter-netflix-eureka-client</artifactId>
</dependency>
<!-- mybatis的启动器 -->
<dependency>
<groupId>org.mybatis.spring.boot</groupId>
<artifactId>mybatis-spring-boot-starter</artifactId>
</dependency>
<!-- 通用mapper启动器 -->
<dependency>
<groupId>tk.mybatis</groupId>
<artifactId>mapper-spring-boot-starter</artifactId>
</dependency>
<!-- 分页助手启动器 -->
<dependency>
<groupId>com.github.pagehelper</groupId>
<artifactId>pagehelper-spring-boot-starter</artifactId>
</dependency>
<!-- jdbc启动器 -->
<dependency>
<groupId>org.springframework.boot</groupId>
<artifactId>spring-boot-starter-jdbc</artifactId>
</dependency>
<!-- mysql驱动 -->
<dependency>
<groupId>mysql</groupId>
<artifactId>mysql-connector-java</artifactId>
</dependency>
<dependency>
<groupId>com.leyou.item</groupId>
<artifactId>leyou-item-interface</artifactId>
<version>1.0.0-SNAPSHOT</version>
</dependency>
<!-- springboot检测服务启动器 -->
<dependency>
<groupId>org.springframework.boot</groupId>
<artifactId>spring-boot-starter-actuator</artifactId>
</dependency>
</dependencies>
</project>
leyou-item-interface中需要什么我们暂时不清楚,所以先不管。以后需要什么依赖,再引入。
3.7.7.编写启动和配置
在整个leyou-item工程中,只有leyou-item-service是需要启动的。因此在其中编写启动类即可:
@SpringBootApplication
@EnableDiscoveryClient
public class LeyouItemServiceApplication {
public static void main(String[] args) {
SpringApplication.run(LeyouItemServiceApplication.class, args);
}
}
然后是全局属性文件:
server:
port: 8081
spring:
application:
name: item-service
datasource:
url: jdbc:mysql://localhost:3306/leyou
username: root
password: root
hikari:
max-lifetime: 28830000 # 一个连接的生命时长(毫秒),超时而且没被使用则被释放(retired),缺省:30分钟,建议设置比数据库超时时长少30秒,参考MySQL wait_timeout参数(show variables like '%timeout%';)
maximum-pool-size: 9 # 连接池中允许的最大连接数。缺省值:10;推荐的公式:((core_count * 2) + effective_spindle_count)
eureka:
client:
service-url:
defaultZone: http://127.0.0.1:10086/eureka
instance:
lease-renewal-interval-in-seconds: 5 # 5秒钟发送一次心跳
lease-expiration-duration-in-seconds: 10 # 10秒不发送就过期
3.8.添加商品微服务的路由规则
既然商品微服务已经创建,接下来肯定要添加路由规则到Zuul中,我们不使用默认的路由规则。
修改leyou-gateway工程的application.yml配置文件:
zuul:
prefix: /api # 路由路径前缀
routes:
item-service: /item/** # 商品微服务的映射路径
3.9.启动测试
我们分别启动:leyou-registry,leyou-gateway,leyou-item-service

查看Eureka面板:

3.10.测试路由规则
为了测试路由规则是否畅通,我们是不是需要在item-service中编写一个controller接口呢?
其实不需要,SpringBoot提供了一个依赖:actuator
只要我们添加了actuator的依赖,它就会为我们生成一系列的访问接口:
- /info
- /health
- /refresh
- ...
添加依赖:
<dependency>
<groupId>org.springframework.boot</groupId>
<artifactId>spring-boot-starter-actuator</artifactId>
</dependency>
重启后访问Eureka控制台:
鼠标悬停在item-service上,会显示一个地址:

这就是actuator提供的接口,我们点击访问:

因为我们没有添加信息,所以是一个空的json,但是可以肯定的是:我们能够访问到item-service了。
接下来我们通过路由访问试试,根据路由规则,我们需要访问的地址是:
http://127.0.0.1:10010/api/item/actuator/info

3.11.通用工具模块
有些工具或通用的约定内容,我们希望各个服务共享,因此需要创建一个工具模块:leyou-common
右键leyou工程,使用maven来构建module:

位置信息:

结构:

目前还不需要编码。

4.ES6语法指南
后端项目搭建完毕,接下来就是前端页面了。不过在这之前需要一些准备工作。我们需要学习ES6的语法标准。
什么是ES6?就是ECMAScript第6版标准。
4.1.什么是ECMAScript?
来看下前端的发展历程:
web1.0时代:
- 最初的网页以HTML为主,是纯静态的网页。网页是只读的,信息流只能从服务的到客户端单向流通。开发人员也只关心页面的样式和内容即可。
web2.0时代:
- 1995年,网景工程师Brendan Eich 花了10天时间设计了JavaScript语言。
- 1996年,微软发布了JScript,其实是JavaScript的逆向工程实现。
- 1997年,为了统一各种不同script脚本语言,ECMA(欧洲计算机制造商协会)以JavaScript为基础,制定了
ECMAscript标准规范。JavaScript和JScript都是ECMAScript的标准实现者,随后各大浏览器厂商纷纷实现了ECMAScript标准。
所以,ECMAScript是浏览器脚本语言的规范,而各种我们熟知的js语言,如JavaScript则是规范的具体实现。
4.2.ECMAScript的快速发展
而后,ECMAScript就进入了快速发展期。
-
1998年6月,ECMAScript 2.0 发布。
-
1999年12月,ECMAScript 3.0 发布。这时,ECMAScript 规范本身也相对比较完善和稳定了,但是接下来的事情,就比较悲剧了。
-
2007年10月。。。。ECMAScript 4.0 草案发布。
这次的新规范,历时颇久,规范的新内容也有了很多争议。在制定ES4的时候,是分成了两个工作组同时工作的。
- 一边是以 Adobe, Mozilla, Opera 和 Google为主的 ECMAScript 4.0 工作组。
- 一边是以 Microsoft 和 Yahoo 为主的 ECMAScript 3.1 工作组。
ECMAScript 4 的很多主张比较激进,改动较大。而 ECMAScript 3.1 则主张小幅更新。最终经过 TC39 的会议,决定将一部分不那么激进的改动保留发布为 ECMAScript 3.1,而ES4的内容,则延续到了后来的ECMAScript5和6版本中
-
2009年12月,ECMAScript 5 发布。
-
2011年6月,ECMAScript 5.1 发布。
-
2015年6月,ECMAScript 6,也就是 ECMAScript 2015 发布了。 并且从 ECMAScript 6 开始,开始采用年号来做版本。即 ECMAScript 2015,就是ECMAScript6。 它的目标,是使得 JavaScript 语言可以用来编写复杂的大型应用程序,成为企业级开发语言。
4.3.ES5和6的一些新特性
我们这里只把一些常用的进行学习,更详细的大家参考:阮一峰的ES6教程
创建一个空的html页面:
<!DOCTYPE html>
<html lang="en">
<head>
<meta charset="UTF-8">
<meta name="viewport" content="width=device-width, initial-scale=1.0">
<meta http-equiv="X-UA-Compatible" content="ie=edge">
<title>Document</title>
</head>
<script>
</script>
<body>
</body>
</html>
4.3.1.let 和 const 命令
var
之前,js定义变量只有一个关键字:var
var有一个问题,就是定义的变量有时会莫名奇妙的成为全局变量。
例如这样的一段代码:
for(var i = 0; i < 5; i++){
console.log(i);
}
console.log("循环外:" + i)
你猜下打印的结果是什么?

let
let所声明的变量,只在let命令所在的代码块内有效。
我们把刚才的var改成let试试:
for(let i = 0; i < 5; i++){
console.log(i);
}
console.log("循环外:" + i)
结果:

const
const声明的变量是常量,不能被修改

4.3.2.字符串扩展
新的API
ES6为字符串扩展了几个新的API:
includes():返回布尔值,表示是否找到了参数字符串。startsWith():返回布尔值,表示参数字符串是否在原字符串的头部。endsWith():返回布尔值,表示参数字符串是否在原字符串的尾部。
实验一下:

字符串模板
ES6中提供了`来作为字符串模板标记。我们可以这么玩:

在两个`之间的部分都会被作为字符串的值,不管你任意换行,甚至加入js脚本
4.3.3.解构表达式
数组解构
比如有一个数组:
let arr = [1,2,3]
我想获取其中的值,只能通过角标。ES6可以这样:
const [x,y,z] = arr;// x,y,z将与arr中的每个位置对应来取值
// 然后打印
console.log(x,y,z);
结果:

对象解构
例如有个person对象:
const person = {
name:"jack",
age:21,
language: ['java','js','css']
}
我们可以这么做:
// 解构表达式获取值
const {name,age,language} = person;
// 打印
console.log(name);
console.log(age);
console.log(language);
结果:

如过想要用其它变量接收,需要额外指定别名:

{name:n}:name是person中的属性名,冒号后面的n是解构后要赋值给的变量。
4.3.4.函数优化
函数参数默认值
在ES6以前,我们无法给一个函数参数设置默认值,只能采用变通写法:
function add(a , b) {
// 判断b是否为空,为空就给默认值1
b = b || 1;
return a + b;
}
// 传一个参数
console.log(add(10));
现在可以这么写:
function add(a , b = 1) {
return a + b;
}
// 传一个参数
console.log(add(10));
箭头函数
ES6中定义函数的简写方式:
一个参数时:
var print = function (obj) {
console.log(obj);
}
// 简写为:
var print2 = obj => console.log(obj);
多个参数:
// 两个参数的情况:
var sum = function (a , b) {
return a + b;
}
// 简写为:
var sum2 = (a,b) => a+b;
代码不止一行,可以用{}括起来
var sum3 = (a,b) => {
return a + b;
}
对象的函数属性简写
比如一个Person对象,里面有eat方法:
let person = {
name: "jack",
// 以前:
eat: function (food) {
console.log(this.name + "在吃" + food);
},
// 箭头函数版:
eat2: food => console.log(person.name + "在吃" + food),// 这里拿不到this
// 简写版:
eat3(food){
console.log(this.name + "在吃" + food);
}
}
箭头函数结合解构表达式
比如有一个函数:
const person = {
name:"jack",
age:21,
language: ['java','js','css']
}
function hello(person) {
console.log("hello," + person.name)
}
如果用箭头函数和解构表达式
var hi = ({name}) => console.log("hello," + name);
4.3.5.map和reduce
数组中新增了map和reduce方法。
map
map():接收一个函数,将原数组中的所有元素用这个函数处理后放入新数组返回。
举例:有一个字符串数组,我们希望转为int数组
let arr = ['1','20','-5','3'];
console.log(arr)
arr = arr.map(s => parseInt(s));
console.log(arr)

reduce
reduce():接收一个函数(必须)和一个初始值(可选)。
第一个参数(函数)接收两个参数:
- 第一个参数是上一次reduce处理的结果
- 第二个参数是数组中要处理的下一个元素
reduce()会从左到右依次把数组中的元素用reduce处理,并把处理的结果作为下次reduce的第一个参数。如果是第一次,会把前两个元素作为计算参数,或者把用户指定的初始值作为起始参数
举例:
const arr = [1,20,-5,3]
没有初始值:

指定初始值:

4.3.6.对象扩展
ES6给Object拓展了许多新的方法,如:
- keys(obj):获取对象的所有key形成的数组
- values(obj):获取对象的所有value形成的数组
- entries(obj):获取对象的所有key和value形成的二维数组。格式:
[[k1,v1],[k2,v2],...] - assign(dest, ...src) :将多个src对象的值 拷贝到 dest中(浅拷贝)。

4.3.7.数组扩展
ES6给数组新增了许多方法:
- find(callback):数组实例的find方法,用于找出第一个符合条件的数组成员。它的参数是一个回调函数,所有数组成员依次执行该回调函数,直到找出第一个返回值为true的成员,然后返回该成员。如果没有符合条件的成员,则返回undefined。
- findIndex(callback):数组实例的findIndex方法的用法与find方法非常类似,返回第一个符合条件的数组成员的位置,如果所有成员都不符合条件,则返回-1。
- includes(数组元素):与find类似,如果匹配到元素,则返回true,代表找到了。

浙公网安备 33010602011771号