对有token 防御的网站后台穷举破解密码
有的网站后台存在token值,这个token通俗的名字叫令牌,每次刷新页面都会随机变化。提交请求时必须携带这个token值,可以利用这点避免后台进行直接穷举和防止csrf攻击。

burpsuite设置宏获取token对网站后台密码破解

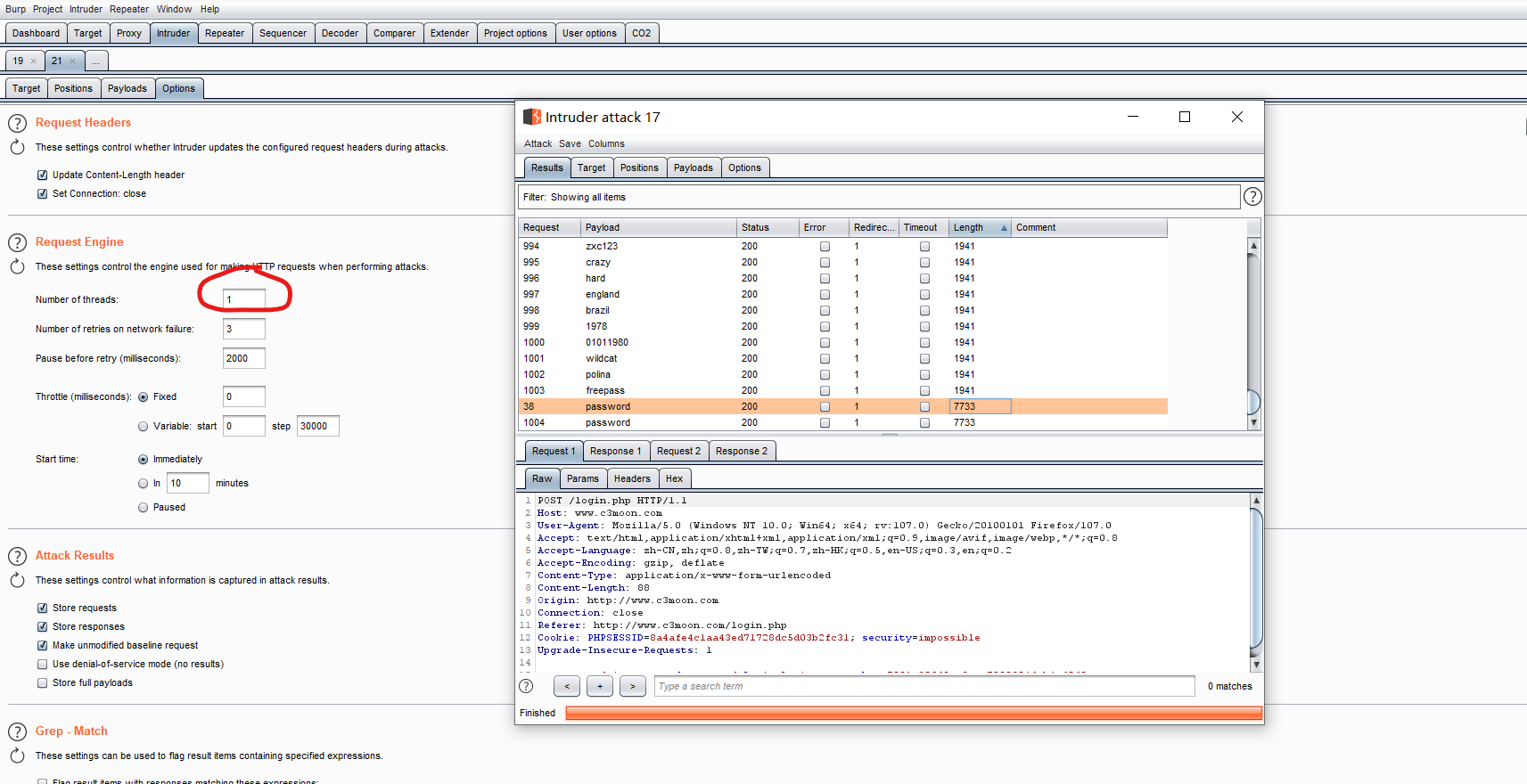
在设置线程的时候一定要设置成1,多线程下会影响最后的返回值长度(这里师傅说过)

下面讲讲怎样在burpsuit上设置宏






闲谈:2022年11月22日 今天小雪,我要找回我的初心了,对网安的热情!!!
有的网站后台存在token值,这个token通俗的名字叫令牌,每次刷新页面都会随机变化。提交请求时必须携带这个token值,可以利用这点避免后台进行直接穷举和防止csrf攻击。

burpsuite设置宏获取token对网站后台密码破解

在设置线程的时候一定要设置成1,多线程下会影响最后的返回值长度(这里师傅说过)

下面讲讲怎样在burpsuit上设置宏






闲谈:2022年11月22日 今天小雪,我要找回我的初心了,对网安的热情!!!