Git学习笔记
1、版本控制
版本控制(Revision control )是一种在并发的过程中用于管理我们对文件、目录或工程等内容的修改历史,方便查看更改历史记录,备份以便恢复以前的版本的软件工程技术。
- 实现跨区域多人协同开发
- 追踪和记载一个或者多个文件的历史记录
- 组织和保护你的源代码和文档
- 统计工作量
- 并行开发、提高开发效率
- 跟踪记录整个软件的开发过程
- 减轻开发人员的负担,节省时间,同时降低人为错误
简单说就是用于管理多人协同开发项目的技术。
1.1、版本控制的分类
- 本地版本控制
记录文件每次的更新,可以对每个版本做一个快照,或是记录补丁文件,适合个人用,如RCS。

- 集中版本控制-SVN
所有的版本数据都保存在服务器上,协同开发者从服务器上同步更新或上传自己的修改。

所有的版本数据都存在服务器上,用户的本地只有自己以前所同步的版本,如果不连网的话,用户就看不到历史版本,也无法切换版本验证问题,或在不同分支工作。而且,所有数据都保存在单一的服务器上,有很大的风险这个服务器会损坏,这样就会丢失所有的数据,当然可以定期备份代表产品:SVN、CVS、VSS。
- 分布式版本控制-Git
每个人都拥有全部代码,安全隐患。
所有版本信息仓库全部同步到本地的每个用户,这样就可以在本地查看所有版本历史,可以离线在本地提交,只需在连网时push到相应的服务器或其他用户那里。由于每个用户那里保存的都是所有的版本数据,只要有一个用户的设备没有问题就可以恢复所有的数据,但这增加了本地存储空间的占用。

1.2、Git与SVN的区别
SVN是集中式版本控制系统,版本库是集中放在中央服务器的,而工作的时候,用的都是自己的电脑,所以首先要从中央服务器得到最新的版本,然后工作,完成工作后,需要把自己做完的活推送到中央服务器。集中式版本控制系统是必须联网才能工作,对网络带宽要求较高。
Git是分布式版本控制系统,没有中央服务器,每个人的电脑就是一个完整的版本库,工作的时候不需要联网了,因为版本都在自己电脑上。协同的方法是这样的∶比如说自己在电脑上改了文件A,其他人也在电脑上改了文件A,这时,你们两之间只需把各自的修改推送给对方,就可以互相看到对方的修改了。Git可以直接看到更新了哪些代码和文件。
Git是目前世界上最先进的分布式版本控制系统
2、Git的历史
同生活中的许多伟大事物一样,Git诞生于一个极富纷争大举创新的年代。
Linux内核开源项目有着为数众广的参与者。绝大多数的Linux内核维护工作都花在了提交补丁和保存归档的繁琐事务上(1991-2002年间)。到2002年,整个项目组开始启用一个专有的分布式版本控制系统Bitkeeper来管理和维护代码。
Linux社区中存在很多的大佬破解研究BitKeeper !
到了2005年,开发BitKeeper的商业公司同Linux内核开源社区的合作关系结束,他们收回了Linux内核社区免费使用。
BitKeeper的权力。这就迫使Linux开源社区(特别是Linux的缔造者Linus Torvalds)基于使用BitKeeper时的经验教训,开发出自己的版本系统。(2周左右)也就是后来的Git !
Git是目前世界上最先进的分布式版本控制系统。
Git是免费、开源的,最初Git是为辅助Linux内核开发的,来替代BitKeeper !

3、Git环境配置
-
官网下载Git:https://git-scm.com/
-
无脑安装即可
-
启动Git

Git Bash: Unix与Linux风格的命令行,使用最多,推荐最多(在Git中最常使用Liunx命令来操作,所以至少得会一些liunx系统命令)
Git CMD:Windows风格的命令行
Git GUI:图形界面的Git,不建议初学者使用,尽量先熟悉常用命令
3.1、基本Liunx命令学习
cd 进入某个目录
cd .. 回退到上一个目录,直接cd进入默认目录
pwd显示当前所在的目录路径
ls(II) 都是列出当前目录中的所有文件,只不过(两个l)列出的内容更为详细
touch 新建一个文件如touch index.js 就会在当前目录下新建一个index.js文件
rm 删除一个文件,rm index.js 就会把index.js文件删除
mkdir 新建一个目录,就是新建一个文件夹
rm -r 删除一个文件夹,rm -r src删除src目录
mv 移动文件
reset 重新初始化终端/清屏
clear 清屏
history 查看命令历史
help 帮助
exit 退出
# 表示注释
3.2、Git配置
所有的配置文件都保存在本地,Git相关的配置文件:
- Git\mingw64\etc\gitconfig:Git安装目录下的 gitconfig,
--system系统级 - C:Users\Administrator\ .gitconfig只适用于当前登录用户的配置,
--global全局这里可以直接编辑配置文件,通过命令设置后会响应到这里。
- 查看配置命令:
git config -l

- 查看系统配置:
git config --system --list

- 查看本地配置(用户配置):
git config --global --list
![]()
当前用户配置为空,可以通过以下命令设置:
git config --global user.name liuxiang #设置用户名
git config --global user.email 2625445438@qq.com #配置邮箱
注意:必须进行用户配置,如果不配置会导致提交代码不成功。


4、Git基本理论(核心)
- Git的工作区域
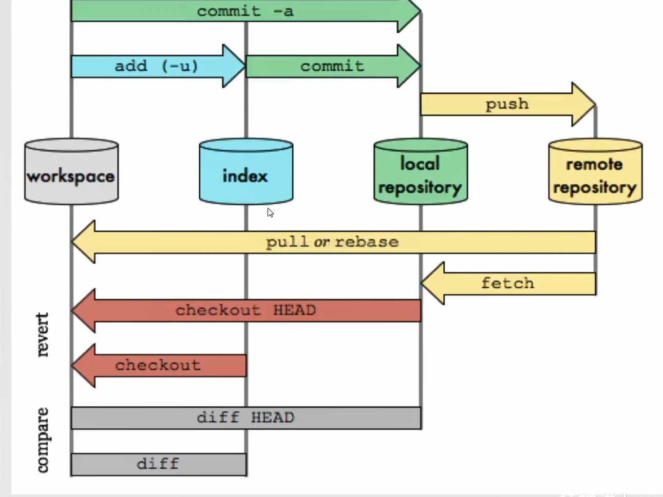
Git本地有三个工作区域:工作目录(Working Directory)、暂存区(Stage/Index)、资源库(Repository或Git Directory)。如果在加上远程的git仓库(Remote Directory)就可以分为四个工作区域。文件在这四个区域之间的转换关系如下:

- Workspace:工作区,就是你平时存放项目代码的地方
- Index/Stage:暂存区,用于临时存放你的改动,事实上它只是一个文件,保存即将提交到文件列表信息
- Repository:仓库区(或本地仓库),就是安全存放数据的位置,这里面有你提交到所有版本的数据,其中HEAD指向最新放入仓库的版本
- Remote:远程仓库,托管代码的服务器,可以简单的认为是你项目组中的一台电脑用于远程数据交换
本地的三个区域确切的说应该是 git 仓库中 HEAD 指向的版本:

当我们在项目中使用了 Git 会在项目存放目录下生成 .git 的隐藏文件,其中HEAD就在里面,它是指向代码放入仓库的版本。

- Directory:使用Git管理的一个目录,也就是一个仓库,包含我们的工作空间和Git的管理空间。
- WorkSpace:需要通过Git进行版本控制的目录和文件,这些目录和文件组成了工作空间。
- .git:存放Git管理信息的目录,初始化仓库的时候自动创建。
- Index/Stage:暂存区,或者叫待提交更新区,在提交进入repo之前,我们可以把所有的更新放在暂存区。
- Local Repo:本地仓库,一个存放在本地的版本库;HEAD会只是当前的开发分支(branch )。
- Stash:隐藏,是一个工作状态保存栈,用于保存/恢复WorkSpace中的临时状态。
- Git的工作流程
git 的工作流程一般是这样的:
- 在工作目录中添加、修改文件
- 将需要进行版本管理的文件放入暂存区域
- 将暂存区域的文件提交到 git 仓库
因此,git 管理的文件有三种状态︰已修改( modified ),已暂存( staged ),已提交(committed)。


5、Git项目的搭建
- 创建工作目录
工作目录(WorkSpace)一般就是你希望 Git 帮助你管理的文件夹,可以是你项目的目录,也可以是一个空目录,建议不要有中文。日常使用只要记住下图6个命令:

- 初始化工作空间(创建本地仓库)
- 直接本地搭建仓库
git init

- 克隆远程仓库
进入码云(Gitee)官网:https://gitee.com/explore,复制仓库链接

打开Git窗口使用命令:
git clone https://gitee.com/kuangstudy/kuang_simple_bbs.git


6、Git文件操作
版本控制就是对文件的版本控制,要对文件进行修改、提交等操作,首先要知道文件当前在什么状态,不然可能会提交了现在还不想提交的文件,或者要提交的文件没提交上。
- Untracked:未跟踪,此文件在文件夹中,但并没有加入到 git 库,不参与版本控制。通过
git add状态变为staged(暂存) - Unmodify:文件已经入库,未修改,即版本库中的文件快照内容与文件夹中完全一致。这种类型的文件有两种去处,如果它被修改,而变为
Modified。如果使用git rm移出版本库,则成为untracked文件 - Modified:文件已修改,仅仅是修改,并没有进行其他的操作。这个文件也有两个去处,通过
git add可进入暂存staged状态。使用git checkout则丢弃修改过,返回到unmodify状态,这个git checkout即从库中取出文件,覆盖当前修改 - Staged:暂存状态.执行
git commit则将修改同步到库中,这时库中的文件和本地文件又变为一致,文件为unmodify状态,执行git reset HEAD filename取消暂存,文件状态为Modified
- 查看文件状态
上面说到文件有四种状态,可以通过如下命令来获取状态信息:
git status 文件名 #查看文件状态
git status #查看所有文件状态
git add . #添加文件到暂存区
git commit -m "消息内容" #将暂存区的内容提交到本地仓库 -m 参数代表提交备注信息
- 忽略文件
有些时候我们不想把某些文件纳入版本控制中,比如数据库文件,临时文件,设计文件等在主目录下建立 ".gitignore" 文件,此文件有如下规则︰
- 忽略文件中的空行或以井号(#)开始的行将会被忽略。
- 可以使用 Linux 通配符。例如∶星号(*)代表任意多个字符,问号(?)代表一个字符,方括号([abc])代表可选字符范围,大括号({string1,string2,…})代表可选的字符串等。
- 如果名称的最前面有一个感叹号(!),表示例外规则,将不被忽略。
- 如果名称的最前面是一个路径分隔符(/ ),表示要忽略的文件在此目录下,而子目录中的文件不忽略。
- 如果名称的最后面是一个路径分隔符(/),表示要忽略的是此目录下该名称的子目录,而非文件(默认文件或目录都忽略)。
# 为注释
*.txt #忽略所有.txt结尾的文件
!lib.txt #但lib.txt除外
/temp #仅忽略项目根目录下的TODO文件,不包括其它目录temp
build/ #忽略build/目录下的所有文件
doc/*.txt #会忽略 doc/notes.txt但不包括doc/server/arch.txt
#模板需要的可以参考
*.class
*.log
*.lock
# Package Files #
*.jar
*.war
*.ear
target/
# idea
.idea/
*.iml/
*velocity.log*
### STS ###
.apt_generated
.factorypath
.springBeans
### IntelliJ IDEA ###
*.iml
*.ipr
*.iws
.idea
.classpath
.project
.settings/
bin/
*.log
tem/
#rebel
*rebel.xml*
7、码云的注册与使用
Github 是国外网站访问较慢,一般使用Gitee。有的公司会使用Gitlab搭建自己的Git服务器。
- 设置公钥信息,实现免密登录
#生成公钥
ssh-keygen -t rsa # -t rsa 加密

进入 C:\Users\用户\.ssh

- 将公钥public key添加到码云

- 克隆远程仓库到本地




8、IDEA中集成Git
- 在IDEA中创建一个新项目,并将远程克隆的文件复制粘贴进项目中



- 修改文件,IDEA中操作Git
- 在IDEA的控制台输入
git add .,将所有文件加入暂存区

- 提交到本地仓库
可以一键提交,也可以使用命令


- 提交到远程仓库,IEAD中命令输入
git push


9、Git分支
分支在GIT中相对较难,分支就是科幻电影里面的平行宇宙,如果两个平行宇宙互不干扰,那对现在的你也没啥影响。不过,在某个时间点,两个平行宇宙合并了,我们就需要处理一些问题了!


- Git分支命令
git branch #查看分支
git branch -r #查看远程分支
git branch [branch-name] #新建分支
git checkout -d [branch-name] #新建分支并切换到该分支
git checkout master #切换到主分支
git push origin --delete [branch-name] #删除远程分支
git merge [branch] #合并指定分支到当前分支
git merge [branch] #合并指定分支到当前分支
git branch -d [branch-name] #删除分支
git push origin --delete [branch-name] #删除远程分支
git branch -dr [remote/branch] #删除远程分支
在多人开发中,多个开发者都修改了同一个文件,在合并分支时会出现分支冲突。
如果同一个文件在合并分支时都被修改了则会引起冲突:解决的办法是我们可以修改冲突文件后重新提交,选择要保留他的代码还是你的代码。
master主分支应该非常稳定,用来发布新版本,一般情况下不允许在上面工作,工作一般情况下在新建的dev分支上工作,工作完后,比如上要发布,或者说dev分支代码稳定后可以合并到主分支master上来。
- 使用merge合并分支

- 使用rebase合并分支

- 恢复以前的节点





浙公网安备 33010602011771号