VRRP技术
1.技术背景
在局域网中,如果只有唯一 的一个网关设备,那么网关出口出现异常的时候,可能导致单点故障,使所有以该设备为出口(网关)的终端,都无法访问其他网段。
所以引入了多网关备份的情况。
手动静态地更改网关地址,会出现比较长时间的网络终端;---协议,自动的检测和重新收敛;
2.VRRP基本概念
名称:虚拟路由冗余协议Virtual Route Redundancy Protocol---VRRP
1)VRRP组(VRID):一组运行了VRRP协议的三层设备,由多个路由器组成,属于同一个VRRP组的VRRP路由器相互交互报文;
2)成员角色:
主路由器(Master):
掌握虚拟路由器(代言人);
接收和处理所有发给虚拟路由器的流量和数据;
选举规则:
比较优先级,越大越优先;范围:0-255,缺省值:100;
255特殊含义:主网关的拥有者,如果某一台路由器的IP和虚拟IP配置相同时,该设备的优先级会自动升级为255;
比较接口IP地址,越大越优先;

备份路由器(backup):
监控主路由器;---监听
当主路由器出现故障时,立刻成为新的主路由器,接替主路由器的工作;
优先级仅次于主路由器;
接收到目的MAC为虚拟MAC的数据帧直接丢弃不转发;
一个网段中Master只能有一台,而Backup可以有多台;
虚拟路由器:
虚拟IP地址和虚拟MAC地址,用于配置的真实网关IP归属;
虚拟MAC:格式为0000-5E00-01XX(XX对应VRID),虚拟路由器使用虚拟MAC地址回应对虚拟IP的ARP请求;
3)VRRP协议报文格式:
VRRP协议报文时Master路由器以组播的方式,定时发送的VRRP报文;
VRRP协议报文使用固定的组播地址224.0.0.18进行发送;
VRRP消息:用于选举和维护VRRP成员角色;---advertisement/annuocement
通告周期:1次/S,hold time=3S
VRRP报文是通过IP来承载的,VRRP协议标识为112,同时IP包头中的TTL值为255;

Type:advertisement/announcement
Virtual Rtr ID:VRID虚拟组ID
Auth Type:0(不认证),1(明文认证),2(密文认证)
Adver Int:通告报文时间间隔,默认为1S
4)VRRP工作过程:

5)VRRP协议状态机:

6)VRRP选举后:
VRRP虚拟IP地址的ARP响应:
主路由器激活虚IP地址,同时也激活该IP对应的虚MAC地址,主机发送虚IP地址ARP请求时,主路由器使用虚MAC进行ARP响应;
备份路由器不激活虚拟IP地址,也不激活虚拟MAC地址,更不进行虚IP的ARP响应,也不接受目的MAC是虚MAC的报文;
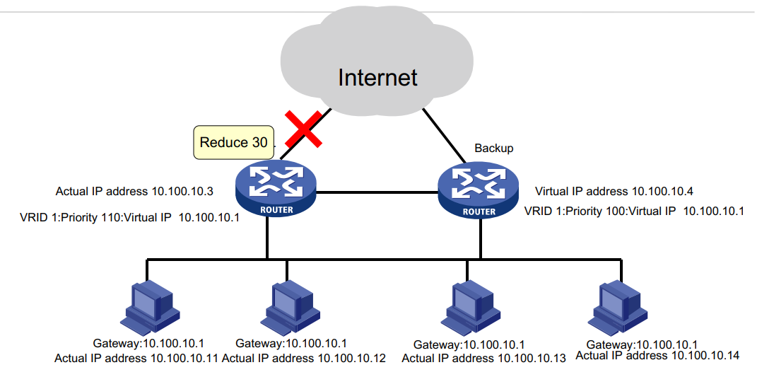
7)VRRP跟踪接口功能:

当Master路由器连接上行链路的接口处于Down状态时,路由器主动降低自己的优先级,使得备份组内重新选择Master,承担转发任务;
8)VRRP抢占:

当路由器使能VRRP功能后,会根据优先级确定自己在备份组中的角色。
当优先级发生变化后,根据VRRP模式确认VRRP状态。
9)刷新MAC表

浙公网安备 33010602011771号