20201228_使用CSV Data Set Config实现参数化生成不同链接且如何获取上一个接口返回值
需求场景:有200个代理人需要生成不同的服务连接(服务连接:是转发给客户领取某项福利的产品连接),且入参的code使用过一次后不能再次使用,需从新获取,每个code从微信授权获取得到,时效5分钟内有效
压测:使用200个线程在1秒同时请求,1秒内同时生成200个服务连接,验证接口是否有问题
测试步骤:
1、可以用同一个代理人在微信开发者工具中分钟之内生成200个code
2、服务id和代理人编号可以200个入参都用同一个,code不同即可
如何用JMeter实现两百个入参?
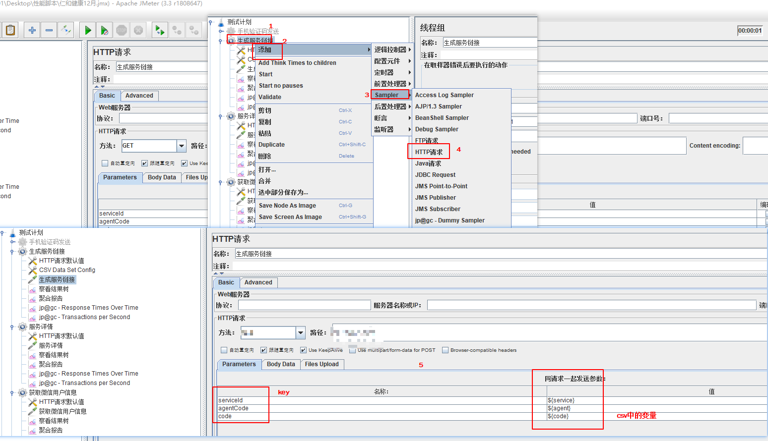
1、添加CSV Data Set Config -->测试计划右键-->THreads(Users)-->线程组-->右键添加-->配置元件-->CSV Data Set Config-->在Vaviable Names中输入变量-->在csv造好测试数据(每个变量值用逗号隔开,按顺序读取csv,列入下图,service读取csv第一行一个值,一行一行读取)-->最后在Filename中导入csv文件即可

2、如何引用csv变量值 -->测试计划右键-->THreads(Users)-->线程组-->右键添加-->Sampler-->HTTP请求-->在Vaviable Names中输入变量

如何获取上一个接口返回值:参考如下文档
https://www.cnblogs.com/duxf100/p/11534084.html

浙公网安备 33010602011771号